政务服务> 办事指南
北京市
切换简洁版
基本信息
| 实施主体 | 北京市地方金融管理局 | 服务对象 | 其他组织 |
| 事项类型 | 其他行政权力 | 办理形式 | 窗口办理、网上办理 |
| 受理条件 | 《北京市地方金融组织行政许可实施办法》第六十五条 商业保理公司下列事项,应当向市金融监管局备案: (一)变更名称; (二)变更住所或主要经营场所; (三)变更持股5%以下(不含5%)的股东; (四)市金融监管局规定的其他备案事项。 申请人应当按照市金融监管局公示的行政许可事项申请材料目录及相关要求,提交真实、准确和完整的申请材料。 | ||
| 办理时间 | 北京市政务服务中心:法定工作日: 上午: 09:00 - 12:00; 下午: 13:30 - 17:00; (延时服务时间: 工作日上午08:30 - 09:00; 下午17:00 - 17:30; 周六上午09:00 - 13:00; ) 查看详情 | ||
| 办理地点 | 北京市政务服务中心:北京市丰台区西三环南路1号(六里桥西南角)北京市政务服务中心:北京市丰台区西三环南路1号(六里桥西南角)2层B岛98号窗口 查看详情 | ||
| 咨询方式 |
咨询电话: (010)55571496;(010)55571402【展开】 咨询窗口地址: 北京市政务服务中心:北京市丰台区西三环南路1号(六里桥西南角)2层B岛98号窗口【展开】 |
||
| 投诉监督方式 | 投诉监督电话: (010)12345【展开】 |
||
| 基本编码 | 111033014000 | 事项编码 | 1111000069080358X62111033014000 |
| 业务办理项编码 | 1111000069080358X6211103301400001 | 进驻大厅类型 | 政务服务中心 |
| 权力来源 | 法定本级行使 | 网上支付 | 否 |
| 所属机构 | 北京市地方金融管理局 | 委托部门 | 无 |
| 联办机构 | 无 | 实施主体性质 | 法定机关 |
| 办理进程查询途径 | 现场查询:北京市政务服务中心:北京市丰台区西三环南路1号(六里桥西南角)2层B岛98号窗口 电话查询:(010)55571496;(010)55571402 |
||
| 行使层级 | 市级 | 运行系统 | 市级自建(垂管) |
| 物流快递 | 是 | 办理方式 | 自办件 |
| 预约办理 | 无 | 数量限制 | 无 |
| 中介服务 | 无 | 权限划分 | 无 |
| 通办范围 | 全市 | 特殊程序 | 无 |
| 行使内容 | 无 | ||

无
| 序号 | 材料名称 | 材料来源 | 材料 必要性 |
数量要求 | 介质要求 | 表格及样例 下载 |
受理标准 | 提供材料 依据 |
其他要求 |
|---|---|---|---|---|---|---|---|---|---|
| 一 | 备案申请书-备案申请 | 申请人自备 | 必要 | 原件1份;复印件1份 | 文本类;纸质、电子 | 样例下载 | 申请应至少包括企业基本信息、转让原因说明、转让后情况,加盖商业保理公司公章。【展开】 | 第六十五条 商业保理公司下列事项,应当向市金融监管局备案: (一)变更名称; (二)变更住所或主要经营场所; (三)变更持股5%以下(不含5%)的股东; (四)市金融监管局规定的其他备案事项。【展开】 | 【展开】 |
| 二 | 财务报表 | 申请人自备 | 必要 | 原件1份;复印件1份 | 文本类;纸质、电子 | 样例下载 | 要求:受让股东须提交: 1.应当是企业最近一个月的财务报表,如9月提交材料,报表应当是8月份的,如为上市公司,提交已披露的最近1个季度的报表; 2.至少包括企业的资产负债表、利润表、现金流量表; 3.加盖公章。【展开】 | 第六十五条 商业保理公司下列事项,应当向市金融监管局备案: (一)变更名称; (二)变更住所或主要经营场所; (三)变更持股5%以下(不含5%)的股东; (四)市金融监管局规定的其他备案事项。【展开】 | 【展开】 |
| 三 | 财务审计报告 | 中介机构或法定机构产生来源说明> | 必要 | 原件1份;复印件1份 | 文本类;纸质、电子 | 样例下载 | 要求: 1.受让股东提交最近1年财务审计报告; 2.受让股东最近2年的财务审计报告。 包括资产负债表、损益表或利润表、现金流量表或财务状况变动表、所有者权益变动表、会计报表附注及附属明细表,加盖公章。【展开】 | 商业保理公司和受让股东均须提交。 1.应当是企业最近一个月的财务报表,如9月提交材料,报表应当是8月份的,如为上市公司,提交已披露的最近1个季度的报表; 2.至少包括企业的资产负债表、利润表、现金流量表; 3.加盖公章。【展开】 | 【展开】 |
| 四 | 公司章程或章程修正案 | 申请人自备 | 必要 | 原件1份;复印件1份 | 文本类;纸质、电子 | 样例下载 | 公司章程 注:章程中应列明股权变更的具体内容,以及载明股东承诺三年内不转让所持有的股权,承诺三年内不将所持有的股权进行质押或设立信托。 章程修正案 注:章程修正案中应列明股权变更的具体内容,以及载明股东承诺三年内不转让所持有的股权,承诺三年内不将所持有的股权进行质押或设立信托。【展开】 | 第六十五条 商业保理公司下列事项,应当向市金融监管局备案: (一)变更名称; (二)变更住所或主要经营场所; (三)变更持股5%以下(不含5%)的股东; (四)市金融监管局规定的其他备案事项。【展开】 | 【展开】 |
| 五 | 股东承诺书 | 申请人自备 | 必要 | 原件1份;复印件1份 | 文本类;纸质、电子 | 样例下载 | 法人股东盖章、其法定代表人签字【展开】 | 第六十五条 商业保理公司下列事项,应当向市金融监管局备案: (一)变更名称; (二)变更住所或主要经营场所; (三)变更持股5%以下(不含5%)的股东; (四)市金融监管局规定的其他备案事项。【展开】 | 【展开】 |
| 六 | 股东会决议 | 申请人自备 | 必要 | 原件1份;复印件1份 | 文本类;纸质、电子 | 样例下载 | 股东签字盖章,除其他股东需签字盖章外,转让方和受让方都需要签字盖章,法人股东法定代表人签字。【展开】 | 第六十五条 商业保理公司下列事项,应当向市金融监管局备案: (一)变更名称; (二)变更住所或主要经营场所; (三)变更持股5%以下(不含5%)的股东; (四)市金融监管局规定的其他备案事项。【展开】 | 【展开】 |
| 七 | 股权转让协议(仅供参考) | 申请人自备 | 必要 | 原件1份;复印件1份 | 文本类;纸质、电子 | 样例下载 | (法人股东盖公章、法定代表人签字) 注:仅供参考使用。【展开】 | 第六十五条 商业保理公司下列事项,应当向市金融监管局备案: (一)变更名称; (二)变更住所或主要经营场所; (三)变更持股5%以下(不含5%)的股东; (四)市金融监管局规定的其他备案事项。【展开】 | 【展开】 |
| 八 | 股权转让交易材料-交易证明 | 申请人自备 | 必要 | 原件1份;复印件1份 | 文本类;纸质、电子 | 样例下载 | 要求: 1.必须是转让股东之间的股权交易银行流水; 2.流水信息与企业的申请信息、股权转让信息一致; 3.加盖有显示银行信息的章。【展开】 | 第六十五条 商业保理公司下列事项,应当向市金融监管局备案: (一)变更名称; (二)变更住所或主要经营场所; (三)变更持股5%以下(不含5%)的股东; (四)市金融监管局规定的其他备案事项。【展开】 | 【展开】 |
| 九 | 企业基本情况介绍 | 申请人自备 | 必要 | 原件1份;复印件1份 | 文本类;纸质、电子 | 样例下载 | 注:应据实列明企业的基本情况(包括公司治理结构、组织管理方式、经营状况等),加盖企业公章,法定代表人签字。【展开】 | 第六十五条 商业保理公司下列事项,应当向市金融监管局备案: (一)变更名称; (二)变更住所或主要经营场所; (三)变更持股5%以下(不含5%)的股东; (四)市金融监管局规定的其他备案事项。【展开】 | 【展开】 |
| 十 | 企业信用报告 | 中介机构或法定机构产生来源说明> | 必要 | 原件1份;复印件1份 | 文本类;纸质、电子 | 样例下载 | 要求: 1.企业提交的为中国人民银行出具的报告; 2.报告日期应为最近的; 3.企业需要加盖公章。【展开】 | 第六十五条 商业保理公司下列事项,应当向市金融监管局备案: (一)变更名称; (二)变更住所或主要经营场所; (三)变更持股5%以下(不含5%)的股东; (四)市金融监管局规定的其他备案事项。【展开】 | 【展开】 |
| 十一 | 出让方法人股东的承诺书 | 申请人自备 | 必要 | 原件1份;复印件1份 | 文本类;纸质、电子 | 样例下载 | 原件,落款处出让股权/股份的法人股东加盖公章。【展开】 | 第六十五条 商业保理公司下列事项,应当向市金融监管局备案: (一)变更名称; (二)变更住所或主要经营场所; (三)变更持股5%以下(不含5%)的股东; (四)市金融监管局规定的其他备案事项。【展开】 | 【展开】 |
| 十二 | 授权委托书 | 申请人自备 | 必要 | 原件1份;复印件1份 | 文本类;纸质、电子 | 样例下载 | 1.授权代表基本情况: 姓名: ;性别: ;民族: ;身份证号码: 家庭住址: 联系电话: 2. 授权代表(签字): 3.有效身份证件复印件(正反面,加盖单位公章)【展开】 | 第六十五条 商业保理公司下列事项,应当向市金融监管局备案: (一)变更名称; (二)变更住所或主要经营场所; (三)变更持股5%以下(不含5%)的股东; (四)市金融监管局规定的其他备案事项。【展开】 | 【展开】 |
| 十三 | 营业执照副本复印件 | 政府部门核发来源说明> | 必要 | 原件1份;复印件1份 | 结果文书类;纸质、电子 | 样例下载 | 加盖公章。【展开】 | 第六十五条 商业保理公司下列事项,应当向市金融监管局备案: (一)变更名称; (二)变更住所或主要经营场所; (三)变更持股5%以下(不含5%)的股东; (四)市金融监管局规定的其他备案事项。【展开】 | 【展开】 |
| 十四 | 纳税凭证-最近2年的纳税记录证明 | 申请人自备 | 必要 | 原件1份;复印件1份 | 文本类;纸质、电子 | 样例下载 | 要求:受让股东提交。【展开】 | 第六十五条 商业保理公司下列事项,应当向市金融监管局备案: (一)变更名称; (二)变更住所或主要经营场所; (三)变更持股5%以下(不含5%)的股东; (四)市金融监管局规定的其他备案事项。【展开】 | 【展开】 |
| 十五 | 股东决议文件-出让股东决议 | 申请人自备 | 必要 | 原件1份;复印件1份 | 文本类;纸质、电子 | 样例下载 | XXX公司(以下简称“公司”) XXXX年第X次股东(大)会于XXXX年XX月XX日在XXX(会议地点)召开,会议应到股东X人,实到股东X人,代表公司X%股权/股份,符合《中华人民共和国公司法》及有关法律法规以及公司章程的规定。会议审议并以记名投票表决方式决议如下: 同意将公司持有的XXX公司X%股权/股份全部转让给XXX,股权/股份转让价款为人民币XXX万元。 特此决议。 (以下无正文) 全体股东签字盖章: 日期:【展开】 | 第六十五条 商业保理公司下列事项,应当向市金融监管局备案: (一)变更名称; (二)变更住所或主要经营场所; (三)变更持股5%以下(不含5%)的股东; (四)市金融监管局规定的其他备案事项。【展开】 | 【展开】 |
| 申请材料总要求 | 无 | ||||||||

无
| 办理步骤 | 办理时限 | 办理人员 | 办理结果 |
|---|---|---|---|
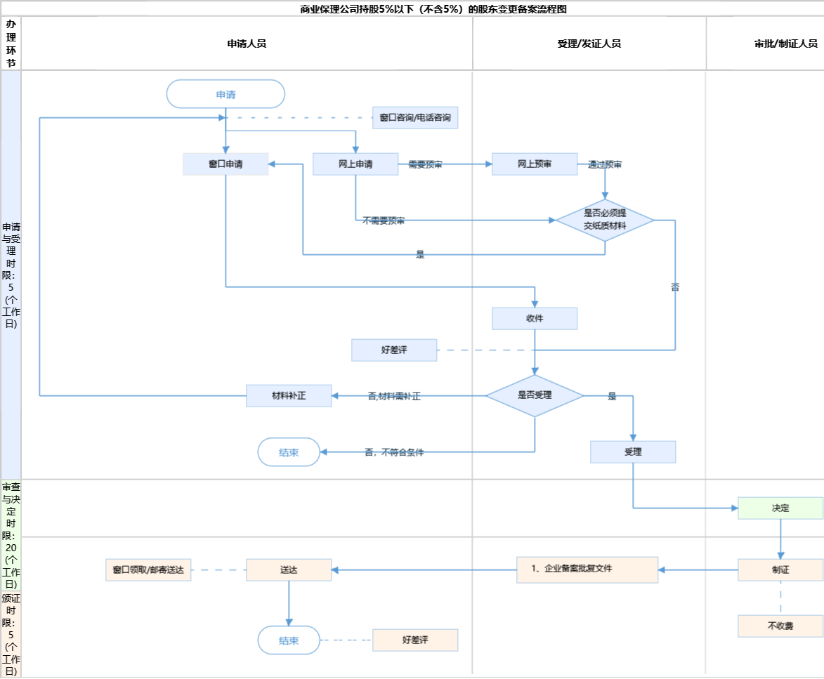
| 受理 | 5个工作日 | 综窗人员或进驻部门人员 | 出具《受理通知书》 |
审查标准 满足《北京市地方金融组织行政许可实施办法》第五条 申请人应当按照市金融监管局公示的行政许可事项申请材料目录及相关要求,提交真实、准确和完整的申请材料。【展开】 | |||
| 办理步骤 | 办理时限 | 办理人员 | 办理结果 |
|---|---|---|---|
| 决定 | 20个工作日 | 进驻部门人员和部门负责人 | 符合审核要求,予以审核批准;不符合审核要求,告知申请人不予批准。 |
审查标准 第六十五条 商业保理公司下列事项,应当向市金融监管局备案:【展开】 | |||
| 办理步骤 | 办理时限 | 办理人员 | 结果名称 |
|---|---|---|---|
| 发证 | 5个工作日 | 综窗人员或进驻部门人员 | 1、企业备案批复文件 |
| 送达方式 | |||
|---|---|---|---|
窗口领取 邮寄送达 | |||
无
| 企业备案批复文件 | |
| 结果名称 | 企业备案批复文件 |
|---|---|
| 结果文书类型 | 批文 |
| 结果样本 | 变更备案通知(样本).pdf |
| 有效时间 | 无时限 |
无
| 【地方性法规】北京市地方金融监督管理条例 | |
| 制定机关 | 北京市人民代表大会常务委员会 |
|---|---|
| 依据名称 | 北京市地方金融监督管理条例 |
| 发布号令(文号) | 北京市人民代表大会常务委员会公告〔十五届〕第48号 |
| 法条(具体规定)内容 | 第十四条 地方金融组织下列事项应当向市地方金融监督管理部门备案: (一)变更名称; (二)变更住所或者主要经营场所; (三)市地方金融监督管理部门规定的其他备案事项。【展开】 |
是否收费:否
| 1、请问多久能办完? |
|---|
| 法定办结时限为二十个工作日。 |
指南分享
主办:北京市人民政府办公厅
承办:北京市政务服务和数据管理局
版权所有:北京市人民政府网站 京ICP备05060933号
政府网站标识码:1100000088 京公网安备 11010502039640 京ICP备05060933号
运行管理:首都之窗运行管理中心