
市级
区级
乡镇
(街道)
村(社区)
市级
部门
显示更多
政务服务> 办事指南
北京市
切换简洁版
基本信息
| 实施主体 | 国家外汇管理局北京市分局 | 服务对象 | 企业法人 |
| 事项类型 | 行政许可 | 办理形式 | 窗口办理 |
| 受理条件 | 1.银行于《国家外汇管理局关于进一步推进外汇管理改革完善真实合规性审核的通知》(汇发〔2017〕3号)生效实施之日(即2017年1月18日)后提供的内保外贷;2.银行就此笔内保外贷履约后造成本外币资金不匹配。2.申请材料齐全,符合法定形式。 | ||
| 办理时间 | 国家外汇管理局北京市分局:周一至周五(法定节假日除外)上午8:30-11:30,下午13:00-17:00 查看详情 | ||
| 办理地点 | 国家外汇管理局北京市分局:北京市海淀区莲花池东路39号西金大厦9、10层 查看详情 | ||
| 咨询方式 |
咨询电话: (010)68559550【展开】 咨询窗口地址: 国家外汇管理局北京市分局:北京市海淀区莲花池东路39号西金大厦9层 。【展开】 网上咨询: 国家外汇管理局北京市分局 http://www.safe.gov.cn/beijing/ywzx/index.html【展开】 |
||
| 投诉监督方式 | 投诉监督电话: (010)12345【展开】 |
||
| 基本编码 | 000171111004 | 事项编码 | TE20200915BJWHGL012000171111004 |
| 业务办理项编码 | TE20200915BJWHGL01200017111100401 | 进驻大厅类型 | 其他地点 |
| 权力来源 | 法定本级行使 | 网上支付 | 否 |
| 所属机构 | 国家外汇管理局北京市分局 | 委托部门 | 无 |
| 联办机构 | 无 | 实施主体性质 | 法定机关 |
| 办理进程查询途径 | 网上查询:http://zwfw.safe.gov.cn/asone/servlet/UniLogoutServlet 现场查询:国家外汇管理局北京市分局:北京市海淀区莲花池东路39号西金大厦9层 。 电话查询:(010)68559550 |
||
| 行使层级 | 市级 | 运行系统 | 国家级垂管系统 |
| 物流快递 | 否 | 办理方式 | 自办件 |
| 预约办理 | 无 | 数量限制 | 无 |
| 中介服务 | 无 | 权限划分 | 无 |
| 通办范围 | 无 | 特殊程序 | |
| 行使内容 | |||
| 必须现场办理原因说明 | 1.现场提交申请材料;2.现场领取许可决定文书 | ||

无
| 序号 | 材料名称 | 材料来源 | 材料 必要性 |
数量要求 | 介质要求 | 表格及样例 下载 |
受理标准 | 提供材料 依据 |
其他要求 |
|---|---|---|---|---|---|---|---|---|---|
| 一 | 金融机构内保外贷履约购付汇书面申请 | 申请人自备 | 必要 | 原件1份 | 文本类;纸质 | 样例下载 | 加盖公章。申请人自备,纸质原件1份。【展开】 | 《资本项目外汇业务操作指引2020版》【展开】 | 【展开】 |
| 二 | 内保外贷业务合同 | 申请人自备 | 必要 | 原件1份(原件仅供查验);复印件1份 | 文本类;纸质 | 样例下载 | 申请人自备,原件1份供查验,加盖公章的复印件1份。【展开】 | 《资本项目外汇业务操作指引2020版》【展开】 | 【展开】 |
| 或合同简明条款 | 申请人自备 | 必要 | 原件1份(原件仅供查验);复印件1份 | 文本类;纸质 | 样例下载 | 申请人自备,原件1份供查验,加盖公章的复印件1份。【展开】 | 《资本项目外汇业务操作指引2020版》【展开】 | 【展开】 | |
| 三 | 内保外贷履约材料 | 申请人自备 | 必要 | 原件1份(原件仅供查验);复印件1份 | 文本类;纸质 | 样例下载 | 申请人自备,原件1份供查验,加盖公章的复印件1份。【展开】 | 《资本项目外汇业务操作指引2020版》【展开】 | 内保外贷履约证明材料【展开】 |
| 申请材料总要求 | |||||||||

无
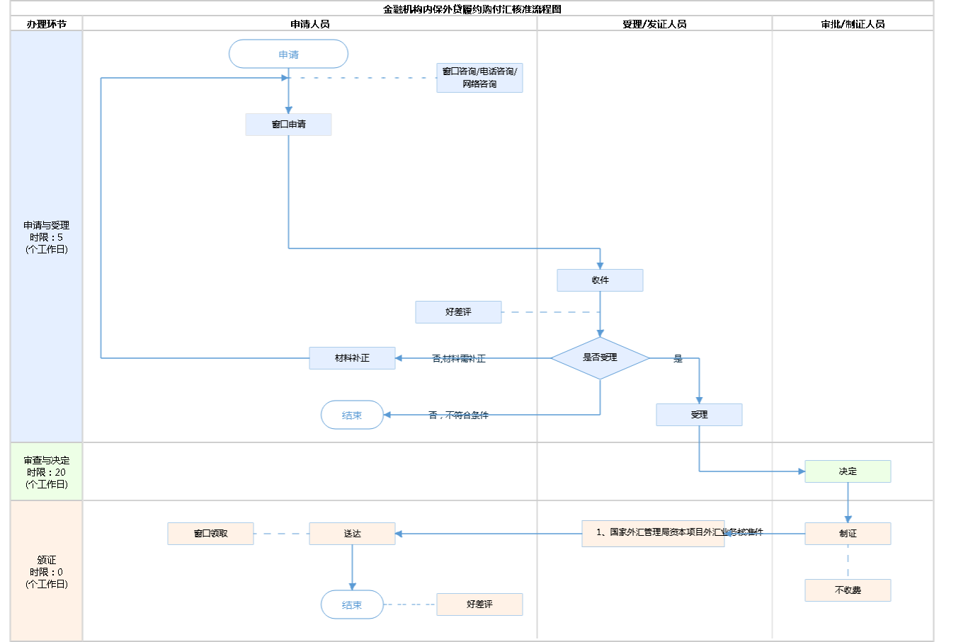
| 办理步骤 | 办理时限 | 办理人员 | 办理结果 |
|---|---|---|---|
| 受理 | 5个工作日 | 外汇管理部门工作人员外汇管理部工作人员 | 予以受理或不予受理 |
审查标准 1.银行于《国家外汇管理局关于进一步推进外汇管理改革完善真实合规性审核的通知》(汇发〔2017〕3号)生效实施之日(即2017年1月18日)后提供的内保外贷;2.银行就此笔内保外贷履约后造成本外币资金不匹配。2.申请材料齐全、符合法定形式。【展开】 | |||
| 办理步骤 | 办理时限 | 办理人员 | 办理结果 |
|---|---|---|---|
| 决定 | 20个工作日 | 外汇管理部门工作人员外汇管理部工作人员 | 予以许可或不予许可外汇管理部工作人员 |
审查标准 1.银行于《国家外汇管理局关于进一步推进外汇管理改革完善真实合规性审核的通知》(汇发〔2017〕3号)生效实施之日(即2017年1月18日)后提供的内保外贷;2.银行就此笔内保外贷履约后造成本外币资金不匹配。【展开】 | |||
| 办理步骤 | 办理时限 | 办理人员 | 结果名称 |
|---|---|---|---|
| 发证 | 0个工作日 | 《国家外汇管理局资本项目外汇业务核准件》 | 1、国家外汇管理局资本项目外汇业务核准件 |
| 送达方式 | |||
|---|---|---|---|
窗口领取 | |||
无
| 国家外汇管理局资本项目外汇业务核准件 | |
| 结果名称 | 国家外汇管理局资本项目外汇业务核准件 |
|---|---|
| 结果文书类型 | 批文 |
| 结果样本 | 金融机构内保外贷履约购付汇核准.doc |
| 有效时间 | 见结果文书 |
无
| 【行政法规】中华人民共和国外汇管理条例 | |
| 制定机关 | 国务院 |
|---|---|
| 依据名称 | 中华人民共和国外汇管理条例 |
| 发布号令(文号) | 中华人民共和国国务院令第〔0〕532号 |
| 法条(具体规定)内容 | 资本项目外汇支出,应当按照国务院外汇管理部门关于付汇与购汇的管理规定,凭有效单证以自有外汇支付或者向经营结汇、售汇业务的金融机构购汇支付。国家规定应当经外汇管理机关批准的,应当在外汇支付前办理批准手续……【展开】 |
是否收费:否
| 1、银行履约后造成本外币资金不匹配需要结售汇的,在外汇局备案需提交什么材料? |
|---|
| 1.书面申请;2.相关真实性证明材料。 |
指南分享
主办:北京市人民政府办公厅
承办:北京市政务服务和数据管理局
版权所有:北京市人民政府网站 京ICP备05060933号
政府网站标识码:1100000088 京公网安备 11010502039640 京ICP备05060933号
运行管理:首都之窗运行管理中心