2
01
11110000000029209E
北京市司法局
律师事务所注销许可
11110000000029209E200011210500003
11110000000029209E2000112105000
0
2259507b-02d2-4b09-a464-a3021ed4ff1c
605be9eb-d7e0-455e-a1f0-b7dd521bd637
2^3
01
市司法局
110000000000
北京市司法局
北京城市副中心政务服务中心:法定工作日: 上午: 09:00 - 12:00; 下午: 12:00 - 17:00; (延时服务时间: 工作日上午08:30 - 09:00; 下午17:00 - 17:30; 周六上午09:00 - 13:00; ); 北京市政务服务中心:法定工作日: 上午08:30 - 12:00、下午12:00 - 17:30; 周六:上午:08:30 - 12:30(需预约);法定节假日不对外服务。;
北京城市副中心政务服务中心:北京市通州区新华东街48号二区(东南角)综合窗口; 北京市政务服务中心:北京市丰台区西三环南路1号(六里桥西南角)综合窗口;
申请材料齐全,符合法定形式。 依据《中华人民共和国行政许可法》第三十二条第一款第五项,申请事项属于本行政机关职权范围,申请材料齐全、符合法定形式,或者申请人按照本行政机关的要求提交全部补正申请材料的,应当受理。
{"IS_GUIDE":"0","ONLINE_DECLARE_SYSTEM_MODE":"02","ITEM_REALITY_USELEVEL":"","SERVICE_OBJCT":"","IS_CONSTRUCTION":"0","CL_SERVICE_TYPE":"","APP_CODE_ID":"","YESNO_CITY_UNICOM":"","CROSS_AREA":"","ISSHOHCENTER":"0","WECHAT_CODE_ID":"","FINANCIAL":"","LITTLEPROGRAM_CODE_NAME":"","CROSS_AREA_ALL":"","CROSS_PROVINCE":"","ALIAS_NAME":"[\"律师事务所\", \"注销\"]","EAR_DISABILITY_GRAD":"","LIB_DISABILITY_GRAD":"","SPEAK_DISABILITY_GRAD":"","REGISTER":"","ONLINE_HANDLING_DEPTH_STANDARD":"05","APPROVAL_TYPE":"1","MIND_DISABILITY_GRAD":"","ACCEPTSERVICE":"01","YWBLX_ID":"f6971054-b58b-4298-96dc-92ae97fb341f","ONLINE_DECLARE_SYSTEM_DEPT":"北京市政务服务和数据管理局","CONSTRUCTION_EXPANSION":"0","EMPOWER":"0","EXEMPT_MATERIALS":"","LITTLEPROGRAM_CODE_ID":"","EYE_DISABILITY_GRAD":"","ISMONVEINCENTER":"1","DATA_FLAG":"XZXK_NEW","BUSINESS_APPROVAL_DEPT":"","POWER_NAME":"律师事务所及分所设立、变更、注销许可","ITEM_ATTRIBUTE":"04^05^07^11","CROSS_AREA_ATEXT":"","AGE":"","BGSYSTEM_APPROVAL_OTHER":"","WIT_DISABILITY_GRAD":"","WECHAT_CODE_NAME":"","POWER_CODE":"B0903000","DISABILITY_TYPE":"","IS_ENABLE_CERTIFICATE_SHARE":"0","POWER_ATTRIBUTE":"1","ONLY_ID":"f82b561a-2ba7-426f-a7ee-af8d7d62e472","YES_NO_OPEN":"1","BGSYSTEM_APPROVAL_NAME":"","APP_CODE_NAME":"","HOLDER":"","VERSION":"20241125"}
[]
2
9
https://recept.banshi.beijing.gov.cn/online/accept#/accept/entry?matterType=single&matterId=11183142009219&userType=legal

政务服务> 办事指南

律师事务所注销许可

北京市

切换简洁版

  • 承诺件

    办件类型

  • 0

    到现场次数

  • 30自然日

    法定办结时限

  • 5工作日

    承诺办结时限

好差评

5.0

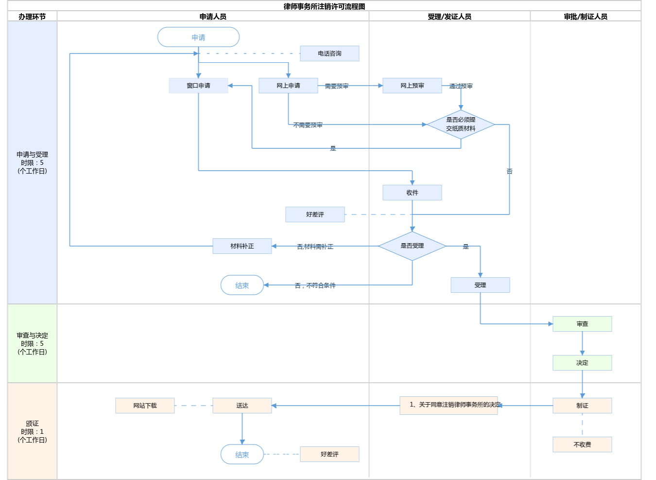
办件承诺办结时限说明:承诺时限为北京市司法局承诺办理时限。(承诺时限为办理流程中“审查与决定”环节的计时时限)

办件承诺办结时限说明:

承诺时限为北京市司法局承诺办理时限。(承诺时限为办理流程中“审查与决定”环节的计时时限)

基本信息

实施主体 北京市司法局 服务对象
事项类型 行政许可 办理形式
受理条件 申请材料齐全,符合法定形式。 依据《中华人民共和国行政许可法》第三十二条第一款第五项,申请事项属于本行政机关职权范围,申请材料齐全、符合法定形式,或者申请人按照本行政机关的要求提交全部补正申请材料的,应当受理。
办理时间 北京城市副中心政务服务中心:法定工作日: 上午: 09:00 - 12:00; 下午: 12:00 - 17:00; (延时服务时间: 工作日上午08:30 - 09:00; 下午17:00 - 17:30; 周六上午09:00 - 13:00; ); 北京市政务服务中心:法定工作日: 上午08:30 - 12:00、下午12:00 - 17:30; 周六:上午:08:30 - 12:30(需预约);法定节假日不对外服务。; 查看详情
办理地点 北京城市副中心政务服务中心:北京市通州区新华东街48号二区(东南角)综合窗口; 北京市政务服务中心:北京市丰台区西三环南路1号(六里桥西南角)综合窗口; 查看详情
咨询方式

咨询电话:

(010)89150405【展开】

投诉监督方式
基本编码 000112105000 事项编码 11110000000029209E2000112105000
业务办理项编码 11110000000029209E200011210500003 进驻大厅类型
权力来源 法定本级行使 网上支付
所属机构 北京市司法局 委托部门
联办机构 实施主体性质 法定机关
办理进程查询途径
行使层级 市级 运行系统
物流快递 办理方式 自办件
预约办理 数量限制
中介服务 权限划分
通办范围 全市 特殊程序
行使内容 由律师事务所所在地的区司法局受理并进行审查,形成审查意见,连同全部申请材料报送市司法局。由市司法局对区局报送的审查意见和全部申请材料予以审核,作出是否准予注销的决定。
显示更多

请选择情形:

提示:通过情形选择可引导出您办理该事项所需的材料,若要查看全部材料,请点击"查看全部材料"

查看全部材料 情形引导

收起
我选好了重选条件

序号 材料名称 材料来源 材料
必要性
数量要求 介质要求 表格及样例
下载
受理标准 提供材料
依据
其他要求
申请材料总要求使用A4纸;所有签字使用黑色签字笔或黑色钢笔
序号 材料名称 材料来源 材料
必要性
数量要求 介质要求 表格及样例
下载
受理标准 提供材料
依据
其他要求
申请材料总要求使用A4纸;所有签字使用黑色签字笔或黑色钢笔
显示更多

指南分享