2
01
11110000MB1663498E
北京市市场监督管理局
特种设备检验人员资格认定(检验员(锅炉能效测试、锅炉水(介)质、大型游乐设施和客运索道检验员除外))首次申请
11110000MB1663498E200013111200201
11110000MB1663498E2000131112002
0
54ecb79f-d89b-4e48-9c7d-7e340283f965
bbe0c928-5894-446e-955f-643b03e30631
2
01
市市场监管局
110000000000
北京市市场监督管理局
法定工作日: 上午: 09:00 - 12:00; 下午: 12:00 - 17:00; (延时服务时间: 工作日上午08:30 - 09:00; 下午17:00 - 17:30; 周六上午09:00 - 13:00; );法定工作日: 上午08:30 - 12:00、下午12:00 - 17:30; 周六:上午:08:30 - 12:30(需预约);法定节假日不对外服务。...
北京城市副中心政务服务中心:北京市通州区新华东街48号二区(东南角)综合窗口 北京市政务服务中心:北京市丰台区西三环南路1号(六里桥西南角)综合窗口
1.年龄在18周岁以上且不满60周岁以下,具有完全民事行为能力; 2.符合相应级别和项目的资历条件的要求(见《特种设备检验人员考核规则》(TSG Z8002-2022)表1); 3.具有相应的特种设备检验知识和技能; 4.符合相应的考试大纲的专项要求。
{"IS_GUIDE":"1","ONLINE_DECLARE_SYSTEM_MODE":"99","ITEM_REALITY_USELEVEL":"","SERVICE_OBJCT":"","IS_CONSTRUCTION":"0","CL_SERVICE_TYPE":"","APP_CODE_ID":"","YESNO_CITY_UNICOM":"0","CROSS_AREA":"","ISSHOHCENTER":"0","WECHAT_CODE_ID":"","FINANCIAL":"","LITTLEPROGRAM_CODE_NAME":"","CROSS_AREA_ALL":"","CROSS_PROVINCE":"","ALIAS_NAME":"[\"特种设备检验人员资格\"]","EAR_DISABILITY_GRAD":"","LIB_DISABILITY_GRAD":"","SPEAK_DISABILITY_GRAD":"","REGISTER":"","ONLINE_HANDLING_DEPTH_STANDARD":"05","APPROVAL_TYPE":"1","MIND_DISABILITY_GRAD":"","ACCEPTSERVICE":"99","YWBLX_ID":"957ffec0-ccee-4d7f-90e5-6f2300a98795","ONLINE_DECLARE_SYSTEM_DEPT":"","CONSTRUCTION_EXPANSION":"0","EMPOWER":"0","EXEMPT_MATERIALS":"","LITTLEPROGRAM_CODE_ID":"","EYE_DISABILITY_GRAD":"","ISMONVEINCENTER":"1","DATA_FLAG":"XZXK_NEW","BUSINESS_APPROVAL_DEPT":"北京市市场监督管理局","POWER_NAME":"特种设备检验、检测人员资格认定","ITEM_ATTRIBUTE":"04^05^07^10^11","CROSS_AREA_ATEXT":"","AGE":"","BGSYSTEM_APPROVAL_OTHER":"北京市市场监督管理局质量监督网上服务平台","WIT_DISABILITY_GRAD":"","WECHAT_CODE_NAME":"","POWER_CODE":"B2404701","DISABILITY_TYPE":"","IS_ENABLE_CERTIFICATE_SHARE":"","POWER_ATTRIBUTE":"1","ONLY_ID":"eb926bbf-c38f-4262-b7b3-8b887b27870d","YES_NO_OPEN":"1","BGSYSTEM_APPROVAL_NAME":"其他","APP_CODE_NAME":"","HOLDER":"","VERSION":"20241125"}
[{"ID":8016998,"TASKGUID":"54ecb79f-d89b-4e48-9c7d-7e340283f965","T_ID":"1ffe4b4b-95ed-44a1-90fc-fc1c502e8051","P_ID":"","NAME":"原证书是否为北京市市场监督管理局发证","NODE_LEVEL":1,"NODE_PATH":"/1ffe4b4b-95ed-44a1-90fc-fc1c502e8051","CHILD_COUNT":0,"ORDER_NUM":1,"SERIAL_NUMBER":"1","CONDITION_ATTR":"01","IS_RADIO":"1","IS_SUPPORT":"1","SUMMARY":"1 原证书是否为北京市市场监督管理局发证","CD_TIME":"Dec 30, 2025 10:50:18 AM","CD_BATCH":"2025123000012","DISTRIBUTETAG":"all-data^non-investment^11110000MB1663498E^110000000000^non-construction^11110000MB1663498E^non-construction_expansion","DATAJSONTEXT":"{\"VERSION\":\"20220810\",\"TREE_TYPE\":\"0\",\"CONSULTATION_QA\":\"\"}","parOrder":"","proOrder":"1","newOrderNum":"001","itemGuideConditionRelatedList":[]}]
2
1
https://ect.scjgj.beijing.gov.cn/portal/index

政务服务> 办事指南

特种设备检验人员资格认定(检验员(锅炉能效测试、锅炉水(介)质、大型游乐设施和客运索道检验员除外))首次申请

北京市

切换简洁版

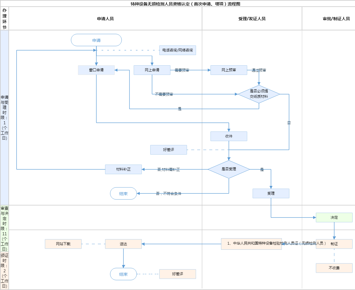
  • 承诺件

    办件类型

  • 0

    到现场次数

  • 20工作日

    法定办结时限

  • 20工作日

    承诺办结时限

好差评

5.0

办件承诺办结时限说明:(承诺时限为办理流程中“审查与决定”环节的计时时限)

办件承诺办结时限说明:

(承诺时限为办理流程中“审查与决定”环节的计时时限)

基本信息

实施主体 北京市市场监督管理局 服务对象
事项类型 行政许可 办理形式
受理条件 1.年龄在18周岁以上且不满60周岁以下,具有完全民事行为能力; 2.符合相应级别和项目的资历条件的要求(见《特种设备检验人员考核规则》(TSG Z8002-2022)表1); 3.具有相应的特种设备检验知识和技能; 4.符合相应的考试大纲的专项要求。
办理时间 法定工作日: 上午: 09:00 - 12:00; 下午: 12:00 - 17:00; (延时服务时间: 工作日上午08:30 - 09:00; 下午17:00 - 17:30; 周六上午09:00 - 13:00; );法定工作日: 上午08:30 - 12:00、下午12:00 - 17:30; 周六:上午:08:30 - 12:30(需预约);法定节假日不对外服务。... 查看详情
办理地点 北京城市副中心政务服务中心:北京市通州区新华东街48号二区(东南角)综合窗口 北京市政务服务中心:北京市丰台区西三环南路1号(六里桥西南角)综合窗口 查看详情
咨询方式

咨询电话:

(010)57520643【展开】

投诉监督方式
基本编码 000131112002 事项编码 11110000MB1663498E2000131112002
业务办理项编码 11110000MB1663498E200013111200201 进驻大厅类型
权力来源 法定本级行使 网上支付
所属机构 北京市市场监督管理局 委托部门
联办机构 实施主体性质 法定机关
办理进程查询途径
行使层级 市级 运行系统 市级自建(垂管)
物流快递 办理方式 自办件
预约办理 数量限制
中介服务 权限划分
通办范围 全市 特殊程序
行使内容
显示更多

请选择情形:

提示:通过情形选择可引导出您办理该事项所需的材料,若要查看全部材料,请点击"查看全部材料"

查看全部材料 情形引导

收起
我选好了重选条件

序号 材料名称 材料来源 材料
必要性
数量要求 介质要求 表格及样例
下载
受理标准 提供材料
依据
其他要求
申请材料总要求
序号 材料名称 材料来源 材料
必要性
数量要求 介质要求 表格及样例
下载
受理标准 提供材料
依据
其他要求
申请材料总要求
显示更多

指南分享