政务服务> 办事指南
北京市
切换简洁版
基本信息
| 实施主体 | 北京市司法局 | 服务对象 | |
| 事项类型 | 行政确认 | 办理形式 | |
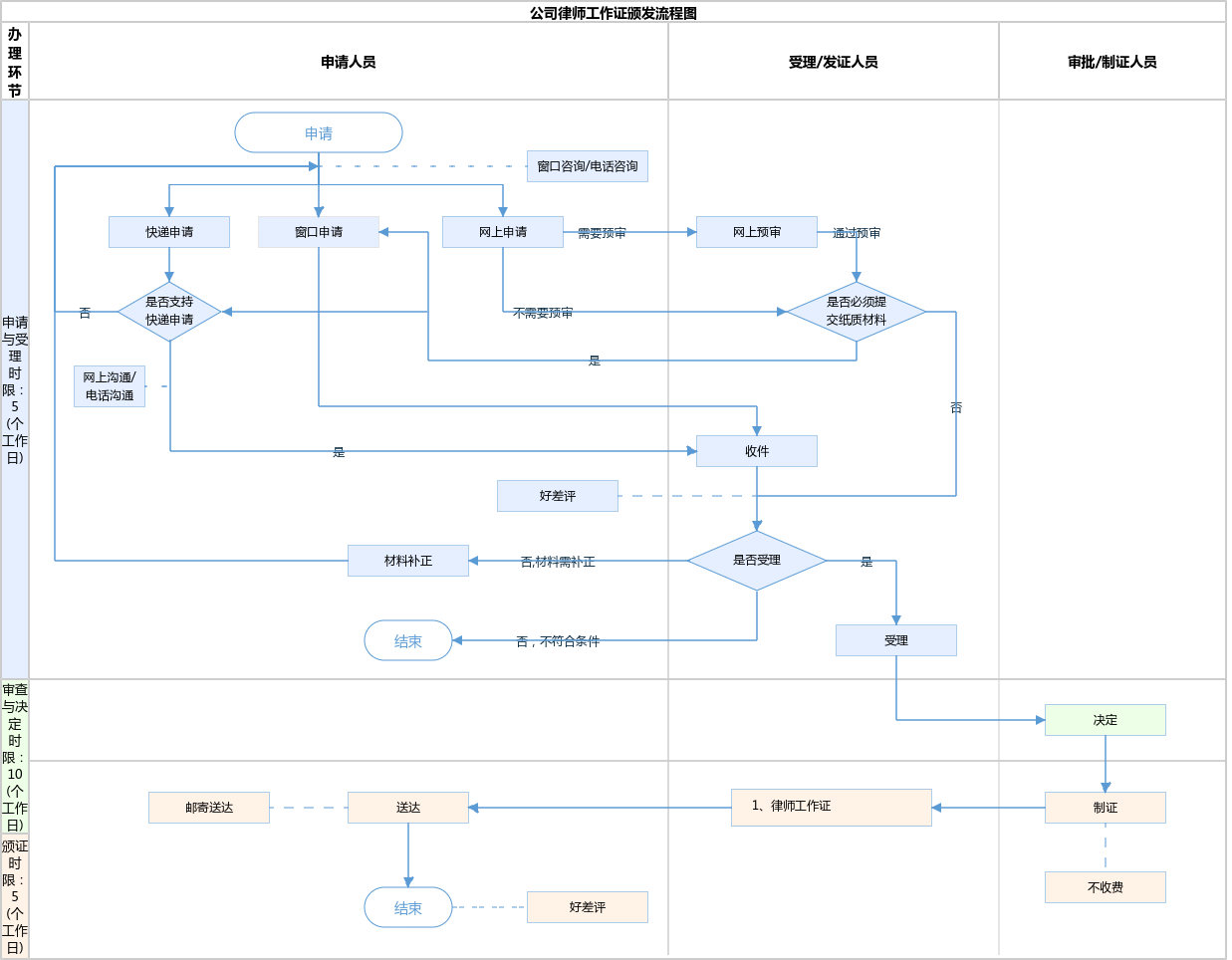
| 受理条件 | ★★★重要提示:申报本业务前,请先确定本单位已办理了“公司律师管理机构备案”业务。机构备案完成后,方可以单位名义提起“公司律师工作证颁发”业务申请。★★★ 根据《关于推行法律顾问制度和公职律师公司律师制度的意见》 中办发[2016]30号 (二十五)在党政机关专门从事法律事务工作或者担任法律顾问、在国有企业担任法律顾问,并具有法律职业资格或者律师资格的人员,经所在单位同意可以向司法行政部门申请颁发公职律师、公司律师证书。经审查,申请人具有法律职业资格或者律师资格的,司法行政部门应当向其颁发公职律师、公司律师证书。 《公司律师管理办法》 司发通〔2018〕131号 第五条 申请颁发公司律师证书,应当具备下列条件: (一)拥护中华人民共和国宪法; (二)依法取得法律职业资格或者律师资格; (三)与国有企业依法订立劳动合同; (四)从事法律事务工作二年以上,或者曾经担任法官、检察官、律师一年以上; (五)品行良好; (六)所在单位同意其担任公司律师。 申请人属于与国有企业、民营试点企业订立劳动合同,在本企业从事法律事务工作的员工。材料齐全、真实有效、内容齐全、签字、盖章 | ||
| 办理时间 | 北京市政务服务中心:法定工作日: 上午: 08:30 - 12:00; 下午: 12:00 - 17:30; (延时服务时间: 周六上午08:30 - 12:30; ); 北京城市副中心政务服务中心:法定工作日: 上午: 09:00 - 12:00; 下午: 12:00 - 17:00; (延时服务时间: 工作日上午08:30 - 09:00; 下午17:00 - 17:30; 周六上午09:00 - 13:00; ); 查看详情 | ||
| 办理地点 | 北京市政务服务中心:北京市丰台区西三环南路1号(六里桥西南角)综合窗口; 北京城市副中心政务服务中心:北京市通州区新华东街48号二区(东南角)综合窗口; 查看详情 | ||
| 咨询方式 |
咨询电话: (010)89150405【展开】 咨询窗口地址: 北京市政务服务中心: 北京市丰台区西三环南路1号(六里桥西南角)2层B区综合窗口【展开】 |
||
| 投诉监督方式 | |||
| 基本编码 | 000712001000 | 事项编码 | 11110000000029209E2000712001000 |
| 业务办理项编码 | 11110000000029209E200071200100001 | 进驻大厅类型 | |
| 权力来源 | 上级下放 | 网上支付 | 否 |
| 所属机构 | 北京市司法局 | 委托部门 | 无 |
| 联办机构 | 无 | 实施主体性质 | 法定机关 |
| 办理进程查询途径 | |||
| 行使层级 | 市级 | 运行系统 | 市级自建(垂管) |
| 物流快递 | 是 | 办理方式 | 自办件 |
| 预约办理 | 数量限制 | 无 | |
| 中介服务 | 无 | 权限划分 | |
| 通办范围 | 全市 | 特殊程序 | 无 |
| 行使内容 | 区属企业:区级受理、市级终审;中央在京设立企业、市属企业:市级初审、市级终审。 | ||

指南分享