政务服务> 办事指南
北京市
切换简洁版
基本信息
| 实施主体 | 北京市市场监督管理局 | 服务对象 | 自然人 |
| 事项类型 | 行政许可 | 办理形式 | 窗口办理、网上办理 |
| 受理条件 | 1.年龄在18周岁以上且不满60周岁以下,具有完全民事行为能力; 2.符合相应级别和项目的资历条件的要求(见《特种设备检验人员考核规则》(TSG Z8002-2022)表1); 3.具有相应的特种设备检验知识和技能; 4.符合相应的考试大纲的专项要求。 | ||
| 办理时间 | 北京城市副中心政务服务中心:法定工作日: 上午: 09:00 - 12:00; 下午: 12:00 - 17:00; (延时服务时间: 工作日上午08:30 - 09:00; 下午17:00 - 17:30; 周六上午09:00 - 13:00; );北京市政务服务中心:法定工作日: 上午: 09:00 - 12:00; 下午: 13:30 - 17:00; (延时服务时间: 工作日上午08:30 - 09:00; 下午17:00 - 17:30; 周六上午09:00 - 13:00; ) 查看详情 | ||
| 办理地点 | 北京城市副中心政务服务中心:北京市通州区新华东街48号二区(东南角)综合窗口 北京市政务服务中心:北京市丰台区西三环南路1号(六里桥西南角)综合窗口 查看详情 | ||
| 咨询方式 |
咨询电话: (010)57520643【展开】 |
||
| 投诉监督方式 | 投诉监督电话: (010)12345【展开】 |
||
| 基本编码 | 000131112002 | 事项编码 | 11110000MB1663498E2000131112002 |
| 业务办理项编码 | 11110000MB1663498E200013111200203 | 进驻大厅类型 | 政务服务中心 |
| 权力来源 | 法定本级行使 | 网上支付 | 否 |
| 所属机构 | 北京市市场监督管理局 | 委托部门 | 无 |
| 联办机构 | 无 | 实施主体性质 | 法定机关 |
| 办理进程查询途径 | 网上查询:https://ect.scjgj.beijing.gov.cn/portal/index |
||
| 行使层级 | 市级 | 运行系统 | 市级自建(垂管) |
| 物流快递 | 否 | 办理方式 | 自办件 |
| 预约办理 | 无 | 数量限制 | 无 |
| 中介服务 | 无 | 权限划分 | 无 |
| 通办范围 | 全市 | 特殊程序 | |
| 行使内容 | |||

无
| 序号 | 材料名称 | 材料来源 | 材料 必要性 |
数量要求 | 介质要求 | 表格及样例 下载 |
受理标准 | 提供材料 依据 |
其他要求 |
|---|---|---|---|---|---|---|---|---|---|
| 一 | 特种设备检验检测人员资格申请表 | 申请人自备 | 必要 | 原件1份 | 表格类;纸质、电子 | 样表下载空表下载 | (一)年龄18周岁以上且不超过60周岁,具有完全民事行为能力; (二)学历、无损检测经历等资历满足申请项目和级别的要求(见表1); (三)申请射线检测、磁粉检测、渗透检测、漏磁检测的,单眼或者双眼裸视力或者矫正视力达到GB11533--2011《标准对数视力表》的5.0级以上,申请超声检测、声发射检测、涡流检测的,单眼或者双眼裸视力或者矫正视力达到GB11533--2011《标准对数视力表》的4.8级以上。申请磁粉检测、渗透检测的,不得有色盲; (四)【展开】 | 《特种设备检验人员考核规则》(TSG Z8002-2022)》【展开】 | 【展开】 |
| 申请材料总要求 | |||||||||

无
| 办理步骤 | 办理时限 | 办理人员 | 办理结果 |
|---|---|---|---|
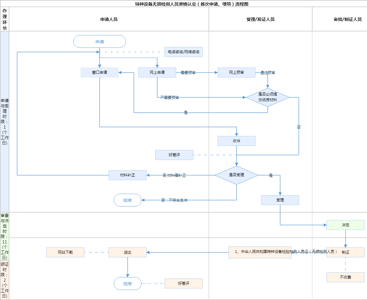
| 受理 | 2个工作日 | 综窗人员 | 受理决定书 |
审查标准 1申请材料符合4.3申请要求的种类、数量、受理要求和格式的,负责受理的部门编写受理意见,出具加盖公章(含电子公章)的受理决定书。【展开】 | |||
| 办理步骤 | 办理时限 | 办理人员 | 办理结果 |
|---|---|---|---|
| 决定 | 20个工作日 | 首席代表或部门负责人 | 许可决定书 |
审查标准 1.年龄在18周岁以上且不满60周岁以下,具有完全民事行为能力;2.符合相应级别和项目的资历条件的要求(见《特种设备检验人员考核规则》(TSG Z8002-2022)表1); 3.具有相应的特种设备检验知识和技能; 4.经考核(考试)合格。^【展开】 | |||
| 办理步骤 | 办理时限 | 办理人员 | 结果名称 |
|---|---|---|---|
| 制证 | 2个工作日 | 制证人员 | |
| 发证 | 0个工作日 | 综窗人员 | 1、检验检测执业资格证书 |
| 送达方式 | |||
|---|---|---|---|
网站下载:https://ect.scjgj.beijing.gov.cn/portal/index | |||
无
| 检验检测执业资格证书 | |
| 结果名称 | 检验检测执业资格证书 |
|---|---|
| 结果文书类型 | 证照 |
| 结果样本 | 中华人民共和国特种设备检验员证样本.jpg |
| 有效时间 | 四年 |
无
| 【法律】中华人民共和国特种设备安全法 | |
| 制定机关 | 全国人大常委会 |
|---|---|
| 依据名称 | 中华人民共和国特种设备安全法 |
| 发布号令(文号) | 中华人民共和国主席令第四号 |
| 法条(具体规定)内容 | 特种设备检验、检测机构的检验、检测人员应当经考核,取得检验、检测人员资格,方可从事检验、检测工作。【展开】 |
是否收费:否
| 1、请问还是否发放纸质证书 |
|---|
| 目前特种设备检测人员已经发放电子证书,不再发放纸质证书 |
指南分享
主办:北京市人民政府办公厅
承办:北京市政务服务和数据管理局
版权所有:北京市人民政府网站 京ICP备05060933号
政府网站标识码:1100000088 京公网安备 11010502039640 京ICP备05060933号
运行管理:首都之窗运行管理中心