2
01
11110000MB1663498E
北京市市场监督管理局
特种设备无损检测人员资格认定(II级(限RT、UT、MT、PT) , I级)有效期届满申请延续
11110000MB1663498E200013111200402
11110000MB1663498E2000131112004
0
646532c8-eccb-4a65-bd9b-f98539d7cc7a
146b5eab-03ca-49e1-8780-86716331a4b2
2
01
市市场监管局
110000000000
北京市市场监督管理局
法定工作日: 上午: 09:00 - 12:00; 下午: 12:00 - 17:00; (延时服务时间: 工作日上午08:30 - 09:00; 下午17:00 - 17:30; 周六上午09:00 - 13:00; );法定工作日: 上午08:30 - 12:00、下午12:00 - 17:30; 周六:上午:08:30 - 12:30(需预约);法定节假日不对外服务。...
北京城市副中心政务服务中心:北京市通州区新华东街48号二区(东南角)综合窗口 北京市政务服务中心:北京市丰台区西三环南路1号(六里桥西南角)综合窗口
1换证 1.1年龄不超过65周岁: 1.2证书有效期届满的6个月以前、18个月以内 1.3申请射线检测、磁粉检测、渗透检测、漏磁检测的,单眼或者双眼裸视力或者矫正视力达到GB11533--2011《标准对数视力表》的5.0级以上,申请超声检测、声发射检测、涡流检测的,单眼或者双眼裸视力或者矫正视力达到GB11533--2011《标准对数视力表》的4.8级以上。申请磁粉检测、渗透检测的,不得有色盲; 1.4 未违反以下三条中任何一条规定的 (1) 应当坚持独立公正原则,拒绝签发虚假的检测报告。 (2) 应当正确保管和使用本人的注册资格及《检测人员证》,不涂改、倒卖、出租、出借或者以其他形式转让注册资格和《检测人员证》。 (3) 同时在两个或者两个以上单位执业。
{"IS_GUIDE":"0","ONLINE_DECLARE_SYSTEM_MODE":"99","ITEM_REALITY_USELEVEL":"","SERVICE_OBJCT":"","IS_CONSTRUCTION":"0","CL_SERVICE_TYPE":"","APP_CODE_ID":"","YESNO_CITY_UNICOM":"0","CROSS_AREA":"","ISSHOHCENTER":"0","WECHAT_CODE_ID":"","FINANCIAL":"","LITTLEPROGRAM_CODE_NAME":"","CROSS_AREA_ALL":"","CROSS_PROVINCE":"","ALIAS_NAME":"[\"特种设备无损检测人员资格\"]","EAR_DISABILITY_GRAD":"","LIB_DISABILITY_GRAD":"","SPEAK_DISABILITY_GRAD":"","REGISTER":"","ONLINE_HANDLING_DEPTH_STANDARD":"05","APPROVAL_TYPE":"1","MIND_DISABILITY_GRAD":"","ACCEPTSERVICE":"99","YWBLX_ID":"74b7fa38-770d-4729-91bc-34b4f37184bb","ONLINE_DECLARE_SYSTEM_DEPT":"","CONSTRUCTION_EXPANSION":"0","EMPOWER":"0","EXEMPT_MATERIALS":"","LITTLEPROGRAM_CODE_ID":"","EYE_DISABILITY_GRAD":"","ISMONVEINCENTER":"1","DATA_FLAG":"XZXK_NEW","BUSINESS_APPROVAL_DEPT":"北京市市场监督管理局","POWER_NAME":"特种设备检验、检测人员资格认定","ITEM_ATTRIBUTE":"04^05^07^10^11","CROSS_AREA_ATEXT":"","AGE":"","BGSYSTEM_APPROVAL_OTHER":"北京市市场监督管理局质量监督网上服务平台","WIT_DISABILITY_GRAD":"","WECHAT_CODE_NAME":"","POWER_CODE":"B2404702","DISABILITY_TYPE":"","IS_ENABLE_CERTIFICATE_SHARE":"","POWER_ATTRIBUTE":"1","ONLY_ID":"231b5919-b72a-4ef2-bb9d-11941a3bec9a","YES_NO_OPEN":"1","BGSYSTEM_APPROVAL_NAME":"其他","APP_CODE_NAME":"","HOLDER":"","VERSION":"20241125"}
[]
2
1
https://ect.scjgj.beijing.gov.cn/portal/index

政务服务> 办事指南

特种设备无损检测人员资格认定(II级(限RT、UT、MT、PT) , I级)有效期届满申请延续

北京市

切换简洁版

  • 承诺件

    办件类型

  • 0

    到现场次数

  • 20工作日

    法定办结时限

  • 11工作日

    承诺办结时限

好差评

5.0

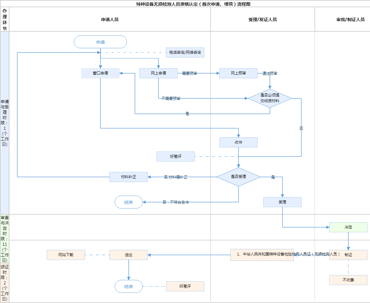
办件承诺办结时限说明:(承诺时限为办理流程中“审查与决定”环节的计时时限)

办件承诺办结时限说明:

(承诺时限为办理流程中“审查与决定”环节的计时时限)

基本信息

实施主体 北京市市场监督管理局 服务对象
事项类型 行政许可 办理形式
受理条件 1换证 1.1年龄不超过65周岁: 1.2证书有效期届满的6个月以前、18个月以内 1.3申请射线检测、磁粉检测、渗透检测、漏磁检测的,单眼或者双眼裸视力或者矫正视力达到GB11533--2011《标准对数视力表》的5.0级以上,申请超声检测、声发射检测、涡流检测的,单眼或者双眼裸视力或者矫正视力达到GB11533--2011《标准对数视力表》的4.8级以上。申请磁粉检测、渗透检测的,不得有色盲; 1.4 未违反以下三条中任何一条规定的 (1) 应当坚持独立公正原则,拒绝签发虚假的检测报告。 (2) 应当正确保管和使用本人的注册资格及《检测人员证》,不涂改、倒卖、出租、出借或者以其他形式转让注册资格和《检测人员证》。 (3) 同时在两个或者两个以上单位执业。
办理时间 法定工作日: 上午: 09:00 - 12:00; 下午: 12:00 - 17:00; (延时服务时间: 工作日上午08:30 - 09:00; 下午17:00 - 17:30; 周六上午09:00 - 13:00; );法定工作日: 上午08:30 - 12:00、下午12:00 - 17:30; 周六:上午:08:30 - 12:30(需预约);法定节假日不对外服务。... 查看详情
办理地点 北京城市副中心政务服务中心:北京市通州区新华东街48号二区(东南角)综合窗口 北京市政务服务中心:北京市丰台区西三环南路1号(六里桥西南角)综合窗口 查看详情
咨询方式

咨询电话:

(010)57520643【展开】

投诉监督方式
基本编码 000131112004 事项编码 11110000MB1663498E2000131112004
业务办理项编码 11110000MB1663498E200013111200402 进驻大厅类型
权力来源 法定本级行使 网上支付
所属机构 北京市市场监督管理局 委托部门
联办机构 实施主体性质 法定机关
办理进程查询途径
行使层级 市级 运行系统 市级自建(垂管)
物流快递 办理方式 自办件
预约办理 数量限制
中介服务 权限划分
通办范围 全市 特殊程序
行使内容
显示更多

请选择情形:

提示:通过情形选择可引导出您办理该事项所需的材料,若要查看全部材料,请点击"查看全部材料"

查看全部材料 情形引导

收起
我选好了重选条件

序号 材料名称 材料来源 材料
必要性
数量要求 介质要求 表格及样例
下载
受理标准 提供材料
依据
其他要求
申请材料总要求
序号 材料名称 材料来源 材料
必要性
数量要求 介质要求 表格及样例
下载
受理标准 提供材料
依据
其他要求
申请材料总要求
显示更多

指南分享