2
01
11110000000020044N
北京市新闻出版局
期刊创办审批
11110000000020044N200013910200301
11110000000020044N2000139102003
0
7c30b6a3-b855-4688-8b79-14d7ab864e49
ee5042fa-0113-484b-bb70-43766e7a2217
2
01
市新闻出版局
110000000000
北京市新闻出版局
北京市政务服务中心:法定工作日: 上午08:30 - 12:00、下午12:00 - 17:30; 周六:上午:08:30 - 12:30(需预约);法定节假日不对外服务。;北京城市副中心政务服务中心:法定工作日: 上午: 09:00 - 12:00; 下午: 12:00 - 17:00; (延时服务时间: 工作日上午08:30 - 09:00; 下午17:00 - 17:30; 周六上午09:00 - 13:00; )
北京市政务服务中心:北京市丰台区西三环南路1号(六里桥西南角)综合窗口 北京城市副中心政务服务中心:北京市通州区新华东街48号二区(东南角)综合窗口
1.其他单位创办期刊并设立期刊出版单位,经主管单位审核同意后,由主办单位向所在地省、自治区、直辖市新闻出版行政部门提出申请,省、自治区、直辖市新闻出版行政部门审核同意后,报新闻出版总署审批。(来源:《出版管理条例》第十条) 2.材料齐全,填写完整; 3.提交的证照证件或批复文件齐全完整、如提交复印件,应当完整清晰并与原件一致; 4.申请材料所载基本信息与提交的证照证件或批复文件所载内容一致; 5.申请材料按要求签字、盖章,且签字内容与申请材料所载内容、提交的证照证件或批复文件所载内容一致。
{"IS_GUIDE":"1","ONLINE_DECLARE_SYSTEM_MODE":"02","ITEM_REALITY_USELEVEL":"","SERVICE_OBJCT":"","IS_CONSTRUCTION":"0","CL_SERVICE_TYPE":"","APP_CODE_ID":"","YESNO_CITY_UNICOM":"","CROSS_AREA":"","ISSHOHCENTER":"0","WECHAT_CODE_ID":"","FINANCIAL":"","LITTLEPROGRAM_CODE_NAME":"","CROSS_AREA_ALL":"","CROSS_PROVINCE":"","ALIAS_NAME":"[\"期刊创办\", \"创办期刊\"]","EAR_DISABILITY_GRAD":"","LIB_DISABILITY_GRAD":"","SPEAK_DISABILITY_GRAD":"","REGISTER":"","ONLINE_HANDLING_DEPTH_STANDARD":"02","APPROVAL_TYPE":"1","MIND_DISABILITY_GRAD":"","ACCEPTSERVICE":"99","YWBLX_ID":"b18ea2ea-530b-4322-b465-ad84900ddadb","ONLINE_DECLARE_SYSTEM_DEPT":"北京市政务服务和数据管理局","CONSTRUCTION_EXPANSION":"0","EMPOWER":"0","EXEMPT_MATERIALS":"","LITTLEPROGRAM_CODE_ID":"","EYE_DISABILITY_GRAD":"","ISMONVEINCENTER":"0","DATA_FLAG":"XZXK_NEW","BUSINESS_APPROVAL_DEPT":"","POWER_NAME":"报纸、期刊、连续型电子出版物出版审批","ITEM_ATTRIBUTE":"03^04^07^11","CROSS_AREA_ATEXT":"","AGE":"","BGSYSTEM_APPROVAL_OTHER":"","WIT_DISABILITY_GRAD":"","WECHAT_CODE_NAME":"","POWER_CODE":"B5308703","DISABILITY_TYPE":"","IS_ENABLE_CERTIFICATE_SHARE":"0","POWER_ATTRIBUTE":"1","ONLY_ID":"ab748b1f-4210-4cbc-a115-979b3e30a25a","YES_NO_OPEN":"1","BGSYSTEM_APPROVAL_NAME":"","APP_CODE_NAME":"","HOLDER":"","VERSION":"20241125"}
[{"ID":8354253,"TASKGUID":"7c30b6a3-b855-4688-8b79-14d7ab864e49","T_ID":"5e8a689f-e114-46e8-86b0-81607700e6a6","P_ID":"","NAME":"主管主办单位是否为事业单位或机关法人或全民所有制企业","NODE_LEVEL":1,"NODE_PATH":"/5e8a689f-e114-46e8-86b0-81607700e6a6","CHILD_COUNT":2,"ORDER_NUM":1,"SERIAL_NUMBER":"1","CONDITION_ATTR":"01","IS_RADIO":"1","IS_SUPPORT":"1","SUMMARY":"1 主管主办单位是否为事业单位或机关法人或全民所有制企业\n\t1.1 是\n\t\t1.1.1 出版单位是否为非法人编辑部\n\t\t\t1.1.1.1 是\n\t\t\t1.1.1.2 否\n\t1.2 否\n\t\t1.2.1 出版单位是否为非法人编辑部\n\t\t\t1.2.1.1 是\n\t\t\t1.2.1.2 否","CD_TIME":"Mar 25, 2026 4:58:34 PM","CD_BATCH":"2026032500017","DISTRIBUTETAG":"all-data^non-investment^11110000000020044N^110000000000^non-construction^11110000000020044N^non-construction_expansion","DATAJSONTEXT":"{\"VERSION\":\"20220810\",\"TREE_TYPE\":\"0\",\"CONSULTATION_QA\":\"\"}","parOrder":"","proOrder":"1","newOrderNum":"001","itemGuideConditionRelatedList":[]},{"ID":8354251,"TASKGUID":"7c30b6a3-b855-4688-8b79-14d7ab864e49","T_ID":"38f51ffc-2ef1-420c-bdb4-86b8133612b9","P_ID":"5e8a689f-e114-46e8-86b0-81607700e6a6","NAME":"是","NODE_LEVEL":2,"NODE_PATH":"/5e8a689f-e114-46e8-86b0-81607700e6a6/38f51ffc-2ef1-420c-bdb4-86b8133612b9","CHILD_COUNT":1,"ORDER_NUM":1,"SERIAL_NUMBER":"1.1","CONDITION_ATTR":"02","IS_RADIO":"","IS_SUPPORT":"","CD_TIME":"Mar 25, 2026 4:58:34 PM","CD_BATCH":"2026032500017","DISTRIBUTETAG":"all-data^non-investment^11110000000020044N^110000000000^non-construction^11110000000020044N^non-construction_expansion","DATAJSONTEXT":"{\"VERSION\":\"20220810\",\"TREE_TYPE\":\"0\",\"CONSULTATION_QA\":\"\"}","parOrder":"","proOrder":"","newOrderNum":"001.001","itemGuideConditionRelatedList":[]},{"ID":8354256,"TASKGUID":"7c30b6a3-b855-4688-8b79-14d7ab864e49","T_ID":"c3af6d21-5213-4314-ac61-4be8986972d5","P_ID":"38f51ffc-2ef1-420c-bdb4-86b8133612b9","NAME":"出版单位是否为非法人编辑部","NODE_LEVEL":3,"NODE_PATH":"/5e8a689f-e114-46e8-86b0-81607700e6a6/38f51ffc-2ef1-420c-bdb4-86b8133612b9/c3af6d21-5213-4314-ac61-4be8986972d5","CHILD_COUNT":2,"ORDER_NUM":1,"SERIAL_NUMBER":"1.1.1","CONDITION_ATTR":"01","IS_RADIO":"1","IS_SUPPORT":"1","CD_TIME":"Mar 25, 2026 4:58:34 PM","CD_BATCH":"2026032500017","DISTRIBUTETAG":"all-data^non-investment^11110000000020044N^110000000000^non-construction^11110000000020044N^non-construction_expansion","DATAJSONTEXT":"{\"VERSION\":\"20220810\",\"TREE_TYPE\":\"0\",\"CONSULTATION_QA\":\"\"}","parOrder":"1","proOrder":"1","newOrderNum":"001.001.001","itemGuideConditionRelatedList":[]},{"ID":8354252,"TASKGUID":"7c30b6a3-b855-4688-8b79-14d7ab864e49","T_ID":"5bcd5ec1-3ad5-4991-837c-f6d0ed6f81ef","P_ID":"c3af6d21-5213-4314-ac61-4be8986972d5","NAME":"是","NODE_LEVEL":4,"NODE_PATH":"/5e8a689f-e114-46e8-86b0-81607700e6a6/38f51ffc-2ef1-420c-bdb4-86b8133612b9/c3af6d21-5213-4314-ac61-4be8986972d5/5bcd5ec1-3ad5-4991-837c-f6d0ed6f81ef","CHILD_COUNT":0,"ORDER_NUM":1,"SERIAL_NUMBER":"1.1.1.1","CONDITION_ATTR":"02","IS_RADIO":"","IS_SUPPORT":"","CD_TIME":"Mar 25, 2026 4:58:34 PM","CD_BATCH":"2026032500017","DISTRIBUTETAG":"all-data^non-investment^11110000000020044N^110000000000^non-construction^11110000000020044N^non-construction_expansion","DATAJSONTEXT":"{\"VERSION\":\"20220810\",\"TREE_TYPE\":\"0\",\"CONSULTATION_QA\":\"\"}","parOrder":"","proOrder":"","newOrderNum":"001.001.001.001","itemGuideConditionRelatedList":[]},{"ID":8354249,"TASKGUID":"7c30b6a3-b855-4688-8b79-14d7ab864e49","T_ID":"1e7601bf-3d63-4db2-8102-40817cfe1498","P_ID":"c3af6d21-5213-4314-ac61-4be8986972d5","NAME":"否","NODE_LEVEL":4,"NODE_PATH":"/5e8a689f-e114-46e8-86b0-81607700e6a6/38f51ffc-2ef1-420c-bdb4-86b8133612b9/c3af6d21-5213-4314-ac61-4be8986972d5/1e7601bf-3d63-4db2-8102-40817cfe1498","CHILD_COUNT":0,"ORDER_NUM":2,"SERIAL_NUMBER":"1.1.1.2","CONDITION_ATTR":"02","IS_RADIO":"","IS_SUPPORT":"","CD_TIME":"Mar 25, 2026 4:58:34 PM","CD_BATCH":"2026032500017","DISTRIBUTETAG":"all-data^non-investment^11110000000020044N^110000000000^non-construction^11110000000020044N^non-construction_expansion","DATAJSONTEXT":"{\"VERSION\":\"20220810\",\"TREE_TYPE\":\"0\",\"CONSULTATION_QA\":\"\"}","parOrder":"","proOrder":"","newOrderNum":"001.001.001.002","itemGuideConditionRelatedList":[{"ID":26865676,"TASKGUID":"7c30b6a3-b855-4688-8b79-14d7ab864e49","T_ID":"1e7601bf-3d63-4db2-8102-40817cfe1498","G_ID":"76cdfeab-f5a3-4d78-9924-f6fe9a62db16","M_CODE":"344310","MATERIAL_ID":"e935a166-fc92-4a39-8103-d4b28bce6d72","CD_TIME":"Mar 25, 2026 4:58:34 PM","CD_BATCH":"2026032500017","DISTRIBUTETAG":"all-data^non-investment^11110000000020044N^110000000000^non-construction^11110000000020044N^non-construction_expansion","DATAJSONTEXT":"{\"VERSION\":\"20210903\"}"},{"ID":26865677,"TASKGUID":"7c30b6a3-b855-4688-8b79-14d7ab864e49","T_ID":"1e7601bf-3d63-4db2-8102-40817cfe1498","G_ID":"4259b2a7-9256-4a82-8251-5565e8092dac","M_CODE":"207405","MATERIAL_ID":"cf390cdd-4ad5-4738-ae28-146a7cb000db","CD_TIME":"Mar 25, 2026 4:58:34 PM","CD_BATCH":"2026032500017","DISTRIBUTETAG":"all-data^non-investment^11110000000020044N^110000000000^non-construction^11110000000020044N^non-construction_expansion","DATAJSONTEXT":"{\"VERSION\":\"20210903\"}"},{"ID":26865678,"TASKGUID":"7c30b6a3-b855-4688-8b79-14d7ab864e49","T_ID":"1e7601bf-3d63-4db2-8102-40817cfe1498","G_ID":"9f65fb97-0244-45af-ba37-9f2f37e9134f","M_CODE":"346618","MATERIAL_ID":"c25457e5-ed53-44fc-a944-10924d9c82fb","CD_TIME":"Mar 25, 2026 4:58:34 PM","CD_BATCH":"2026032500017","DISTRIBUTETAG":"all-data^non-investment^11110000000020044N^110000000000^non-construction^11110000000020044N^non-construction_expansion","DATAJSONTEXT":"{\"VERSION\":\"20210903\"}"}]},{"ID":8354255,"TASKGUID":"7c30b6a3-b855-4688-8b79-14d7ab864e49","T_ID":"bad2da4b-066d-4d27-9087-cc4a13839d56","P_ID":"5e8a689f-e114-46e8-86b0-81607700e6a6","NAME":"否","NODE_LEVEL":2,"NODE_PATH":"/5e8a689f-e114-46e8-86b0-81607700e6a6/bad2da4b-066d-4d27-9087-cc4a13839d56","CHILD_COUNT":1,"ORDER_NUM":2,"SERIAL_NUMBER":"1.2","CONDITION_ATTR":"02","IS_RADIO":"","IS_SUPPORT":"","CD_TIME":"Mar 25, 2026 4:58:34 PM","CD_BATCH":"2026032500017","DISTRIBUTETAG":"all-data^non-investment^11110000000020044N^110000000000^non-construction^11110000000020044N^non-construction_expansion","DATAJSONTEXT":"{\"VERSION\":\"20220810\",\"TREE_TYPE\":\"0\",\"CONSULTATION_QA\":\"\"}","parOrder":"","proOrder":"","newOrderNum":"001.002","itemGuideConditionRelatedList":[]},{"ID":8354257,"TASKGUID":"7c30b6a3-b855-4688-8b79-14d7ab864e49","T_ID":"cb2dfcec-6c67-4456-ab09-caa17266ee4d","P_ID":"bad2da4b-066d-4d27-9087-cc4a13839d56","NAME":"出版单位是否为非法人编辑部","NODE_LEVEL":3,"NODE_PATH":"/5e8a689f-e114-46e8-86b0-81607700e6a6/bad2da4b-066d-4d27-9087-cc4a13839d56/cb2dfcec-6c67-4456-ab09-caa17266ee4d","CHILD_COUNT":2,"ORDER_NUM":1,"SERIAL_NUMBER":"1.2.1","CONDITION_ATTR":"01","IS_RADIO":"1","IS_SUPPORT":"1","CD_TIME":"Mar 25, 2026 4:58:34 PM","CD_BATCH":"2026032500017","DISTRIBUTETAG":"all-data^non-investment^11110000000020044N^110000000000^non-construction^11110000000020044N^non-construction_expansion","DATAJSONTEXT":"{\"VERSION\":\"20220810\",\"TREE_TYPE\":\"0\",\"CONSULTATION_QA\":\"\"}","parOrder":"1","proOrder":"2","newOrderNum":"001.002.001","itemGuideConditionRelatedList":[{"ID":26865684,"TASKGUID":"7c30b6a3-b855-4688-8b79-14d7ab864e49","T_ID":"cb2dfcec-6c67-4456-ab09-caa17266ee4d","G_ID":"bab1f6bb-54ba-4a5a-b982-468f0c041525","M_CODE":"209108","MATERIAL_ID":"a0ccf51f-d42e-47c6-8508-4bb4043e4681","CD_TIME":"Mar 25, 2026 4:58:34 PM","CD_BATCH":"2026032500017","DISTRIBUTETAG":"all-data^non-investment^11110000000020044N^110000000000^non-construction^11110000000020044N^non-construction_expansion","DATAJSONTEXT":"{\"VERSION\":\"20210903\"}"}]},{"ID":8354254,"TASKGUID":"7c30b6a3-b855-4688-8b79-14d7ab864e49","T_ID":"ab4a8134-a5d6-4bb7-84ac-c97594ac1a75","P_ID":"cb2dfcec-6c67-4456-ab09-caa17266ee4d","NAME":"是","NODE_LEVEL":4,"NODE_PATH":"/5e8a689f-e114-46e8-86b0-81607700e6a6/bad2da4b-066d-4d27-9087-cc4a13839d56/cb2dfcec-6c67-4456-ab09-caa17266ee4d/ab4a8134-a5d6-4bb7-84ac-c97594ac1a75","CHILD_COUNT":0,"ORDER_NUM":1,"SERIAL_NUMBER":"1.2.1.1","CONDITION_ATTR":"02","IS_RADIO":"","IS_SUPPORT":"","CD_TIME":"Mar 25, 2026 4:58:34 PM","CD_BATCH":"2026032500017","DISTRIBUTETAG":"all-data^non-investment^11110000000020044N^110000000000^non-construction^11110000000020044N^non-construction_expansion","DATAJSONTEXT":"{\"VERSION\":\"20220810\",\"TREE_TYPE\":\"0\",\"CONSULTATION_QA\":\"\"}","parOrder":"","proOrder":"","newOrderNum":"001.002.001.001","itemGuideConditionRelatedList":[{"ID":26865683,"TASKGUID":"7c30b6a3-b855-4688-8b79-14d7ab864e49","T_ID":"ab4a8134-a5d6-4bb7-84ac-c97594ac1a75","G_ID":"bab1f6bb-54ba-4a5a-b982-468f0c041525","M_CODE":"209108","MATERIAL_ID":"a0ccf51f-d42e-47c6-8508-4bb4043e4681","CD_TIME":"Mar 25, 2026 4:58:34 PM","CD_BATCH":"2026032500017","DISTRIBUTETAG":"all-data^non-investment^11110000000020044N^110000000000^non-construction^11110000000020044N^non-construction_expansion","DATAJSONTEXT":"{\"VERSION\":\"20210903\"}"}]},{"ID":8354250,"TASKGUID":"7c30b6a3-b855-4688-8b79-14d7ab864e49","T_ID":"38d87ba7-15eb-4326-956d-2f303f023a99","P_ID":"cb2dfcec-6c67-4456-ab09-caa17266ee4d","NAME":"否","NODE_LEVEL":4,"NODE_PATH":"/5e8a689f-e114-46e8-86b0-81607700e6a6/bad2da4b-066d-4d27-9087-cc4a13839d56/cb2dfcec-6c67-4456-ab09-caa17266ee4d/38d87ba7-15eb-4326-956d-2f303f023a99","CHILD_COUNT":0,"ORDER_NUM":2,"SERIAL_NUMBER":"1.2.1.2","CONDITION_ATTR":"02","IS_RADIO":"","IS_SUPPORT":"","CD_TIME":"Mar 25, 2026 4:58:34 PM","CD_BATCH":"2026032500017","DISTRIBUTETAG":"all-data^non-investment^11110000000020044N^110000000000^non-construction^11110000000020044N^non-construction_expansion","DATAJSONTEXT":"{\"VERSION\":\"20220810\",\"TREE_TYPE\":\"0\",\"CONSULTATION_QA\":\"\"}","parOrder":"","proOrder":"","newOrderNum":"001.002.001.002","itemGuideConditionRelatedList":[{"ID":26865679,"TASKGUID":"7c30b6a3-b855-4688-8b79-14d7ab864e49","T_ID":"38d87ba7-15eb-4326-956d-2f303f023a99","G_ID":"9f65fb97-0244-45af-ba37-9f2f37e9134f","M_CODE":"346618","MATERIAL_ID":"c25457e5-ed53-44fc-a944-10924d9c82fb","CD_TIME":"Mar 25, 2026 4:58:34 PM","CD_BATCH":"2026032500017","DISTRIBUTETAG":"all-data^non-investment^11110000000020044N^110000000000^non-construction^11110000000020044N^non-construction_expansion","DATAJSONTEXT":"{\"VERSION\":\"20210903\"}"},{"ID":26865680,"TASKGUID":"7c30b6a3-b855-4688-8b79-14d7ab864e49","T_ID":"38d87ba7-15eb-4326-956d-2f303f023a99","G_ID":"bab1f6bb-54ba-4a5a-b982-468f0c041525","M_CODE":"209108","MATERIAL_ID":"a0ccf51f-d42e-47c6-8508-4bb4043e4681","CD_TIME":"Mar 25, 2026 4:58:34 PM","CD_BATCH":"2026032500017","DISTRIBUTETAG":"all-data^non-investment^11110000000020044N^110000000000^non-construction^11110000000020044N^non-construction_expansion","DATAJSONTEXT":"{\"VERSION\":\"20210903\"}"},{"ID":26865681,"TASKGUID":"7c30b6a3-b855-4688-8b79-14d7ab864e49","T_ID":"38d87ba7-15eb-4326-956d-2f303f023a99","G_ID":"76cdfeab-f5a3-4d78-9924-f6fe9a62db16","M_CODE":"344310","MATERIAL_ID":"e935a166-fc92-4a39-8103-d4b28bce6d72","CD_TIME":"Mar 25, 2026 4:58:34 PM","CD_BATCH":"2026032500017","DISTRIBUTETAG":"all-data^non-investment^11110000000020044N^110000000000^non-construction^11110000000020044N^non-construction_expansion","DATAJSONTEXT":"{\"VERSION\":\"20210903\"}"},{"ID":26865682,"TASKGUID":"7c30b6a3-b855-4688-8b79-14d7ab864e49","T_ID":"38d87ba7-15eb-4326-956d-2f303f023a99","G_ID":"4259b2a7-9256-4a82-8251-5565e8092dac","M_CODE":"207405","MATERIAL_ID":"cf390cdd-4ad5-4738-ae28-146a7cb000db","CD_TIME":"Mar 25, 2026 4:58:34 PM","CD_BATCH":"2026032500017","DISTRIBUTETAG":"all-data^non-investment^11110000000020044N^110000000000^non-construction^11110000000020044N^non-construction_expansion","DATAJSONTEXT":"{\"VERSION\":\"20210903\"}"}]}]
2
2^3^4^6
https://yzt.beijing.gov.cn/am/UI/Login?realm=%2F&service=bjzwService&goto=https%3A%2F%2Fyzt.beijing.gov.cn%2Fam%2Foauth2%2Fauthorize%3Fservice%3DbjzwService%26response_type%3Dcode%26client_id%3D693225666_02%26scope%3Duid%2Bcn%2BextProperties%2Breserve3%2BcredenceClass%26redirect_uri%3Dhttp%253A%252F%252Fbanshi.beijing.gov.cn%252Fpubservice%252FYZTAuth

政务服务> 办事指南

期刊创办审批

北京市

切换简洁版

  • 承诺件

    办件类型

  • 1

    到现场次数

  • 20工作日

    法定办结时限

  • 10工作日

    承诺办结时限

好差评

5.0

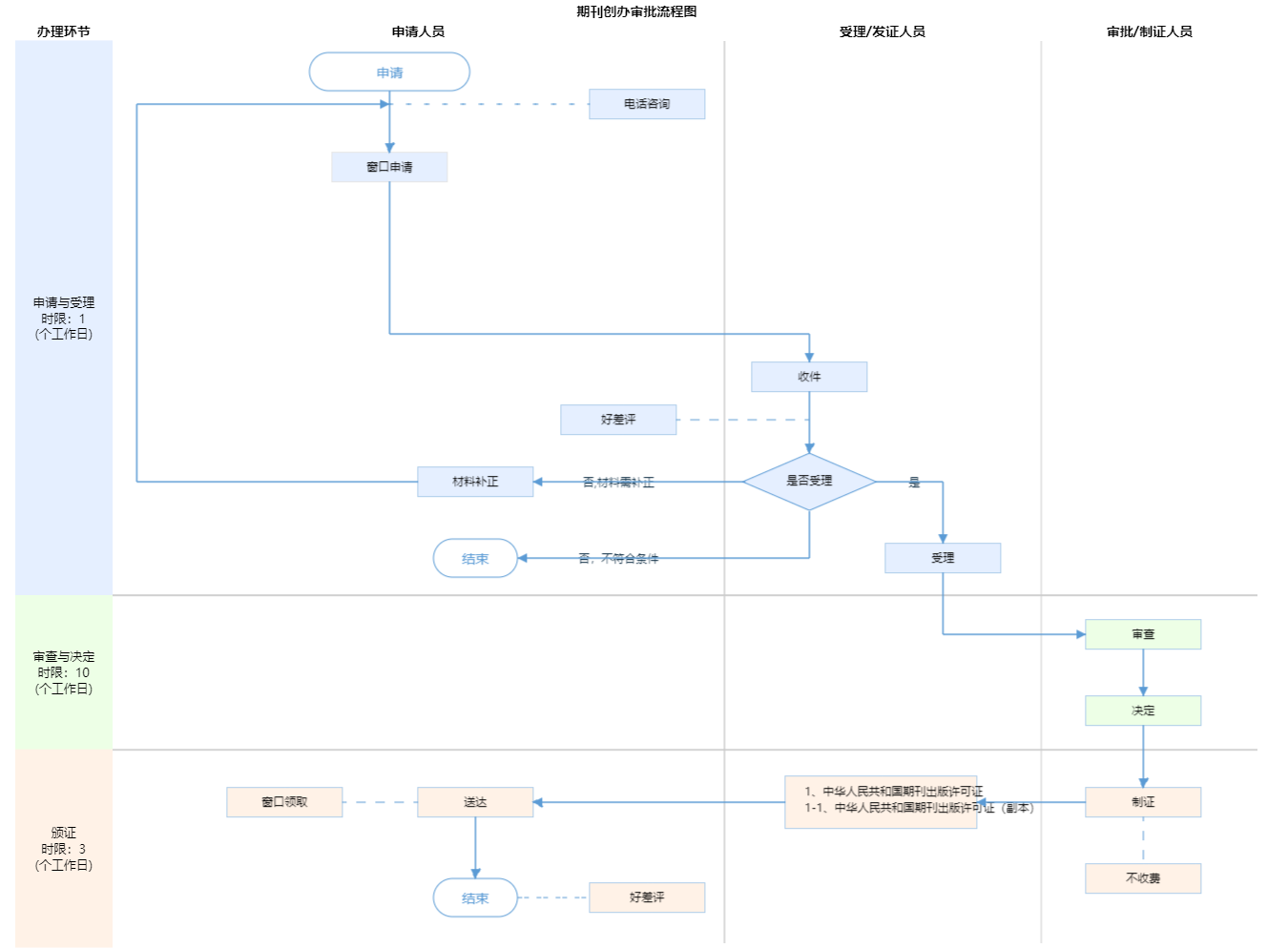
办件承诺办结时限说明:不含国家新闻出版署审批时间(承诺时限为办理流程中“审查与决定”环节的计时时限)

办件承诺办结时限说明:

不含国家新闻出版署审批时间(承诺时限为办理流程中“审查与决定”环节的计时时限)

基本信息

实施主体 北京市新闻出版局 服务对象
事项类型 行政许可 办理形式
受理条件 1.其他单位创办期刊并设立期刊出版单位,经主管单位审核同意后,由主办单位向所在地省、自治区、直辖市新闻出版行政部门提出申请,省、自治区、直辖市新闻出版行政部门审核同意后,报新闻出版总署审批。(来源:《出版管理条例》第十条) 2.材料齐全,填写完整; 3.提交的证照证件或批复文件齐全完整、如提交复印件,应当完整清晰并与原件一致; 4.申请材料所载基本信息与提交的证照证件或批复文件所载内容一致; 5.申请材料按要求签字、盖章,且签字内容与申请材料所载内容、提交的证照证件或批复文件所载内容一致。
办理时间 北京市政务服务中心:法定工作日: 上午08:30 - 12:00、下午12:00 - 17:30; 周六:上午:08:30 - 12:30(需预约);法定节假日不对外服务。;北京城市副中心政务服务中心:法定工作日: 上午: 09:00 - 12:00; 下午: 12:00 - 17:00; (延时服务时间: 工作日上午08:30 - 09:00; 下午17:00 - 17:30; 周六上午09:00 - 13:00; ) 查看详情
办理地点 北京市政务服务中心:北京市丰台区西三环南路1号(六里桥西南角)综合窗口 北京城市副中心政务服务中心:北京市通州区新华东街48号二区(东南角)综合窗口 查看详情
咨询方式

咨询电话:

接听时间:法定工作日09:00-12:00,13:30-17:00(法定节假日除外):(010)89150265;接听时间:法定工作日09:00-12:00,13:30-17:00(法定节假日除外):(010)89150032【展开】

咨询窗口地址:

北京市政务服务中心:北京市丰台区西三环南路1号(六里桥西南角) 一层B区24、25窗口 北京城市副中心政务服务中心:北京市通州区新华东街48号二区(东南角)(综合窗口)【展开】

投诉监督方式
基本编码 000139102003 事项编码 11110000000020044N2000139102003
业务办理项编码 11110000000020044N200013910200301 进驻大厅类型
权力来源 法定本级行使 网上支付
所属机构 北京市新闻出版局 委托部门
联办机构 实施主体性质 法定机关
办理进程查询途径
行使层级 市级 运行系统
物流快递 办理方式 自办件
预约办理 数量限制
中介服务 权限划分
通办范围 全市 特殊程序
行使内容
必须现场办理原因说明 提交加盖公章的相关资料
显示更多

请选择情形:

提示:通过情形选择可引导出您办理该事项所需的材料,若要查看全部材料,请点击"查看全部材料"

查看全部材料 情形引导

收起
我选好了重选条件

序号 材料名称 材料来源 材料
必要性
数量要求 介质要求 表格及样例
下载
受理标准 提供材料
依据
其他要求
申请材料总要求大厅办理要求:以上材料需加盖公章。 全程网办要求:所有申报材料需上传加盖国务院有关部门、地方人民政府及其有关部门使用国家统一电子印章系统制发电子印章的电子材料,提交电子材料后无需到北京市政务服务大厅现场办理。
序号 材料名称 材料来源 材料
必要性
数量要求 介质要求 表格及样例
下载
受理标准 提供材料
依据
其他要求
申请材料总要求大厅办理要求:以上材料需加盖公章。 全程网办要求:所有申报材料需上传加盖国务院有关部门、地方人民政府及其有关部门使用国家统一电子印章系统制发电子印章的电子材料,提交电子材料后无需到北京市政务服务大厅现场办理。
显示更多

指南分享