2
01
1111000078480249XC
北京市园林绿化局
猎捕国家二级保护陆生野生动物新办审批
1111000078480249XC200016421800201
1111000078480249XC2000164218002
0
b0df5924-c95e-4e64-8924-c315ceb92df3
75cac8da-c768-46a7-9aa8-beb2eaf8be05
2
01
市园林绿化局
110000000000
北京市园林绿化局
北京市政务服务中心:工作日上午09:00-12:00,下午13:30-17:00 ( 延时服务时间:工作日上午08:30-9:00,下午17:00-17:30,每周六9:00-13:00(法定节假日除外,需预约));北京城市副中心政务服务中心:工作日09:00-17:00,(延时服务时间:工作日上午08:30-9:00,下午17:00-17:30,周六09:00-13:00(法定节假日除外,延时服务需预约))
北京市政务服务中心:北京市丰台区西三环南路1号(六里桥西南角)(1-3层综合窗口) 北京城市副中心政务服务中心:北京市通州区新华东街48号二区(东南角)综合窗口
1、申请材料齐全,符合法定形式; 2、须取得猎捕地所在区级园林绿化局的审核意见; 3、禁止猎捕、猎杀列入名录的野生动物,禁止以食用为目的猎捕、猎杀其他陆生野生动物,但因科学研究、种群调控、疫源疫病监测等法律法规另有规定的特殊情况除外。 (来源:《北京市野生动物保护管理条例》第二十二条)
{"IS_GUIDE":"1","ONLINE_DECLARE_SYSTEM_MODE":"","ITEM_REALITY_USELEVEL":"","SERVICE_OBJCT":"","IS_CONSTRUCTION":"0","CL_SERVICE_TYPE":"","APP_CODE_ID":"","YESNO_CITY_UNICOM":"0^1","CROSS_AREA":"","ISSHOHCENTER":"0","WECHAT_CODE_ID":"","FINANCIAL":"","LITTLEPROGRAM_CODE_NAME":"","CROSS_AREA_ALL":"","CROSS_PROVINCE":"","ALIAS_NAME":"[\"捕猎保护动物审批\", \"国家二级保护动物\", \"野生动物\", \"捕猎动物\", \"猎捕\"]","EAR_DISABILITY_GRAD":"","LIB_DISABILITY_GRAD":"","SPEAK_DISABILITY_GRAD":"","REGISTER":"","ONLINE_HANDLING_DEPTH_STANDARD":"05","APPROVAL_TYPE":"1","MIND_DISABILITY_GRAD":"","ACCEPTSERVICE":"99","YWBLX_ID":"af2a086a-15c9-4f27-b95b-cc3cbdcf125d","ONLINE_DECLARE_SYSTEM_DEPT":"","EMPOWER":"0","EXEMPT_MATERIALS":"","LITTLEPROGRAM_CODE_ID":"","EYE_DISABILITY_GRAD":"","ISMONVEINCENTER":"1","DATA_FLAG":"XZXK_NEW","BUSINESS_APPROVAL_DEPT":"北京市政务服务和数据管理局","POWER_NAME":"猎捕陆生野生动物审批","ITEM_ATTRIBUTE":"04^05^11^13","CROSS_AREA_ATEXT":"","AGE":"","BGSYSTEM_APPROVAL_OTHER":"","WIT_DISABILITY_GRAD":"","WECHAT_CODE_NAME":"","POWER_CODE":"B3207701","DISABILITY_TYPE":"","IS_ENABLE_CERTIFICATE_SHARE":"","POWER_ATTRIBUTE":"1","ONLY_ID":"4f7e8838-b753-40b9-bd4b-fd7ac94e1f31","YES_NO_OPEN":"1","BGSYSTEM_APPROVAL_NAME":"北京市统一行政审批管理平台","APP_CODE_NAME":"","HOLDER":"","VERSION":"20240415"}
[{"ID":6567127,"TASKGUID":"b0df5924-c95e-4e64-8924-c315ceb92df3","T_ID":"80c70bf3-67b2-4f41-8065-aabc1753ac55","P_ID":"","NAME":"是否当年首次申请","NODE_LEVEL":1,"NODE_PATH":"/80c70bf3-67b2-4f41-8065-aabc1753ac55","CHILD_COUNT":2,"ORDER_NUM":1,"SERIAL_NUMBER":"1","CONDITION_ATTR":"01","IS_RADIO":"1","IS_SUPPORT":"","SUMMARY":"1 是否当年首次申请\n\t1.1 是\n\t1.2 否","CD_TIME":"Mar 15, 2025 12:42:34 AM","CD_BATCH":"2025031500005","DISTRIBUTETAG":"all-data^non-investment^1111000078480249XC^110000000000^non-construction^1111000078480249XC","DATAJSONTEXT":"{\"VERSION\":\"20220810\",\"TREE_TYPE\":\"\",\"CONSULTATION_QA\":\"\"}","parOrder":"","proOrder":"1","newOrderNum":"001","itemGuideConditionRelatedList":[]},{"ID":6567128,"TASKGUID":"b0df5924-c95e-4e64-8924-c315ceb92df3","T_ID":"83f4f904-779a-4412-b853-11ca4ddb334b","P_ID":"80c70bf3-67b2-4f41-8065-aabc1753ac55","NAME":"是","NODE_LEVEL":2,"NODE_PATH":"/80c70bf3-67b2-4f41-8065-aabc1753ac55/83f4f904-779a-4412-b853-11ca4ddb334b","CHILD_COUNT":0,"ORDER_NUM":1,"SERIAL_NUMBER":"1.1","CONDITION_ATTR":"02","IS_RADIO":"","IS_SUPPORT":"","SUMMARY":"","CD_TIME":"Mar 15, 2025 12:42:34 AM","CD_BATCH":"2025031500005","DISTRIBUTETAG":"all-data^non-investment^1111000078480249XC^110000000000^non-construction^1111000078480249XC","DATAJSONTEXT":"{\"VERSION\":\"20220810\",\"TREE_TYPE\":\"\",\"CONSULTATION_QA\":\"\"}","parOrder":"","proOrder":"","newOrderNum":"001.001","itemGuideConditionRelatedList":[]},{"ID":6567129,"TASKGUID":"b0df5924-c95e-4e64-8924-c315ceb92df3","T_ID":"de45a417-8331-4396-8655-6943bd36b0ea","P_ID":"80c70bf3-67b2-4f41-8065-aabc1753ac55","NAME":"否","NODE_LEVEL":2,"NODE_PATH":"/80c70bf3-67b2-4f41-8065-aabc1753ac55/de45a417-8331-4396-8655-6943bd36b0ea","CHILD_COUNT":0,"ORDER_NUM":2,"SERIAL_NUMBER":"1.2","CONDITION_ATTR":"02","IS_RADIO":"","IS_SUPPORT":"","SUMMARY":"","CD_TIME":"Mar 15, 2025 12:42:34 AM","CD_BATCH":"2025031500005","DISTRIBUTETAG":"all-data^non-investment^1111000078480249XC^110000000000^non-construction^1111000078480249XC","DATAJSONTEXT":"{\"VERSION\":\"20220810\",\"TREE_TYPE\":\"\",\"CONSULTATION_QA\":\"\"}","parOrder":"","proOrder":"","newOrderNum":"001.002","itemGuideConditionRelatedList":[]}]
2
1^2^3^4^6^9
https://recept.banshi.beijing.gov.cn/online/accept#/accept/entry?matterType=single&matterId=11106322015296&bizMode=normal&openRouteEnvFlag=prod;https://recept.banshi.beijing.gov.cn/online/accept#/accept/entry?matterType=single&matterId=11106322015296&bizMode=normal&userType=legal&openRouteEnvFlag=prod

政务服务> 办事指南

猎捕国家二级保护陆生野生动物新办审批

北京市

切换简洁版

  • 承诺件

    办件类型

  • 0

    到现场次数

  • 3

    法定办结时限

  • 6工作日

    承诺办结时限

好差评

5.0

办件承诺办结时限说明:(承诺时限为办理流程中“审查与决定”环节的计时时限)

办件承诺办结时限说明:

(承诺时限为办理流程中“审查与决定”环节的计时时限)

基本信息

实施主体 北京市园林绿化局 服务对象 自然人、企业法人、事业法人、社会组织法人、行政机关、其他组织
事项类型 行政许可 办理形式 窗口办理、网上办理
受理条件 1、申请材料齐全,符合法定形式; 2、须取得猎捕地所在区级园林绿化局的审核意见; 3、禁止猎捕、猎杀列入名录的野生动物,禁止以食用为目的猎捕、猎杀其他陆生野生动物,但因科学研究、种群调控、疫源疫病监测等法律法规另有规定的特殊情况除外。 (来源:《北京市野生动物保护管理条例》第二十二条)
办理时间 北京市政务服务中心:工作日上午09:00-12:00,下午13:30-17:00 ( 延时服务时间:工作日上午08:30-9:00,下午17:00-17:30,每周六9:00-13:00(法定节假日除外,需预约));北京城市副中心政务服务中心:工作日09:00-17:00,(延时服务时间:工作日上午08:30-9:00,下午17:00-17:30,周六09:00-13:00(法定节假日除外,延时服务需预约)) 查看详情
办理地点 北京市政务服务中心:北京市丰台区西三环南路1号(六里桥西南角)(1-3层综合窗口) 北京城市副中心政务服务中心:北京市通州区新华东街48号二区(东南角)综合窗口 查看详情
咨询方式

咨询电话:

(010)89150240【展开】

咨询窗口地址:

北京市政务服务中心:北京市丰台区西三环南路1号(六里桥西南角)(1-3层综合窗口)北京城市副中心政务服务中心:北京市通州区新华东街48号二区(东南角)(综合窗口)【展开】

投诉监督方式

投诉监督电话:

(010)12345【展开】

基本编码 000164218002 事项编码 1111000078480249XC2000164218002
业务办理项编码 1111000078480249XC200016421800201 进驻大厅类型 政务服务中心
权力来源 法定本级行使 网上支付
所属机构 北京市园林绿化局 委托部门
联办机构 实施主体性质 法定机关
办理进程查询途径 现场查询:北京市丰台区西三环南路1号(六里桥西南角):北京市政务服务中心(1-3层综合窗口)北京城市副中心政务服务中心:北京市通州区新华东街48号(东南角)(综合窗口)
电话查询:(010)89150240
行使层级 市级 运行系统 市级统建系统
物流快递 办理方式 自办件
预约办理 网上预约:http://banshi.beijing.gov.cn/;电话预约:(010)89150001 数量限制
中介服务 权限划分
通办范围 特别程序
行使内容 猎捕国家二级保护野生动物的,应当向北京市园林绿化部门申请特许猎捕证。
显示更多

请选择情形:

提示:通过情形选择可引导出您办理该事项所需的材料,若要查看全部材料,请点击"查看全部材料"

查看全部材料 情形引导

收起

1、是否当年首次申请

我选好了重选条件

序号 材料名称 材料来源 材料
必要性
数量要求 介质要求 表格及样例
下载
受理标准 提供材料
依据
其他要求
申请材料总要求1、所提交材料电子版要求要件扫描,PDF格式,分辨率为200Dpi以上; 2、所提交材料须加盖公章,如果多页须加盖骑缝章。
序号 材料名称 材料来源 材料
必要性
数量要求 介质要求 表格及样例
下载
受理标准 提供材料
依据
其他要求
国家二级保护陆生野生动物特许猎捕证核发申请表申请人自备必要原件1份表格类;纸质、电子样表下载空表下载1、使用正确表格,有区野生动物主管部门的意见、签字及盖章; 2、申请人签字、加盖申请单位印章(申请人为法人或其他组织时)、填写日期,申请人名称与签字或印章内容一致; 3、表格其他内容填写完整; 4、与材料递交人核实联系人及联系方式。【展开】《中华人民共和国陆生野生动物保护实施条例》【展开】区园林绿化局签署审核意见并盖章【展开】
二、当年首次申请时
(一)身份证件政府部门核发来源说明>必要复印件1份结果文书类;纸质、电子样例下载1、纸介要求正反面复印或扫描,A4纸; 2、证件信息与申请表一致,证件信息要在有效期内。【展开】《中华人民共和国陆生野生动物保护实施条例》【展开】【展开】
营业执照政府部门核发来源说明>必要复印件1份结果文书类;纸质、电子样例下载1、纸介要求正反面复印或扫描,A4纸; 2、证件信息与申请表一致,证件信息要在有效期内。【展开】《中华人民共和国陆生野生动物保护实施条例》【展开】【展开】
事业单位法人证书政府部门核发来源说明>必要复印件1份结果文书类;纸质、电子样例下载1、纸介要求正反面复印或扫描,A4纸; 2、证件信息与申请表一致,证件信息要在有效期内。【展开】《中华人民共和国陆生野生动物保护实施条例》【展开】【展开】
实施猎捕的工作方案申请人自备必要原件1份文本类;纸质、电子样例下载1、文件要加盖申请单位印章或签字(申请人为自然人时)、写明日期; 2、包括申请猎捕的种类、数量、期限、地点、工具、方法、安全措施、猎捕后的动物处置方式和猎捕活动组织方式等。【展开】《中华人民共和国陆生野生动物保护实施条例》【展开】包括申请猎捕的种类、数量、期限、地点、工具、方法、安全措施和猎捕活动组织方式等【展开】
说明其猎捕目的的有效文件政府部门核发来源说明>必要复印件1份文本类;纸质、电子样例下载1、以科学研究为目的猎捕,须提供政府部门或科研机构或高校出具的文件; 2、以种群调控、疫源疫病监测为目的猎捕,须提供市级野生动物主管部门出具的文件; 3、加盖公章。【展开】《中华人民共和国陆生野生动物保护实施条例》【展开】【展开】
可行性报告申请人自备必要原件1份文本类;纸质样例下载1、文件要加盖申请单位印章或签字、写明日期; 2、包括对拟猎捕物种种群生息繁衍的影响分析、对猎捕物种栖息地生态环境的影响分析等。【展开】《中华人民共和国陆生野生动物保护实施条例》【展开】包括对拟猎捕物种种群生息繁衍的影响分析、对猎捕物种栖息地生态环境的影响分析等。【展开】
申请材料总要求1、所提交材料电子版要求要件扫描,PDF格式,分辨率为200Dpi以上; 2、所提交材料须加盖公章,如果多页须加盖骑缝章。
显示更多

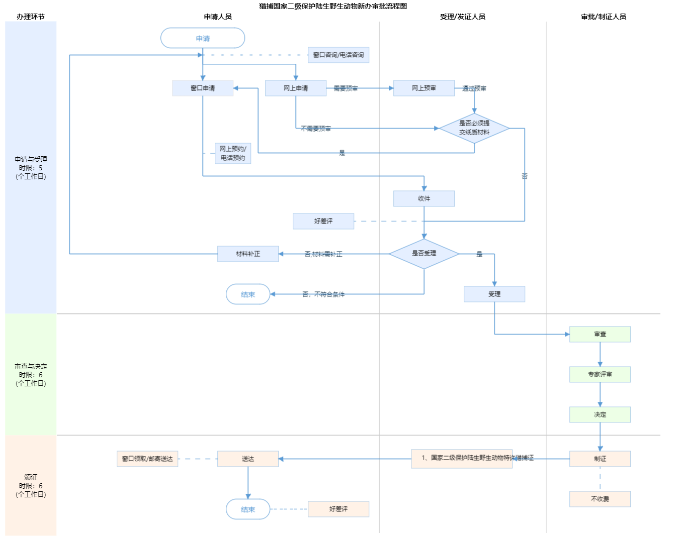
查看流程图

  • 申请与受理1

    办理步骤办理时限办理人员办理结果
    申报/收件1个工作日综窗人员接件通知

    审查标准

    1、申请材料齐全,符合法定形式;
    2、所提交材料电子版要求要件扫描,PDF格式,分辨率为200Dpi以上;
    3、所提交材料须加盖公章,如果多页须加盖骑缝章。
    【展开】
    办理步骤办理时限办理人员办理结果
    受理4个工作日综窗人员(1)能当场受理 或者通过补正达到条件的,直接进入受理步骤,当场出具受理通知;(2)根据一次性告知书补正完成后,出具受理通知。

    审查标准

    1、申请材料齐全,符合法定形式。
    2、所提交材料电子版要求要件扫描,PDF格式,分辨率为200Dpi以上;
    3、所提交材料须加盖公章,如果多页须加盖骑缝章。
    【展开】
  • 审查与决定2

    办理步骤办理时限办理人员办理结果
    审查4个工作日进驻部门人员审查意见

    审查标准

    1、依据申请人从事相关活动目的、开展相关活动的实施方案,分审核与复审。
    2、猎捕目的等符合法律法规要求:开展猎捕的技术成熟、猎捕工具、方法、时间、地点等猎捕方案合理,具备可行性。根据野生动物资源现状适宜捕捉、猎捕。
    【展开】
    办理步骤办理时限办理人员办理结果
    专家评审
    (不计时限环节)
    评审专家专家意见

    审查标准

    1、猎捕目的等符合法律法规要求:开展猎捕的技术成熟、猎捕工具、方法、时间、地点等猎捕方案合理,具备可行性。根据野生动物资源现状适宜捕捉、猎捕。【展开】
    办理步骤办理时限办理人员办理结果
    决定2个工作日首席代表出具决定意见

    审查标准

    猎捕目的等符合法律法规要求;
    ^开展猎捕的技术成熟、猎捕工具、方法、时间、地点等猎捕方案合理,具备可行性。^根据野生动物资源现状适宜捕捉、猎捕。
    【展开】
  • 颁证与送达3

    办理步骤办理时限办理人员结果名称
    制证1个工作日制证人员
    发证5个工作日综窗人员

    1、国家二级保护陆生野生动物特许猎捕证

    送达方式
    窗口领取邮寄送达

国家二级保护陆生野生动物特许猎捕证
结果名称国家二级保护陆生野生动物特许猎捕证
结果文书类型批文
结果样本国家二级保护陆生野生动物特许猎捕证核发结果样本.jpg
有效时间根据实际情况,最长不超过1年

【法律】中华人民共和国野生动物保护法
制定机关全国人民代表大会常务委员会
依据名称中华人民共和国野生动物保护法
发布号令(文号)1988年11月8日第七届全国人民代表大会常务委员会第四次会议通过 根据2004年8月28日第十届全国人民代表大会常务委员会第十一次会议《关于修改〈中华人民共和国野生动物保护法〉的决定》第一次修正 根据2009年8月27日第十一届全国人民代表大会常务委员会第十次会议《关于修改部分法律的决定》第二次修正 2016年7月2日第十二届全国人民代表大会常务委员会第二十一次会议第一次修订 根据2018年10月26日第十三届全国人民代表大会常务委员会第六次会议《关于修改〈中华人民共和国野生动物保护法〉等十五部法律的决定》第三次修正 2022年12月30日第十三届全国人民代表大会常务委员会第三十八次会议第二次修订
法条(具体规定)内容禁止猎捕、杀害国家重点保护野生动物。因科学研究、种群调控、疫源疫病监测或者其他特殊情况,需要猎捕国家一级保护野生动物的,应当向国务院野生动物主管部门申请特许猎捕证;需要猎捕国家二级保护野生动物的,应当向省、自治区、直辖市人民政府野生动物保护主管部门申请特许猎捕证。【展开】
【行政法规】中华人民共和国陆生野生动物保护实施条例
制定机关农业部
依据名称中华人民共和国陆生野生动物保护实施条例
发布号令(文号)林策通字〔1992〕29号(1992年2月12日国务院批准,1992年3月1日林业部发布;根据2011年1月8日国务院第588号令《国务院关于废止和修改部分行政法规的决定》第一次修订;根据2016年2月6日国务院第666号令《国务院关于修改部分行政法规的决定》第二次修订)
法条(具体规定)内容申请特许猎捕证的程序如下:……(二)需要在本省、自治区、直辖市猎捕国家二级保护野生动物的,必须附具申请人所在地的县级人民政府野生动物行政主管部门签署的意见,向省、自治区、直辖市人民政府林业行政主管部门申请特许猎捕证;(三)需要跨省、自治区、直辖市猎捕国家二级保护野生动物的,必须附具申请人所在地的省、自治区、直辖市人民政府林业行政主管部门签署的意见,向猎捕地的省、自治区、直辖市人民政府林业行政主管部门申请特许猎捕证......【展开】

是否收费:

1、我市的禁猎期是什么时候?禁猎区有哪些?
禁猎期为每年3月至5月、9月至11月。禁猎区为城、近郊区,远郊区城镇,公园、风景游览区,自然保护区,国营林场,市和区野生动物行政主管部门或者公安部门划定的其他禁猎地区。
2、到政务中心办理行政许可手续人员身份有要求吗?
原则是必须是建设单位或申报单位人员(持工作证或介绍信确认身份),建设单位或申报单位因特殊情况无法安排人员的,可委托代理人持授权委托书前来办理,但提供申报资料必须由建设单位或申报单位出具。

指南分享

党政机关

移动版

主办:北京市人民政府办公厅

承办:北京市政务服务和数据管理局

版权所有:北京市人民政府网站 京ICP备05060933号

政府网站标识码:1100000088 京公网安备 11010502039640 京ICP备05060933号

运行管理:首都之窗运行管理中心

请选择您的办理区域:

北京市

请选择需要办理的事项: