
市级
区级
乡镇
(街道)
村(社区)
市级
部门
显示更多
政务服务> 办事指南
北京市
切换简洁版
基本信息
| 实施主体 | 北京市园林绿化局 | 服务对象 | 企业法人、事业法人、社会组织法人、行政机关、其他组织 |
| 事项类型 | 行政许可 | 办理形式 | 窗口办理、网上办理 |
| 受理条件 | 1.申请材料齐全,符合法定形式; 2.可变更内容仅为单位法定代表人姓名、企业名称或技术负责人姓名。 (来源:《中华人民共和国野生动物保护法》第二十五条、第二十六条) | ||
| 办理时间 | 北京市政务服务中心:法定工作日: 上午: 09:00 - 12:00; 下午: 13:30 - 17:00; (延时服务时间: 工作日上午08:30 - 09:00; 下午17:00 - 17:30; 周六上午09:00 - 13:00; );北京城市副中心政务服务中心:法定工作日: 上午: 09:00 - 12:00; 下午: 12:00 - 17:00; (延时服务时间: 工作日上午08:30 - 09:00; 下午17:00 - 17:30; 周六上午09:00 - 13:00; ) 查看详情 | ||
| 办理地点 | 北京市政务服务中心:北京市丰台区西三环南路1号(六里桥西南角)(1-3层综合窗口) 北京城市副中心政务服务中心:北京市通州区新华东街48号二区(东南角)综合窗口 查看详情 | ||
| 咨询方式 |
咨询电话: (010)89150240【展开】 咨询窗口地址: 北京市政务服务中心:北京市丰台区西三环南路1号(六里桥西南角)(1-3层综合窗口)北京城市副中心政务服务中心:北京市通州区新华东街48号二区(东南角)(综合窗口)【展开】 |
||
| 投诉监督方式 | 投诉监督电话: (010)12345【展开】 |
||
| 基本编码 | 000164219002 | 事项编码 | 1111000078480249XC2000164219002 |
| 业务办理项编码 | 1111000078480249XC200016421900202 | 进驻大厅类型 | 政务服务中心 |
| 权力来源 | 法定本级行使 | 网上支付 | 否 |
| 所属机构 | 北京市园林绿化局 | 委托部门 | 无 |
| 联办机构 | 无 | 实施主体性质 | 法定机关 |
| 办理进程查询途径 | 现场查询:北京市东城区安外小黄庄北街1号一楼信访办公室北京城市副中心政务服务中心:北京市通州区新华东街48号(东南角)(综合窗口) 电话查询:(010)89150240 |
||
| 行使层级 | 市级 | 运行系统 | 无 |
| 物流快递 | 是 | 办理方式 | 自办件 |
| 预约办理 | 无 | 数量限制 | 无 |
| 中介服务 | 无 | 权限划分 | 无 |
| 通办范围 | 无 | 特殊程序 | 有 |
| 行使内容 | 人工繁育国家重点野生保护动物的,应当经省、自治区、直辖市人民政府野生动物保护主管部门批准,取得人工繁育许可证,但国务院对批准机关另有规定的除外。 | ||

无
| 序号 | 材料名称 | 材料来源 | 材料 必要性 |
数量要求 | 介质要求 | 表格及样例 下载 |
受理标准 | 提供材料 依据 |
其他要求 |
|---|---|---|---|---|---|---|---|---|---|
| 申请材料总要求 | 以上材料提供2套,区级审核后留存1套,复印件加盖公章,纸制材料使用A4纸,电子版使用jpg或pdf格式。 | ||||||||
| 序号 | 材料名称 | 材料来源 | 材料 必要性 |
数量要求 | 介质要求 | 表格及样例 下载 |
受理标准 | 提供材料 依据 |
其他要求 |
|---|---|---|---|---|---|---|---|---|---|
| 一 | 国家重点保护陆生野生动物人工繁育许可证变更申请表 | 申请人自备 | 必要 | 原件1份 | 表格类;纸质或电子 | 样表下载空表下载 | 1、申请单位法人代表签字、加盖申请单位印章、填写日期,申请单位名称与签字或印章内容一致; 2、表格其他内容填写完整; 3、与材料递交人核实联系人及联系方式。【展开】 | 《国家重点保护野生动物驯养繁殖许可证管理办法》【展开】 | 【展开】 |
| 二 | 原国家重点保护陆生野生动物人工繁育许可证 | 政府部门核发来源说明> | 必要 | 原件1份 | 结果文书类;纸质或电子 | 样例下载 | 1、证书单位是否与申请人一致; 2、证书是否在有效期内。【展开】 | 《国家重点保护野生动物驯养繁殖许可证管理办法》【展开】 | 【展开】 |
| 三、涉及单位主体名称、法定代表人的变更时 | |||||||||
| (一) | 变更后的营业执照 可关联电子证照,支持免提交 | 政府部门核发来源说明> | 必要 | 复印件1份 | 结果文书类;纸质或电子 | 样例下载 | 1、涉及变更内容是否为单位主体名称或法定代表人; 2、与申请表申请变更信息是否一致。【展开】 | 《国家重点保护野生动物驯养繁殖许可证管理办法》【展开】 | 【展开】 |
| 或变更后的事业单位法人证书 | 政府部门核发来源说明> | 必要 | 复印件1份 | 结果文书类;纸质或电子 | 样例下载 | 1、涉及变更内容是否为单位主体名称或法定代表人; 2、与申请表申请变更信息是否一致。【展开】 | 《国家重点保护野生动物驯养繁殖许可证管理办法》【展开】 | 【展开】 | |
| 四、涉及技术负责人变更 | |||||||||
| (一) | 技术负责人技术能力的确认文件 | 申请人自备 | 必要 | 原件1份 | 文本类;纸质或电子 | 样例下载 | 1、新的技术负责人是否具备兽医证书等官方出具的能力确认文件; 2、新的技术负责人签订的劳动合同是都在有效期内。【展开】 | 《国家重点保护野生动物驯养繁殖许可证管理办法》【展开】 | 提供产权文件或与村集体签署的土地租赁合同【展开】 |
| 技术负责人劳务合同 | 申请人自备 | 必要 | 原件1份 | 文本类;纸质或电子 | 样例下载 | 1、新的技术负责人是否具备兽医证书等官方出具的能力确认文件; 2、新的技术负责人签订的劳动合同是都在有效期内。【展开】 | 《国家重点保护野生动物驯养繁殖许可证管理办法》【展开】 | 【展开】 | |
| 申请材料总要求 | 以上材料提供2套,区级审核后留存1套,复印件加盖公章,纸制材料使用A4纸,电子版使用jpg或pdf格式。 | ||||||||

无
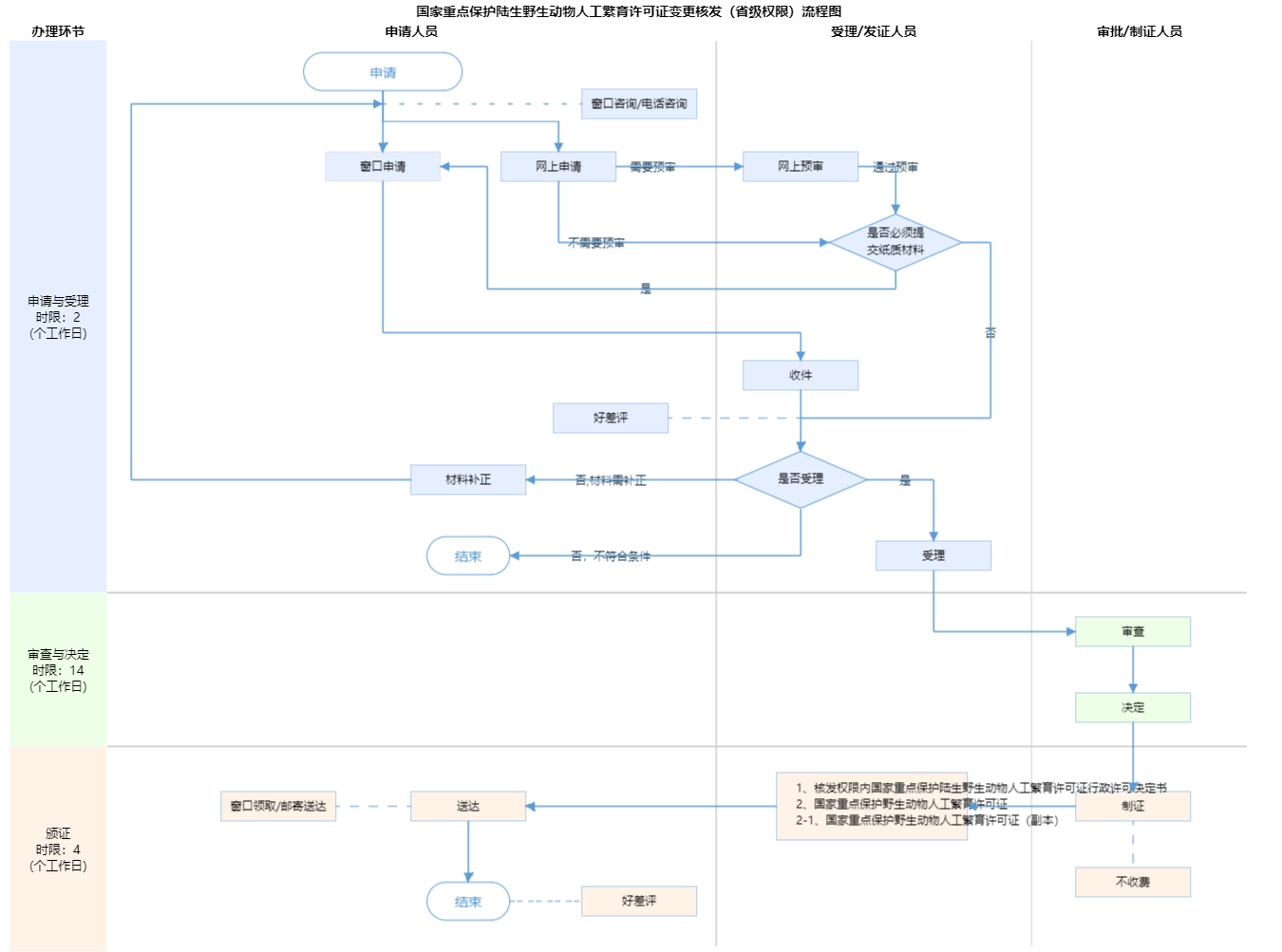
| 办理步骤 | 办理时限 | 办理人员 | 办理结果 |
|---|---|---|---|
| 申报/收件 | 1个工作日 | 综合窗口人员 | 接件通知书 |
审查标准 申请材料齐全,符合法定形式,内容填写完整。【展开】 | |||
| 办理步骤 | 办理时限 | 办理人员 | 办理结果 |
|---|---|---|---|
| 受理 | 4个工作日 | 综合窗口人员 | (1)能当场受理 或者通过补正达到条件的,直接进入受理步骤,当场出具受理通知书;(2)根据一次性告知书补正完成后,出具受理通知书。 |
审查标准 申请材料齐全,符合法定形式,内容填写完整。【展开】 | |||
| 办理步骤 | 办理时限 | 办理人员 | 办理结果 |
|---|---|---|---|
| 审查 | 10个工作日 | 进驻部门人员 | 出具审查意见 |
审查标准 申请变更内容是否为申请单位名称,法定代表人姓名或技术负责人姓名之一,有关证明材料是否齐全。【展开】 | |||
| 办理步骤 | 办理时限 | 办理人员 | 办理结果 |
|---|---|---|---|
| 决定 | 4个工作日 | 首席代表 | 出具决定意见 |
审查标准 申请变更内容是否为申请单位名称,法定代表人姓名或技术负责人姓名之一,有关证明材料是否齐全。【展开】 | |||
| 办理步骤 | 办理时限 | 办理人员 | 结果名称 |
|---|---|---|---|
| 发证 | 4个工作日 | 综窗人员 | 1、核发权限内国家重点保护陆生野生动物人工繁育许可证行政许可决定书 2、国家重点保护野生动物人工繁育许可证 3、国家重点保护野生动物人工繁育许可证(副本) |
| 送达方式 | |||
|---|---|---|---|
窗口领取 邮寄送达 | |||
无
| 核发权限内国家重点保护陆生野生动物人工繁育许可证行政许可决定书 | |
| 结果名称 | 核发权限内国家重点保护陆生野生动物人工繁育许可证行政许可决定书 |
|---|---|
| 结果文书类型 | 批文 |
| 结果样本 | 国家重点保护陆生野生动物人工繁育许可证核发结果样本.jpg |
| 有效时间 | 无时限 |
| 国家重点保护野生动物人工繁育许可证 | |
| 结果名称 | 国家重点保护野生动物人工繁育许可证 |
|---|---|
| 结果文书类型 | 证照 |
| 结果样本 | 国家重点保护野生动物人工繁育许可证(审批结果样本).jpg |
| 有效时间 | 见结果文书 |
| 国家重点保护野生动物人工繁育许可证(副本) | |
| 结果名称 | 国家重点保护野生动物人工繁育许可证(副本) |
|---|---|
| 结果文书类型 | 证照 |
| 结果样本 | 国家重点保护野生动物人工繁育许可证(副本)(审批结果样本).jpg |
| 有效时间 | 无时限 |
无
| 【法律】中华人民共和国野生动物保护法 | |
| 制定机关 | 全国人民代表大会常务委员会 |
|---|---|
| 依据名称 | 中华人民共和国野生动物保护法 |
| 发布号令(文号) | 1988年11月8日第七届全国人民代表大会常务委员会第四次会议通过 根据2004年8月28日第十届全国人民代表大会常务委员会第十一次会议《关于修改〈中华人民共和国野生动物保护法〉的决定》第一次修正 根据2009年8月27日第十一届全国人民代表大会常务委员会第十次会议《关于修改部分法律的决定》第二次修正 2016年7月2日第十二届全国人民代表大会常务委员会第二十一次会议第一次修订 根据2018年10月26日第十三届全国人民代表大会常务委员会第六次会议《关于修改〈中华人民共和国野生动物保护法〉等十五部法律的决定》第三次修正 2022年12月30日第十三届全国人民代表大会常务委员会第三十八次会议第二次修订 |
| 法条(具体规定)内容 | 第二十五条:国家支持有关科学研究机构因物种保护目的人工繁育国家重点保护野生动物。前款规定以外的人工繁育国家重点保护野生动物实行许可制度。人工繁育国家重点保护野生动物的,应当经省、自治区、直辖市人民政府野生动物保护主管部门批准,取得人工繁育许可证,但国务院对批准机关另有规定的除外......。【展开】 |
是否收费:否
| 1、个人是否能申请养殖 |
|---|
| 根据《北京市野生动物保护管理条例》,人工繁育许可证服务对象不包括自然人(个人) |
指南分享
主办:北京市人民政府办公厅
承办:北京市政务服务和数据管理局
版权所有:北京市人民政府网站 京ICP备05060933号
政府网站标识码:1100000088 京公网安备 11010502039640 京ICP备05060933号
运行管理:首都之窗运行管理中心