政务服务> 办事指南
北京市
切换简洁版
基本信息
| 实施主体 | 北京市农业农村局 | 服务对象 | 企业法人 |
| 事项类型 | 行政许可 | 办理形式 | 窗口办理、网上办理、快递申请 |
| 受理条件 | 1.饲料、饲料添加剂生产企业有下列情形之一的,应当按照企业设立程序重新办理生产许可证: (一)增加、更换生产线的; (二)增加单一饲料、饲料添加剂产品品种的; (三)生产场所迁址的; (四)农业农村部规定的其他情形。 (来源:《饲料和饲料添加剂生产许可管理办法》(2012年5月2日农业部令2012年第3号公布,2013年12月31日农业部令2013年第5号、2016年5月30日农业部令2016年第3号、2017年11月30日农业部令2017年第8号、2022年1月7日农业农村部令2022年第1号修订第十一条) 2.饲料、饲料添加剂生产企业有下列情形之一的,应当在15日内向企业所在地省级饲料管理部门提出变更申请并提交相关证明,由发证机关依法办理变更手续,变更后的生产许可证证号、有效期不变: (一)企业名称变更; (二)企业法定代表人变更; (三)企业注册地址或注册地址名称变更; (四)生产地址名称变更。(来源:《饲料和饲料添加剂生产许可管理办法》(2012年5月2日农业部令2012年第3号公布,2013年12月31日农业部令2013年第5号、2016年5月30日农业部令2016年第3号、2017年11月30日农业部令2017年第8号、2022年1月7日农业农村部令2022年第1号修订第十二条) 3.申请人生产地址在本市行政区域内; 4.申请人材料齐全、签章清晰有效。 | ||
| 办理时间 | 北京市政务服务中心:工作日上午09:00-12:00,下午13:30-17:00;北京城市副中心政务服务中心:法定工作日: 上午09:00 - 12:00、下午13:30 - 17:00;法定节假日不对外服务。 查看详情 | ||
| 办理地点 | 北京市政务服务中心:北京市丰台区西三环南路1号(六里桥西南角)综合窗口 北京城市副中心政务服务中心:北京市通州区新华东街48号二区(东南角)综合窗口 查看详情 | ||
| 咨询方式 |
咨询电话: 市农业农村局咨询电话:(010)89150234;市政务服务中心综合窗口咨询电话:(010)89150269【展开】 咨询窗口地址: 北京市政务服务中心:北京市丰台区西三环南路1号(六里桥西南角)综合窗口北京城市副中心政务服务中心:北京市通州区新华东街48号二区(东南角)(综合窗口)【展开】 |
||
| 投诉监督方式 | 投诉监督电话: (010)12345【展开】 |
||
| 基本编码 | 000120310001 | 事项编码 | 11110000MB166401XP2000120310001 |
| 业务办理项编码 | 11110000MB166401XP200012031000103 | 进驻大厅类型 | 政务服务中心 |
| 权力来源 | 法定本级行使 | 网上支付 | 否 |
| 所属机构 | 北京市农业农村局 | 委托部门 | 无 |
| 联办机构 | 无 | 实施主体性质 | 法定机关 |
| 办理进程查询途径 | 现场查询:北京市政务服务中心:北京市丰台区西三环南路1号(六里桥西南角)综合窗口北京城市副中心政务服务中心:北京市通州区新华东街48号二区(东南角)(综合窗口) 电话查询:(010)89150234 |
||
| 行使层级 | 市级 | 运行系统 | 市级统建系统 |
| 物流快递 | 是 | 办理方式 | 自办件 |
| 预约办理 | 网上预约:http://banshi.beijing.gov.cn/subject/yuyue/list.html;电话预约:(010)89150001 | 数量限制 | 无 |
| 中介服务 | 无 | 权限划分 | 无 |
| 通办范围 | 无 | 特殊程序 | |
| 行使内容 | 1.市级受理,市级审批。 2.企业名称、法定代表人、注册地址、注册地址名称、生产地址名称变更的; 3.增加产品类别的(在不增加、变更生产线的情况下): 浓缩饲料、配合饲料。原有饲料生产许可证产品系列增加:浓缩饲料或配合饲料。 4.申请变更饲料产品类别的条件:(1)无新增、更换生产线;(2)添加剂预混合饲料(固态、液态)不可与宠物添加剂饲料(固态、半固态、液态)共线生产;(3)配合饲料或浓缩饲料不可与精料补充料、宠物配合饲料共线生产; 5.申请变更添加剂预混合饲料产品品种的条件:(1)无新增、更换生产线;(2)反刍动物与畜禽水产(特种动物、宠物)共线生产的,须提交承诺书; 6.申请变更浓缩饲料、配合饲料、精料补充料产品品种的条件:(1)无新增、更换生产线;(2)浓缩饲料(反刍)不可与浓缩饲料(畜禽、幼畜禽、种畜禽、水产、水产育苗、特种动物、宠物)共线生产,配合饲料(反刍)不可与浓缩饲料(畜禽、幼畜禽、种畜禽、水产、水产育苗、特种动物)共线生产;(3)浓缩饲料、配合饲料产品品种由畜禽、水产可增加幼畜禽、种畜禽、水产育苗、特种动物,幼畜禽、种畜禽、水产育苗、特种动物不可增加畜禽、水产。 | ||

无
| 序号 | 材料名称 | 材料来源 | 材料 必要性 |
数量要求 | 介质要求 | 表格及样例 下载 |
受理标准 | 提供材料 依据 |
其他要求 |
|---|---|---|---|---|---|---|---|---|---|
| 一、变更企业名称、法定代表人、注册地址、生产地址名称、注册地址名称的 | |||||||||
| (一) | 变更饲料生产许可证申请表 | 申请人自备 | 必要 | 原件1份 | 表格类;纸质或电子 | 样表下载空表下载 | 1.填写完整,签章有效; 2.申请人递交的材料格式与材料样例是否一致; 3.需确认材料是否按照办事指南中所列格式递交;【展开】 | 《饲料和饲料添加剂生产许可管理办法》(2012年5月2日农业部令2012年第3号公布,2013年12月31日农业部令2013年第5号、2016年5月30日农业部令2016年第3号、2017年11月30日农业部令2017年第8号修订)》【展开】 | 【展开】 |
| 二 | 告知承诺办理方式还需提交“变更饲料生产许可证审批”告知承诺书文本 | 申请人自备 | 非必要 | 原件1份 | 文本类;纸质或电子 | 样例下载 | 内容填写是否完整,签章是否有效【展开】 | 《饲料和饲料添加剂生产许可管理办法》(2012年5月2日农业部令2012年第3号公布,2013年12月31日农业部令2013年第5号、2016年5月30日农业部令2016年第3号、2017年11月30日农业部令2017年第8号修订)》【展开】 | 【展开】 |
| 申请材料总要求 | 网上提交材料为PDF文件 | ||||||||

无
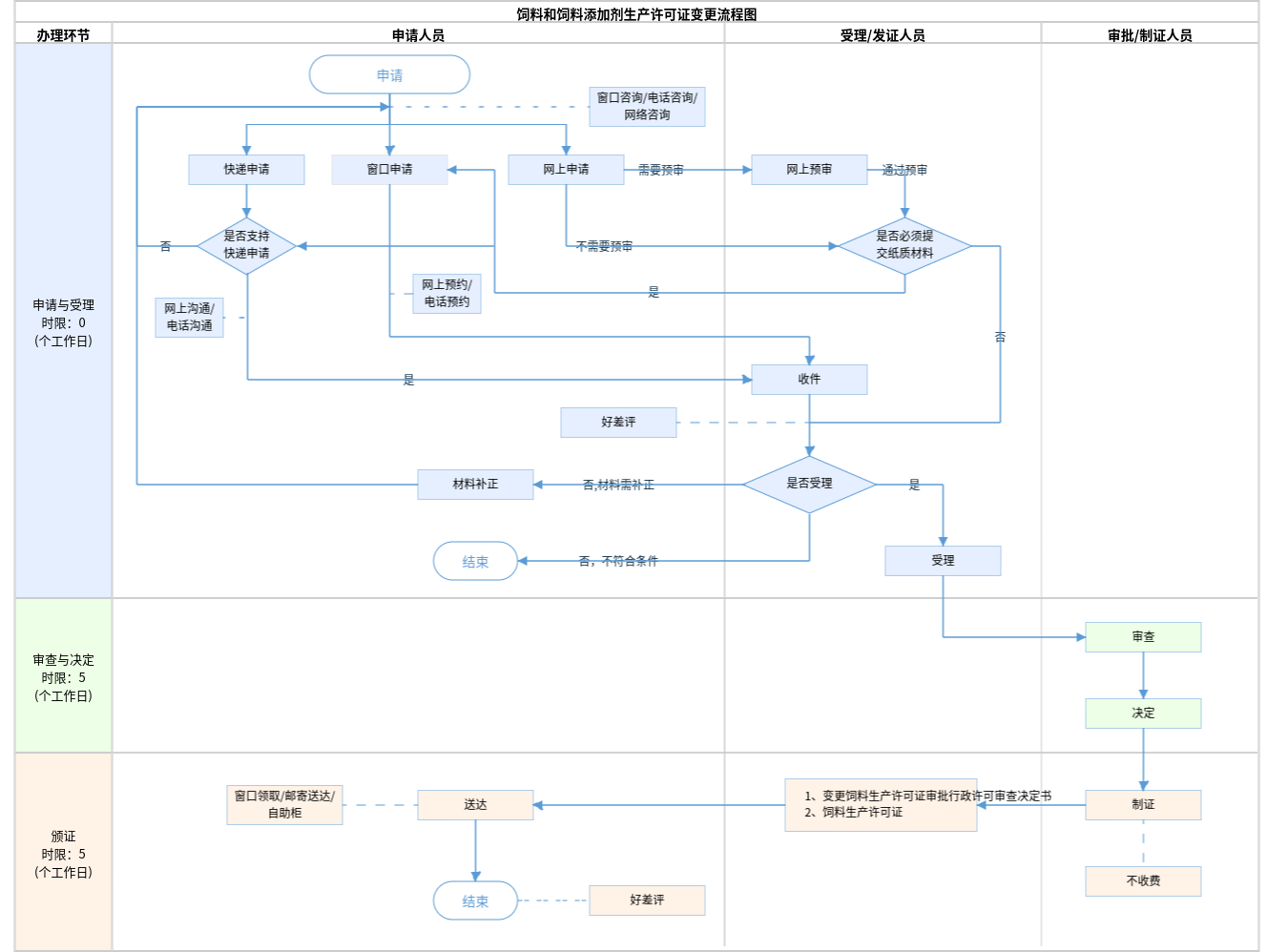
| 办理步骤 | 办理时限 | 办理人员 | 办理结果 |
|---|---|---|---|
| 受理 | 0个工作日 | 综窗人员 | 1.受理;2.不予受理 |
审查标准 1.申请人生产地址在本市行政区域内;2.申请书符合材料制式要求、签章清晰有效。【展开】 | |||
| 办理步骤 | 办理时限 | 办理人员 | 办理结果 |
|---|---|---|---|
| 审查 | 4个工作日 | 进驻部门人员 | 1.准予通过;2.不符合要求,不予通过 |
审查标准 1.材料填写正确;2.饲料、饲料添加剂生产企业有下列情形之一的,应当按照企业设立程序重新办理生产许可证: (一)增加、更换生产线的; (二)增加单一饲料、饲料添加剂产品品种的; (三)生产场所迁址的; (四)农业农村部规定的其他情形。 3.饲料、饲料添加剂生产企业有下列情形之一的,由发证机关依法办理变更手续,变更后的生产许可证证号、有效期不变: (一)企业名称变更; (二)企业法定代表人变更; (三)企业注册地址或注册地址名称变更; (四)生产地址名称变更。【展开】 | |||
| 办理步骤 | 办理时限 | 办理人员 | 办理结果 |
|---|---|---|---|
| 决定 | 1个工作日 | 首席代表或部门负责人 | 1.准予许可;2.不符合法律法规要求的,不予许可 |
审查标准 企业名称变更^企业法定代表人变更^企业注册地址或注册地址名称变更^生产地址名称变更^【展开】 | |||
| 办理步骤 | 办理时限 | 办理人员 | 结果名称 |
|---|---|---|---|
| 制证 | 4个工作日 | 进驻部门人员 | |
| 发证 | 1个工作日 | 综窗人员 | 1、变更饲料生产许可证审批行政许可审查决定书 2、饲料生产许可证 |
| 送达方式 | |||
|---|---|---|---|
窗口领取 邮寄送达 自助柜 | |||
无
| 变更饲料生产许可证审批行政许可审查决定书 | |
| 结果名称 | 变更饲料生产许可证审批行政许可审查决定书 |
|---|---|
| 结果文书类型 | 批文 |
| 结果样本 | 变更饲料生产许可证审批行政许可审查决定书.doc |
| 有效时间 | 无时限 |
| 饲料生产许可证 | |
| 结果名称 | 饲料生产许可证 |
|---|---|
| 结果文书类型 | 证照 |
| 结果样本 | 饲料生产许可证.jpg |
| 有效时间 | 五年 |
无
| 【行政法规】饲料和饲料添加剂管理条例 | |
| 制定机关 | 国务院 |
|---|---|
| 依据名称 | 饲料和饲料添加剂管理条例 |
| 发布号令(文号) | 1999年5月29日中华人民共和国国务院令第266号发布。根据2001年11月29日《国务院关于修改〈饲料和饲料添加剂管理条例〉的决定》第一次修订,根据2013年12月07日《国务院关于修改部分行政法规的决定》第二次修订,根据2016年02月06日《国务院关于修改部分行政法规的决定》第三次修订,根据2017年3月1日《国务院关于修改和废止部分行政法规的决定》第四次修订。 |
| 法条(具体规定)内容 | 申请从事饲料、饲料添加剂生产的企业,申请人应当向省、自治区、直辖市人民政府饲料管理部门提出申请。省、自治区、直辖市人民政府饲料管理部门应当自受理申请之日起10个工作日内进行书面审查;审查合格的,组织进行现场审核,并根据审核结果在10个工作日内作出是否核发生产许可证的决定。生产许可证有效期为5年。生产许可证有效期满需要继续生产饲料、饲料添加剂的,应当在有效期届满6个月前申请续展。【展开】 |
是否收费:否
| 1、许可收费吗? |
|---|
| 不收费 |
指南分享
主办:北京市人民政府办公厅
承办:北京市政务服务和数据管理局
版权所有:北京市人民政府网站 京ICP备05060933号
政府网站标识码:1100000088 京公网安备 11010502039640 京ICP备05060933号
运行管理:首都之窗运行管理中心