
市级
区级
乡镇
(街道)
村(社区)
市级
部门
显示更多
政务服务> 办事指南
北京市
切换简洁版
基本信息
| 实施主体 | 北京市广播电视局 | 服务对象 | 企业法人、事业法人、社会组织法人、非法人企业、行政机关、其他组织 |
| 事项类型 | 行政许可 | 办理形式 | 窗口办理、网上办理、快递申请 |
| 受理条件 | 1. 第十六条 已经取得广电总局准予拍摄批复的剧本和已经取得《电视剧(电视动画片)发行许可证》的完成片,不得随意进行实质性的改动。确需对剧名、主要人物、主要情节和剧集长度等进行改动的,应当按照本规定重新报批。第十七条 国家鼓励中外合作制作体现中华民族优良传统和人类文明进步内容的电视剧,鼓励中外合作制作旨在塑造中国动画品牌形象的电视动画片。中外合作制作的电视剧(含电视动画片)中不得含有下列内容:(一)反对宪法确定的基本原则的;(二)危害国家统一、主权和领土完整的;(三)泄露国家秘密、危害国家安全或者损害国家荣誉和利益的;(四)煽动民族仇恨、民族歧视,破坏民族团结,或者侵害民族风俗、习惯的;(五)宣扬邪教、迷信的;(六)扰乱社会秩序,破坏社会稳定的;(七)宣扬淫秽、赌博、暴力或者教唆犯罪的;(八)侮辱或者诽谤他人,侵害他人合法权益的;(九)危害社会公德或者民族优秀文化传统的;(十)有法律、行政法规和国家规定禁止的其他内容的。(来源:《中外合作制作电视剧管理规定》(国家广播电影电视总局令第41号) 2.材料齐全,填写完整; 3.提交的证照证件或批复文件齐全完整、如提交复印件,应当完整清晰并与原件一致; 4.申请材料所载基本信息与提交的证照证件或批复文件所载内容一致; 5.申请材料按要求签字、盖章,且签字内容与申请材料所载内容一致。 | ||
| 办理时间 | 北京市政务服务中心:法定工作日: 上午: 09:00 - 12:00; 下午: 13:30 - 17:00; (延时服务时间: 工作日上午08:30 - 09:00; 下午17:00 - 17:30; 周六上午09:00 - 13:00; );北京城市副中心政务服务中心:法定工作日: 上午: 09:00 - 12:00; 下午: 12:00 - 17:00; (延时服务时间: 工作日上午08:30 - 09:00; 下午17:00 - 17:30; 周六上午09:00 - 13:00; ) 查看详情 | ||
| 办理地点 | 北京市政务服务中心:北京市丰台区西三环南路1号(六里桥西南角)综合窗口 北京城市副中心政务服务中心:北京市通州区新华东街48号二区(东南角)综合窗口 查看详情 | ||
| 咨询方式 |
咨询电话: (010)89150042【展开】 咨询窗口地址: 北京市政务服务中心:北京市丰台区西三环南路1号(六里桥西南角)(综合窗口)北京城市副中心政务服务中心:北京市通州区新华东街48号二区(东南角)(综合窗口)【展开】 网上咨询: http://gdj.beijing.gov.cn/hdjl/dyjh/【展开】 |
||
| 投诉监督方式 | 投诉监督电话: (010)12345【展开】 投诉窗口地址: 北京市丰台区西三环南路1号(六里桥西南角)北京市政务服务中心三层342室【展开】 |
||
| 基本编码 | 000132104003 | 事项编码 | 11110000306328148H2000132104003 |
| 业务办理项编码 | 11110000306328148H200013210400305 | 进驻大厅类型 | 政务服务中心 |
| 权力来源 | 法定本级行使 | 网上支付 | 否 |
| 所属机构 | 北京市广播电视局 | 委托部门 | 无 |
| 联办机构 | 无 | 实施主体性质 | 法定机关 |
| 办理进程查询途径 | 网上查询:https://banshi.beijing.gov.cn/ 现场查询:北京市政务服务中心:北京市丰台区西三环南路1号(六里桥西南角)(综合窗口)北京城市副中心政务服务中心:北京市通州区新华东街48号二区(东南角)(综合窗口) 电话查询:(010)55565488;(010)55565494;(010)89150035 |
||
| 行使层级 | 市级 | 运行系统 | 市级自建(垂管) |
| 物流快递 | 是 | 办理方式 | 初审件 |
| 预约办理 | 网上预约:http://banshi.beijing.gov.cn/;电话预约:(010)89150001 | 数量限制 | 无 |
| 中介服务 | 无 | 权限划分 | 无 |
| 通办范围 | 全市 | 特殊程序 | 无 |
| 行使内容 | |||

无
| 序号 | 材料名称 | 材料来源 | 材料 必要性 |
数量要求 | 介质要求 | 表格及样例 下载 |
受理标准 | 提供材料 依据 |
其他要求 |
|---|---|---|---|---|---|---|---|---|---|
| 一 | 本市制作机构拍摄制作电视剧备案变更申请表 | 申请人自备 | 必要 | 原件1份 | 表格类;纸质 | 样表下载空表下载 | 1.表格按照模板填写完整,内容中要体现出电视剧的基本信息和需要变更后的信息。2.检查是否有法人签字并加盖公司公章。3.检查是否有备注中描述的特殊情况。【展开】 | 《中外合作制作电视剧管理规定》(国家广播电影电视总局令第41号)》【展开】 | 【展开】 |
| 二、如变更集数大于等于5集时,还需 | |||||||||
| (一) | 具体情节变更说明 | 申请人自备 | 必要 | 原件1份 | 文本类;纸质 | 样例下载 | 应准确、详细说明所申报的电视剧或动画片在变更集数时,涉及的具体情节变更情况。【展开】 | 《中外合作制作电视剧管理规定》(国家广播电影电视总局令第41号)》【展开】 | 【展开】 |
| 三、如变更制作单位,还需 | |||||||||
| (一) | 接收单位同意接收的材料 | 申请人自备 | 必要 | 原件1份 | 文本类;纸质 | 样例下载 | 材料是否齐备、内容填写是否完整、格式是否合乎要求、签章是否有效。【展开】 | 《中外合作制作电视剧管理规定》(国家广播电影电视总局令第41号)》【展开】 | 【展开】 |
| 广播电视节目制作经营许可证 | 政府部门核发来源说明> | 必要 | 复印件1份 | 结果文书类;纸质 | 样例下载 | 证照必须在有效期内且与申请机构相符【展开】 | 《中外合作制作电视剧管理规定》(国家广播电影电视总局令第41号)》【展开】 | 【展开】 | |
| 四、如涉及跨省变更制作单位,还需 | |||||||||
| (一) | 接收地省级广电部门接收函 | 申请人自备 | 必要 | 原件1份 | 文本类;纸质 | 样例下载 | 接收地省级广电部门同意接收该剧的意见,并加盖公章。【展开】 | 《中外合作制作电视剧管理规定》(国家广播电影电视总局令第41号)》【展开】 | 【展开】 |
| 申请材料总要求 | |||||||||

无
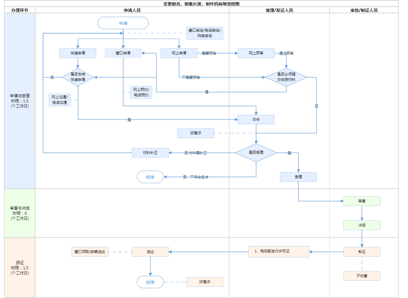
| 办理步骤 | 办理时限 | 办理人员 | 办理结果 |
|---|---|---|---|
| 申报/收件 | 1个工作日 | 申请人 | 准确、清晰 |
审查标准 1. 第十六条 已经取得广电总局准予拍摄批复的剧本和已经取得《电视剧(电视动画片)发行许可证》的完成片,不得随意进行实质性的改动。确需对剧名、主要人物、主要情节和剧集长度等进行改动的,应当按照本规定重新报批。第十七条 国家鼓励中外合作制作体现中华民族优良传统和人类文明进步内容的电视剧,鼓励中外合作制作旨在塑造中国动画品牌形象的电视动画片。中外合作制作的电视剧(含电视动画片)中不得含有下列内容:(一)反对宪法确定的基本原则的;(二)危害国家统一、主权和领土完整的;(三)泄露国家秘密、危害国家安全或者损害国家荣誉和利益的;(四)煽动民族仇恨、民族歧视,破坏民族团结,或者侵害民族风俗、习惯的;(五)宣扬邪教、迷信的;(六)扰乱社会秩序,破坏社会稳定的;(七)宣扬淫秽、赌博、暴力或者教唆犯罪的;(八)侮辱或者诽谤他人,侵害他人合法权益的;(九)危害社会公德或者民族优秀文化传统的;(十)有法律、行政法规和国家规定禁止的其他内容的。(来源:《中外合作制作电视剧管理规定》(国家广播电影电视总局令第41号)2.材料齐全,填写完整; 3.提交的证照证件或批复文件齐全完整、如提交复印件,应当完整清晰并与原件一致; 4.申请材料所载基本信息与提交的证照证件或批复文件所载内容一致; 5.申请材料按要求签字、盖章,且签字内容与申请材料所载内容一致。【展开】 | |||
| 办理步骤 | 办理时限 | 办理人员 | 办理结果 |
|---|---|---|---|
| 受理 | 0.5个工作日 | 综窗人员 | 1.属于市广播电视局职责范畴并且材料齐全,填写完整的予以受理并开具《受理通知单》;2.属于市广播电视局职责范畴但申请人材料准备不齐全或填写不完整的,一次告知申请单位补齐补正;3.不属于市广播电视局职责范畴的告知原因不予受理。 |
审查标准 1. 第十六条 已经取得广电总局准予拍摄批复的剧本和已经取得《电视剧(电视动画片)发行许可证》的完成片,不得随意进行实质性的改动。确需对剧名、主要人物、主要情节和剧集长度等进行改动的,应当按照本规定重新报批。第十七条 国家鼓励中外合作制作体现中华民族优良传统和人类文明进步内容的电视剧,鼓励中外合作制作旨在塑造中国动画品牌形象的电视动画片。中外合作制作的电视剧(含电视动画片)中不得含有下列内容:(一)反对宪法确定的基本原则的;(二)危害国家统一、主权和领土完整的;(三)泄露国家秘密、危害国家安全或者损害国家荣誉和利益的;(四)煽动民族仇恨、民族歧视,破坏民族团结,或者侵害民族风俗、习惯的;(五)宣扬邪教、迷信的;(六)扰乱社会秩序,破坏社会稳定的;(七)宣扬淫秽、赌博、暴力或者教唆犯罪的;(八)侮辱或者诽谤他人,侵害他人合法权益的;(九)危害社会公德或者民族优秀文化传统的;(十)有法律、行政法规和国家规定禁止的其他内容的。(来源:《中外合作制作电视剧管理规定》(国家广播电影电视总局令第41号)2.材料齐全,填写完整; 3.提交的证照证件或批复文件齐全完整、如提交复印件,应当完整清晰并与原件一致; 4.申请材料所载基本信息与提交的证照证件或批复文件所载内容一致; 5.申请材料按要求签字、盖章,且签字内容与申请材料所载内容一致。【展开】 | |||
| 办理步骤 | 办理时限 | 办理人员 | 办理结果 |
|---|---|---|---|
| 审查 | 3个工作日 | 审批人员 | 对申报材料进行形式、内容审查合格,送局领导审批。不符合法定条件不予同意或退回申请 |
审查标准 (一)申请材料齐全并符合法定形式,申请材料内容完整清晰。(二)中外合作制作的电视剧(含电视动画片)中不得含有下列内容: 1.反对宪法确定的基本原则的; 2.危害国家统一、主权和领土完整的; 3.泄露国家秘密、危害国家安全或者损害国家荣誉和利益的; 4.煽动民族仇恨、民族歧视,破坏民族团结,或者侵害民族风俗、习惯的; 5.宣扬邪教、迷信的; 6.扰乱社会秩序,破坏社会稳定的; 7.宣扬淫秽、赌博、暴力或者教唆犯罪的; 8.侮辱或者诽谤他人,侵害他人合法权益的; 9.危害社会公德或者民族优秀文化传统的; 10.有法律、行政法规和国家规定禁止的其他内容的。【展开】 | |||
| 办理步骤 | 办理时限 | 办理人员 | 办理结果 |
|---|---|---|---|
| 决定 | 3个工作日 | 首席代表 | 根据审查意见及审核情况,作出是否同意的审查意见。不予通过的应一次性告知不予通过的原因。 |
审查标准 中外合作制作电视剧片内容不得含有下列内容:(1)反对宪法确定的基本原则的; (2)危害国家统一、主权和领土完整的; (3)泄露国家秘密、危害国家安全或者损害国家荣誉和利益的; (4)煽动民族仇恨、民族歧视,破坏民族团结,或者侵害民族风俗、习惯的; (5)宣扬邪教、迷信的; (6)扰乱社会秩序,破坏社会稳定的; (7)宣扬淫秽、赌博、暴力或者教唆犯罪的; (8)侮辱或者诽谤他人,侵害他人合法权益的; (9)危害社会公德或者民族优秀文化传统的; (10)有法律、行政法规和国家规定禁止的其他内容的。 申请联合制作电视剧片立项还需满足以下条件: (1)申请中外联合制作电视剧立项,中方机构须持有《电视剧制作许可证》;申请中外联合制作电视动画片立项,中方机构须持有《广播电视节目制作经营许可证》; (2)双方共同投资,包括以货币直接投资,或以劳务、实物、广告时间等折价作为投资; (3)前期创意、剧本写作等主要创作要素由双方共同确定; (4)中外联合制作电视剧应共派创作人员、技术人员参与全程摄制。电视剧主创人员(编剧、制片人、导演、主要演员)中,中方人员不得少于1/3; (5)电视剧、电视动画片的国内外版权归中方及外方共同所有; (6)应制作普通话语言版本。^【展开】 | |||
| 办理步骤 | 办理时限 | 办理人员 | 结果名称 |
|---|---|---|---|
| 制证 | 1.5个工作日 | 制证人员 | |
| 发证 | 0个工作日 | 发证人员 | 1、电视剧发行许可证 |
| 送达方式 | |||
|---|---|---|---|
窗口领取 邮寄送达 | |||
无
| 电视剧发行许可证 | |
| 结果名称 | 电视剧发行许可证 |
|---|---|
| 结果文书类型 | 证照 |
| 结果样本 | 电视剧发行许可证 样本.jpg |
| 有效时间 | 见结果文书 |
无
| 【行政法规】国务院对确需保留的行政审批项目设定行政许可的决定 | |
| 制定机关 | 国务院 |
|---|---|
| 依据名称 | 国务院对确需保留的行政审批项目设定行政许可的决定 |
| 发布号令(文号) | 国务院令第412号 |
| 法条(具体规定)内容 | 影视节目制作机构与外方合作制作电视剧审批;实施机关:广电总局。【展开】 |
| 【行政法规】国务院对确需保留的行政审批项目设定行政许可的决定 | |
| 制定机关 | 国务院 |
|---|---|
| 依据名称 | 国务院对确需保留的行政审批项目设定行政许可的决定 |
| 发布号令(文号) | 国务院令第412号 |
| 法条(具体规定)内容 | 影视节目制作机构与外方合作制作电视剧审批;实施机关:广电总局。【展开】 |
是否收费:否
| 1、中外合作制作电视剧(含电视动画片)可以采取什么样的合作形式? |
|---|
| 根据《中外合作制作电视剧管理规定》第五条 中外合作制作电视剧可以采取下列形式:(一)联合制作,系指中方与外方共同投资、共派主创人员、共同分享利益及共同承担风险的电视剧(含电视动画片)制作方式;(二)协作制作,系指由外方出资并提供主创人员,在境内拍摄全部或部分外景,中方提供劳务或设备、器材、场地予以协助的电视剧制作方式; (三)委托制作,系指外方出资,委托中方在境内制作的电视剧制作方式。 |
指南分享
主办:北京市人民政府办公厅
承办:北京市政务服务和数据管理局
版权所有:北京市人民政府网站 京ICP备05060933号
政府网站标识码:1100000088 京公网安备 11010502039640 京ICP备05060933号
运行管理:首都之窗运行管理中心