政务服务> 办事指南
北京市
切换简洁版
基本信息
| 实施主体 | 北京市东城区人力资源和社会保障局 | 服务对象 | |
| 事项类型 | 公共服务 | 办理形式 | |
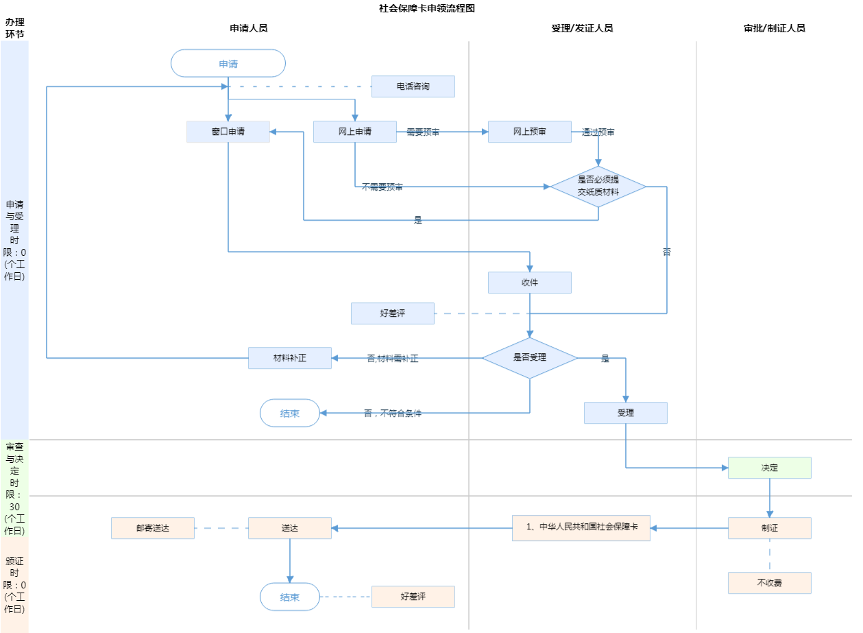
| 受理条件 | 1.经批准发行社会保障卡的省级、地市级人力资源社会保障部门应制定明确的社会保障卡应用管理规程,并通过在服务场所明示、政府网站公示等方式向社会发布。社会保障卡应用管理规程应包括以下内容: (二)社会保障卡的发行对象、申领条件、申领手续。(中华人民共和国人力资源和社会保障部《关于印发“中华人民共和国社会保障卡”管理办法的通知》(人社部发〔2011〕47号)第十六条)2.已办理完成新参保登记。3.信息齐全、真实有效 | ||
| 办理时间 | 工作日09:00-17:00,(延时服务时间:工作日上午08:30-9:00,下午17:00-17:30,周六09:00-13:00(法定节假日除外,延时服务需预约)) 查看详情 | ||
| 办理地点 | 北京市东城区东直门街道政务服务中心:北京市东城区新中街一条67号综合窗口 查看详情 | ||
| 咨询方式 |
咨询电话: (010)64094202【展开】 |
||
| 投诉监督方式 | |||
| 基本编码 | 002014010001 | 事项编码 | 11110101067308122H3002014010001 |
| 业务办理项编码 | 11110101067308122H300201401000101 | 进驻大厅类型 | |
| 权力来源 | 上级委托 | 网上支付 | 否 |
| 所属机构 | 东城区社会保险基金管理中心 | 委托部门 | 北京市社会保险基金管理中心 |
| 联办机构 | 无 | 实施主体性质 | 法定机关 |
| 办理进程查询途径 | |||
| 行使层级 | 镇(乡、街道)级 | 运行系统 | 市级自建(垂管) |
| 物流快递 | 否 | 办理方式 | 自办件 |
| 预约办理 | 数量限制 | 无 | |
| 中介服务 | 无 | 权限划分 | 无 |
| 通办范围 | 全市 | 特殊程序 | 无 |
| 行使内容 | 无 | ||

指南分享