3
20
111101020000377940
北京市西城区人力资源和社会保障局
创业培训补贴资金审批
111101020000377940300201420100102
1111010200003779403002014201001
0
12de799c-6c84-43d3-99be-0aab9ae92ea3
2d2cc578-3ae2-4faf-9567-3d9c39af630b
3
20
西城区人力资源社会保障局
110102000000
北京市西城区人力资源和社会保障局
西城区政务服务中心人力社保分中心:法定工作日: 上午: 09:00 - 12:00; 下午: 13:30 - 17:00; (延时服务时间: 工作日上午08:30 - 09:00; 中午12:00 - 13:30; 下午17:00 - 17:30; )
西城区政务服务中心人力社保分中心:北京市西城区西直门南小街20号西城社保大厦一层联合受理2号窗口
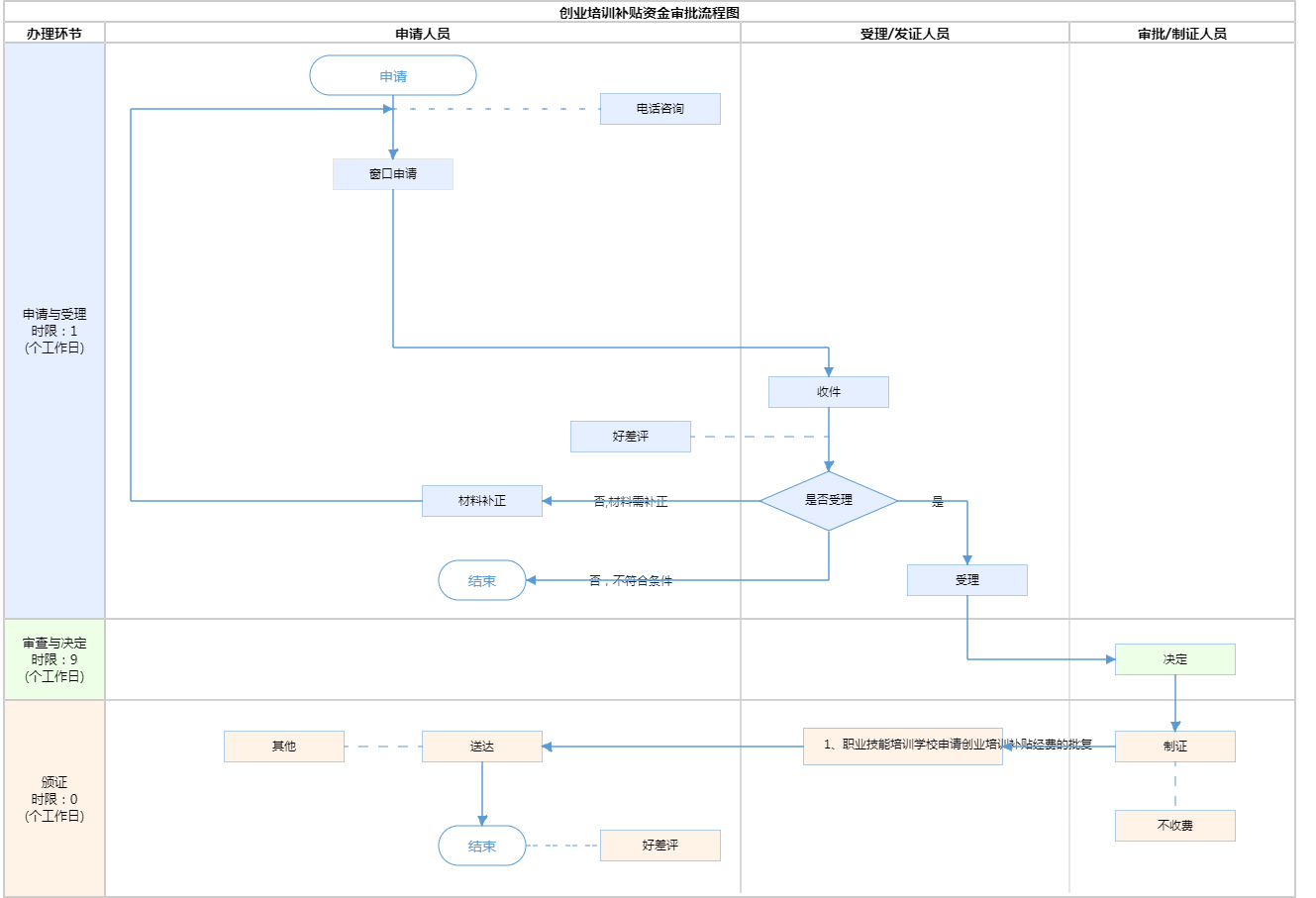
根据《北京市就业援助规定》第十四条“免费为就业困难人员提供职业技能培训、创业培训、技能鉴定的职业技能培训机构、职业技能鉴定机构,按照国家和本市有关规定享受培训补贴、鉴定补贴。”要求,本市城镇登记失业人员、本市农村转移就业劳动力和高校毕业生可根据自身需求,免费参加创业培训,承担培训的培训机构可申领创业培训补贴,申请材料包括职业培训补贴申请书、创业培训补贴花名册。
{"IS_GUIDE":"0","ONLINE_DECLARE_SYSTEM_MODE":"99","SERVICE_OBJCT":"","IS_CONSTRUCTION":"0","CL_SERVICE_TYPE":"","APP_CODE_ID":"","YESNO_CITY_UNICOM":"1","CROSS_AREA":"","ISSHOHCENTER":"0","WECHAT_CODE_ID":"","FINANCIAL":"","LITTLEPROGRAM_CODE_NAME":"","CROSS_AREA_ALL":"","CROSS_PROVINCE":"","ALIAS_NAME":"[\"创业培训补贴\"]","EAR_DISABILITY_GRAD":"","LIB_DISABILITY_GRAD":"","SPEAK_DISABILITY_GRAD":"","REGISTER":"","ONLINE_HANDLING_DEPTH_STANDARD":"01","APPROVAL_TYPE":"1","MIND_DISABILITY_GRAD":"","ACCEPTSERVICE":"99","YWBLX_ID":"c92e364b-83a2-41c9-94d5-8f1a56b51e61","ONLINE_DECLARE_SYSTEM_DEPT":"","CONSTRUCTION_EXPANSION":"0","EMPOWER":"0","EXEMPT_MATERIALS":"","LITTLEPROGRAM_CODE_ID":"","EYE_DISABILITY_GRAD":"","ISMONVEINCENTER":"0","BUSINESS_APPROVAL_DEPT":"北京市人力资源和社会保障局","ITEM_ATTRIBUTE":"03^06^11","CROSS_AREA_ATEXT":"","AGE":"","BGSYSTEM_APPROVAL_OTHER":"北京市人力资源市场职业技能培训子系统","WIT_DISABILITY_GRAD":"","WECHAT_CODE_NAME":"","DISABILITY_TYPE":"","IS_ENABLE_CERTIFICATE_SHARE":"0","ONLY_ID":"dbcac1fb-d685-44ad-8abe-db4b951144e0","YES_NO_OPEN":"1","BGSYSTEM_APPROVAL_NAME":"其他","APP_CODE_NAME":"","HOLDER":"","VERSION":"20241125"}
[]
0
9

政务服务> 办事指南

创业培训补贴资金审批

北京市

切换简洁版

  • 承诺件

    办件类型

  • 1

    到现场次数

  • 20工作日

    法定办结时限

  • 9工作日

    承诺办结时限

好差评

5.0

办件承诺办结时限说明:(承诺时限为办理流程中“审查与决定”环节的计时时限)

办件承诺办结时限说明:

(承诺时限为办理流程中“审查与决定”环节的计时时限)

基本信息

实施主体 北京市西城区人力资源和社会保障局 服务对象
事项类型 公共服务 办理形式
受理条件 根据《北京市就业援助规定》第十四条“免费为就业困难人员提供职业技能培训、创业培训、技能鉴定的职业技能培训机构、职业技能鉴定机构,按照国家和本市有关规定享受培训补贴、鉴定补贴。”要求,本市城镇登记失业人员、本市农村转移就业劳动力和高校毕业生可根据自身需求,免费参加创业培训,承担培训的培训机构可申领创业培训补贴,申请材料包括职业培训补贴申请书、创业培训补贴花名册。
办理时间 西城区政务服务中心人力社保分中心:法定工作日: 上午: 09:00 - 12:00; 下午: 13:30 - 17:00; (延时服务时间: 工作日上午08:30 - 09:00; 中午12:00 - 13:30; 下午17:00 - 17:30; ) 查看详情
办理地点 西城区政务服务中心人力社保分中心:北京市西城区西直门南小街20号西城社保大厦一层联合受理2号窗口 查看详情
咨询方式

咨询电话:

(010)66201120【展开】

投诉监督方式
基本编码 002014201001 事项编码 1111010200003779403002014201001
业务办理项编码 111101020000377940300201420100102 进驻大厅类型
权力来源 同级授权 网上支付
所属机构 北京市西城区人力资源和社会保障局 委托部门
联办机构 实施主体性质 法定机关
办理进程查询途径
行使层级 区级 运行系统 市级自建(垂管)
物流快递 办理方式 自办件
预约办理 数量限制 无数量限制
中介服务 权限划分
通办范围 全区 特殊程序
行使内容
必须现场办理原因说明 需提交纸质材料
显示更多

请选择情形:

提示:通过情形选择可引导出您办理该事项所需的材料,若要查看全部材料,请点击"查看全部材料"

查看全部材料 情形引导

收起
我选好了重选条件

序号 材料名称 材料来源 材料
必要性
数量要求 介质要求 表格及样例
下载
受理标准 提供材料
依据
其他要求
申请材料总要求
序号 材料名称 材料来源 材料
必要性
数量要求 介质要求 表格及样例
下载
受理标准 提供材料
依据
其他要求
申请材料总要求
显示更多

指南分享