政务服务> 办事指南
北京市
切换简洁版
基本信息
| 实施主体 | 北京市西城区城市管理委员会 | 服务对象 | |
| 事项类型 | 行政许可 | 办理形式 | |
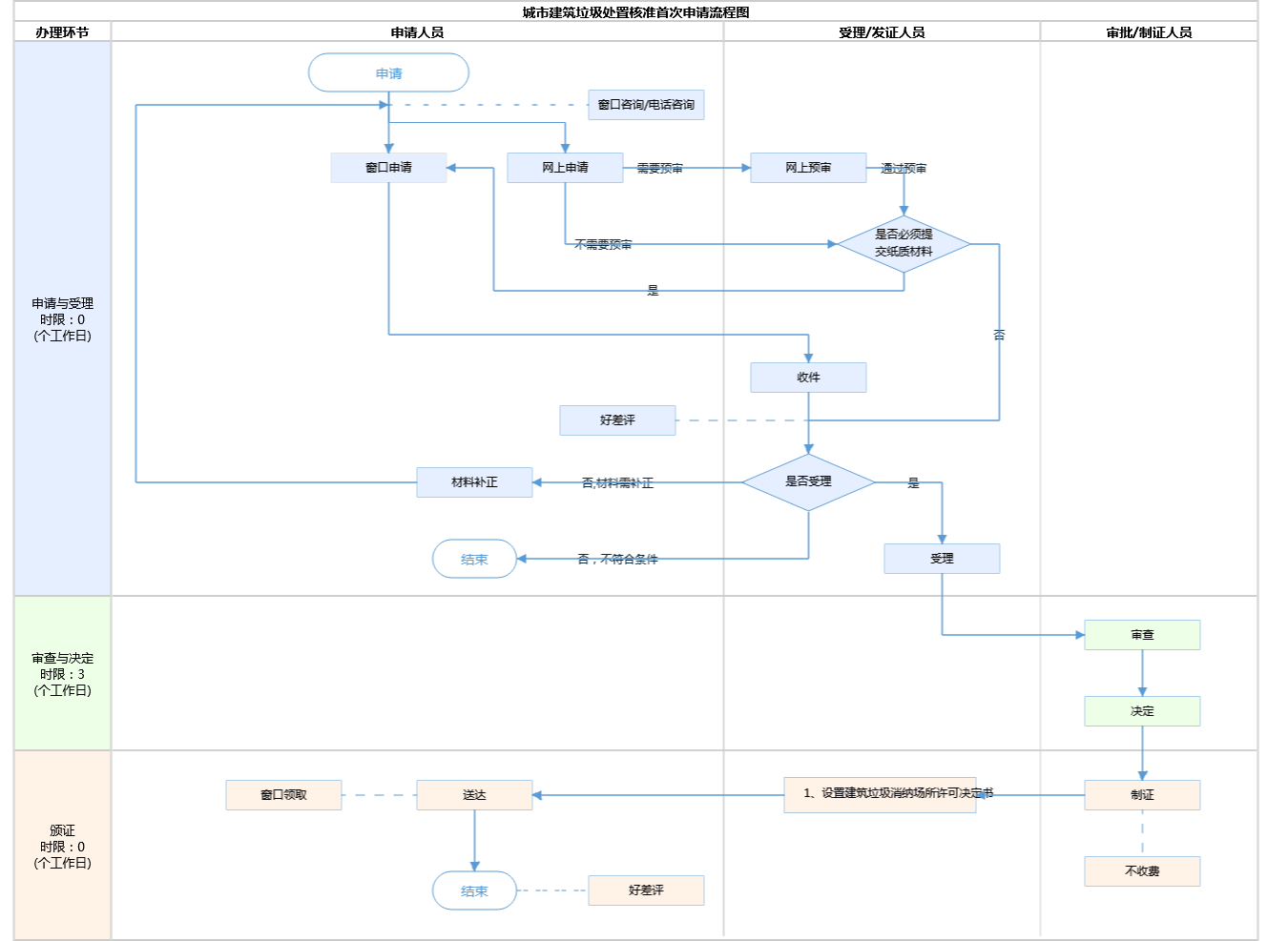
| 受理条件 | 1.《取消部门规章设定的证明事项目录》明确申请人办理建筑垃圾处置核准时不再需提交道路运输经营许可证及消纳场具有相应的摊铺、碾压、除尘、照明等机械和设备以及排水、消防等设施的证明材料。(来源:《住房和城乡建设部关于取消部分部门规章和规范性文件设定的证明事项的决定》建法规〔2019〕6号附件) 2.处置建筑垃圾的单位,应当向城市人民政府市容环境卫生主管部门提出申请,获得城市建筑垃圾处置核准后,方可处置。城市人民政府市容环境卫生主管部门应当在接到申请后的20日内作出是否核准的决定。予以核准的,颁发核准文件;不予核准的,应当告知申请人,并说明理由。城市建筑垃圾处置核准的具体条件按照《建设部关于纳入国务院决定的十五项行政许可的条件的规定》执行。(来源:《城市建筑垃圾管理规定》中华人民共和国建设部令 第139号第七条) 3.申请城市建筑垃圾处置核准,需具备以下条件:(1)提交书面申请(包括建筑垃圾消纳场的土地用途证明);(2)有消纳场的场地平面图、进场路线图、具有相应的摊铺、碾压、除尘、照明等机械和设备,有排水、消防等设施,有健全的环境卫生和安全管理制度并得到有效执行;(3)具有建筑垃圾分类处置的方案和对废混凝土、金属、木材等回收利用的方案。(来源:《建设部关于纳入国务院决定的十五项行政许可的条件的规定》建设部令第135号) 4.建筑垃圾填埋场和固定式建筑垃圾资源化处置设施应当符合国家和本市有关场地、机械设备、排水、消防和环境卫生等规定和标准,建立安全管理制度,并取得所在地的区城市管理部门核发的建筑垃圾消纳场所设置许可。(来源:《北京市建筑垃圾处置管理规定》第十四条规定) 5.建筑垃圾临时处置点(含临时性建筑垃圾集资源化处置设施或临时贮存点),由区城市管理部门按国家和本市相关标准和规范设置,临时消纳、贮存建筑垃圾以及建筑垃圾资源化处置产生的再生粗细骨料。(来源:《北京市建筑垃圾处置管理规定》第十六条规定) 6.建筑垃圾消纳场所和临时处置点经营单位应当遵守下列规定:(一)按照消纳处置协议的约定接收符合分类标准的建筑垃圾;(二)对非作业区域采取覆盖、绿化,对作业区域采取密闭或者实施洒水降尘工艺等扬尘污染防治措施,禁止土层裸露;(三)在作业出入口设置双向称重系统,保持其正常运转,如实记录进出场的建筑垃圾运输车辆载重状况,并按照规定实时传输至本市建筑垃圾管理和服务平台;(四)在作业场所安装运输车辆识别和扬尘污染实时监控装置,保持其正常运转,并按照规定接入本市建筑垃圾管理和服务平台;(五)将建筑垃圾接收量、处置量及再生产品生产供应等数据实时传输至本市建筑垃圾管理和服务平台。建筑垃圾消纳场所或者临时处置点的经营单位接收建筑垃圾发现不符合分类标准的,有权要求建筑垃圾运输服务单位改正;拒不改正的,有权拒绝接收,并应当立即向城市管理综合执法部门报告。(来源:《北京市建筑垃圾处置管理规定》第十七条规定) | ||
| 办理时间 | 西城区政务服务中心:法定工作日: 上午: 08:30 - 12:00; 下午: 12:00 - 17:30; (延时服务时间: 周六上午08:30 - 12:30; ) 查看详情 | ||
| 办理地点 | 西城区政务服务中心:北京市西城区西直门内大街275号二层综合窗口 查看详情 | ||
| 咨询方式 |
咨询电话: (010)66007070【展开】 咨询窗口地址: 北京市西城区政务服务中心:北京市西城区西直门内大街275号二层综合窗口【展开】 |
||
| 投诉监督方式 | |||
| 基本编码 | 000117122002 | 事项编码 | 11110102000038383C3000117122002 |
| 业务办理项编码 | 11110102000038383C300011712200211 | 进驻大厅类型 | |
| 权力来源 | 上级下放 | 网上支付 | 否 |
| 所属机构 | 北京市西城区城市管理委员会 | 委托部门 | 无 |
| 联办机构 | 无 | 实施主体性质 | 法定机关 |
| 办理进程查询途径 | |||
| 行使层级 | 区级 | 运行系统 | 无 |
| 物流快递 | 否 | 办理方式 | 自办件 |
| 预约办理 | 数量限制 | 无 | |
| 中介服务 | 无 | 权限划分 | |
| 通办范围 | 全区 | 特殊程序 | |
| 行使内容 | |||

指南分享