3
07
12110000400710124Y
北京市交通委员会西城运输管理分局
客运站站级核定
12110000400710124Y3000718005000
0
31fdafde-3e97-4785-9f86-b7502a36a18e
4d98a819-1ba2-4e1a-a5af-da52194c9eac
3
07
北京市交通委员会西城运输管理分局
110102000000
北京市交通委员会西城运输管理分局
西城区政务服务中心:法定工作日: 上午: 09:00 - 12:00; 下午: 13:30 - 17:00; (延时服务时间: 工作日上午08:30 - 09:00; 中午12:00 - 13:30; 下午17:00 - 17:30; 周六上午08:30 - 12:30; )
西城区政务服务中心:北京市西城区西直门内大街275号一层综合窗口
符合申办条件,提交的申办材料齐全、规范、有效,符合法定形式 【依据】:中华人民共和国交通运输行业标准 【发布号令(文号)】: JT/T 200-2020 法条:5 级别划分 5.1级别划分依据 以设施与设备配置、日发量为依据,将等级车站从高到低依次分为一级车站、二级车站、三级车站。 5.2一级车站 设施与设备符合表1和表2中一级车站配置要求,且具备下列条件之一:a) 日发量在5000人次及以上的车站; b) 日发量在2000人次及以上的旅游车站、国际车站、综合客运枢纽内的车站。 5.3 二级车站 设施与设备符合表1和表2中二级车站配置要求,且具备下列条件之一:a) 日发量在2000人次及以上、不足5000人次的车站; b) 日发量在1000人次及以上、不足2000人次的旅游车站、国际车站、综合客运枢纽内的车站。 5.4 三级车站 设施与设备符合表1和表2中:级车站配置要求,且日发量在300人次及以上、不足2000人次的车站。 5.5 便捷车站 设施与设备符合表1和表2中便捷车站配置要求的车站。 5.6 招呼站 设施与设备不符合表1和表2中便捷车站配置要求,具有等候标志和候车设施的车站。 8站级验收。一级、二级车站由所在地设区的市级交通运输主管部门组织验收与评定,其他级别的车站由所在地县级或设区的市级交通运输主管部门组织验收与评定 【依据名称】: 道路旅客运输及客运站管理规定 【发布号令(文号)】:交通运输部令2020年第17号 法条(具体规定)内容:第二十一条 客运站经营许可实行告知承诺制。申请人承诺具备经营许可条件并提交本规定第十七条规定的相关材料的,道路运输管理机构应当经形式审查后当场作出许可或者不予许可的决定。作出准予行政许可决定的,应当出具《道路旅客运输站经营行政许可决定书》,明确经营主体、客运站名称、站场地址、站场级别和经营范围等许可事项,并在10日内向被许可人发放《道路运输经营许可证》。
{"IS_GUIDE":"1","ONLINE_DECLARE_SYSTEM_MODE":"99","ITEM_REALITY_USELEVEL":"","SERVICE_OBJCT":"","IS_CONSTRUCTION":"0","CL_SERVICE_TYPE":"","APP_CODE_ID":"","YESNO_CITY_UNICOM":"0^1","CROSS_AREA":"","ISSHOHCENTER":"0","WECHAT_CODE_ID":"","FINANCIAL":"","LITTLEPROGRAM_CODE_NAME":"","CROSS_AREA_ALL":"","CROSS_PROVINCE":"","ALIAS_NAME":"[\"客运站站级核定\", \"站级核定\"]","EAR_DISABILITY_GRAD":"","LIB_DISABILITY_GRAD":"","SPEAK_DISABILITY_GRAD":"","REGISTER":"","ONLINE_HANDLING_DEPTH_STANDARD":"05","APPROVAL_TYPE":"0","MIND_DISABILITY_GRAD":"","ACCEPTSERVICE":"99","YWBLX_ID":"4d98a819-1ba2-4e1a-a5af-da52194c9eac","ONLINE_DECLARE_SYSTEM_DEPT":"","CONSTRUCTION_EXPANSION":"0","EMPOWER":"0","EXEMPT_MATERIALS":"","LITTLEPROGRAM_CODE_ID":"","EYE_DISABILITY_GRAD":"","ISMONVEINCENTER":"0","DATA_FLAG":"","BUSINESS_APPROVAL_DEPT":"北京市交通委员会","POWER_NAME":"客运站站级核定","ITEM_ATTRIBUTE":"04^05^11","CROSS_AREA_ATEXT":"","AGE":"","BGSYSTEM_APPROVAL_OTHER":"","WIT_DISABILITY_GRAD":"","WECHAT_CODE_NAME":"","POWER_CODE":"H1600500","DISABILITY_TYPE":"","IS_ENABLE_CERTIFICATE_SHARE":"0","POWER_ATTRIBUTE":"1","ONLY_ID":"1793a9b3-1ce0-4c06-a7c8-51ce6a6a32a5","YES_NO_OPEN":"1","BGSYSTEM_APPROVAL_NAME":"北京市交通委员会行政审批系统","APP_CODE_NAME":"","HOLDER":"","VERSION":"20241125"}
[{"ID":7987546,"TASKGUID":"31fdafde-3e97-4785-9f86-b7502a36a18e","T_ID":"19ae27f8-698b-42a8-9967-7e46dc5e5154","P_ID":"","NAME":"办理时限多久","NODE_LEVEL":1,"NODE_PATH":"/19ae27f8-698b-42a8-9967-7e46dc5e5154","CHILD_COUNT":0,"ORDER_NUM":4,"SERIAL_NUMBER":"1","CONDITION_ATTR":"01","IS_RADIO":"1","IS_SUPPORT":"1","SUMMARY":"1 办理时限多久","CD_TIME":"Dec 25, 2025 11:56:00 PM","CD_BATCH":"2025122500050","DISTRIBUTETAG":"all-data^non-investment^12110000400710124Y^110102000000^non-construction^11110000000021063W^non-construction_expansion","DATAJSONTEXT":"{\"VERSION\":\"20220810\",\"TREE_TYPE\":\"\",\"CONSULTATION_QA\":\"\"}","parOrder":"","proOrder":"1","newOrderNum":"001","itemGuideConditionRelatedList":[]}]
2
2
http://zwy.jtw.beijing.gov.cn/ows/app/passenger/unit/passenger_station_lever_approval/6393a7cbb6e54d088b10d23871d16634/manage?

政务服务> 办事指南

客运站站级核定

北京市

切换简洁版

  • 承诺件

    办件类型

  • 0

    到现场次数

  • 20工作日

    法定办结时限

  • 8工作日

    承诺办结时限

好差评

5.0

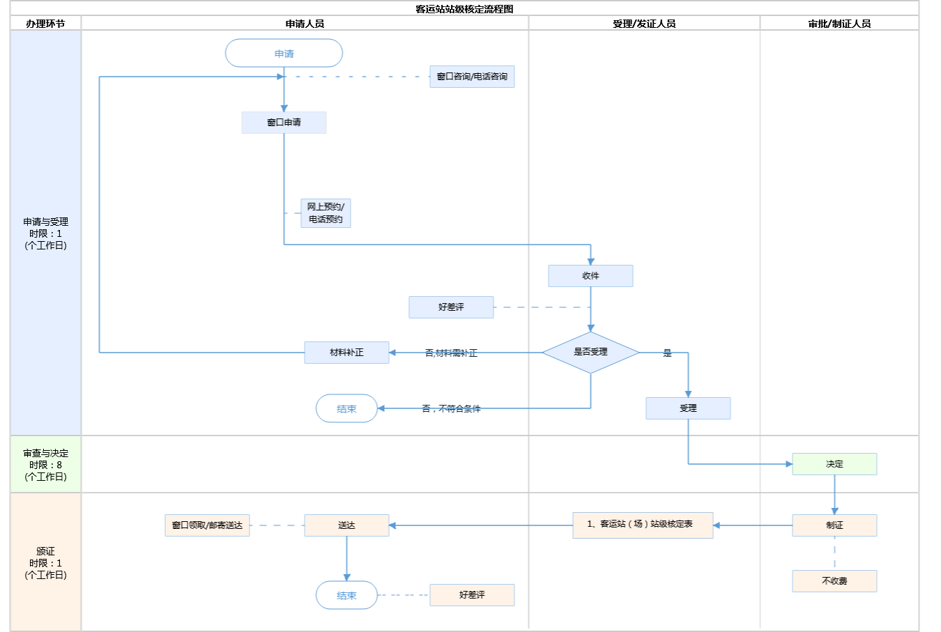
办件承诺办结时限说明:(承诺时限为办理流程中“审查与决定”环节的计时时限)

办件承诺办结时限说明:

(承诺时限为办理流程中“审查与决定”环节的计时时限)

基本信息

实施主体 北京市交通委员会西城运输管理分局 服务对象
事项类型 行政确认 办理形式
受理条件 符合申办条件,提交的申办材料齐全、规范、有效,符合法定形式 【依据】:中华人民共和国交通运输行业标准 【发布号令(文号)】: JT/T 200-2020 法条:5 级别划分 5.1级别划分依据 以设施与设备配置、日发量为依据,将等级车站从高到低依次分为一级车站、二级车站、三级车站。 5.2一级车站 设施与设备符合表1和表2中一级车站配置要求,且具备下列条件之一:a) 日发量在5000人次及以上的车站; b) 日发量在2000人次及以上的旅游车站、国际车站、综合客运枢纽内的车站。 5.3 二级车站 设施与设备符合表1和表2中二级车站配置要求,且具备下列条件之一:a) 日发量在2000人次及以上、不足5000人次的车站; b) 日发量在1000人次及以上、不足2000人次的旅游车站、国际车站、综合客运枢纽内的车站。 5.4 三级车站 设施与设备符合表1和表2中:级车站配置要求,且日发量在300人次及以上、不足2000人次的车站。 5.5 便捷车站 设施与设备符合表1和表2中便捷车站配置要求的车站。 5.6 招呼站 设施与设备不符合表1和表2中便捷车站配置要求,具有等候标志和候车设施的车站。 8站级验收。一级、二级车站由所在地设区的市级交通运输主管部门组织验收与评定,其他级别的车站由所在地县级或设区的市级交通运输主管部门组织验收与评定 【依据名称】: 道路旅客运输及客运站管理规定 【发布号令(文号)】:交通运输部令2020年第17号 法条(具体规定)内容:第二十一条 客运站经营许可实行告知承诺制。申请人承诺具备经营许可条件并提交本规定第十七条规定的相关材料的,道路运输管理机构应当经形式审查后当场作出许可或者不予许可的决定。作出准予行政许可决定的,应当出具《道路旅客运输站经营行政许可决定书》,明确经营主体、客运站名称、站场地址、站场级别和经营范围等许可事项,并在10日内向被许可人发放《道路运输经营许可证》。
办理时间 西城区政务服务中心:法定工作日: 上午: 09:00 - 12:00; 下午: 13:30 - 17:00; (延时服务时间: 工作日上午08:30 - 09:00; 中午12:00 - 13:30; 下午17:00 - 17:30; 周六上午08:30 - 12:30; ) 查看详情
办理地点 西城区政务服务中心:北京市西城区西直门内大街275号一层综合窗口 查看详情
咨询方式

咨询电话:

(010)82141192;(010)82141183【展开】

咨询窗口地址:

北京市西城区西直门内大街275号北京市西城区政务服务中心一层综合窗口【展开】

投诉监督方式
基本编码 000718005000 事项编码 12110000400710124Y3000718005000
业务办理项编码 12110000400710124Y300071800500001 进驻大厅类型
权力来源 法定本级行使 网上支付
所属机构 北京市交通委员会西城运输管理分局 委托部门
联办机构 实施主体性质 法定机关
办理进程查询途径
行使层级 区级 运行系统 市级自建(垂管)
物流快递 办理方式 自办件
预约办理 数量限制 无限制
中介服务 权限划分
通办范围 全市 特殊程序
行使内容
显示更多

请选择情形:

提示:通过情形选择可引导出您办理该事项所需的材料,若要查看全部材料,请点击"查看全部材料"

查看全部材料 情形引导

收起
我选好了重选条件

序号 材料名称 材料来源 材料
必要性
数量要求 介质要求 表格及样例
下载
受理标准 提供材料
依据
其他要求
申请材料总要求提交的材料字迹清晰,均需加盖企业公章
序号 材料名称 材料来源 材料
必要性
数量要求 介质要求 表格及样例
下载
受理标准 提供材料
依据
其他要求
申请材料总要求提交的材料字迹清晰,均需加盖企业公章
显示更多

指南分享