政务服务> 办事指南
北京市
切换简洁版
基本信息
| 实施主体 | 北京市西城区教育委员会 | 服务对象 | |
| 事项类型 | 行政许可 | 办理形式 | |
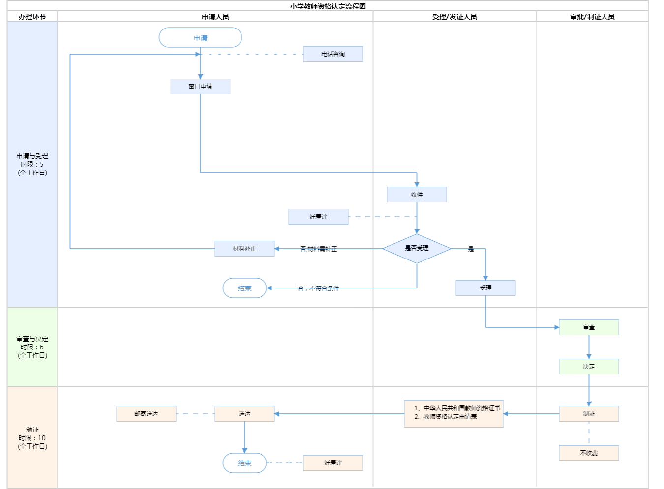
| 受理条件 | 1.本市户籍的社会人员(含在职、待业人员); 2.持有有效期内北京市居住证的外省市户籍人员; 3.本市全日制普通高等院校2023届应届毕业生、在读研究生以及本市户籍的在读专升本学生; 4.本市户籍就读于外省市的全日制普通高等院校2023届应届毕业生、在读研究生以及在读专升本学生; 5.持有由北京市公安局签发,在有效期限内的港澳居民居住证或台湾居民居住证的港澳 6.已在本市凭港澳居民来往内地通行证和五年有效期台湾居民来往大陆通行证参加中小学教师资格考试的港澳台居民; 7.驻京部队现役军人和现役武警。来源:北京市2023年上半年第二次中小学教师资格认定公告 材料要求:按每次市教委官网和北京市教师资格网的认定公告要求报送材料。网上报名和审核系统显示比对成功的条件项,无需提供纸质材料。未比对成功的,需要提供纸质材料。 | ||
| 办理时间 | 西城区政务服务中心:法定工作日: 上午: 08:30 - 12:00; 下午: 12:00 - 17:30; (延时服务时间: 周六上午08:30 - 12:30; ) 查看详情 | ||
| 办理地点 | 西城区政务服务中心:北京市西城区西直门内大街275号综合窗口 查看详情 | ||
| 咨询方式 |
咨询电话: (010)66562153【展开】 |
||
| 投诉监督方式 | |||
| 基本编码 | 000105115007 | 事项编码 | 11110102000037807M3000105115007 |
| 业务办理项编码 | 11110102000037807M300010511500701 | 进驻大厅类型 | |
| 权力来源 | 上级授权 | 网上支付 | 否 |
| 所属机构 | 北京市西城区教育委员会 | 委托部门 | 北京市教育委员会 |
| 联办机构 | 无 | 实施主体性质 | 受委托组织 |
| 办理进程查询途径 | |||
| 行使层级 | 区级 | 运行系统 | 国家级垂管系统 |
| 物流快递 | 是 | 办理方式 | 自办件 |
| 预约办理 | 数量限制 | 无 | |
| 中介服务 | 无 | 权限划分 | |
| 通办范围 | 全区 | 特殊程序 | |
| 行使内容 | |||

无
| 序号 | 材料名称 | 材料来源 | 材料 必要性 |
数量要求 | 介质要求 | 表格及样例 下载 |
受理标准 | 提供材料 依据 |
其他要求 | 申请材料总要求 | 按每次市教委官网和北京市教师资格网的认定公告要求报送材料。网上报名和审核系统显示比对成功的条件项,无需提供纸质材料。未比对成功的,需要提供纸质材料。 |
|---|
| 序号 | 材料名称 | 材料来源 | 材料 必要性 |
数量要求 | 介质要求 | 表格及样例 下载 |
受理标准 | 提供材料 依据 |
其他要求 | 申请材料总要求 | 按每次市教委官网和北京市教师资格网的认定公告要求报送材料。网上报名和审核系统显示比对成功的条件项,无需提供纸质材料。未比对成功的,需要提供纸质材料。 |
|---|

无
无
指南分享