3
01
11110102000037807M
北京市西城区教育委员会
中外、内地与港澳、大陆与台湾合作办学项目(专科及以下)审批
11110102000037807M300010510600201
11110102000037807M3000105106002
0
7a0725a2-6e1f-42a7-befd-8531fefb4495
af237b18-f3bf-4200-9992-f183730f9421
2^3
01
西城区教委
110102000000
北京市西城区教育委员会
西城区政务服务中心:法定工作日: 上午: 08:30 - 12:00; 下午: 12:00 - 17:30; (延时服务时间: 周六上午08:30 - 12:30; )
西城区政务服务中心:北京市西城区西直门内大街275号综合窗口
材料齐全、真实、准确,符合《中华人民共和国中外合作办学条例》第二章、《中华人民共和国中外合作办学条例实施办法》第二章。 详见政策链接《中华人民共和国中外合作办学条例》http://www.gov.cn/zhengce/2020-12/26/content_5574598.htm 《中华人民共和国中外合作办学条例实施办法》 https://www.crs.jsj.edu.cn/news/index/6
{"IS_GUIDE":"1","ONLINE_DECLARE_SYSTEM_MODE":"99","ITEM_REALITY_USELEVEL":"","SERVICE_OBJCT":"","IS_CONSTRUCTION":"0","CL_SERVICE_TYPE":"","APP_CODE_ID":"","YESNO_CITY_UNICOM":"1","CROSS_AREA":"","ISSHOHCENTER":"0","WECHAT_CODE_ID":"","FINANCIAL":"","LITTLEPROGRAM_CODE_NAME":"","CROSS_AREA_ALL":"","CROSS_PROVINCE":"","ALIAS_NAME":"[\"港澳台合作办学\"]","EAR_DISABILITY_GRAD":"","LIB_DISABILITY_GRAD":"","SPEAK_DISABILITY_GRAD":"","REGISTER":"","ONLINE_HANDLING_DEPTH_STANDARD":"05","APPROVAL_TYPE":"1","MIND_DISABILITY_GRAD":"","ACCEPTSERVICE":"99","YWBLX_ID":"48173352-1294-4ced-969f-2b104dc4a7c9","ONLINE_DECLARE_SYSTEM_DEPT":"","CONSTRUCTION_EXPANSION":"0","EMPOWER":"0","EXEMPT_MATERIALS":"","LITTLEPROGRAM_CODE_ID":"","EYE_DISABILITY_GRAD":"","ISMONVEINCENTER":"","DATA_FLAG":"XZXK_NEW","BUSINESS_APPROVAL_DEPT":"北京市西城区教育委员会","POWER_NAME":"中外、内地与港澳、大陆与台湾合作办学项目审批","ITEM_ATTRIBUTE":"04^05^11^12","CROSS_AREA_ATEXT":"","AGE":"","BGSYSTEM_APPROVAL_OTHER":"\t 西城区政务服务综合管理平台","WIT_DISABILITY_GRAD":"","WECHAT_CODE_NAME":"","POWER_CODE":"B0303001","DISABILITY_TYPE":"","IS_ENABLE_CERTIFICATE_SHARE":"0","POWER_ATTRIBUTE":"1","ONLY_ID":"a29b5200-0797-4390-8a5a-f30cf6547fd6","YES_NO_OPEN":"1","BGSYSTEM_APPROVAL_NAME":"其他","APP_CODE_NAME":"","HOLDER":"","VERSION":"20241125"}
[{"ID":8392284,"TASKGUID":"7a0725a2-6e1f-42a7-befd-8531fefb4495","T_ID":"fc175701-7dd2-4d30-82eb-ab950b8ac1fc","P_ID":"","NAME":"请选择属于以下哪种情况","NODE_LEVEL":1,"NODE_PATH":"/fc175701-7dd2-4d30-82eb-ab950b8ac1fc","CHILD_COUNT":5,"ORDER_NUM":1,"SERIAL_NUMBER":"1","CONDITION_ATTR":"01","IS_RADIO":"0","IS_SUPPORT":"1","SUMMARY":"1 请选择属于以下哪种情况\n\t1.1 申请设立项目有资产、资金投入\n\t1.2 申请设立项目有捐赠的\n\t1.3 申请设立项目有知识产权投入的\n\t1.4 申请设立项目为学历教育项目且颁发证书的\n\t1.5 申请表和合作办学协议的签字人不是法定代表人","CD_TIME":"Mar 31, 2026 5:05:51 PM","CD_BATCH":"2026033100035","DISTRIBUTETAG":"all-data^non-investment^11110102000037807M^110102000000^non-construction^11110000000026833B^non-construction_expansion","DATAJSONTEXT":"{\"VERSION\":\"20220810\",\"TREE_TYPE\":\"\",\"CONSULTATION_QA\":\"\"}","parOrder":"","proOrder":"1","newOrderNum":"001","itemGuideConditionRelatedList":[]},{"ID":8392279,"TASKGUID":"7a0725a2-6e1f-42a7-befd-8531fefb4495","T_ID":"12067c90-6bd2-46b5-b954-524cf58597f1","P_ID":"fc175701-7dd2-4d30-82eb-ab950b8ac1fc","NAME":"申请设立项目有资产、资金投入","NODE_LEVEL":2,"NODE_PATH":"/fc175701-7dd2-4d30-82eb-ab950b8ac1fc/12067c90-6bd2-46b5-b954-524cf58597f1","CHILD_COUNT":0,"ORDER_NUM":1,"SERIAL_NUMBER":"1.1","CONDITION_ATTR":"02","IS_RADIO":"","IS_SUPPORT":"","CD_TIME":"Mar 31, 2026 5:05:51 PM","CD_BATCH":"2026033100035","DISTRIBUTETAG":"all-data^non-investment^11110102000037807M^110102000000^non-construction^11110000000026833B^non-construction_expansion","DATAJSONTEXT":"{\"VERSION\":\"20220810\",\"TREE_TYPE\":\"\",\"CONSULTATION_QA\":\"\"}","parOrder":"","proOrder":"","newOrderNum":"001.001","itemGuideConditionRelatedList":[{"ID":26892543,"TASKGUID":"7a0725a2-6e1f-42a7-befd-8531fefb4495","T_ID":"12067c90-6bd2-46b5-b954-524cf58597f1","G_ID":"a8fb03f1-cea1-4ad5-85df-98cb67c36442","M_CODE":"201509","MATERIAL_ID":"29b3c11c-2ca9-4d55-a772-1556fee24512","CD_TIME":"Mar 31, 2026 5:05:51 PM","CD_BATCH":"2026033100035","DISTRIBUTETAG":"all-data^non-investment^11110102000037807M^110102000000^non-construction^11110000000026833B^non-construction_expansion","DATAJSONTEXT":"{\"VERSION\":\"20210903\"}"}]},{"ID":8392283,"TASKGUID":"7a0725a2-6e1f-42a7-befd-8531fefb4495","T_ID":"8a3eba6f-bb86-4a98-b362-4711476b67a2","P_ID":"fc175701-7dd2-4d30-82eb-ab950b8ac1fc","NAME":"申请设立项目有捐赠的","NODE_LEVEL":2,"NODE_PATH":"/fc175701-7dd2-4d30-82eb-ab950b8ac1fc/8a3eba6f-bb86-4a98-b362-4711476b67a2","CHILD_COUNT":0,"ORDER_NUM":2,"SERIAL_NUMBER":"1.2","CONDITION_ATTR":"02","IS_RADIO":"","IS_SUPPORT":"","CD_TIME":"Mar 31, 2026 5:05:51 PM","CD_BATCH":"2026033100035","DISTRIBUTETAG":"all-data^non-investment^11110102000037807M^110102000000^non-construction^11110000000026833B^non-construction_expansion","DATAJSONTEXT":"{\"VERSION\":\"20220810\",\"TREE_TYPE\":\"\",\"CONSULTATION_QA\":\"\"}","parOrder":"","proOrder":"","newOrderNum":"001.002","itemGuideConditionRelatedList":[{"ID":26892548,"TASKGUID":"7a0725a2-6e1f-42a7-befd-8531fefb4495","T_ID":"8a3eba6f-bb86-4a98-b362-4711476b67a2","G_ID":"556c27f6-25dd-40a4-b21e-1d4d680bbbf3","M_CODE":"201460","MATERIAL_ID":"545e1643-4bed-4151-bdae-10fc5bd36bcd","CD_TIME":"Mar 31, 2026 5:05:51 PM","CD_BATCH":"2026033100035","DISTRIBUTETAG":"all-data^non-investment^11110102000037807M^110102000000^non-construction^11110000000026833B^non-construction_expansion","DATAJSONTEXT":"{\"VERSION\":\"20210903\"}"}]},{"ID":8392282,"TASKGUID":"7a0725a2-6e1f-42a7-befd-8531fefb4495","T_ID":"762469f5-7b1a-4985-bd22-2436d62f6fac","P_ID":"fc175701-7dd2-4d30-82eb-ab950b8ac1fc","NAME":"申请设立项目有知识产权投入的","NODE_LEVEL":2,"NODE_PATH":"/fc175701-7dd2-4d30-82eb-ab950b8ac1fc/762469f5-7b1a-4985-bd22-2436d62f6fac","CHILD_COUNT":0,"ORDER_NUM":3,"SERIAL_NUMBER":"1.3","CONDITION_ATTR":"02","IS_RADIO":"","IS_SUPPORT":"","CD_TIME":"Mar 31, 2026 5:05:51 PM","CD_BATCH":"2026033100035","DISTRIBUTETAG":"all-data^non-investment^11110102000037807M^110102000000^non-construction^11110000000026833B^non-construction_expansion","DATAJSONTEXT":"{\"VERSION\":\"20220810\",\"TREE_TYPE\":\"\",\"CONSULTATION_QA\":\"\"}","parOrder":"","proOrder":"","newOrderNum":"001.003","itemGuideConditionRelatedList":[{"ID":26892547,"TASKGUID":"7a0725a2-6e1f-42a7-befd-8531fefb4495","T_ID":"762469f5-7b1a-4985-bd22-2436d62f6fac","G_ID":"bffa65eb-4c12-4ad5-86bc-c2a79677e43b","M_CODE":"201470","MATERIAL_ID":"67905d2a-fcae-4236-9f85-6d6be1518685","CD_TIME":"Mar 31, 2026 5:05:51 PM","CD_BATCH":"2026033100035","DISTRIBUTETAG":"all-data^non-investment^11110102000037807M^110102000000^non-construction^11110000000026833B^non-construction_expansion","DATAJSONTEXT":"{\"VERSION\":\"20210903\"}"}]},{"ID":8392281,"TASKGUID":"7a0725a2-6e1f-42a7-befd-8531fefb4495","T_ID":"342331cf-7b4b-4978-b0bc-36a39de350a8","P_ID":"fc175701-7dd2-4d30-82eb-ab950b8ac1fc","NAME":"申请设立项目为学历教育项目且颁发证书的","NODE_LEVEL":2,"NODE_PATH":"/fc175701-7dd2-4d30-82eb-ab950b8ac1fc/342331cf-7b4b-4978-b0bc-36a39de350a8","CHILD_COUNT":0,"ORDER_NUM":4,"SERIAL_NUMBER":"1.4","CONDITION_ATTR":"02","IS_RADIO":"","IS_SUPPORT":"","CD_TIME":"Mar 31, 2026 5:05:51 PM","CD_BATCH":"2026033100035","DISTRIBUTETAG":"all-data^non-investment^11110102000037807M^110102000000^non-construction^11110000000026833B^non-construction_expansion","DATAJSONTEXT":"{\"VERSION\":\"20220810\",\"TREE_TYPE\":\"\",\"CONSULTATION_QA\":\"\"}","parOrder":"","proOrder":"","newOrderNum":"001.004","itemGuideConditionRelatedList":[{"ID":26892546,"TASKGUID":"7a0725a2-6e1f-42a7-befd-8531fefb4495","T_ID":"342331cf-7b4b-4978-b0bc-36a39de350a8","G_ID":"d49f17a3-299f-4e51-bc7f-875bdfb9e0bf","M_CODE":"201494","MATERIAL_ID":"7414e9bd-6ad8-43cb-98b9-ad8b6aace5da","CD_TIME":"Mar 31, 2026 5:05:51 PM","CD_BATCH":"2026033100035","DISTRIBUTETAG":"all-data^non-investment^11110102000037807M^110102000000^non-construction^11110000000026833B^non-construction_expansion","DATAJSONTEXT":"{\"VERSION\":\"20210903\"}"}]},{"ID":8392280,"TASKGUID":"7a0725a2-6e1f-42a7-befd-8531fefb4495","T_ID":"33dbcb04-c10a-4016-aee4-7c6624404c9a","P_ID":"fc175701-7dd2-4d30-82eb-ab950b8ac1fc","NAME":"申请表和合作办学协议的签字人不是法定代表人","NODE_LEVEL":2,"NODE_PATH":"/fc175701-7dd2-4d30-82eb-ab950b8ac1fc/33dbcb04-c10a-4016-aee4-7c6624404c9a","CHILD_COUNT":0,"ORDER_NUM":5,"SERIAL_NUMBER":"1.5","CONDITION_ATTR":"02","IS_RADIO":"","IS_SUPPORT":"","CD_TIME":"Mar 31, 2026 5:05:51 PM","CD_BATCH":"2026033100035","DISTRIBUTETAG":"all-data^non-investment^11110102000037807M^110102000000^non-construction^11110000000026833B^non-construction_expansion","DATAJSONTEXT":"{\"VERSION\":\"20220810\",\"TREE_TYPE\":\"\",\"CONSULTATION_QA\":\"\"}","parOrder":"","proOrder":"","newOrderNum":"001.005","itemGuideConditionRelatedList":[{"ID":26892544,"TASKGUID":"7a0725a2-6e1f-42a7-befd-8531fefb4495","T_ID":"33dbcb04-c10a-4016-aee4-7c6624404c9a","G_ID":"6715ea85-7ecf-45cf-b174-f806e9d5f978","M_CODE":"209635","MATERIAL_ID":"d900817a-9624-49cb-bad6-823052eeace0","CD_TIME":"Mar 31, 2026 5:05:51 PM","CD_BATCH":"2026033100035","DISTRIBUTETAG":"all-data^non-investment^11110102000037807M^110102000000^non-construction^11110000000026833B^non-construction_expansion","DATAJSONTEXT":"{\"VERSION\":\"20210903\"}"},{"ID":26892545,"TASKGUID":"7a0725a2-6e1f-42a7-befd-8531fefb4495","T_ID":"33dbcb04-c10a-4016-aee4-7c6624404c9a","G_ID":"c87f6a69-8d5e-4bdf-a884-47792900ce0e","M_CODE":"201481","MATERIAL_ID":"3fb80fe7-3835-4d48-a5b1-720925a66452","CD_TIME":"Mar 31, 2026 5:05:51 PM","CD_BATCH":"2026033100035","DISTRIBUTETAG":"all-data^non-investment^11110102000037807M^110102000000^non-construction^11110000000026833B^non-construction_expansion","DATAJSONTEXT":"{\"VERSION\":\"20210903\"}"}]}]
1
3^4
http://banshi.beijing.gov.cn/pubtask/bmfw.html?locationCode=110102000000&deptCode=11110102000037807M

政务服务> 办事指南

中外、内地与港澳、大陆与台湾合作办学项目(专科及以下)审批

北京市

切换简洁版

  • 承诺件

    办件类型

  • 0

    到现场次数

  • 20工作日

    法定办结时限

  • 13工作日

    承诺办结时限

好差评

5.0

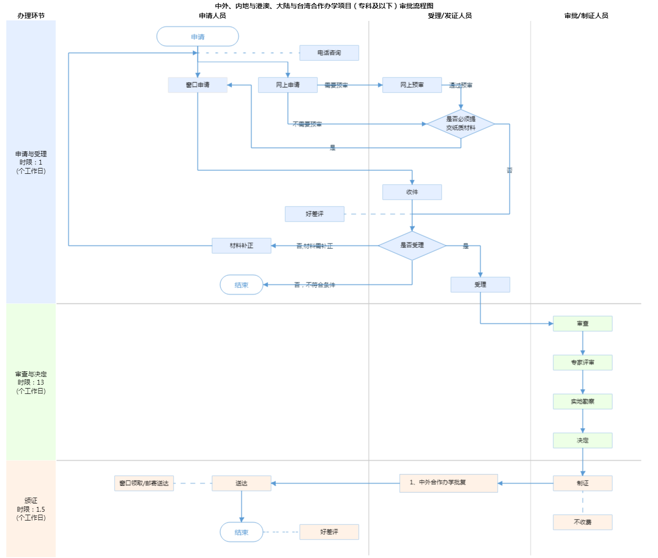
办件承诺办结时限说明:专家评审、实地勘察时间不计入审批时限。(承诺时限为办理流程中“审查与决定”环节的计时时限)

办件承诺办结时限说明:

专家评审、实地勘察时间不计入审批时限。(承诺时限为办理流程中“审查与决定”环节的计时时限)

基本信息

实施主体 北京市西城区教育委员会 服务对象
事项类型 行政许可 办理形式
受理条件 材料齐全、真实、准确,符合《中华人民共和国中外合作办学条例》第二章、《中华人民共和国中外合作办学条例实施办法》第二章。 详见政策链接《中华人民共和国中外合作办学条例》http://www.gov.cn/zhengce/2020-12/26/content_5574598.htm 《中华人民共和国中外合作办学条例实施办法》 https://www.crs.jsj.edu.cn/news/index/6
办理时间 西城区政务服务中心:法定工作日: 上午: 08:30 - 12:00; 下午: 12:00 - 17:30; (延时服务时间: 周六上午08:30 - 12:30; ) 查看详情
办理地点 西城区政务服务中心:北京市西城区西直门内大街275号综合窗口 查看详情
咨询方式

咨询电话:

(010)66200806【展开】

投诉监督方式
基本编码 000105106002 事项编码 11110102000037807M3000105106002
业务办理项编码 11110102000037807M300010510600201 进驻大厅类型
权力来源 上级下放 网上支付
所属机构 北京市西城区教育委员会 委托部门
联办机构 实施主体性质 法定机关
办理进程查询途径
行使层级 区级 运行系统 区级统建系统
物流快递 办理方式 自办件
预约办理 数量限制
中介服务 权限划分
通办范围 特殊程序
行使内容
显示更多

请选择情形:

提示:通过情形选择可引导出您办理该事项所需的材料,若要查看全部材料,请点击"查看全部材料"

查看全部材料 情形引导

收起
我选好了重选条件

序号 材料名称 材料来源 材料
必要性
数量要求 介质要求 表格及样例
下载
受理标准 提供材料
依据
其他要求
申请材料总要求1、每年3月或9月提出申请; 2、复印件与原件一致; 3、2页以上材料需同时加盖骑缝章; 4、外文材料须有中文翻译; 5、申请材料中涉及中方、外方提交的材料,内地与港澳台申请材料参照。
序号 材料名称 材料来源 材料
必要性
数量要求 介质要求 表格及样例
下载
受理标准 提供材料
依据
其他要求
申请材料总要求1、每年3月或9月提出申请; 2、复印件与原件一致; 3、2页以上材料需同时加盖骑缝章; 4、外文材料须有中文翻译; 5、申请材料中涉及中方、外方提交的材料,内地与港澳台申请材料参照。
显示更多

指南分享