3
20
111101020000377940
北京市西城区人力资源和社会保障局
一次性创业补贴
111101020000377940300201410500101
1111010200003779403002014105001
0
9a5686fe-1666-4ede-b058-75d395e0d7f7
17ffd608-f4bc-4ed2-909e-009dc710c833
3
20
西城区人力资源社会保障局
110102000000
西城区劳服服务管理中心
西城区政务服务中心人力社保分中心:工作日对外服务时间:8:30-17:30(8:30-9:00、12:00-13:30、17:00-17:30需预约)。
西城区政务服务中心人力社保分中心:北京市西城区西直门南小街20号西城社保大厦一层劳服中心综合窗口
"法律法规依据:1.根据《国务院关于进一步做好稳就业工作的意见》(国发〔2019〕28号);2.《国务院办公厅关于支持多渠道灵活就业的意见》(国办发〔2020〕27号)。本市一次性创业补贴对象为以下人员在本市首次创办的企业或个体工商户(以下简称创业组织)。 (一)本市户籍下列人员。 1.毕业年度及毕业两年以内高校毕业生。指在毕业年度及毕业两年以内创业的普通高等学校、技师学院高级工班、预备技师班和特殊教育院校职业教育类毕业生。 2.登记失业人员。指在公共就业服务部门办理了失业登记的人员。 3.退役士兵。指在批准退出现役一年内创业的退役士兵。 4.社会公益性就业组织“托底”安置人员。指与本市社会公益性就业组织建立劳动关系且享受公益性岗位补贴的人员。 5.报告企业分流职工。指按照国家及本市有关规定实施化解过剩产能、疏解搬迁以及其它全市重大调整改革项目,并在人力社保部门备案的企业中,需分流的职工。 6.农村劳动力。指具有农业户籍的劳动力。 (二)入乡创业人员。指在本市乡镇地区登记注册创业组织并带动本市户籍劳动力就业的创业人员(含非京籍)。 材料要求:材料齐全完整,真实有效。
{"IS_GUIDE":"0","ONLINE_DECLARE_SYSTEM_MODE":"02","SERVICE_OBJCT":"","IS_CONSTRUCTION":"0","CL_SERVICE_TYPE":"","APP_CODE_ID":"","YESNO_CITY_UNICOM":"0","CROSS_AREA":"","ISSHOHCENTER":"","WECHAT_CODE_ID":"","FINANCIAL":"","LITTLEPROGRAM_CODE_NAME":"","CROSS_AREA_ALL":"","CROSS_PROVINCE":"","ALIAS_NAME":"[\"一次性创业补贴\"]","EAR_DISABILITY_GRAD":"","LIB_DISABILITY_GRAD":"","SPEAK_DISABILITY_GRAD":"","REGISTER":"","ONLINE_HANDLING_DEPTH_STANDARD":"05","APPROVAL_TYPE":"1","MIND_DISABILITY_GRAD":"","ACCEPTSERVICE":"99","YWBLX_ID":"a41e7ef3-b0c6-44fa-9ab0-640416d8c633","ONLINE_DECLARE_SYSTEM_DEPT":"北京市人力资源和社会保障局","CONSTRUCTION_EXPANSION":"0","EMPOWER":"0","EXEMPT_MATERIALS":"","LITTLEPROGRAM_CODE_ID":"","EYE_DISABILITY_GRAD":"","ISMONVEINCENTER":"","BUSINESS_APPROVAL_DEPT":"北京市人力资源和社会保障局","ITEM_ATTRIBUTE":"04^05^06^11","CROSS_AREA_ATEXT":"","AGE":"","BGSYSTEM_APPROVAL_OTHER":"北京市人力资源市场信息系统","WIT_DISABILITY_GRAD":"","WECHAT_CODE_NAME":"","DISABILITY_TYPE":"","IS_ENABLE_CERTIFICATE_SHARE":"0","ONLY_ID":"f8b4f7cf-d329-4893-9ac5-9d71e729bfa9","YES_NO_OPEN":"1","BGSYSTEM_APPROVAL_NAME":"其他","APP_CODE_NAME":"","HOLDER":"","VERSION":"20241125"}
[]
2
2^9
https://rsj.beijing.gov.cn/fuwu/zxbs/202007/t20200720_1952641.html

政务服务> 办事指南

一次性创业补贴

北京市

切换简洁版

  • 承诺件

    办件类型

  • 0

    到现场次数

  • 20工作日

    法定办结时限

  • 10工作日

    承诺办结时限

好差评

5.0

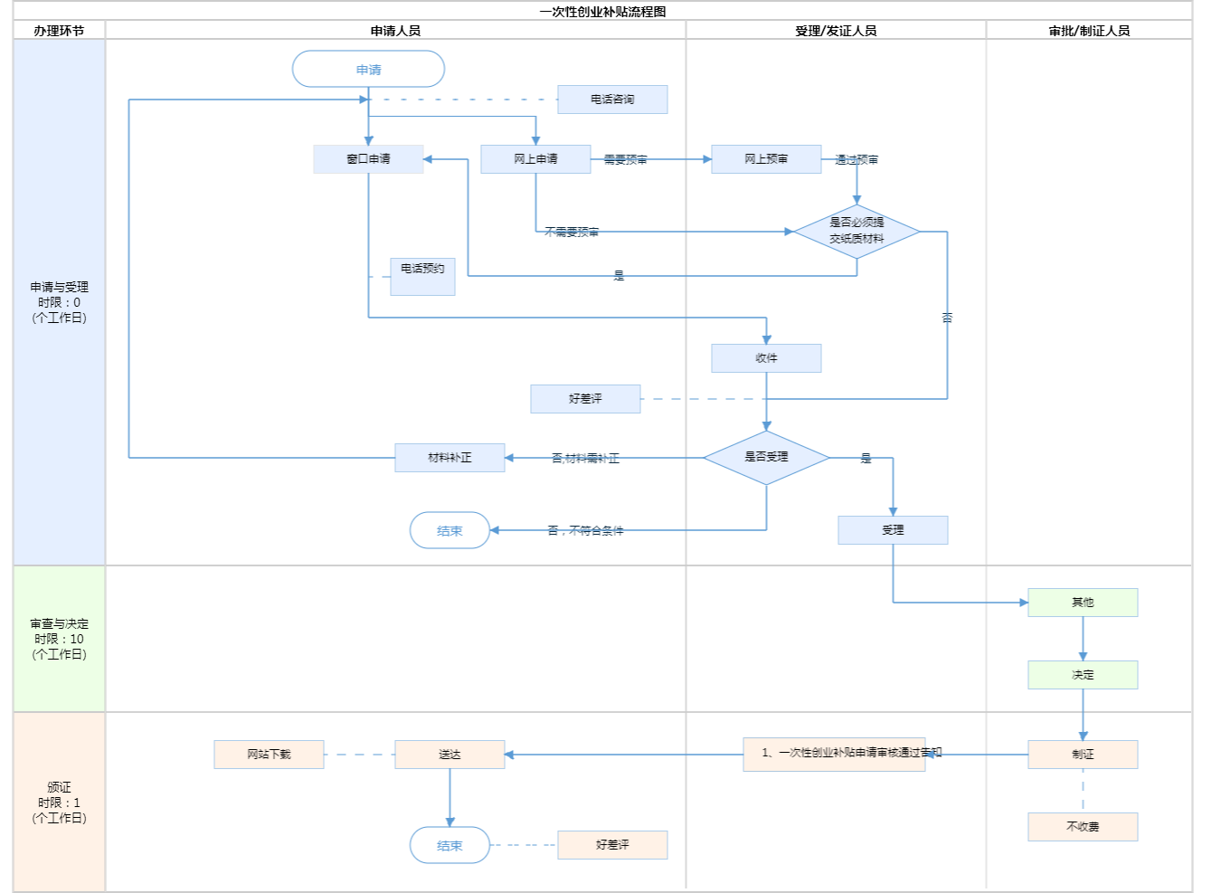
办件承诺办结时限说明:(承诺时限为办理流程中“审查与决定”环节的计时时限)

办件承诺办结时限说明:

(承诺时限为办理流程中“审查与决定”环节的计时时限)

基本信息

实施主体 北京市西城区人力资源和社会保障局 服务对象
事项类型 公共服务 办理形式
受理条件 "法律法规依据:1.根据《国务院关于进一步做好稳就业工作的意见》(国发〔2019〕28号);2.《国务院办公厅关于支持多渠道灵活就业的意见》(国办发〔2020〕27号)。本市一次性创业补贴对象为以下人员在本市首次创办的企业或个体工商户(以下简称创业组织)。 (一)本市户籍下列人员。 1.毕业年度及毕业两年以内高校毕业生。指在毕业年度及毕业两年以内创业的普通高等学校、技师学院高级工班、预备技师班和特殊教育院校职业教育类毕业生。 2.登记失业人员。指在公共就业服务部门办理了失业登记的人员。 3.退役士兵。指在批准退出现役一年内创业的退役士兵。 4.社会公益性就业组织“托底”安置人员。指与本市社会公益性就业组织建立劳动关系且享受公益性岗位补贴的人员。 5.报告企业分流职工。指按照国家及本市有关规定实施化解过剩产能、疏解搬迁以及其它全市重大调整改革项目,并在人力社保部门备案的企业中,需分流的职工。 6.农村劳动力。指具有农业户籍的劳动力。 (二)入乡创业人员。指在本市乡镇地区登记注册创业组织并带动本市户籍劳动力就业的创业人员(含非京籍)。 材料要求:材料齐全完整,真实有效。
办理时间 西城区政务服务中心人力社保分中心:工作日对外服务时间:8:30-17:30(8:30-9:00、12:00-13:30、17:00-17:30需预约)。 查看详情
办理地点 西城区政务服务中心人力社保分中心:北京市西城区西直门南小街20号西城社保大厦一层劳服中心综合窗口 查看详情
咨询方式

咨询电话:

(010)66007070【展开】

投诉监督方式
基本编码 002014105001 事项编码 1111010200003779403002014105001
业务办理项编码 111101020000377940300201410500101 进驻大厅类型
权力来源 法定本级行使 网上支付
所属机构 西城区劳服服务管理中心 委托部门
联办机构 实施主体性质 法定机关
办理进程查询途径
行使层级 区级 运行系统 市级自建(垂管)
物流快递 办理方式 自办件
预约办理 数量限制
中介服务 权限划分
通办范围 全区 特殊程序
行使内容
显示更多

请选择情形:

提示:通过情形选择可引导出您办理该事项所需的材料,若要查看全部材料,请点击"查看全部材料"

查看全部材料 情形引导

收起
我选好了重选条件

序号 材料名称 材料来源 材料
必要性
数量要求 介质要求 表格及样例
下载
受理标准 提供材料
依据
其他要求
申请材料总要求
序号 材料名称 材料来源 材料
必要性
数量要求 介质要求 表格及样例
下载
受理标准 提供材料
依据
其他要求
申请材料总要求
显示更多

指南分享