政务服务> 办事指南
北京市
切换简洁版
基本信息
| 实施主体 | 红土店社区 | 服务对象 | |
| 事项类型 | 公共服务 | 办理形式 | |
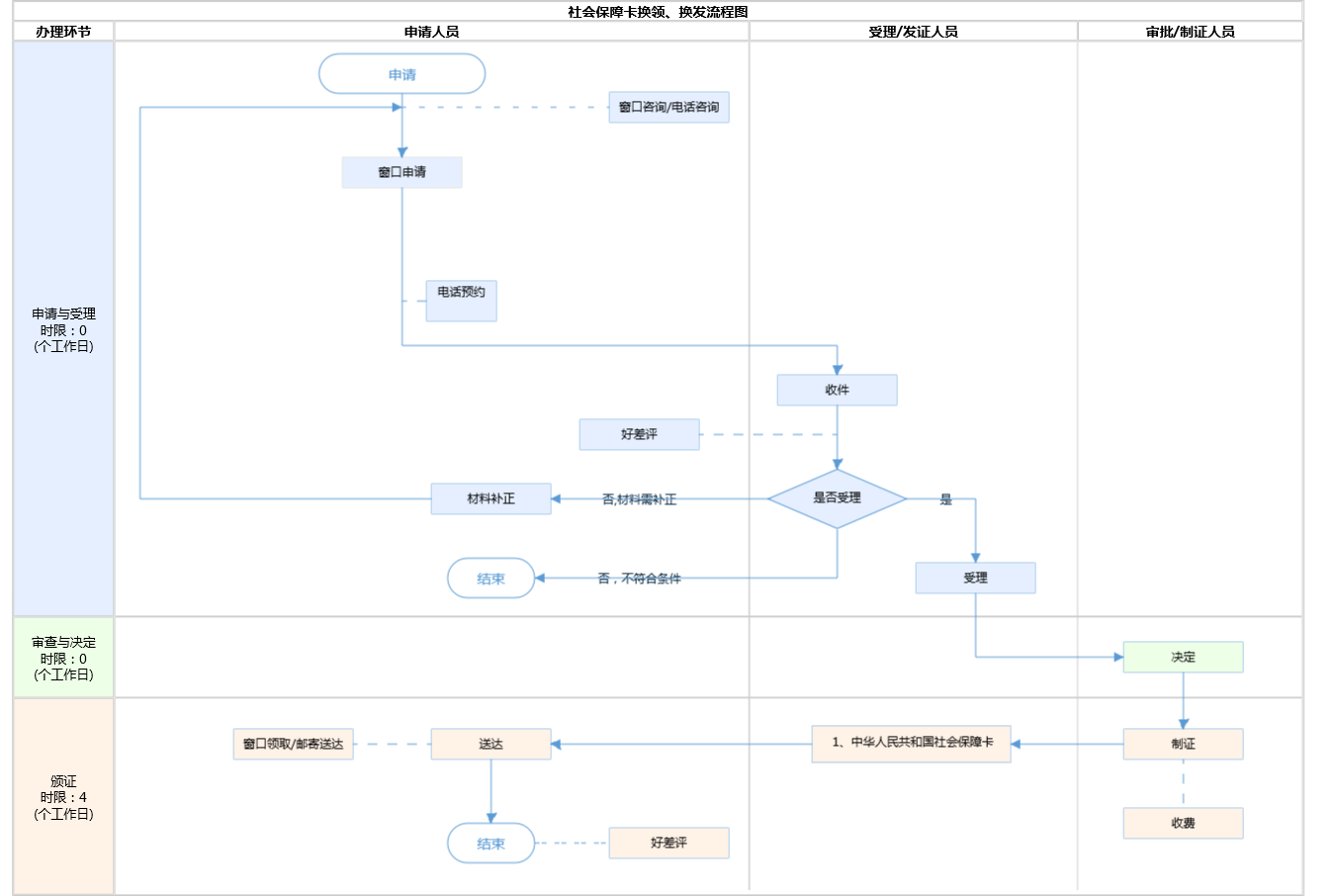
| 受理条件 | 1.因个人原因造成卡片污损、残缺无法辨认卡面信息及不能在读卡机具上使用的,持卡人需持原卡和本人的居民身份证到社会保障卡服务网点办理换卡手续。15个工作日后,申请换卡人持本人的居民身份证和领卡证明到社会保障卡服务网点领取社会保障卡。(来源《关于印发北京市社会保障卡使用管理暂行办法的通知》(京人社保发〔2009〕152号)第八条)2.材料齐全,真实有效。 | ||
| 办理时间 | 西城区陶然亭街道政务服务中心:工作日对外服务时间:8:30-17:30(8:30-9:00、17:00-17:30需预约); 周六(法定节假日除外)对外服务时间:8:30-12:30(需预约) 查看详情 | ||
| 办理地点 | 北京市西城区四平园小区9号楼一层 查看详情 | ||
| 咨询方式 |
咨询电话: (010)85153813【展开】 咨询窗口地址: 北京市西城区陶然亭街道政务服务中心:北京市西城区黑窑厂街22号7号窗口【展开】 |
||
| 投诉监督方式 | |||
| 基本编码 | 002014010008 | 事项编码 | 11110102000048274G500201401000811110102000048274G09 |
| 业务办理项编码 | 11110102000048274G50020140100080111110102000048274G09 | 进驻大厅类型 | |
| 权力来源 | 上级下放 | 网上支付 | 否 |
| 所属机构 | 红土店社区 | 委托部门 | 无 |
| 联办机构 | 无 | 实施主体性质 | 授权组织 |
| 办理进程查询途径 | |||
| 行使层级 | 村(社区)级 | 运行系统 | 无 |
| 物流快递 | 是 | 办理方式 | 自办件 |
| 预约办理 | 数量限制 | 无 | |
| 中介服务 | 无 | 权限划分 | |
| 通办范围 | 全市 | 特殊程序 | 无 |
| 行使内容 | 无 | ||
| 必须现场办理原因说明 | 当面咨询 | ||

指南分享