政务服务> 办事指南
北京市
切换简洁版
基本信息
| 实施主体 | 红土店社区 | 服务对象 | |
| 事项类型 | 公共服务 | 办理形式 | |
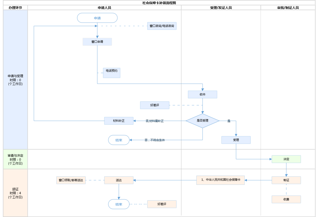
| 受理条件 | 1.挂失人确定遗失的社会保障卡无法找回,需持本人的居民身份证到社会保障卡服务网点进行正式挂失,同时办理补卡手续。15个工作日后,申请补卡人持本人的居民身份证和新发与补[换]社会保障卡证明(简称:领卡证明,见附件)到社会保障卡服务网点领取社会保障卡。凡办理了正式挂失和补卡手续的,不能办理撤销挂失。(来源《关于印发北京市社会保障卡使用管理暂行办法的通知》(京人社保发〔2009〕152号)第七条)2.材料齐全,真实有效。 | ||
| 办理时间 | 西城区陶然亭街道政务服务中心:工作日对外服务时间:8:30-17:30(8:30-9:00、17:00-17:30需预约); 周六(法定节假日除外)对外服务时间:8:30-12:30(需预约) 查看详情 | ||
| 办理地点 | 北京市西城区四平园小区9号楼一层 查看详情 | ||
| 咨询方式 |
咨询电话: (010)85153813【展开】 咨询窗口地址: 北京市西城区陶然亭街道政务服务中心:北京市西城区黑窑厂街22号7号窗口【展开】 |
||
| 投诉监督方式 | |||
| 基本编码 | 002014010008 | 事项编码 | 11110102000048274G500201401000811110102000048274G09 |
| 业务办理项编码 | 11110102000048274G50020140100080211110102000048274G09 | 进驻大厅类型 | |
| 权力来源 | 上级下放 | 网上支付 | 否 |
| 所属机构 | 红土店社区 | 委托部门 | 无 |
| 联办机构 | 无 | 实施主体性质 | 授权组织 |
| 办理进程查询途径 | |||
| 行使层级 | 村(社区)级 | 运行系统 | 无 |
| 物流快递 | 是 | 办理方式 | 自办件 |
| 预约办理 | 数量限制 | 无 | |
| 中介服务 | 无 | 权限划分 | |
| 通办范围 | 全市 | 特殊程序 | 无 |
| 行使内容 | 无 | ||
| 必须现场办理原因说明 | 当面录入办理人员信息 | ||

指南分享