政务服务> 办事指南
北京市
切换简洁版
基本信息
| 实施主体 | 北京市朝阳区水务局 | 服务对象 | |
| 事项类型 | 行政许可 | 办理形式 | |
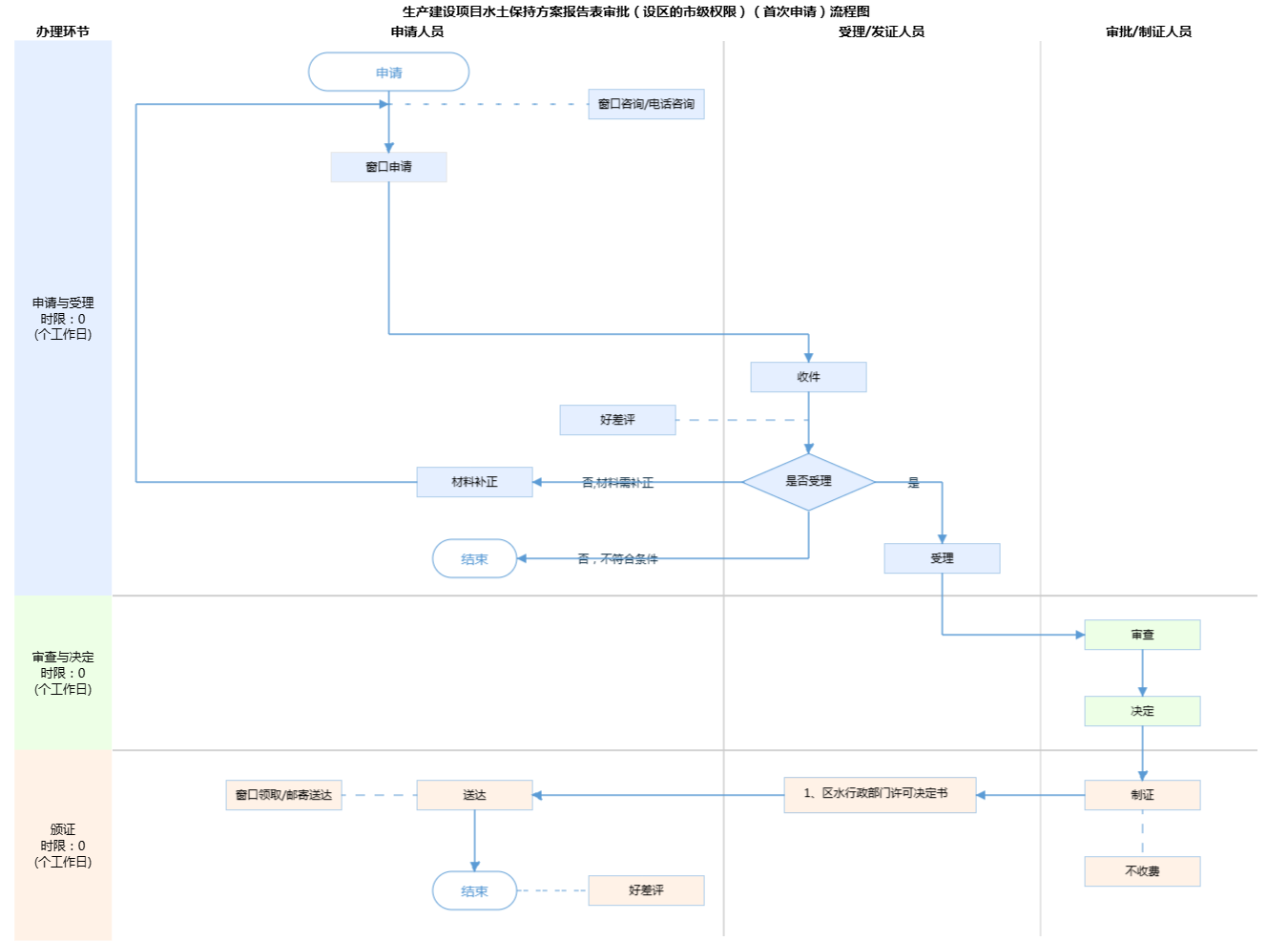
| 受理条件 | 《北京市生产建设项目水土保持方案管理规定(试行)》(京水务保〔2023〕17号)第七条 综合区域内自然地理条件和生产建设项目水土流失敏感性分析,将全市划分为低风险区域、一般风险区域、较高风险区域、高风险区域,即ABCD四级水土流失风险区,实行生产建设项目水土保持方案分级分类编报和差异化管理。跨区域的生产建设项目,按照风险等级高的区域执行。水土保持方案分为报告书和报告表。有以下情形的,应当编制报告表:位于水土流失一般风险区B区、较高风险区C区或高风险区D区,征占地面积0.5公顷以上、不足5公顷或者挖填土石方总量1000立方米以上、不足5万立方米的生产建设项目。 第九条 生产建设单位应当在生产建设项目开工建设前取得水土保持方案批准手续。生产建设单位未编制水土保持方案或者水土保持方案未经批准的,生产建设项目不得开工建设。 第十一条 生产建设单位申请审批水土保持方案的,应当向有审批权的水行政主管部门提交申请,提供水土保持方案报告书或者水土保持方案报告表。 第十八条 水土保持方案自批准之日起满3年,生产建设项目方开工建设的,其水土保持方案应当报原审批部门重新审核。 申请人申请的事项属于本行政机关的法定职责和权限范围(详见“行使内容”) 申请人提交的申请材料齐全,符合材料受理标准(详见“申请材料”) | ||
| 办理时间 | 朝阳区政务服务中心:法定工作日: 上午: 09:00 - 12:00; 下午: 13:30 - 17:00; (延时服务时间: 工作日上午08:00 - 09:00; 中午12:00 - 13:30; 下午17:00 - 18:00; 周六上午09:00 - 11:30; 下午13:30 - 16:30; ) 查看详情 | ||
| 办理地点 | 朝阳区政务服务中心:北京市朝阳区霄云路霄云里1号二层综合窗口 查看详情 | ||
| 咨询方式 |
咨询电话: (010)64681512【展开】 咨询窗口地址: 北京市朝阳区政务服务中心:北京市朝阳区霄云路霄云里1号二层综合窗口 【展开】 |
||
| 投诉监督方式 | |||
| 基本编码 | 000119106006 | 事项编码 | 1111010500005296XC3000119106006 |
| 业务办理项编码 | 1111010500005296XC300011910600601 | 进驻大厅类型 | |
| 权力来源 | 法定本级行使 | 网上支付 | 否 |
| 所属机构 | 北京市朝阳区水务局 | 委托部门 | 无 |
| 联办机构 | 无 | 实施主体性质 | 法定机关 |
| 办理进程查询途径 | |||
| 行使层级 | 区级 | 运行系统 | 市级自建(垂管) |
| 物流快递 | 是 | 办理方式 | 自办件 |
| 预约办理 | 数量限制 | 无 | |
| 中介服务 | 无 | 权限划分 | |
| 通办范围 | 无 | 特殊程序 | 无 |
| 行使内容 | 《北京市生产建设项目水土保持方案管理规定(试行)》(京水务保〔2023〕17号)第十条 水土保持方案实行分级审批。 市政府或者市政府有关部门审批、核准、备案的跨区的生产建设项目,需编报水土保持方案报告表的,由市水行政主管部门审批。 市政府或者市政府有关部门审批、核准、备案的不跨区的生产建设项目,需编报水土保持方案报告表的;区政府或者区政府有关部门审批、核准、备案的生产建设项目,需编报水土保持方案报告表的,由区水行政主管部门审批。 | ||

无
| 序号 | 材料名称 | 材料来源 | 材料 必要性 |
数量要求 | 介质要求 | 表格及样例 下载 |
受理标准 | 提供材料 依据 |
其他要求 | 申请材料总要求 | 1.需用首都之窗提供的制式材料,A4纸打印(或电子版);2.申报材料内容无遗漏、无文字错误;3.申报材料封面位置均需加盖申请单位公章,公章单位需与申请单位名称保持一致。 |
|---|
| 序号 | 材料名称 | 材料来源 | 材料 必要性 |
数量要求 | 介质要求 | 表格及样例 下载 |
受理标准 | 提供材料 依据 |
其他要求 | 申请材料总要求 | 1.需用首都之窗提供的制式材料,A4纸打印(或电子版);2.申报材料内容无遗漏、无文字错误;3.申报材料封面位置均需加盖申请单位公章,公章单位需与申请单位名称保持一致。 |
|---|

无
无
指南分享