3
10
11110000000028943G
北京市公安局朝阳分局
中国(北京)自由贸易试验区公章刻制业备案
11110000000028943G3111007039000
0
1a75d10c-5b84-467f-90b0-50e4ae6044e9
c0384265-6999-4d49-8547-23bd57d81211
3
10
市公安局朝阳分局
110105000000
北京市公安局朝阳分局
工作日,上午09:00-12:00,下午13:30-17:00
朝阳区政务服务中心:北京市朝阳区霄云路霄云里1号
依据来源:《国务院关于深化“证照分离”改革进一步激发市场主体发展活力的通知》(国发〔2021〕7号)附件2 中央层面设定的涉企经营许可事项改革清单(2021年自由贸易试验区版)第16项:取消“公章刻制业特种行业许可证核发”,改为备案管理。1.加强对备案内容真实性的核查,发现未依法备案、提供虚假备案材料、不符合法定条件的,依法进行处理。受理条件:;1.申报单位实际经营地点在北京市有自由贸易试验区的行政区域范围内2.提交的申请材料内容齐全,真实有效;3.申报单位实际经营地址与《营业执照》登记地址一致。
{"IS_GUIDE":"0","ONLINE_DECLARE_SYSTEM_MODE":"","ITEM_REALITY_USELEVEL":"","SERVICE_OBJCT":"","IS_CONSTRUCTION":"0","CL_SERVICE_TYPE":"","APP_CODE_ID":"","YESNO_CITY_UNICOM":"","CROSS_AREA":"","ISSHOHCENTER":"0","WECHAT_CODE_ID":"","FINANCIAL":"","LITTLEPROGRAM_CODE_NAME":"","CROSS_AREA_ALL":"","CROSS_PROVINCE":"","ALIAS_NAME":"[\"自贸区公章刻制业备案\", \"公章刻制业备案\", \"自贸区\", \"公章刻制业备案\", \"公章备案\"]","EAR_DISABILITY_GRAD":"","LIB_DISABILITY_GRAD":"","SPEAK_DISABILITY_GRAD":"","REGISTER":"","ONLINE_HANDLING_DEPTH_STANDARD":"05","APPROVAL_TYPE":"1","MIND_DISABILITY_GRAD":"","ACCEPTSERVICE":"03","YWBLX_ID":"c0384265-6999-4d49-8547-23bd57d81211","ONLINE_DECLARE_SYSTEM_DEPT":"","EMPOWER":"0","EXEMPT_MATERIALS":"","LITTLEPROGRAM_CODE_ID":"","EYE_DISABILITY_GRAD":"","ISMONVEINCENTER":"","DATA_FLAG":"","BUSINESS_APPROVAL_DEPT":"","POWER_NAME":"中国(北京)自由贸易试验区公章刻制业备案","ITEM_ATTRIBUTE":"01^04^05^06^11","CROSS_AREA_ATEXT":"","AGE":"","BGSYSTEM_APPROVAL_OTHER":"","WIT_DISABILITY_GRAD":"","WECHAT_CODE_NAME":"","POWER_CODE":"L0702600","DISABILITY_TYPE":"","IS_ENABLE_CERTIFICATE_SHARE":"","POWER_ATTRIBUTE":"","ONLY_ID":"c63105c1-e278-42e2-82c0-0752cb6ed8ac","YES_NO_OPEN":"1","BGSYSTEM_APPROVAL_NAME":"","APP_CODE_NAME":"","HOLDER":"","VERSION":"20240415"}
[]
2
2
https://zwfw.gaj.beijing.gov.cn/zagl/

政务服务> 办事指南

中国(北京)自由贸易试验区公章刻制业备案

北京市

切换简洁版

  • 即办件

    办件类型

  • 0

    到现场次数

  • 20工作日

    法定办结时限

  • 0工作日

    承诺办结时限

好差评

5.0

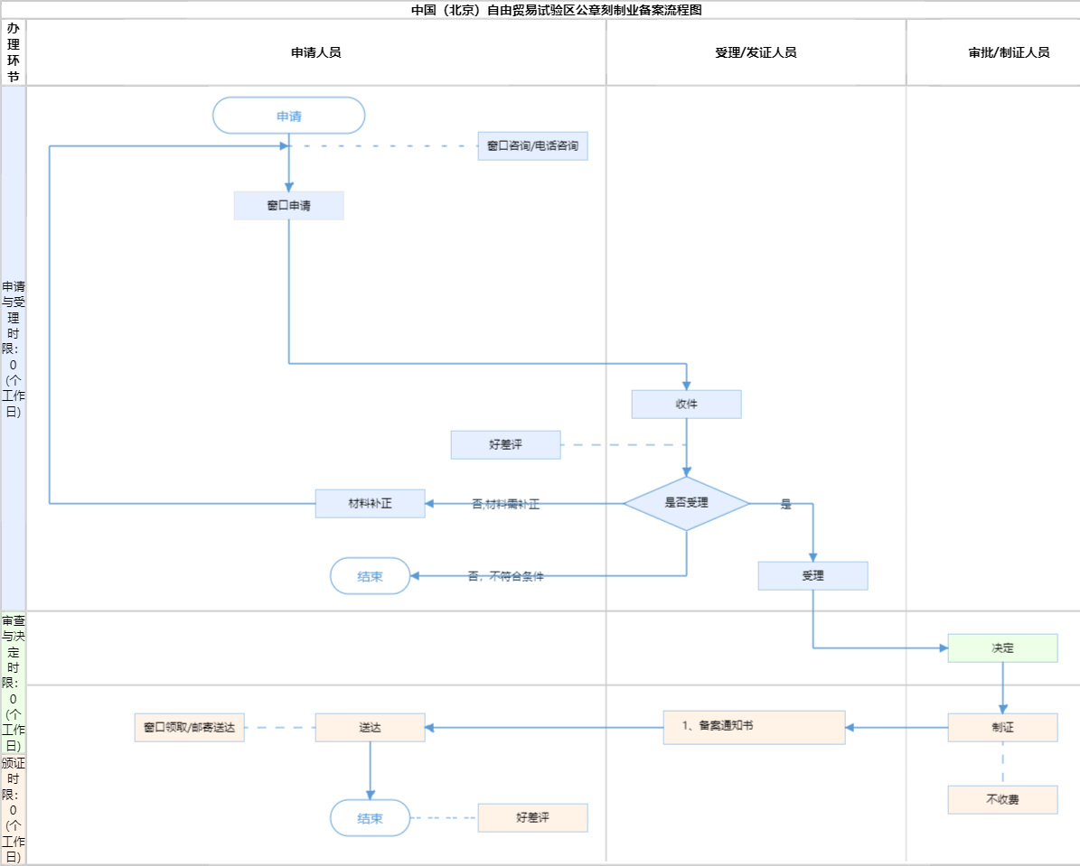
办件承诺办结时限说明:(承诺时限为办理流程中“审查与决定”环节的计时时限)

办件承诺办结时限说明:

(承诺时限为办理流程中“审查与决定”环节的计时时限)

基本信息

实施主体 北京市公安局朝阳分局 服务对象
事项类型 其他行政权力 办理形式
受理条件 依据来源:《国务院关于深化“证照分离”改革进一步激发市场主体发展活力的通知》(国发〔2021〕7号)附件2 中央层面设定的涉企经营许可事项改革清单(2021年自由贸易试验区版)第16项:取消“公章刻制业特种行业许可证核发”,改为备案管理。1.加强对备案内容真实性的核查,发现未依法备案、提供虚假备案材料、不符合法定条件的,依法进行处理。受理条件:;1.申报单位实际经营地点在北京市有自由贸易试验区的行政区域范围内2.提交的申请材料内容齐全,真实有效;3.申报单位实际经营地址与《营业执照》登记地址一致。
办理时间 工作日,上午09:00-12:00,下午13:30-17:00 查看详情
办理地点 朝阳区政务服务中心:北京市朝阳区霄云路霄云里1号 查看详情
咨询方式

咨询电话:

(010)84681181【展开】

咨询窗口地址:

北京市朝阳区政务服务中心:北京市朝阳区霄云路霄云里1号二层综合窗口【展开】

投诉监督方式
基本编码 111007039000 事项编码 11110000000028943G3111007039000
业务办理项编码 11110000000028943G311100703900001 进驻大厅类型
权力来源 上级授权 网上支付
所属机构 北京市公安局朝阳分局 委托部门
联办机构 实施主体性质 法定机关
办理进程查询途径
行使层级 区级 运行系统
物流快递 办理方式 自办件
预约办理 数量限制 1
中介服务 权限划分
通办范围 全区 特殊程序
行使内容 区级受理、区级审批
显示更多

请选择情形:

提示:通过情形选择可引导出您办理该事项所需的材料,若要查看全部材料,请点击"查看全部材料"

查看全部材料 情形引导

收起
我选好了重选条件

序号 材料名称 材料来源 材料
必要性
数量要求 介质要求 表格及样例
下载
受理标准 提供材料
依据
其他要求
申请材料总要求
序号 材料名称 材料来源 材料
必要性
数量要求 介质要求 表格及样例
下载
受理标准 提供材料
依据
其他要求
申请材料总要求
显示更多

指南分享