3
10
1111010500005296XC
北京市朝阳区水务局
水利工程建设安全生产备案
1111010500005296XC3111017004000
0
28ebb5c2-9565-11e9-8300-507b9d3e4710
ecc2fee0-4f7e-49f5-98f8-991301d4f73c
2^3
10
朝阳区水务局
110105000000
北京市朝阳区水务局
朝阳区政务服务中心:法定工作日: 上午: 09:00 - 12:00; 下午: 13:30 - 17:00; (延时服务时间: 工作日上午08:00 - 09:00; 中午12:00 - 13:30; 下午17:00 - 18:00; 周六上午09:00 - 11:30; 下午13:30 - 16:30; )
朝阳区政务服务中心:北京市朝阳区霄云路霄云里1号二层综合窗口
(一)《建设工程安全生产管理条例》(中华人民共和国国务院令第393号)第十条 建设单位在申请领取施工许可证时,应当提供建设工程有关安全施工措施的资料。依法批准开工报告的建设工程,建设单位应当自开工报告批准之日起15日内,将保证安全施工的措施报送建设工程所在地的县级以上地方人民政府建设行政主管部门或者其他有关部门备案。第十一条 建设单位应当将拆除工程发包给具有相应资质等级的施工单位。建设单位应当在拆除工程施工15日前,将下列资料报送建设工程所在地的县级以上地方人民政府建设行政主管部门或者其他有关部门备案:1.施工单位资质等级证明;2.拟拆除建筑物、构筑物及可能危及毗邻建筑的说明;3.拆除施工组织方案;4.堆放、清除废弃物的措施。实施爆破作业的,应当遵守国家有关民用爆炸物品管理的规定。 (二)《水利工程建设安全生产管理规定》(中华人民共和国水利部令 第26号)第九条 项目法人应当组织编制保证安全生产的措施方案,并自工程开工之日起15个工作日内报有管辖权的水行政主管部门、流域管理机构或者其委托的水利工程建设安全生产监督机构(以下简称安全生产监督机构)备案。建设过程中安全生产的情况发生变化时,应当及时对保证安全生产的措施方案进行调整,并报原备案机关。保证安全生产的措施方案应当根据有关法律法规、强制性标准和技术规范的要求并结合工程的具体情况编制,应当包括以下内容:1.项目概况;2.编制依据;3.安全生产管理机构及相关负责人;4.安全生产的有关规章制度制定情况;5.安全生产管理人员及特种作业人员持证上岗情况等;6.生产安全事故的应急救援预案;7.工程度汛方案、措施;8.其他有关事项。 第十一条 项目法人应当将水利工程中的拆除工程和爆破工程发包给具有相应水利水电工程施工资质等级的施工单位。项目法人应当在拆除工程或者爆破工程施工15日前,将下列资料报送水行政主管部门、流域管理机构或者其委托的安全生产监督机构备案:1.拟拆除或拟爆破的工程及可能危及毗邻建筑物的说明;2.施工组织方案;3.堆放、清除废弃物的措施;4.生产安全事故的应急救援预案。 申请人申请的事项属于本行政机关的法定职责和权限范围(详见“行使内容”) 申请人提交的申请材料齐全,符合材料受理标准(详见“申请材料”)
{"IS_GUIDE":"1","ONLINE_DECLARE_SYSTEM_MODE":"02","ITEM_REALITY_USELEVEL":"","SERVICE_OBJCT":"","IS_CONSTRUCTION":"0","CL_SERVICE_TYPE":"","APP_CODE_ID":"","YESNO_CITY_UNICOM":"0^1","CROSS_AREA":"","ISSHOHCENTER":"0","WECHAT_CODE_ID":"0e213132-fdad-4646-b595-9655402bd886","FINANCIAL":"","LITTLEPROGRAM_CODE_NAME":"","CROSS_AREA_ALL":"","CROSS_PROVINCE":"","ALIAS_NAME":"[\"水利工程建设安全生产备案\"]","EAR_DISABILITY_GRAD":"","LIB_DISABILITY_GRAD":"","SPEAK_DISABILITY_GRAD":"","REGISTER":"","ONLINE_HANDLING_DEPTH_STANDARD":"05","APPROVAL_TYPE":"1","MIND_DISABILITY_GRAD":"","ACCEPTSERVICE":"99","YWBLX_ID":"ecc2fee0-4f7e-49f5-98f8-991301d4f73c","ONLINE_DECLARE_SYSTEM_DEPT":"北京市政务服务和数据管理局","CONSTRUCTION_EXPANSION":"0","EMPOWER":"0","EXEMPT_MATERIALS":"","LITTLEPROGRAM_CODE_ID":"","EYE_DISABILITY_GRAD":"","ISMONVEINCENTER":"0","DATA_FLAG":"","BUSINESS_APPROVAL_DEPT":"北京市水务局","POWER_NAME":"水利工程建设安全生产备案","ITEM_ATTRIBUTE":"01^04^05^11","CROSS_AREA_ATEXT":"","AGE":"","BGSYSTEM_APPROVAL_OTHER":"","WIT_DISABILITY_GRAD":"","WECHAT_CODE_NAME":"朝阳政务.png","POWER_CODE":"L1700400","DISABILITY_TYPE":"","IS_ENABLE_CERTIFICATE_SHARE":"0","POWER_ATTRIBUTE":"1","ONLY_ID":"1064fc2d-81ed-11ea-8de7-fa163e4f9ad9","YES_NO_OPEN":"1","systemDocumentWECHAT":{"ID":89965862,"TASKGUID":"28ebb5c2-9565-11e9-8300-507b9d3e4710","DOC_ID":"0e213132-fdad-4646-b595-9655402bd886","DOC_NAME":"朝阳政务.png","DOC_EXT":"png","DOC_LASTMODIFIED":"Mar 28, 2025 11:11:11 AM","CD_TIME":"Jan 21, 2026 6:51:09 PM","CD_BATCH":"2026012100028","DISTRIBUTETAG":"all-data^non-investment^1111010500005296XC^110105000000^non-construction^11110000765000432H^non-construction_expansion","DATAJSONTEXT":"{\"VERSION\":\"20191230\"}"},"BGSYSTEM_APPROVAL_NAME":"北京市水行政审批系统","APP_CODE_NAME":"","HOLDER":"","VERSION":"20241125"}
[{"ID":8212428,"TASKGUID":"28ebb5c2-9565-11e9-8300-507b9d3e4710","T_ID":"e20d131e-9950-433f-b1db-232e9a39db25","P_ID":"","NAME":"请选择需要办理的情形","NODE_LEVEL":1,"NODE_PATH":"/e20d131e-9950-433f-b1db-232e9a39db25","CHILD_COUNT":2,"ORDER_NUM":1,"SERIAL_NUMBER":"1","CONDITION_ATTR":"01","IS_RADIO":"1","IS_SUPPORT":"1","SUMMARY":"1 请选择需要办理的情形\n\t1.1 办理保证安全生产的措施方案备案\n\t1.2 办理拆除工程和爆破工程备案","CD_TIME":"Jan 21, 2026 6:51:09 PM","CD_BATCH":"2026012100028","DISTRIBUTETAG":"all-data^non-investment^1111010500005296XC^110105000000^non-construction^11110000765000432H^non-construction_expansion","DATAJSONTEXT":"{\"VERSION\":\"20220810\",\"TREE_TYPE\":\"\",\"CONSULTATION_QA\":\"\"}","parOrder":"","proOrder":"1","newOrderNum":"001","itemGuideConditionRelatedList":[]},{"ID":8212426,"TASKGUID":"28ebb5c2-9565-11e9-8300-507b9d3e4710","T_ID":"a91c0729-7148-4f20-98ff-7cd5aff3304b","P_ID":"e20d131e-9950-433f-b1db-232e9a39db25","NAME":"办理保证安全生产的措施方案备案","NODE_LEVEL":2,"NODE_PATH":"/e20d131e-9950-433f-b1db-232e9a39db25/a91c0729-7148-4f20-98ff-7cd5aff3304b","CHILD_COUNT":0,"ORDER_NUM":1,"SERIAL_NUMBER":"1.1","CONDITION_ATTR":"02","IS_RADIO":"","IS_SUPPORT":"","CD_TIME":"Jan 21, 2026 6:51:09 PM","CD_BATCH":"2026012100028","DISTRIBUTETAG":"all-data^non-investment^1111010500005296XC^110105000000^non-construction^11110000765000432H^non-construction_expansion","DATAJSONTEXT":"{\"VERSION\":\"20220810\",\"TREE_TYPE\":\"\",\"CONSULTATION_QA\":\"\"}","parOrder":"","proOrder":"","newOrderNum":"001.001","itemGuideConditionRelatedList":[{"ID":26758053,"TASKGUID":"28ebb5c2-9565-11e9-8300-507b9d3e4710","T_ID":"a91c0729-7148-4f20-98ff-7cd5aff3304b","G_ID":"3f9c5be8-6ef0-424a-badc-b2a01ee6c04e","M_CODE":"101226","MATERIAL_ID":"cf6b712c-0489-4de9-823b-400676dd351a","CD_TIME":"Jan 21, 2026 6:51:09 PM","CD_BATCH":"2026012100028","DISTRIBUTETAG":"all-data^non-investment^1111010500005296XC^110105000000^non-construction^11110000765000432H^non-construction_expansion","DATAJSONTEXT":"{\"VERSION\":\"20210903\"}"}]},{"ID":8212427,"TASKGUID":"28ebb5c2-9565-11e9-8300-507b9d3e4710","T_ID":"bf6ab728-655f-49fd-baab-9706a7f2e99b","P_ID":"e20d131e-9950-433f-b1db-232e9a39db25","NAME":"办理拆除工程和爆破工程备案","NODE_LEVEL":2,"NODE_PATH":"/e20d131e-9950-433f-b1db-232e9a39db25/bf6ab728-655f-49fd-baab-9706a7f2e99b","CHILD_COUNT":0,"ORDER_NUM":2,"SERIAL_NUMBER":"1.2","CONDITION_ATTR":"02","IS_RADIO":"","IS_SUPPORT":"","CD_TIME":"Jan 21, 2026 6:51:09 PM","CD_BATCH":"2026012100028","DISTRIBUTETAG":"all-data^non-investment^1111010500005296XC^110105000000^non-construction^11110000765000432H^non-construction_expansion","DATAJSONTEXT":"{\"VERSION\":\"20220810\",\"TREE_TYPE\":\"\",\"CONSULTATION_QA\":\"\"}","parOrder":"","proOrder":"","newOrderNum":"001.002","itemGuideConditionRelatedList":[{"ID":26758052,"TASKGUID":"28ebb5c2-9565-11e9-8300-507b9d3e4710","T_ID":"bf6ab728-655f-49fd-baab-9706a7f2e99b","G_ID":"350d450e-8473-4a8d-ae6d-e06a1ac8e319","M_CODE":"101227","MATERIAL_ID":"7eba5634-e34a-4e65-9e15-06a99fd0867f","CD_TIME":"Jan 21, 2026 6:51:09 PM","CD_BATCH":"2026012100028","DISTRIBUTETAG":"all-data^non-investment^1111010500005296XC^110105000000^non-construction^11110000765000432H^non-construction_expansion","DATAJSONTEXT":"{\"VERSION\":\"20210903\"}"}]}]
2
2^3^4^9
https://recept.banshi.beijing.gov.cn/online/accept#/accept/entry?matterType=single&matterId=111233927;https://recept.banshi.beijing.gov.cn/online/accept#/accept/entry?matterType=single&matterId=111233927&userType=legal

政务服务> 办事指南

水利工程建设安全生产备案

北京市

切换简洁版

  • 即办件

    办件类型

  • 0

    到现场次数

  • 20工作日

    法定办结时限

  • 0.5工作日

    承诺办结时限

好差评

5.0

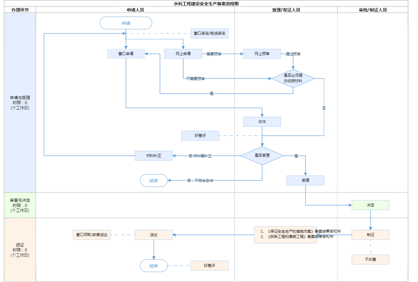
办件承诺办结时限说明:(承诺时限为办理流程中“审查与决定”环节的计时时限)

办件承诺办结时限说明:

(承诺时限为办理流程中“审查与决定”环节的计时时限)

基本信息

实施主体 北京市朝阳区水务局 服务对象
事项类型 其他行政权力 办理形式
受理条件 (一)《建设工程安全生产管理条例》(中华人民共和国国务院令第393号)第十条 建设单位在申请领取施工许可证时,应当提供建设工程有关安全施工措施的资料。依法批准开工报告的建设工程,建设单位应当自开工报告批准之日起15日内,将保证安全施工的措施报送建设工程所在地的县级以上地方人民政府建设行政主管部门或者其他有关部门备案。第十一条 建设单位应当将拆除工程发包给具有相应资质等级的施工单位。建设单位应当在拆除工程施工15日前,将下列资料报送建设工程所在地的县级以上地方人民政府建设行政主管部门或者其他有关部门备案:1.施工单位资质等级证明;2.拟拆除建筑物、构筑物及可能危及毗邻建筑的说明;3.拆除施工组织方案;4.堆放、清除废弃物的措施。实施爆破作业的,应当遵守国家有关民用爆炸物品管理的规定。 (二)《水利工程建设安全生产管理规定》(中华人民共和国水利部令 第26号)第九条 项目法人应当组织编制保证安全生产的措施方案,并自工程开工之日起15个工作日内报有管辖权的水行政主管部门、流域管理机构或者其委托的水利工程建设安全生产监督机构(以下简称安全生产监督机构)备案。建设过程中安全生产的情况发生变化时,应当及时对保证安全生产的措施方案进行调整,并报原备案机关。保证安全生产的措施方案应当根据有关法律法规、强制性标准和技术规范的要求并结合工程的具体情况编制,应当包括以下内容:1.项目概况;2.编制依据;3.安全生产管理机构及相关负责人;4.安全生产的有关规章制度制定情况;5.安全生产管理人员及特种作业人员持证上岗情况等;6.生产安全事故的应急救援预案;7.工程度汛方案、措施;8.其他有关事项。 第十一条 项目法人应当将水利工程中的拆除工程和爆破工程发包给具有相应水利水电工程施工资质等级的施工单位。项目法人应当在拆除工程或者爆破工程施工15日前,将下列资料报送水行政主管部门、流域管理机构或者其委托的安全生产监督机构备案:1.拟拆除或拟爆破的工程及可能危及毗邻建筑物的说明;2.施工组织方案;3.堆放、清除废弃物的措施;4.生产安全事故的应急救援预案。 申请人申请的事项属于本行政机关的法定职责和权限范围(详见“行使内容”) 申请人提交的申请材料齐全,符合材料受理标准(详见“申请材料”)
办理时间 朝阳区政务服务中心:法定工作日: 上午: 09:00 - 12:00; 下午: 13:30 - 17:00; (延时服务时间: 工作日上午08:00 - 09:00; 中午12:00 - 13:30; 下午17:00 - 18:00; 周六上午09:00 - 11:30; 下午13:30 - 16:30; ) 查看详情
办理地点 朝阳区政务服务中心:北京市朝阳区霄云路霄云里1号二层综合窗口 查看详情
咨询方式

咨询电话:

(010)64681512【展开】

咨询窗口地址:

北京市朝阳区霄云路霄云里1号区政务服务中心二层咨询窗口【展开】

投诉监督方式
基本编码 111017004000 事项编码 1111010500005296XC3111017004000
业务办理项编码 1111010500005296XC311101700400001 进驻大厅类型
权力来源 法定本级行使 网上支付
所属机构 北京市朝阳区水务局 委托部门
联办机构 实施主体性质 法定机关
办理进程查询途径
行使层级 区级 运行系统 市级自建(垂管)
物流快递 办理方式 自办件
预约办理 数量限制
中介服务 权限划分
通办范围 特殊程序
行使内容 市水行政主管部门负责市级蓄滞洪区和市管河道、渠道、水库、湖泊范围内直接管理的水利工程施工安全生产备案工作;其他水利工程的施工安全生产备案工作由区水行政主管部门负责。
显示更多

请选择情形:

提示:通过情形选择可引导出您办理该事项所需的材料,若要查看全部材料,请点击"查看全部材料"

查看全部材料 情形引导

收起
我选好了重选条件

序号 材料名称 材料来源 材料
必要性
数量要求 介质要求 表格及样例
下载
受理标准 提供材料
依据
其他要求
申请材料总要求1.需用首都之窗提供的制式材料;2.申报材料内容填写无遗漏,无文字错误;3.申报材料均需加盖申请单位公章或申请自然人亲笔签名,公章单位需与申请单位名称保持一致;4.申请材料均需A4纸打印;5.复印件应完整、清晰,确保与原件保持一致。
序号 材料名称 材料来源 材料
必要性
数量要求 介质要求 表格及样例
下载
受理标准 提供材料
依据
其他要求
申请材料总要求1.需用首都之窗提供的制式材料;2.申报材料内容填写无遗漏,无文字错误;3.申报材料均需加盖申请单位公章或申请自然人亲笔签名,公章单位需与申请单位名称保持一致;4.申请材料均需A4纸打印;5.复印件应完整、清晰,确保与原件保持一致。
显示更多

指南分享