3
20
11110105000052732A
北京市朝阳区人力资源和社会保障局
劳动人事争议仲裁申请
11110105000052732A3002014302002
0
75d01c1c-dc66-49fe-93a1-7003eaaedd8a
5d93dbf6-3548-4190-a83f-d98865fe84ed
2^3
20
朝阳区人力资源社会保障局
110105000000
北京市朝阳区人力资源和社会保障局
北京市朝阳区劳动人事争议仲裁院:法定工作日: 上午09:00-12:00,下午12:00-17:00
北京市朝阳区劳动人事争议仲裁院:北京市朝阳区将台路5号院15号楼B、C座综合窗口
1.仲裁委员会对符合下列条件的仲裁申请应当予以受理,并在收到仲裁申请之日起五日内向申请人出具受理通知书: (一)属于本规则第二条规定的争议范围; (二)有明确的仲裁请求和事实理由; (三)申请人是与本案有直接利害关系的自然人、法人或者其他组织,有明确的被申请人; (四)属于本仲裁委员会管辖范围。 (来源:《劳动人事争议仲裁办案规则》(人社部令第33号)第三十条) 2.劳动争议仲裁委员会负责管辖本区域内发生的劳动争议。 劳动争议由劳动合同履行地或者用人单位所在地的劳动争议仲裁委员会管辖。双方当事人分别向劳动合同履行地和用人单位所在地的劳动争议仲裁委员会申请仲裁的,由劳动合同履行地的劳动争议仲裁委员会管辖。 (来源:《中华人民共和国劳动争议调解仲裁法》第二十一条) 3.市仲裁委员会管辖下列劳动人事争议案件: (一)劳动合同履行地与用人单位注册地均位于通州区,注册资本在壹仟万美元以上或者相当于壹仟万美元以上(含壹仟万美元或者相当于壹仟万美元)的,外国及港澳台投资者单独或者与中央、市属单位共同设立的外商及港澳台商投资企业与劳动者发生的劳动争议案件; (二)市属事业单位、在市民政部门登记的社会团体与其建立人事关系的工作人员之间,因终止人事关系以及履行聘用合同发生的人事争议案件; (三)军队驻京军级以上(含军级)用人单位与聘用制文职人员之间,因履行聘用合同发生的人事争议案件; (四)在全市有重大影响的劳动人事争议案件。 各区(含北京经济技术开发区)仲裁委员会管辖下列劳动人事争议案件: (一)市仲裁委员会管辖范围以外的,劳动合同履行地或用人单位所在地位于本辖区的用人单位与劳动者发生的劳动争议案件; (二)用人单位所在地位于本辖区的中央或者区属事业单位、在中央或者区民政部门登记的社会团体与其建立人事关系的工作人员之间,因终止人事关系以及履行聘用合同发生的人事争议案件; (三)军队驻本辖区师级以下(含师级)用人单位与聘用制文职人员之间,因履行聘用合同发生的人事争议案件。 (来源:《北京市人力资源和社会保障局 关于调整我市劳动人事争议仲裁案件管辖的通知》第一、二项(京人社仲发〔2022〕5号)) 4.材料齐全,填写完整; 5.提交的证照证件或批复文件齐全完整,提交的复印件完整清晰并与原件一致; 6.申请材料所载基本信息与提交的证照证件或批复文件所载内容一致; 7.申请材料按要求签字、盖章,且签章内容与申请材料所载内容、提交的证照证件或批复文件所载内容一致。
{"IS_GUIDE":"1","ONLINE_DECLARE_SYSTEM_MODE":"99","SERVICE_OBJCT":"","IS_CONSTRUCTION":"0","CL_SERVICE_TYPE":"","APP_CODE_ID":"","YESNO_CITY_UNICOM":"1","CROSS_AREA":"","ISSHOHCENTER":"","WECHAT_CODE_ID":"","FINANCIAL":"","LITTLEPROGRAM_CODE_NAME":"","CROSS_AREA_ALL":"","CROSS_PROVINCE":"","ALIAS_NAME":"[\"劳动人事争议仲裁申请\"]","EAR_DISABILITY_GRAD":"","LIB_DISABILITY_GRAD":"","SPEAK_DISABILITY_GRAD":"","REGISTER":"","ONLINE_HANDLING_DEPTH_STANDARD":"04","APPROVAL_TYPE":"0","MIND_DISABILITY_GRAD":"","ACCEPTSERVICE":"99","YWBLX_ID":"5d93dbf6-3548-4190-a83f-d98865fe84ed","ONLINE_DECLARE_SYSTEM_DEPT":"","CONSTRUCTION_EXPANSION":"0","EMPOWER":"0","EXEMPT_MATERIALS":"","LITTLEPROGRAM_CODE_ID":"","EYE_DISABILITY_GRAD":"","ISMONVEINCENTER":"","BUSINESS_APPROVAL_DEPT":"北京市人力资源和社会保障局","ITEM_ATTRIBUTE":"03^04^11","CROSS_AREA_ATEXT":"","AGE":"","BGSYSTEM_APPROVAL_OTHER":"北京市劳动人事争议调解仲裁办案管理系统 ","WIT_DISABILITY_GRAD":"","WECHAT_CODE_NAME":"","DISABILITY_TYPE":"","IS_ENABLE_CERTIFICATE_SHARE":"0","ONLY_ID":"1a496bce-81ed-11ea-8de7-fa163e4f9ad9","YES_NO_OPEN":"1","BGSYSTEM_APPROVAL_NAME":"其他","APP_CODE_NAME":"","HOLDER":"","VERSION":"20241125"}
[{"ID":8483008,"TASKGUID":"75d01c1c-dc66-49fe-93a1-7003eaaedd8a","T_ID":"f52a86d7-a5f3-42cd-a318-58c713d11ae3","P_ID":"","NAME":"是否委托他人办理","NODE_LEVEL":1,"NODE_PATH":"/f52a86d7-a5f3-42cd-a318-58c713d11ae3","CHILD_COUNT":2,"ORDER_NUM":1,"SERIAL_NUMBER":"1","CONDITION_ATTR":"01","IS_RADIO":"1","IS_SUPPORT":"1","SUMMARY":"1 是否委托他人办理\n\t1.1 是\n\t1.2 否","CD_TIME":"Apr 20, 2026 4:54:05 PM","CD_BATCH":"2026042000017","DISTRIBUTETAG":"all-data^non-investment^11110105000052732A^110105000000^non-construction^111100006883506060^non-construction_expansion","DATAJSONTEXT":"{\"VERSION\":\"20220810\",\"TREE_TYPE\":\"\",\"CONSULTATION_QA\":\"\"}","parOrder":"","proOrder":"1","newOrderNum":"001","itemGuideConditionRelatedList":[]},{"ID":8483006,"TASKGUID":"75d01c1c-dc66-49fe-93a1-7003eaaedd8a","T_ID":"9657d4d5-46d8-4035-a39d-eaa85e54455a","P_ID":"f52a86d7-a5f3-42cd-a318-58c713d11ae3","NAME":"是","NODE_LEVEL":2,"NODE_PATH":"/f52a86d7-a5f3-42cd-a318-58c713d11ae3/9657d4d5-46d8-4035-a39d-eaa85e54455a","CHILD_COUNT":0,"ORDER_NUM":1,"SERIAL_NUMBER":"1.1","CONDITION_ATTR":"02","IS_RADIO":"","IS_SUPPORT":"","CD_TIME":"Apr 20, 2026 4:54:05 PM","CD_BATCH":"2026042000017","DISTRIBUTETAG":"all-data^non-investment^11110105000052732A^110105000000^non-construction^111100006883506060^non-construction_expansion","DATAJSONTEXT":"{\"VERSION\":\"20220810\",\"TREE_TYPE\":\"\",\"CONSULTATION_QA\":\"\"}","parOrder":"","proOrder":"","newOrderNum":"001.001","itemGuideConditionRelatedList":[{"ID":26954212,"TASKGUID":"75d01c1c-dc66-49fe-93a1-7003eaaedd8a","T_ID":"9657d4d5-46d8-4035-a39d-eaa85e54455a","G_ID":"86f8fed7-df2d-44cd-8238-c106f7b17aec","M_CODE":"201228","MATERIAL_ID":"ac598f45-b011-49a8-be9d-7ff461991d6e","CD_TIME":"Apr 20, 2026 4:54:05 PM","CD_BATCH":"2026042000017","DISTRIBUTETAG":"all-data^non-investment^11110105000052732A^110105000000^non-construction^111100006883506060^non-construction_expansion","DATAJSONTEXT":"{\"VERSION\":\"20210903\"}"}]},{"ID":8483007,"TASKGUID":"75d01c1c-dc66-49fe-93a1-7003eaaedd8a","T_ID":"afda3ed0-3e71-4aaf-86e2-1d5ccb37e97a","P_ID":"f52a86d7-a5f3-42cd-a318-58c713d11ae3","NAME":"否","NODE_LEVEL":2,"NODE_PATH":"/f52a86d7-a5f3-42cd-a318-58c713d11ae3/afda3ed0-3e71-4aaf-86e2-1d5ccb37e97a","CHILD_COUNT":0,"ORDER_NUM":2,"SERIAL_NUMBER":"1.2","CONDITION_ATTR":"02","IS_RADIO":"","IS_SUPPORT":"","CD_TIME":"Apr 20, 2026 4:54:05 PM","CD_BATCH":"2026042000017","DISTRIBUTETAG":"all-data^non-investment^11110105000052732A^110105000000^non-construction^111100006883506060^non-construction_expansion","DATAJSONTEXT":"{\"VERSION\":\"20220810\",\"TREE_TYPE\":\"\",\"CONSULTATION_QA\":\"\"}","parOrder":"","proOrder":"","newOrderNum":"001.002","itemGuideConditionRelatedList":[]}]
2
1^2^3^4^5^6^9
https://fuwu.rsj.beijing.gov.cn/zhrs/api4/arbitration/html/home/index

政务服务> 办事指南

劳动人事争议仲裁申请

北京市

切换简洁版

  • 承诺件

    办件类型

  • 1

    到现场次数

  • 5工作日

    法定办结时限

  • 5工作日

    承诺办结时限

好差评

5.0

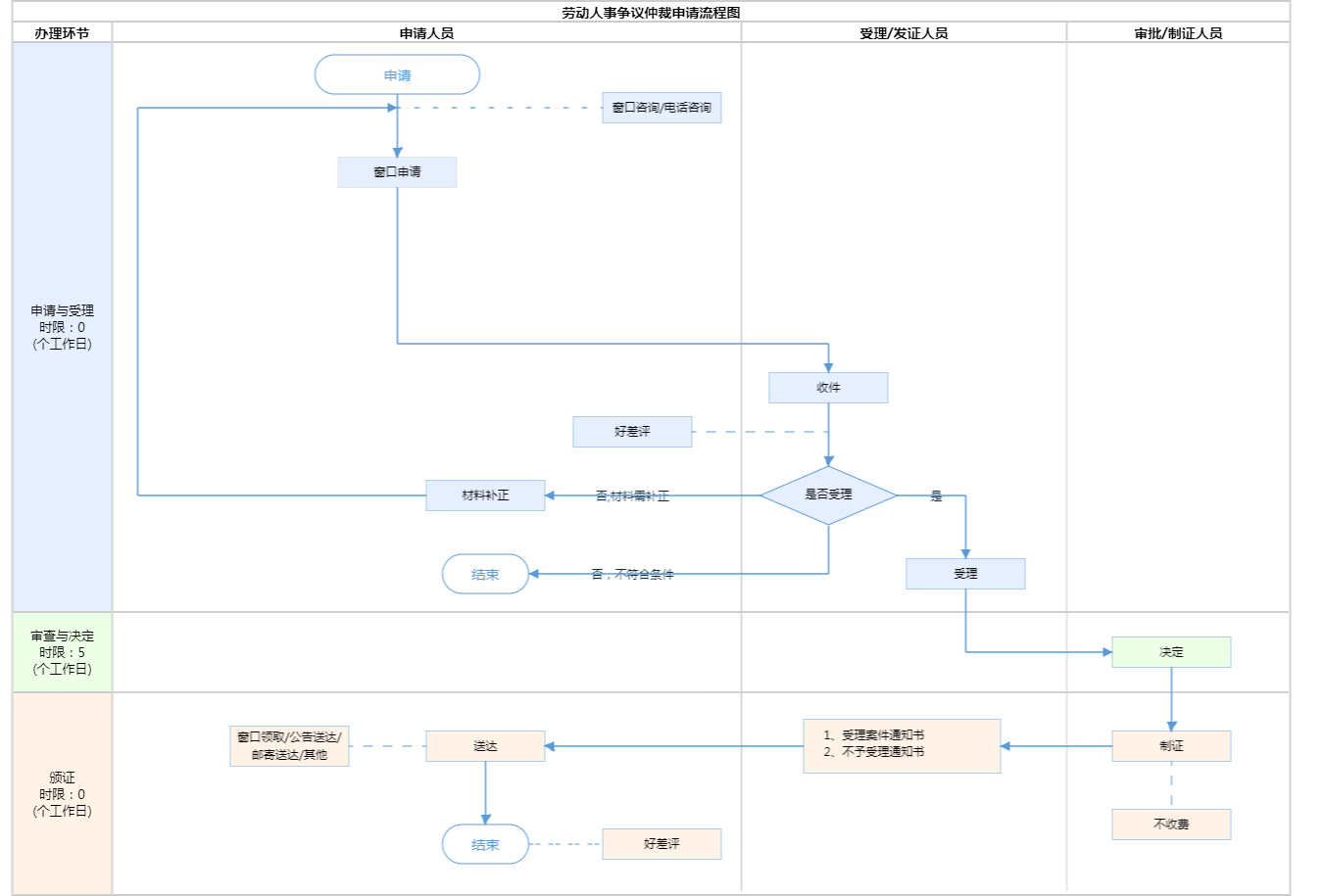
办件承诺办结时限说明:(承诺时限为办理流程中“审查与决定”环节的计时时限)

办件承诺办结时限说明:

(承诺时限为办理流程中“审查与决定”环节的计时时限)

基本信息

实施主体 北京市朝阳区人力资源和社会保障局 服务对象
事项类型 公共服务 办理形式
受理条件 1.仲裁委员会对符合下列条件的仲裁申请应当予以受理,并在收到仲裁申请之日起五日内向申请人出具受理通知书: (一)属于本规则第二条规定的争议范围; (二)有明确的仲裁请求和事实理由; (三)申请人是与本案有直接利害关系的自然人、法人或者其他组织,有明确的被申请人; (四)属于本仲裁委员会管辖范围。 (来源:《劳动人事争议仲裁办案规则》(人社部令第33号)第三十条) 2.劳动争议仲裁委员会负责管辖本区域内发生的劳动争议。 劳动争议由劳动合同履行地或者用人单位所在地的劳动争议仲裁委员会管辖。双方当事人分别向劳动合同履行地和用人单位所在地的劳动争议仲裁委员会申请仲裁的,由劳动合同履行地的劳动争议仲裁委员会管辖。 (来源:《中华人民共和国劳动争议调解仲裁法》第二十一条) 3.市仲裁委员会管辖下列劳动人事争议案件: (一)劳动合同履行地与用人单位注册地均位于通州区,注册资本在壹仟万美元以上或者相当于壹仟万美元以上(含壹仟万美元或者相当于壹仟万美元)的,外国及港澳台投资者单独或者与中央、市属单位共同设立的外商及港澳台商投资企业与劳动者发生的劳动争议案件; (二)市属事业单位、在市民政部门登记的社会团体与其建立人事关系的工作人员之间,因终止人事关系以及履行聘用合同发生的人事争议案件; (三)军队驻京军级以上(含军级)用人单位与聘用制文职人员之间,因履行聘用合同发生的人事争议案件; (四)在全市有重大影响的劳动人事争议案件。 各区(含北京经济技术开发区)仲裁委员会管辖下列劳动人事争议案件: (一)市仲裁委员会管辖范围以外的,劳动合同履行地或用人单位所在地位于本辖区的用人单位与劳动者发生的劳动争议案件; (二)用人单位所在地位于本辖区的中央或者区属事业单位、在中央或者区民政部门登记的社会团体与其建立人事关系的工作人员之间,因终止人事关系以及履行聘用合同发生的人事争议案件; (三)军队驻本辖区师级以下(含师级)用人单位与聘用制文职人员之间,因履行聘用合同发生的人事争议案件。 (来源:《北京市人力资源和社会保障局 关于调整我市劳动人事争议仲裁案件管辖的通知》第一、二项(京人社仲发〔2022〕5号)) 4.材料齐全,填写完整; 5.提交的证照证件或批复文件齐全完整,提交的复印件完整清晰并与原件一致; 6.申请材料所载基本信息与提交的证照证件或批复文件所载内容一致; 7.申请材料按要求签字、盖章,且签章内容与申请材料所载内容、提交的证照证件或批复文件所载内容一致。
办理时间 北京市朝阳区劳动人事争议仲裁院:法定工作日: 上午09:00-12:00,下午12:00-17:00 查看详情
办理地点 北京市朝阳区劳动人事争议仲裁院:北京市朝阳区将台路5号院15号楼B、C座综合窗口 查看详情
咨询方式

咨询电话:

(010)87983310【展开】

咨询窗口地址:

北京市朝阳区将台路5号院15号楼B、C座总服务台【展开】

投诉监督方式
基本编码 002014302002 事项编码 11110105000052732A3002014302002
业务办理项编码 11110105000052732A300201430200201 进驻大厅类型
权力来源 法定本级行使 网上支付
所属机构 北京市朝阳区人力资源和社会保障局 委托部门
联办机构 实施主体性质 法定机关
办理进程查询途径
行使层级 区级 运行系统 市级自建(垂管)
物流快递 办理方式 自办件
预约办理 数量限制 无数量限制
中介服务 权限划分
通办范围 特殊程序
行使内容
必须现场办理原因说明 依据《中华人民共和国劳动争议调解仲裁法》第28条规定, 申请人申请仲裁应当提交书面仲裁申请,并按照被申请人人数提交副本。
显示更多

请选择情形:

提示:通过情形选择可引导出您办理该事项所需的材料,若要查看全部材料,请点击"查看全部材料"

查看全部材料 情形引导

收起
我选好了重选条件

序号 材料名称 材料来源 材料
必要性
数量要求 介质要求 表格及样例
下载
受理标准 提供材料
依据
其他要求
申请材料总要求信息真实、准确,材料齐全,符合《中华人民共和国劳动争议调解仲裁法》《劳动人事争议仲裁办案规则》(人社部令第33号)等法规规定要求。
序号 材料名称 材料来源 材料
必要性
数量要求 介质要求 表格及样例
下载
受理标准 提供材料
依据
其他要求
申请材料总要求信息真实、准确,材料齐全,符合《中华人民共和国劳动争议调解仲裁法》《劳动人事争议仲裁办案规则》(人社部令第33号)等法规规定要求。
显示更多

指南分享