3
01
1111010500005296XC
北京市朝阳区水务局
河道管理范围内特定活动审批(设区的市级权限)
1111010500005296XC300011910400301
1111010500005296XC3000119104003
0
c9845fe5-c7bd-4682-9cb3-ab14b44a85af
7bf30fba-314d-4c1a-b493-6cfae1e66b9e
3
01
朝阳区水务局
110105000000
北京市朝阳区水务局
朝阳区政务服务中心:法定工作日: 上午: 09:00 - 12:00; 下午: 13:30 - 17:00; (延时服务时间: 工作日上午08:00 - 09:00; 中午12:00 - 13:30; 下午17:00 - 18:00; 周六上午09:00 - 11:30; 下午13:30 - 16:30; )
朝阳区政务服务中心:北京市朝阳区霄云路霄云里1号二层综合窗口
(一)《中华人民共和国河道管理条例》第25条在河道管理范围内进行下列活动,必须报经河道主管机关批准;涉及其他部门的,由河道主管机关会同有关部门批准:(1)采砂、取土、淘金、弃置砂石或者淤泥;(2)爆破、钻探、挖筑鱼塘;(3)在河道滩地存放物料、修建厂房或者其他建筑设施;(4)在河道滩地开采地下资源及进行考古发掘。(二)《北京市河湖保护管理条例》第二十条 在河湖管理范围、保护范围内进行下列活动的,必须报经有管辖权的水行政主管部门批准;涉及其他部门的,按照有关规定执行:(1)填湖、填河造地、明河改暗河;(2)围河、挖筑鱼塘、挖坑开槽、勘探,或者设立线杆、线塔、无线通信塔、标识;(3)设置固定停车场所;(4)修路,或者修建园林小品、管理房及其附属设施,或者建设临时性建筑物、构筑物;(5)爆破、打井、挖窖、挖取沙土、堆放物料;(6)开采地下资源、进行考古发掘。(三)申请材料齐全,填写完整,符合申请材料中对材料的详细要求。(四)申请材料的原件或电子版本应清晰,按要求盖章。(五)所申请的有关活动涉及北京市区属河湖管理范围、保护范围。
{"IS_GUIDE":"0","ONLINE_DECLARE_SYSTEM_MODE":"02","ITEM_REALITY_USELEVEL":"","SERVICE_OBJCT":"","IS_CONSTRUCTION":"0","CL_SERVICE_TYPE":"","APP_CODE_ID":"","YESNO_CITY_UNICOM":"0^1","CROSS_AREA":"","ISSHOHCENTER":"0","WECHAT_CODE_ID":"","FINANCIAL":"","LITTLEPROGRAM_CODE_NAME":"","CROSS_AREA_ALL":"","CROSS_PROVINCE":"","ALIAS_NAME":"[\"河道内特定活动\"]","EAR_DISABILITY_GRAD":"","LIB_DISABILITY_GRAD":"","SPEAK_DISABILITY_GRAD":"","REGISTER":"","ONLINE_HANDLING_DEPTH_STANDARD":"05","APPROVAL_TYPE":"1","MIND_DISABILITY_GRAD":"","ACCEPTSERVICE":"99","YWBLX_ID":"ed660454-6a2a-42c9-bf62-2a5d3b059149","ONLINE_DECLARE_SYSTEM_DEPT":"北京市政务服务和数据管理局","CONSTRUCTION_EXPANSION":"0","EMPOWER":"0","EXEMPT_MATERIALS":"","LITTLEPROGRAM_CODE_ID":"","EYE_DISABILITY_GRAD":"","ISMONVEINCENTER":"","DATA_FLAG":"XZXK_NEW","BUSINESS_APPROVAL_DEPT":"北京市水务局","POWER_NAME":"河道管理范围内特定活动审批","ITEM_ATTRIBUTE":"04^05^09^11","CROSS_AREA_ATEXT":"","AGE":"","BGSYSTEM_APPROVAL_OTHER":"","WIT_DISABILITY_GRAD":"","WECHAT_CODE_NAME":"","POWER_CODE":"B1705202","DISABILITY_TYPE":"","IS_ENABLE_CERTIFICATE_SHARE":"0","POWER_ATTRIBUTE":"1","ONLY_ID":"61e4b775-62dd-4cb1-929c-bef34b494105","YES_NO_OPEN":"1","BGSYSTEM_APPROVAL_NAME":"北京市水行政审批系统","APP_CODE_NAME":"","HOLDER":"","VERSION":"20241125"}
[]
2
1^2^3^4^5^6^9
https://recept.banshi.beijing.gov.cn/online/accept#/accept/entry?matterType=single&matterId=11115492009625&bizMode=normal&openRouteEnvFlag=prod;https://recept.banshi.beijing.gov.cn/online/accept#/accept/entry?matterType=single&matterId=11115492009625&bizMode=normal&userType=legal&openRouteEnvFlag=prod

政务服务> 办事指南

河道管理范围内特定活动审批(设区的市级权限)

北京市

切换简洁版

  • 承诺件

    办件类型

  • 0

    到现场次数

  • 20工作日

    法定办结时限

  • 14工作日

    承诺办结时限

好差评

5.0

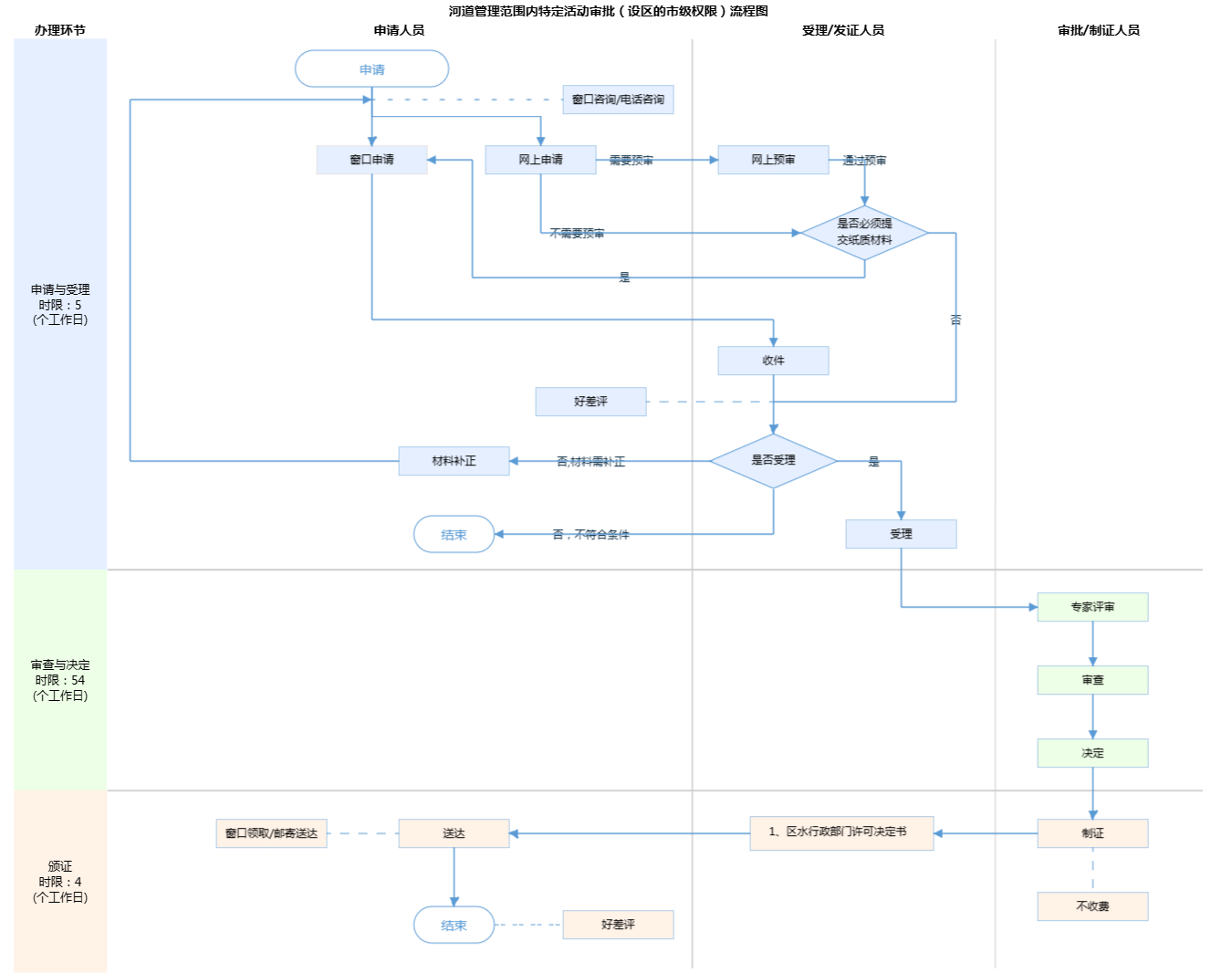
办件承诺办结时限说明:“专家评审”不计入承诺办结时限。(承诺时限为办理流程中“审查与决定”环节的计时时限)

办件承诺办结时限说明:

“专家评审”不计入承诺办结时限。(承诺时限为办理流程中“审查与决定”环节的计时时限)

基本信息

实施主体 北京市朝阳区水务局 服务对象
事项类型 行政许可 办理形式
受理条件 (一)《中华人民共和国河道管理条例》第25条在河道管理范围内进行下列活动,必须报经河道主管机关批准;涉及其他部门的,由河道主管机关会同有关部门批准:(1)采砂、取土、淘金、弃置砂石或者淤泥;(2)爆破、钻探、挖筑鱼塘;(3)在河道滩地存放物料、修建厂房或者其他建筑设施;(4)在河道滩地开采地下资源及进行考古发掘。(二)《北京市河湖保护管理条例》第二十条 在河湖管理范围、保护范围内进行下列活动的,必须报经有管辖权的水行政主管部门批准;涉及其他部门的,按照有关规定执行:(1)填湖、填河造地、明河改暗河;(2)围河、挖筑鱼塘、挖坑开槽、勘探,或者设立线杆、线塔、无线通信塔、标识;(3)设置固定停车场所;(4)修路,或者修建园林小品、管理房及其附属设施,或者建设临时性建筑物、构筑物;(5)爆破、打井、挖窖、挖取沙土、堆放物料;(6)开采地下资源、进行考古发掘。(三)申请材料齐全,填写完整,符合申请材料中对材料的详细要求。(四)申请材料的原件或电子版本应清晰,按要求盖章。(五)所申请的有关活动涉及北京市区属河湖管理范围、保护范围。
办理时间 朝阳区政务服务中心:法定工作日: 上午: 09:00 - 12:00; 下午: 13:30 - 17:00; (延时服务时间: 工作日上午08:00 - 09:00; 中午12:00 - 13:30; 下午17:00 - 18:00; 周六上午09:00 - 11:30; 下午13:30 - 16:30; ) 查看详情
办理地点 朝阳区政务服务中心:北京市朝阳区霄云路霄云里1号二层综合窗口 查看详情
咨询方式

咨询电话:

(010)64681512【展开】

咨询窗口地址:

北京市朝阳区政务服务中心:北京市朝阳区霄云路霄云里1号二层综合窗口 【展开】

投诉监督方式
基本编码 000119104003 事项编码 1111010500005296XC3000119104003
业务办理项编码 1111010500005296XC300011910400301 进驻大厅类型
权力来源 法定本级行使 网上支付
所属机构 北京市朝阳区水务局 委托部门
联办机构 实施主体性质 法定机关
办理进程查询途径
行使层级 区级 运行系统 市级自建(垂管)
物流快递 办理方式 自办件
预约办理 数量限制
中介服务 权限划分
通办范围 特殊程序
行使内容 在区属河湖管理范围、保护范围内从事特定活动的由北京市各区水行政主管部门负责审批。
显示更多

请选择情形:

提示:通过情形选择可引导出您办理该事项所需的材料,若要查看全部材料,请点击"查看全部材料"

查看全部材料 情形引导

收起
我选好了重选条件

序号 材料名称 材料来源 材料
必要性
数量要求 介质要求 表格及样例
下载
受理标准 提供材料
依据
其他要求
申请材料总要求
序号 材料名称 材料来源 材料
必要性
数量要求 介质要求 表格及样例
下载
受理标准 提供材料
依据
其他要求
申请材料总要求
显示更多

指南分享