政务服务> 办事指南
北京市
切换简洁版
承诺件
办件类型
2
到现场次数
22工作日
法定办结时限
22工作日
承诺办结时限
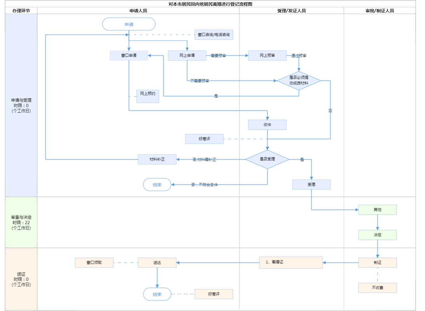
办件承诺办结时限说明:《中华人民共和国民法典》第一千零七十七条规定,自婚姻登记机关收到离婚登记申请之日起三十日内,任何一方不愿意离婚的,可以向婚姻登记机关撤回离婚登记申请。前款规定期限届满后三十日内,双方应当亲自到婚姻登记(承诺时限为办理流程中“审查与决定”环节的计时时限)
办件承诺办结时限说明:
《中华人民共和国民法典》第一千零七十七条规定,自婚姻登记机关收到离婚登记申请之日起三十日内,任何一方不愿意离婚的,可以向婚姻登记机关撤回离婚登记申请。前款规定期限届满后三十日内,双方应当亲自到婚姻登记(承诺时限为办理流程中“审查与决定”环节的计时时限)
基本信息
| 实施主体 | 北京市朝阳区民政局 | 服务对象 | |
| 事项类型 | 行政确认 | 办理形式 | |
| 受理条件 | 1.受理离婚登记申请的条件是: (一)申请事项属于该婚姻登记处职能范围; (二)要求离婚的夫妻双方共同到婚姻登记处提出申请; (三)双方均具有完全民事行为能力; (四)当事人持有离婚协议书,协议书中载明双方自愿离婚的意思表示以及对子女抚养、财产及债务处理等事项协商一致的意见; (五)当事人持有内地婚姻登记机关或者中国驻外使(领)馆颁发的结婚证; (六)当事人各提交2张2寸单人近期半身免冠同版证件照; (七)当事人持有本规范第二十九条至第三十五条规定的有效身份证件。 (来源:民政部关于印发《婚姻登记工作规范》的通知(民发〔2025〕23号)第四十七条 ) 2.材料齐全,填写完整。 | ||
| 办理时间 | 工作日,周一至周五,上午09:00-12:00,下午 13:30-17:00(延时服务时间:8:30-9:00、12:00-13:30、17:00-17:30);周六,09:00-13:00,国务院、市人民政府规定放假调休的日期按照规定执行。 查看详情 | ||
| 办理地点 | 北京市朝阳区婚姻登记专业大厅:北京市朝阳区广渠路28号院甲208珠江帝景底商东北角综合窗口 查看详情 | ||
| 咨询方式 |
咨询电话: (010)58631818【展开】 咨询窗口地址: 北京市朝阳区广渠路28号院甲208珠江帝景底商东北角婚姻登记处一层咨询台【展开】 |
||
| 投诉监督方式 | |||
| 基本编码 | 000711003000 | 事项编码 | 1111010500005274053000711003000 |
| 业务办理项编码 | 111101050000527405300071100300002 | 进驻大厅类型 | |
| 权力来源 | 上级授权 | 网上支付 | 否 |
| 所属机构 | 北京市朝阳区民政局婚姻登记处 | 委托部门 | 无 |
| 联办机构 | 无 | 实施主体性质 | 法定机关 |
| 办理进程查询途径 | |||
| 行使层级 | 区级 | 运行系统 | 市级自建(垂管) |
| 物流快递 | 否 | 办理方式 | 自办件 |
| 预约办理 | 数量限制 | 无数量限制 | |
| 中介服务 | 无 | 权限划分 | |
| 通办范围 | 全市 | 特殊程序 | 无 |
| 行使内容 | 无 | ||
| 必须现场办理原因说明 | 中华人民共和国民法典 第一千零七十六条 夫妻双方自愿离婚的,应当签订书面离婚协议,并亲自到婚姻登记机关申请离婚登记。离婚协议应当载明双方自愿离婚的意思表示和对子女抚养、财产以及债务处理等事项协商一致的意见。 | ||

指南分享