3
07
111101050000527405
北京市朝阳区民政局
补领婚姻登记证书(内地居民)
111101050000527405300071100300001
1111010500005274053000711003000
0
e95db0d0-0c4e-4221-b56f-d9e053e86161
2b17872f-e053-4b3f-a336-3ba2db837410
3
07
朝阳区民政局
110105000000
北京市朝阳区民政局婚姻登记处
工作日,周一至周五,上午09:00-12:00,下午 13:30-17:00(延时服务时间:8:30-9:00、12:00-13:30、17:00-17:30);周六,09:00-13:00,国务院、市人民政府规定放假调休的日期按照规定执行。
北京市朝阳区婚姻登记专业大厅:北京市朝阳区广渠路28号院甲208珠江帝景底商东北角综合窗口
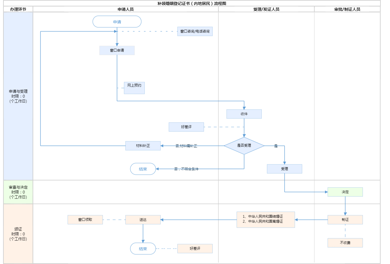
1.当事人需要补领婚姻登记证件的,可以向婚姻登记机关申请办理。婚姻登记机关对当事人的婚姻登记档案进行查证,确认属实的,应当为当事人补发结婚证、离婚证 ( 来源:《婚姻登记工作规范》民发〔2025〕23号第五十九条) 2.材料齐全,填写完整。
{"IS_GUIDE":"0","ONLINE_DECLARE_SYSTEM_MODE":"","ITEM_REALITY_USELEVEL":"","SERVICE_OBJCT":"","IS_CONSTRUCTION":"0","CL_SERVICE_TYPE":"","APP_CODE_ID":"","YESNO_CITY_UNICOM":"0^1","CROSS_AREA":"","ISSHOHCENTER":"","WECHAT_CODE_ID":"","FINANCIAL":"","LITTLEPROGRAM_CODE_NAME":"","CROSS_AREA_ALL":"","CROSS_PROVINCE":"","ALIAS_NAME":"[\"补领结婚证\", \"补领离婚证\"]","EAR_DISABILITY_GRAD":"","LIB_DISABILITY_GRAD":"","SPEAK_DISABILITY_GRAD":"","REGISTER":"","ONLINE_HANDLING_DEPTH_STANDARD":"01","APPROVAL_TYPE":"1","MIND_DISABILITY_GRAD":"","ACCEPTSERVICE":"99","YWBLX_ID":"7c7c92e9-4e30-4fce-8150-3ef811bcedbe","ONLINE_DECLARE_SYSTEM_DEPT":"","CONSTRUCTION_EXPANSION":"0","EMPOWER":"0","EXEMPT_MATERIALS":"","LITTLEPROGRAM_CODE_ID":"","EYE_DISABILITY_GRAD":"","ISMONVEINCENTER":"","DATA_FLAG":"","BUSINESS_APPROVAL_DEPT":"北京市民政局","POWER_NAME":"内地居民婚姻登记","ITEM_ATTRIBUTE":"01^03^06^11","CROSS_AREA_ATEXT":"","AGE":"","BGSYSTEM_APPROVAL_OTHER":"北京市婚姻登记管理信息系统","WIT_DISABILITY_GRAD":"","WECHAT_CODE_NAME":"","POWER_CODE":"H0800300","DISABILITY_TYPE":"","IS_ENABLE_CERTIFICATE_SHARE":"","POWER_ATTRIBUTE":"1","ONLY_ID":"24984bfb-81ed-11ea-8de7-fa163e4f9ad9","YES_NO_OPEN":"1","BGSYSTEM_APPROVAL_NAME":"其他","APP_CODE_NAME":"","HOLDER":"","VERSION":"20241125"}
[]
0
1

政务服务> 办事指南

补领婚姻登记证书(内地居民)

北京市

切换简洁版

  • 即办件

    办件类型

  • 1

    到现场次数

  • 0工作日

    法定办结时限

  • 0工作日

    承诺办结时限

好差评

5.0

办件承诺办结时限说明:(承诺时限为办理流程中“审查与决定”环节的计时时限)

办件承诺办结时限说明:

(承诺时限为办理流程中“审查与决定”环节的计时时限)

基本信息

实施主体 北京市朝阳区民政局 服务对象
事项类型 行政确认 办理形式
受理条件 1.当事人需要补领婚姻登记证件的,可以向婚姻登记机关申请办理。婚姻登记机关对当事人的婚姻登记档案进行查证,确认属实的,应当为当事人补发结婚证、离婚证 ( 来源:《婚姻登记工作规范》民发〔2025〕23号第五十九条) 2.材料齐全,填写完整。
办理时间 工作日,周一至周五,上午09:00-12:00,下午 13:30-17:00(延时服务时间:8:30-9:00、12:00-13:30、17:00-17:30);周六,09:00-13:00,国务院、市人民政府规定放假调休的日期按照规定执行。 查看详情
办理地点 北京市朝阳区婚姻登记专业大厅:北京市朝阳区广渠路28号院甲208珠江帝景底商东北角综合窗口 查看详情
咨询方式

咨询电话:

(010)58631818【展开】

咨询窗口地址:

北京市朝阳区广渠路28号院甲208珠江帝景底商东北角婚姻登记处一层咨询台【展开】

投诉监督方式
基本编码 000711003000 事项编码 1111010500005274053000711003000
业务办理项编码 111101050000527405300071100300001 进驻大厅类型
权力来源 上级授权 网上支付
所属机构 北京市朝阳区民政局婚姻登记处 委托部门
联办机构 实施主体性质 法定机关
办理进程查询途径
行使层级 区级 运行系统 市级自建(垂管)
物流快递 办理方式 自办件
预约办理 数量限制 无数量限制
中介服务 权限划分
通办范围 全区 特殊程序
行使内容
必须现场办理原因说明 《北京市婚姻登记工作规范》第九十条 第七款 当事人亲自到婚姻登记处提出申请,填写《申请补领婚姻登记证声明书》。
显示更多

请选择情形:

提示:通过情形选择可引导出您办理该事项所需的材料,若要查看全部材料,请点击"查看全部材料"

查看全部材料 情形引导

收起
我选好了重选条件

序号 材料名称 材料来源 材料
必要性
数量要求 介质要求 表格及样例
下载
受理标准 提供材料
依据
其他要求
申请材料总要求
序号 材料名称 材料来源 材料
必要性
数量要求 介质要求 表格及样例
下载
受理标准 提供材料
依据
其他要求
申请材料总要求
显示更多

指南分享