政务服务> 办事指南
北京市
切换简洁版
基本信息
| 实施主体 | 北京市朝阳区水务局 | 服务对象 | |
| 事项类型 | 行政许可 | 办理形式 | |
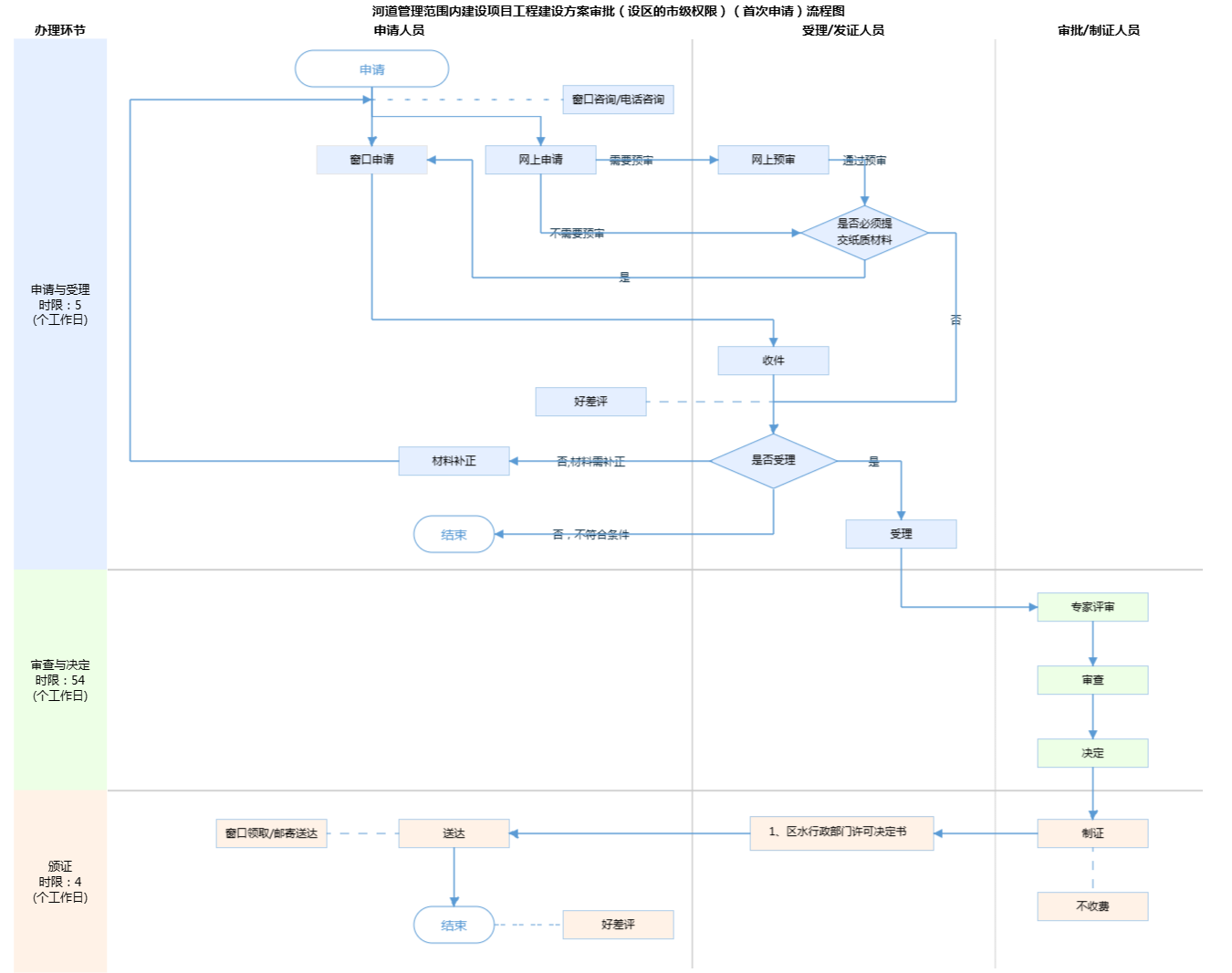
| 受理条件 | 依据《北京市河道管理范围内建设项目管理的有关规定》(京水务发〔2025〕171 号)第二条 本规定适用于在本市河道(包括湖泊、水库、人工水道)管理范围内新建、扩建、改建的非水利工程(以下称涉河建设项目),包括跨河、穿河、穿堤、临河的桥梁、码头、道路、渡口、管(隧)道、缆线、取水、排水等建筑物及工程设施。 第三条 涉河建设项目工程建设方案,需按照河道管理权限,经市、区水务局根据防洪要求审查同意,建设单位方可开工建设。 申请人申请的事项属于本行政机关的法定职责和权限范围(详见“行使内容”)。 申请人提交的申请材料齐全,符合材料受理标准(详见“申请材料”)。 | ||
| 办理时间 | 朝阳区政务服务中心:法定工作日: 上午: 09:00 - 12:00; 下午: 13:30 - 17:00; (延时服务时间: 工作日上午08:00 - 09:00; 中午12:00 - 13:30; 下午17:00 - 18:00; 周六上午09:00 - 11:30; 下午13:30 - 16:30; ) 查看详情 | ||
| 办理地点 | 朝阳区政务服务中心:北京市朝阳区霄云路霄云里1号二层综合窗口 查看详情 | ||
| 咨询方式 |
咨询电话: (010)64681512【展开】 咨询窗口地址: 北京市朝阳区政务服务中心:北京市朝阳区霄云路霄云里1号二层综合窗口 【展开】 |
||
| 投诉监督方式 | |||
| 基本编码 | 000119103011 | 事项编码 | 1111010500005296XC3000119103011 |
| 业务办理项编码 | 1111010500005296XC300011910301101 | 进驻大厅类型 | |
| 权力来源 | 法定本级行使 | 网上支付 | 否 |
| 所属机构 | 北京市朝阳区水务局 | 委托部门 | 无 |
| 联办机构 | 无 | 实施主体性质 | 法定机关 |
| 办理进程查询途径 | |||
| 行使层级 | 区级 | 运行系统 | 市级自建(垂管) |
| 物流快递 | 是 | 办理方式 | 自办件 |
| 预约办理 | 数量限制 | 无 | |
| 中介服务 | 无 | 权限划分 | |
| 通办范围 | 无 | 特殊程序 | 专家评审 |
| 行使内容 | (一)根据《北京市河道管理范围内建设项目管理的有关规定》,北京市水务局审查权限的河道清单。 1.永定河(三家店拦河闸上游2公里至卢沟桥);2.潮白河(潮河、白河汇合口至苏庄橡胶坝);3.城市河湖(永定河引水渠、京密引水渠(昆玉段)、南护城河、北护城河、南长河、二道沟、小月河、转河、通惠河、双紫支渠、东土城沟、西土城沟、新开河);4.清河;5.人民渠—新开渠—莲花河—分洪道—凉水河;6.温榆河(沙河闸至北关拦河闸);7.运潮减河;8.怀河;9.京密引水渠;10.潮河总干渠(提辖庄节制闸至贾山大车桥);11.斋堂水库、苇子水水库、密云水库、怀柔水库、官厅水库、十三陵水库、西郊雨洪调蓄工程;12.镜河;13.清河老河湾;14.温潮减河;15.左右岸分属不同区级行政区的河段。 (二)属于水利部海河水利委员会审批权限的河道清单。 1.永定河(卢沟桥至市界);2.北运河(北关拦河闸至市界);3.潮白河(苏庄橡胶坝至市界);4.泃河(海子水库至市界);5.海河流域其他省界河流边界河段,省界上下游10公里:永兴河(天堂河),龙河,沿河城沟,湫河,胡良河,拒马河,六股道沟,小清河,南拒马河,北拒马河,北拒马河南支,北拒马河中支,红门川河,清水河,大黄岩河,小黄岩河,乱水河,潮河,小汤河,安达木河,黑河,红旗甸沟,天河,汤河,鲍邱河,将军关石河,红娘港一支,妫水河,西龙湾河,帮水峪河,凤河,牛牧屯引河,凤港减河,凤港引渠,廊大引渠,港沟河—龙凤河,琉璃河,泃河,夏各庄石河,潮白河,永定河。 (三)除上述情形以外的,由区水行政主管部门审批。 | ||

无
| 序号 | 材料名称 | 材料来源 | 材料 必要性 |
数量要求 | 介质要求 | 表格及样例 下载 |
受理标准 | 提供材料 依据 |
其他要求 | 申请材料总要求 | 1.需用首都之窗提供的制式材料,A4纸打印(或电子版);2.申报材料内容无遗漏、无文字错误;3.申报材料封面位置均需加盖申请单位公章,公章名称需与申请单位名称保持一致。 |
|---|
| 序号 | 材料名称 | 材料来源 | 材料 必要性 |
数量要求 | 介质要求 | 表格及样例 下载 |
受理标准 | 提供材料 依据 |
其他要求 | 申请材料总要求 | 1.需用首都之窗提供的制式材料,A4纸打印(或电子版);2.申报材料内容无遗漏、无文字错误;3.申报材料封面位置均需加盖申请单位公章,公章名称需与申请单位名称保持一致。 |
|---|

无
无
指南分享