政务服务> 办事指南
北京市
切换简洁版
基本信息
| 实施主体 | 北京市朝阳区水务局 | 服务对象 | |
| 事项类型 | 行政许可 | 办理形式 | |
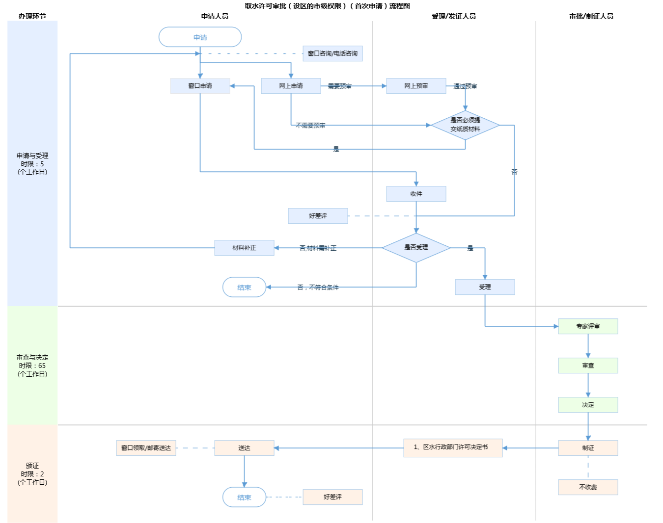
| 受理条件 | (一)《中华人民共和国水法》(1988年1月21日第六届全国人民代表大会常务委员会第二十四次会议通过 根据2016年7月2日第十二届全国人民代表大会常务委员会第二十一次会议《关于修改<中华人民共和国节约能源法>等六部法律的决定》第二次修正)第四十八条 直接从江河、湖泊或者地下取用水资源的单位和个人,应当按照国家取水许可制度和水资源有偿使用制度的规定,向水行政主管部门或者流域管理机构申请领取取水许可证,并缴纳水资源费,取得取水权。但是,家庭生活和零星散养、圈养畜禽饮用等少量取水的除外。 (二)《取水许可和水资源费征收管理条例》(2006年2月21日中华人民共和国国务院令第460号公布 根据2017年3月1日国务院令第676号《国务院关于修改和废止部分行政法规的决定》第一次修改)第二十一条 取水申请经审批机关批准,申请人方可兴建取水工程或者设施。 申请人申请的事项属于本行政机关的法定职责和权限范围(详见“行使内容”) 申请人提交的申请材料齐全,符合材料受理标准(详见“申请材料”) | ||
| 办理时间 | 朝阳区政务服务中心:法定工作日: 上午: 09:00 - 12:00; 下午: 13:30 - 17:00; (延时服务时间: 工作日上午08:00 - 09:00; 中午12:00 - 13:30; 下午17:00 - 18:00; 周六上午09:00 - 11:30; 下午13:30 - 16:30; ) 查看详情 | ||
| 办理地点 | 朝阳区政务服务中心:北京市朝阳区霄云路霄云里1号综合窗口 查看详情 | ||
| 咨询方式 |
咨询电话: (010)64681512【展开】 咨询窗口地址: 北京市朝阳区政务服务中心:北京市朝阳区霄云路霄云里1号二层综合窗口 【展开】 |
||
| 投诉监督方式 | |||
| 基本编码 | 000119102005 | 事项编码 | 1111010500005296XC3000119102005 |
| 业务办理项编码 | 1111010500005296XC300011910200501 | 进驻大厅类型 | |
| 权力来源 | 法定本级行使 | 网上支付 | 否 |
| 所属机构 | 北京市朝阳区水务局 | 委托部门 | 无 |
| 联办机构 | 无 | 实施主体性质 | 法定机关 |
| 办理进程查询途径 | |||
| 行使层级 | 区级 | 运行系统 | 市级自建(垂管) |
| 物流快递 | 是 | 办理方式 | 自办件 |
| 预约办理 | 数量限制 | 无 | |
| 中介服务 | 无 | 权限划分 | |
| 通办范围 | 无 | 特殊程序 | 技术审查 |
| 行使内容 | 取水许可审批(首次申请)适用于尚未开凿机井、未建设地表取水工程等情况。 下列情形需要到市级水行政主管部门审批: (一)新凿机井取用基岩水的; (二)新凿机井(含施工降水)取用第四系水且申请年取水量超过5万(含)立方米的; (三)从市管河道、水库取地表水的; (四)利用南水北调、京燕、京源等市级配水管线取水的。 北京经济技术开发区、北京大兴国际机场临空经济区(大兴)、北京城市副中心,根据其具体授权依法组织实施取水许可事项审批工作。除上述情形以外的,由区水行政主管部门审批。 市管河道、水库包含:1.永定河:三家店拦河闸上游2公里至大兴区崔指挥营;2.潮白河:自汇合口至牛牧屯引河(市界);3.北运河:老北关拦河闸至市界;4.怀河:怀柔水库坝下至入潮白河口;5.温榆河:沙河闸至北关拦河闸;6.运潮减河:老北关分洪闸至入潮白河口(师姑庄橡胶坝下游390m);7.人民渠~新开渠~莲花河~分洪道~凉水河:首钢再生水厂暗涵出口至入北运河口(京塘路);8.清河:安河闸至入温榆河口;9.京密引水渠:龚庄子进水闸至绣漪闸;10.潮河总干渠:潮河至唐指山水库入库口;11.城市河湖:三家店调节池、永定河引水渠、京密引水渠(昆玉段)、南护城河、北护城河、南长河、二道沟、小月河、大循环水系、转河、通惠河、双紫支渠、南长河盖板河、北护盖板河、内城六湖;12.斋堂水库、苇子水水库、密云水库、怀柔水库、官厅水库、十三陵水库、西郊雨洪调蓄工程。 | ||

无
| 序号 | 材料名称 | 材料来源 | 材料 必要性 |
数量要求 | 介质要求 | 表格及样例 下载 |
受理标准 | 提供材料 依据 |
其他要求 | 申请材料总要求 | 1.需用首都之窗提供的制式材料,A4纸打印(或电子版);2.申报材料内容无遗漏、无文字错误;3.申报材料封面位置均需加盖申请单位公章,公章名称需与申请单位名称保持一致。 |
|---|
| 序号 | 材料名称 | 材料来源 | 材料 必要性 |
数量要求 | 介质要求 | 表格及样例 下载 |
受理标准 | 提供材料 依据 |
其他要求 | 申请材料总要求 | 1.需用首都之窗提供的制式材料,A4纸打印(或电子版);2.申报材料内容无遗漏、无文字错误;3.申报材料封面位置均需加盖申请单位公章,公章名称需与申请单位名称保持一致。 |
|---|

无
无
指南分享