3
07
111101050000527405
北京市朝阳区民政局
对内地居民同华侨离婚进行登记
111101050000527405300071100100002
1111010500005274053000711001000
0
fbeb2558-95ed-45ea-a65a-612b20848d17
536a4fe5-e887-4dc1-93b2-d74adcdfbd09
3
07
朝阳区民政局
110105000000
北京市朝阳区民政局婚姻登记处
工作日,周一至周五,上午09:00-12:00,下午 13:30-17:00(延时服务时间:8:30-9:00、12:00-13:30、17:00-17:30);周六,09:00-13:00,国务院、市人民政府规定放假调休的日期按照规定执行。
北京市朝阳区婚姻登记专业大厅:北京市朝阳区广渠路28号院甲208珠江帝景底商东北角综合窗口
1.受理离婚登记申请的条件是: (一)婚姻登记处具有管辖权; (二)要求离婚的夫妻双方共同到婚姻登记处提出申请; (三)双方均具有完全民事行为能力; (四)当事人持有离婚协议书,协议书中载明双方自愿离婚的意思表示以及对子女抚养、财产及债务处理等事项协商一致的意见; (五)当事人持有内地婚姻登记机关或者中国驻外使(领)馆颁发的结婚证; (六)当事人各提交2张2寸单人近期半身免冠同版证件照; (七)当事人持有本规范第二十九条至第三十五条规定的有效身份证件。 (来源:民政部关于印发《婚姻登记工作规范》的通知(民发〔2025〕23号)第四十七条 ) 2.材料齐全,填写完整。
{"IS_GUIDE":"1","ONLINE_DECLARE_SYSTEM_MODE":"","ITEM_REALITY_USELEVEL":"","SERVICE_OBJCT":"","IS_CONSTRUCTION":"0","CL_SERVICE_TYPE":"","APP_CODE_ID":"","YESNO_CITY_UNICOM":"0^1","CROSS_AREA":"","ISSHOHCENTER":"","WECHAT_CODE_ID":"","FINANCIAL":"","LITTLEPROGRAM_CODE_NAME":"","CROSS_AREA_ALL":"","CROSS_PROVINCE":"","ALIAS_NAME":"[\"同华侨离婚登记\"]","EAR_DISABILITY_GRAD":"","LIB_DISABILITY_GRAD":"","SPEAK_DISABILITY_GRAD":"","REGISTER":"","ONLINE_HANDLING_DEPTH_STANDARD":"01","APPROVAL_TYPE":"1","MIND_DISABILITY_GRAD":"","ACCEPTSERVICE":"99","YWBLX_ID":"16e84aa7-c2a1-4985-837f-1025fcb597a6","ONLINE_DECLARE_SYSTEM_DEPT":"","CONSTRUCTION_EXPANSION":"0","EMPOWER":"0","EXEMPT_MATERIALS":"","LITTLEPROGRAM_CODE_ID":"","EYE_DISABILITY_GRAD":"","ISMONVEINCENTER":"","DATA_FLAG":"","BUSINESS_APPROVAL_DEPT":"北京市民政局","POWER_NAME":"涉外、涉港澳台、涉华侨婚姻登记","ITEM_ATTRIBUTE":"","CROSS_AREA_ATEXT":"","AGE":"","BGSYSTEM_APPROVAL_OTHER":"北京市婚姻登记管理信息系统","WIT_DISABILITY_GRAD":"","WECHAT_CODE_NAME":"","POWER_CODE":"H0800100","DISABILITY_TYPE":"","IS_ENABLE_CERTIFICATE_SHARE":"","POWER_ATTRIBUTE":"1","ONLY_ID":"26330a33-81ed-11ea-8de7-fa163e4f9ad9","YES_NO_OPEN":"1","BGSYSTEM_APPROVAL_NAME":"其他","APP_CODE_NAME":"","HOLDER":"","VERSION":"20241125"}
[{"ID":7927096,"TASKGUID":"fbeb2558-95ed-45ea-a65a-612b20848d17","T_ID":"d85f54c2-c777-48b2-b19d-17d02ff5a524","P_ID":"","NAME":"请选择符合的情形","NODE_LEVEL":1,"NODE_PATH":"/d85f54c2-c777-48b2-b19d-17d02ff5a524","CHILD_COUNT":2,"ORDER_NUM":1,"SERIAL_NUMBER":"1","CONDITION_ATTR":"01","IS_RADIO":"1","IS_SUPPORT":"1","SUMMARY":"1 请选择符合的情形\n\t1.1 居民户口\n\t1.2 华侨","CD_TIME":"Dec 18, 2025 6:54:17 PM","CD_BATCH":"2025121800023","DISTRIBUTETAG":"all-data^non-investment^111101050000527405^110105000000^non-construction^11110000000021039C^non-construction_expansion","DATAJSONTEXT":"{\"VERSION\":\"20220810\",\"TREE_TYPE\":\"\",\"CONSULTATION_QA\":\"\"}","parOrder":"","proOrder":"1","newOrderNum":"001","itemGuideConditionRelatedList":[]},{"ID":7927094,"TASKGUID":"fbeb2558-95ed-45ea-a65a-612b20848d17","T_ID":"999aab19-ec34-40f8-a50d-f7f0dd9bbcb2","P_ID":"d85f54c2-c777-48b2-b19d-17d02ff5a524","NAME":"居民户口","NODE_LEVEL":2,"NODE_PATH":"/d85f54c2-c777-48b2-b19d-17d02ff5a524/999aab19-ec34-40f8-a50d-f7f0dd9bbcb2","CHILD_COUNT":0,"ORDER_NUM":1,"SERIAL_NUMBER":"1.1","CONDITION_ATTR":"02","IS_RADIO":"","IS_SUPPORT":"","CD_TIME":"Dec 18, 2025 6:54:17 PM","CD_BATCH":"2025121800023","DISTRIBUTETAG":"all-data^non-investment^111101050000527405^110105000000^non-construction^11110000000021039C^non-construction_expansion","DATAJSONTEXT":"{\"VERSION\":\"20220810\",\"TREE_TYPE\":\"\",\"CONSULTATION_QA\":\"\"}","parOrder":"","proOrder":"","newOrderNum":"001.001","itemGuideConditionRelatedList":[{"ID":26543300,"TASKGUID":"fbeb2558-95ed-45ea-a65a-612b20848d17","T_ID":"999aab19-ec34-40f8-a50d-f7f0dd9bbcb2","G_ID":"0ea41d01-ae53-4628-9093-5c862c97d45c","M_CODE":"400654","MATERIAL_ID":"fc03d560-9911-47ee-bb7e-cd2b653fec4f","CD_TIME":"Dec 18, 2025 6:54:17 PM","CD_BATCH":"2025121800023","DISTRIBUTETAG":"all-data^non-investment^111101050000527405^110105000000^non-construction^11110000000021039C^non-construction_expansion","DATAJSONTEXT":"{\"VERSION\":\"20210903\"}"},{"ID":26543301,"TASKGUID":"fbeb2558-95ed-45ea-a65a-612b20848d17","T_ID":"999aab19-ec34-40f8-a50d-f7f0dd9bbcb2","G_ID":"23b1056d-cf66-4a76-99c2-2922b6527d9d","M_CODE":"340601","MATERIAL_ID":"0061fb27-6aac-4981-a6bd-920666044905","CD_TIME":"Dec 18, 2025 6:54:17 PM","CD_BATCH":"2025121800023","DISTRIBUTETAG":"all-data^non-investment^111101050000527405^110105000000^non-construction^11110000000021039C^non-construction_expansion","DATAJSONTEXT":"{\"VERSION\":\"20210903\"}"},{"ID":26543303,"TASKGUID":"fbeb2558-95ed-45ea-a65a-612b20848d17","T_ID":"999aab19-ec34-40f8-a50d-f7f0dd9bbcb2","G_ID":"c435a5e5-b3ce-4cd2-a1bb-3b5544814452","M_CODE":"210116","MATERIAL_ID":"27ce7bb9-b052-45aa-9d5d-242fb8cb3387","CD_TIME":"Dec 18, 2025 6:54:17 PM","CD_BATCH":"2025121800023","DISTRIBUTETAG":"all-data^non-investment^111101050000527405^110105000000^non-construction^11110000000021039C^non-construction_expansion","DATAJSONTEXT":"{\"VERSION\":\"20210903\"}"},{"ID":26543304,"TASKGUID":"fbeb2558-95ed-45ea-a65a-612b20848d17","T_ID":"999aab19-ec34-40f8-a50d-f7f0dd9bbcb2","G_ID":"c6b6d000-5d78-4f8f-bce3-16b189005222","M_CODE":"320006","MATERIAL_ID":"ccc346b9-a14d-42d9-9d7e-04d6c90e8835","CD_TIME":"Dec 18, 2025 6:54:17 PM","CD_BATCH":"2025121800023","DISTRIBUTETAG":"all-data^non-investment^111101050000527405^110105000000^non-construction^11110000000021039C^non-construction_expansion","DATAJSONTEXT":"{\"VERSION\":\"20210903\"}"},{"ID":26543306,"TASKGUID":"fbeb2558-95ed-45ea-a65a-612b20848d17","T_ID":"999aab19-ec34-40f8-a50d-f7f0dd9bbcb2","G_ID":"af07caa5-bc12-4fa1-acc7-c45b506dd9eb","M_CODE":"209681","MATERIAL_ID":"d6a45e4f-276c-42e5-b998-92a0cb8458fe","CD_TIME":"Dec 18, 2025 6:54:17 PM","CD_BATCH":"2025121800023","DISTRIBUTETAG":"all-data^non-investment^111101050000527405^110105000000^non-construction^11110000000021039C^non-construction_expansion","DATAJSONTEXT":"{\"VERSION\":\"20210903\"}"}]},{"ID":7927095,"TASKGUID":"fbeb2558-95ed-45ea-a65a-612b20848d17","T_ID":"9be00e96-130b-43fb-a147-907a29e2db18","P_ID":"d85f54c2-c777-48b2-b19d-17d02ff5a524","NAME":"华侨","NODE_LEVEL":2,"NODE_PATH":"/d85f54c2-c777-48b2-b19d-17d02ff5a524/9be00e96-130b-43fb-a147-907a29e2db18","CHILD_COUNT":0,"ORDER_NUM":2,"SERIAL_NUMBER":"1.2","CONDITION_ATTR":"02","IS_RADIO":"","IS_SUPPORT":"","CD_TIME":"Dec 18, 2025 6:54:17 PM","CD_BATCH":"2025121800023","DISTRIBUTETAG":"all-data^non-investment^111101050000527405^110105000000^non-construction^11110000000021039C^non-construction_expansion","DATAJSONTEXT":"{\"VERSION\":\"20220810\",\"TREE_TYPE\":\"\",\"CONSULTATION_QA\":\"\"}","parOrder":"","proOrder":"","newOrderNum":"001.002","itemGuideConditionRelatedList":[{"ID":26543299,"TASKGUID":"fbeb2558-95ed-45ea-a65a-612b20848d17","T_ID":"9be00e96-130b-43fb-a147-907a29e2db18","G_ID":"d77058ea-ff05-442d-90ff-93453146819c","M_CODE":"205631","MATERIAL_ID":"e430f53c-cea2-42a0-b775-5eb94639d54b","CD_TIME":"Dec 18, 2025 6:54:17 PM","CD_BATCH":"2025121800023","DISTRIBUTETAG":"all-data^non-investment^111101050000527405^110105000000^non-construction^11110000000021039C^non-construction_expansion","DATAJSONTEXT":"{\"VERSION\":\"20210903\"}"},{"ID":26543307,"TASKGUID":"fbeb2558-95ed-45ea-a65a-612b20848d17","T_ID":"9be00e96-130b-43fb-a147-907a29e2db18","G_ID":"b000f0e8-25ec-4d80-9f4a-e46ad1387e5d","M_CODE":"340576","MATERIAL_ID":"f00849ad-95ee-4925-bdd5-6819c72db807","CD_TIME":"Dec 18, 2025 6:54:17 PM","CD_BATCH":"2025121800023","DISTRIBUTETAG":"all-data^non-investment^111101050000527405^110105000000^non-construction^11110000000021039C^non-construction_expansion","DATAJSONTEXT":"{\"VERSION\":\"20210903\"}"}]}]
0
1

政务服务> 办事指南

对内地居民同华侨离婚进行登记

北京市

切换简洁版

  • 承诺件

    办件类型

  • 2

    到现场次数

  • 22工作日

    法定办结时限

  • 22工作日

    承诺办结时限

好差评

5.0

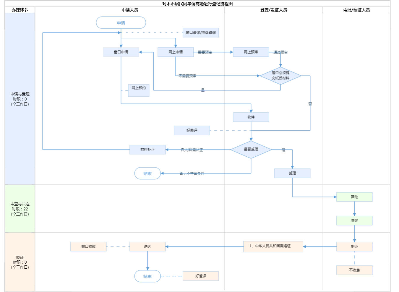
办件承诺办结时限说明:《中华人民共和国民法典》第一千零七十七条规定,自婚姻登记机关收到离婚登记申请之日起三十日内,任何一方不愿意离婚的,可以向婚姻登记机关撤回离婚登记申请。前款规定期限届满后三十日内,双方应当亲自到婚姻登记(承诺时限为办理流程中“审查与决定”环节的计时时限)

办件承诺办结时限说明:

《中华人民共和国民法典》第一千零七十七条规定,自婚姻登记机关收到离婚登记申请之日起三十日内,任何一方不愿意离婚的,可以向婚姻登记机关撤回离婚登记申请。前款规定期限届满后三十日内,双方应当亲自到婚姻登记(承诺时限为办理流程中“审查与决定”环节的计时时限)

基本信息

实施主体 北京市朝阳区民政局 服务对象
事项类型 行政确认 办理形式
受理条件 1.受理离婚登记申请的条件是: (一)婚姻登记处具有管辖权; (二)要求离婚的夫妻双方共同到婚姻登记处提出申请; (三)双方均具有完全民事行为能力; (四)当事人持有离婚协议书,协议书中载明双方自愿离婚的意思表示以及对子女抚养、财产及债务处理等事项协商一致的意见; (五)当事人持有内地婚姻登记机关或者中国驻外使(领)馆颁发的结婚证; (六)当事人各提交2张2寸单人近期半身免冠同版证件照; (七)当事人持有本规范第二十九条至第三十五条规定的有效身份证件。 (来源:民政部关于印发《婚姻登记工作规范》的通知(民发〔2025〕23号)第四十七条 ) 2.材料齐全,填写完整。
办理时间 工作日,周一至周五,上午09:00-12:00,下午 13:30-17:00(延时服务时间:8:30-9:00、12:00-13:30、17:00-17:30);周六,09:00-13:00,国务院、市人民政府规定放假调休的日期按照规定执行。 查看详情
办理地点 北京市朝阳区婚姻登记专业大厅:北京市朝阳区广渠路28号院甲208珠江帝景底商东北角综合窗口 查看详情
咨询方式

咨询电话:

(010)58631818【展开】

咨询窗口地址:

北京市朝阳区广渠路28号院甲208珠江帝景底商东北角婚姻登记处一层咨询台【展开】

投诉监督方式
基本编码 000711001000 事项编码 1111010500005274053000711001000
业务办理项编码 111101050000527405300071100100002 进驻大厅类型
权力来源 上级授权 网上支付
所属机构 北京市朝阳区民政局婚姻登记处 委托部门
联办机构 实施主体性质 法定机关
办理进程查询途径
行使层级 区级 运行系统 市级自建(垂管)
物流快递 办理方式 自办件
预约办理 数量限制 无数量限制
中介服务 权限划分
通办范围 全市 特殊程序
行使内容
必须现场办理原因说明 中华人民共和国民法典 第一千零七十六条 夫妻双方自愿离婚的,应当签订书面离婚协议,并亲自到婚姻登记机关申请离婚登记。离婚协议应当载明双方自愿离婚的意思表示和对子女抚养、财产以及债务处理等事项协商一致的意见。
显示更多

请选择情形:

提示:通过情形选择可引导出您办理该事项所需的材料,若要查看全部材料,请点击"查看全部材料"

查看全部材料 情形引导

收起
我选好了重选条件

序号 材料名称 材料来源 材料
必要性
数量要求 介质要求 表格及样例
下载
受理标准 提供材料
依据
其他要求
申请材料总要求
序号 材料名称 材料来源 材料
必要性
数量要求 介质要求 表格及样例
下载
受理标准 提供材料
依据
其他要求
申请材料总要求
显示更多

指南分享