3
01
1111010500005296XC
北京市朝阳区水务局
利用堤顶、戗台兼做公路审批(设区的市级权限)
1111010500005296XC300011911800201
1111010500005296XC3000119118002
0
fd8a6bc7-8b54-4fd2-a8a1-13627e34d962
01acfff7-52fe-4111-8dab-25b8623b29df
3
01
朝阳区水务局
110105000000
北京市朝阳区水务局
朝阳区政务服务中心:法定工作日: 上午: 09:00 - 12:00; 下午: 13:30 - 17:00; (延时服务时间: 工作日上午08:00 - 09:00; 中午12:00 - 13:30; 下午17:00 - 18:00; 周六上午09:00 - 11:30; 下午13:30 - 16:30; )
朝阳区政务服务中心:北京市朝阳区霄云路霄云里1号二层综合窗口
(一)符合《中华人民共和国河道管理条例》第15条 确需利用堤顶或者戗台兼做公路的,须经县级以上地方人民政府河道主管机关批准。(二)申请材料齐全,填写完整,符合申请材料中对材料的详细要求。(三)申请材料的原件或电子版本应清晰,按要求盖章。(四)所申请的利用堤顶或者戗台兼做公路的不涉及北京市市属河湖管理范围、保护范围,由区水务局负责审批。
{"IS_GUIDE":"0","ONLINE_DECLARE_SYSTEM_MODE":"02","ITEM_REALITY_USELEVEL":"","SERVICE_OBJCT":"","IS_CONSTRUCTION":"0","CL_SERVICE_TYPE":"","APP_CODE_ID":"","YESNO_CITY_UNICOM":"0^1","CROSS_AREA":"","ISSHOHCENTER":"0","WECHAT_CODE_ID":"0e213132-fdad-4646-b595-9655402bd886","FINANCIAL":"","LITTLEPROGRAM_CODE_NAME":"","CROSS_AREA_ALL":"","CROSS_PROVINCE":"","ALIAS_NAME":"[\"堤顶、戗台兼做公路\"]","EAR_DISABILITY_GRAD":"","LIB_DISABILITY_GRAD":"","SPEAK_DISABILITY_GRAD":"","REGISTER":"","ONLINE_HANDLING_DEPTH_STANDARD":"05","APPROVAL_TYPE":"1","MIND_DISABILITY_GRAD":"","ACCEPTSERVICE":"99","YWBLX_ID":"10a8cfca-e7e8-4e38-b125-c8e35727b755","ONLINE_DECLARE_SYSTEM_DEPT":"北京市政务服务和数据管理局","CONSTRUCTION_EXPANSION":"0","EMPOWER":"0","EXEMPT_MATERIALS":"","LITTLEPROGRAM_CODE_ID":"","EYE_DISABILITY_GRAD":"","ISMONVEINCENTER":"","DATA_FLAG":"XZXK_NEW","BUSINESS_APPROVAL_DEPT":"北京市水务局","POWER_NAME":"利用堤顶、戗台兼做公路审批","ITEM_ATTRIBUTE":"04^05^11","CROSS_AREA_ATEXT":"","AGE":"","BGSYSTEM_APPROVAL_OTHER":"","WIT_DISABILITY_GRAD":"","WECHAT_CODE_NAME":"朝阳政务.png","POWER_CODE":"B1705602","DISABILITY_TYPE":"","IS_ENABLE_CERTIFICATE_SHARE":"0","POWER_ATTRIBUTE":"1","ONLY_ID":"eac2d445-ac4a-418c-8f3c-1d077e284ace","YES_NO_OPEN":"1","systemDocumentWECHAT":{"ID":96704073,"TASKGUID":"fd8a6bc7-8b54-4fd2-a8a1-13627e34d962","DOC_ID":"0e213132-fdad-4646-b595-9655402bd886","DOC_NAME":"朝阳政务.png","DOC_EXT":"png","DOC_LASTMODIFIED":"Mar 28, 2025 11:11:11 AM","CD_TIME":"Apr 27, 2026 11:00:45 AM","CD_BATCH":"2026042700011","DISTRIBUTETAG":"all-data^non-investment^1111010500005296XC^110105000000^non-construction^11110000765000432H^non-construction_expansion","DATAJSONTEXT":"{\"VERSION\":\"20191230\"}"},"BGSYSTEM_APPROVAL_NAME":"北京市水行政审批系统","APP_CODE_NAME":"","HOLDER":"","VERSION":"20241125"}
[]
2
1^2^3^4
https://recept.banshi.beijing.gov.cn/online/accept#/accept/entry?matterType=single&matterId=11158792016484;https://recept.banshi.beijing.gov.cn/online/accept#/accept/entry?matterType=single&matterId=11158792016484&userType=legal

政务服务> 办事指南

利用堤顶、戗台兼做公路审批(设区的市级权限)

北京市

切换简洁版

  • 承诺件

    办件类型

  • 0

    到现场次数

  • 20工作日

    法定办结时限

  • 18工作日

    承诺办结时限

好差评

5.0

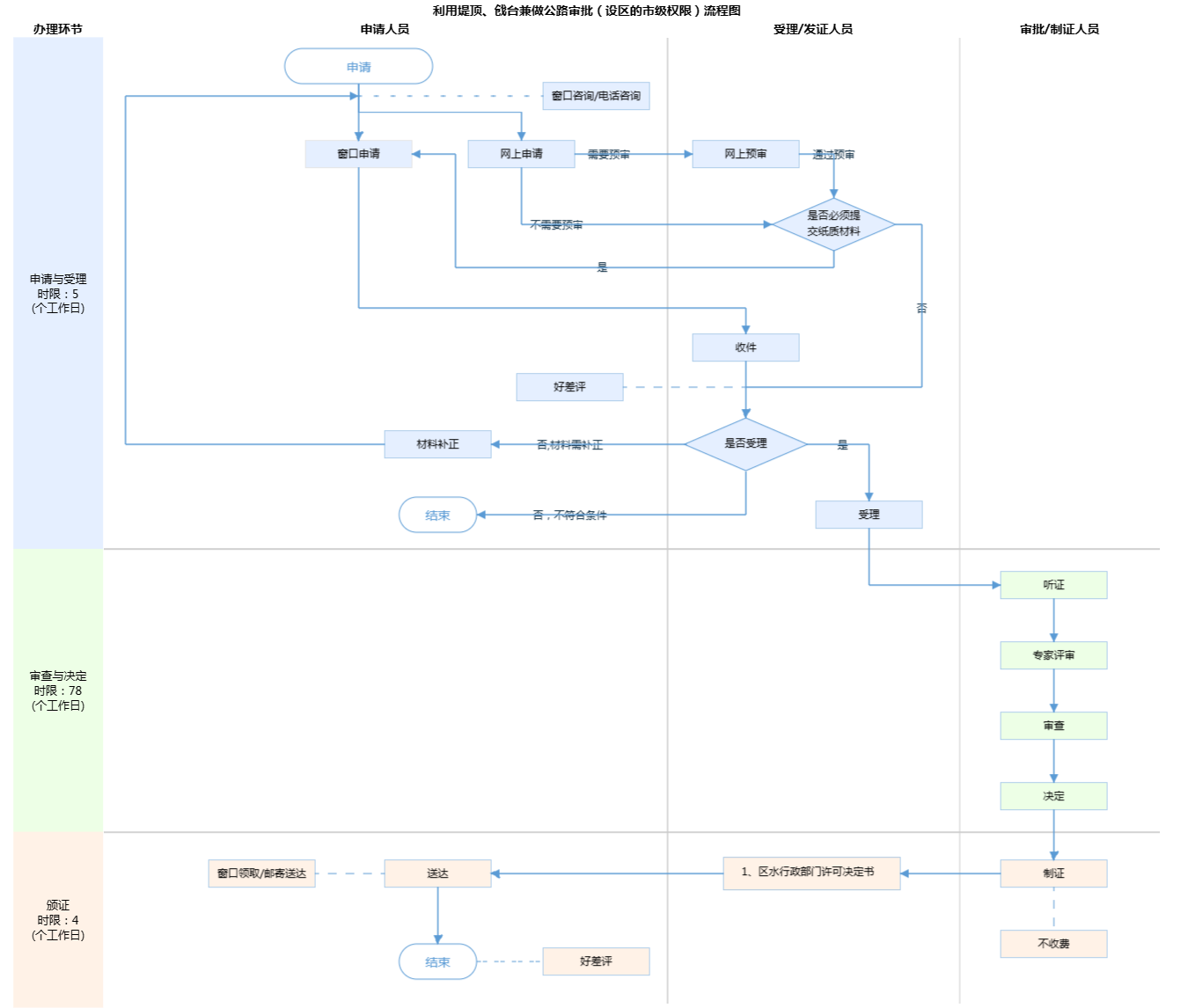
办件承诺办结时限说明:“专家评审”不计入承诺办结时限。(承诺时限为办理流程中“审查与决定”环节的计时时限)

办件承诺办结时限说明:

“专家评审”不计入承诺办结时限。(承诺时限为办理流程中“审查与决定”环节的计时时限)

基本信息

实施主体 北京市朝阳区水务局 服务对象
事项类型 行政许可 办理形式
受理条件 (一)符合《中华人民共和国河道管理条例》第15条 确需利用堤顶或者戗台兼做公路的,须经县级以上地方人民政府河道主管机关批准。(二)申请材料齐全,填写完整,符合申请材料中对材料的详细要求。(三)申请材料的原件或电子版本应清晰,按要求盖章。(四)所申请的利用堤顶或者戗台兼做公路的不涉及北京市市属河湖管理范围、保护范围,由区水务局负责审批。
办理时间 朝阳区政务服务中心:法定工作日: 上午: 09:00 - 12:00; 下午: 13:30 - 17:00; (延时服务时间: 工作日上午08:00 - 09:00; 中午12:00 - 13:30; 下午17:00 - 18:00; 周六上午09:00 - 11:30; 下午13:30 - 16:30; ) 查看详情
办理地点 朝阳区政务服务中心:北京市朝阳区霄云路霄云里1号二层综合窗口 查看详情
咨询方式

咨询电话:

(010)64681512【展开】

咨询窗口地址:

北京市朝阳区政务服务中心:北京市朝阳区霄云路霄云里1号二层综合窗口 【展开】

投诉监督方式
基本编码 000119118002 事项编码 1111010500005296XC3000119118002
业务办理项编码 1111010500005296XC300011911800201 进驻大厅类型
权力来源 法定本级行使 网上支付
所属机构 北京市朝阳区水务局 委托部门
联办机构 实施主体性质 法定机关
办理进程查询途径
行使层级 区级 运行系统 市级自建(垂管)
物流快递 办理方式 自办件
预约办理 数量限制
中介服务 权限划分
通办范围 特殊程序 专家评审
行使内容 在区属河湖管理、保护范围内利用堤顶、戗台兼做公路审批的由区级水务部门负责审批。
显示更多

请选择情形:

提示:通过情形选择可引导出您办理该事项所需的材料,若要查看全部材料,请点击"查看全部材料"

查看全部材料 情形引导

收起
我选好了重选条件

序号 材料名称 材料来源 材料
必要性
数量要求 介质要求 表格及样例
下载
受理标准 提供材料
依据
其他要求
申请材料总要求
序号 材料名称 材料来源 材料
必要性
数量要求 介质要求 表格及样例
下载
受理标准 提供材料
依据
其他要求
申请材料总要求
显示更多

指南分享