
市级
区级
乡镇
(街道)
村(社区)
市级
部门
显示更多
政务服务> 办事指南
朝阳区高碑店地区
切换简洁版
基本信息
| 实施主体 | 北京市朝阳区人民政府高碑店地区办事处 | 服务对象 | 自然人 |
| 事项类型 | 行政给付 | 办理形式 | 窗口办理 |
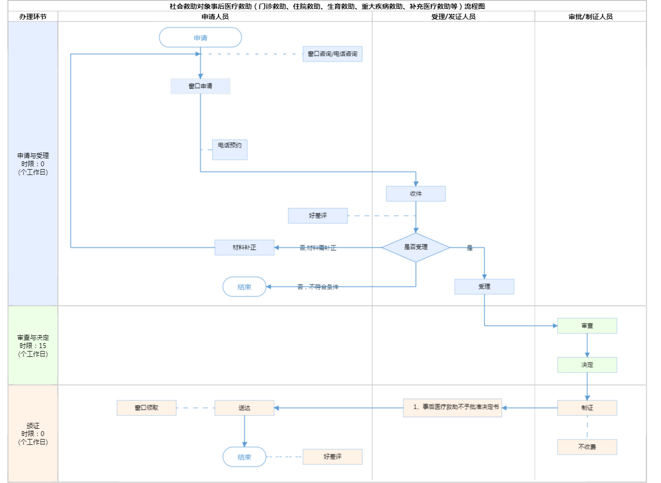
| 受理条件 | 持有特困供养、城乡居民最低生活保障和生活困难补助、低收入救助等社会救助证件的本市社会救助对象以及区级医疗救助政策规定的符合救助条件的其他困难人员,受乡镇人民政府(街道办事处)委托,乡镇人民政府(街道办事处)社会保障事务所应当承担事后医疗救助的事务性工作。查验申请人享受社会救助的证件,审核申请人提供的相关材料,材料齐备的予以受理,指导申请人填写《北京市城乡社会救助对象事后医疗救助待遇申请表》。材料不齐备的,乡镇人民政府(街道办事处)社会保障事务所应当填写《社会救助申请材料补正通知书》,书面告知申请人补齐所有规定材料。 | ||
| 办理时间 | 工作日,上午09:00-下午17:00,上午延时08:30-09:00,下午05:00-05:30,周六上午08:30-12:30(法定节假日除外) 查看详情 | ||
| 办理地点 | 朝阳区高碑店地区政务服务中心:北京市朝阳区高碑店北路甲1号综合窗口 查看详情 | ||
| 咨询方式 |
咨询电话: (010)85791471【展开】 咨询窗口地址: 北京市朝阳区高碑店地区政务服务中心:北京市朝阳区高碑店北路甲1号一层综合窗口【展开】 |
||
| 投诉监督方式 | 投诉监督电话: (010)12345【展开】 投诉窗口地址: 北京市朝阳区高碑店地区政务服务中心:北京市朝阳区高碑店北路甲1号一层综合窗口【展开】 |
||
| 基本编码 | 110541003002 | 事项编码 | 1111010500005383145110541003002 |
| 业务办理项编码 | 111101050000538314511054100300201 | 进驻大厅类型 | 政务服务中心 |
| 权力来源 | 上级下放 | 网上支付 | 否 |
| 所属机构 | 北京市朝阳区人民政府高碑店地区办事处 | 委托部门 | 无 |
| 联办机构 | 无 | 实施主体性质 | 法定机关 |
| 办理进程查询途径 | 现场查询:北京市朝阳区高碑店地区政务服务中心:北京市朝阳区高碑店北路甲1号一层综合窗口 电话查询:(010)85791471 |
||
| 行使层级 | 镇(乡、街道)级 | 运行系统 | 区级自建系统 |
| 物流快递 | 否 | 办理方式 | 自办件 |
| 预约办理 | 电话预约:(010)85791471 | 数量限制 | 符合条件无数量限制 |
| 中介服务 | 无 | 权限划分 | 街乡初审、区级终审 |
| 通办范围 | 全镇(街) | 特别程序 | 无 |
| 行使内容 | 无 | ||
| 必须现场办理原因说明 | 当前完全网上办理的条件上不成熟,后期待区里完善网上办理流程后会择机实行全部网上办理 | ||

无
| 序号 | 材料名称 | 材料来源 | 材料 必要性 |
数量要求 | 介质要求 | 表格及样例 下载 |
受理标准 | 提供材料 依据 |
其他要求 |
|---|---|---|---|---|---|---|---|---|---|
| 一 | 本市区级民政部门核发的社会救助证件包括特困供养、最低生活保障、生活困难补助、低收入救助 | 政府部门核发来源说明> | 必要 | 正本原件1份 | 结果文书类;纸质 | 样例下载 | 1.本市批准的社会救助对象 2.在救助有效期内 3.需确认材料是否按照办事指南中所列格式递交。【展开】 | 关于调整规范城乡社会救助对象医疗救助申请审批程序有关问题的通知【展开】 | 【展开】 |
| 二 | 北京市医疗门诊收费票据 | 申请人自备 | 必要 | 原件1份 | 文本类;纸质 | 样例下载 | 1.交款人与家庭成员一致 2.开票日期符合政策周期 3.需确认材料是否按照办事指南中所列格式递交。【展开】 | 关于调整规范城乡社会救助对象医疗救助申请审批程序有关问题的通知【展开】 | 【展开】 |
| 或北京市医疗住院收费票据 | 申请人自备 | 必要 | 原件1份 | 文本类;纸质 | 样例下载 | 1.交款人与家庭成员一致 2.开票日期符合政策周期 3.需确认材料是否按照办事指南中所列格式递交。【展开】 | 关于调整规范城乡社会救助对象医疗救助申请审批程序有关问题的通知【展开】 | 【展开】 | |
| 三 | 北京市城镇职工基本医疗保险或城乡居民基本医疗保险主管部门出具的费用结算分割单 | 申请人自备 | 必要 | 原件1份 | 文本类;纸质 | 样例下载 | 1.交款人与家庭成员一致 2.开票日期符合政策周期 3.需确认材料是否按照办事指南中所列格式递交。【展开】 | 关于调整规范城乡社会救助对象医疗救助申请审批程序有关问题的通知【展开】 | 【展开】 |
| 四 | 本市医保定点医疗机构出具的医疗诊断证明 | 中介机构或法定机构产生来源说明> | 必要 | 原件1份 | 文本类;纸质 | 样例下载 | 1.疾病诊断 2.盖章【展开】 | 关于调整规范城乡社会救助对象医疗救助申请审批程序有关问题的通知【展开】 | 【展开】 |
| 申请材料总要求 | 无 | ||||||||

无
| 办理步骤 | 办理时限 | 办理人员 | 办理结果 |
|---|---|---|---|
| 受理 | 0个工作日 | 综窗人员 | 完成受理 |
审查标准 材料齐备的予以受理,指导申请人填写《北京市城乡社会救助对象事后医疗救助待遇申请表》。材料不齐备的,乡镇人民政府(街道办事处)社会保障事务所应当填写《社会救助申请材料补正通知书》,书面告知申请人补齐所有规定材料。【展开】 | |||
| 办理步骤 | 办理时限 | 办理人员 | 办理结果 |
|---|---|---|---|
| 审查 | 10个工作日 | 乡镇(街道)医疗救助主管 | 完成审核 |
审查标准 区医保部门应当自收到乡镇人民政府(街道办事处)上报材料后5个工作日内完成审批工作。对于不符合救助条件的,区医保部门应当在做出不予审批决定后2个工作日内,由社保所送达《事后医疗救助待遇不予批准决定书》,书面告知申请人并说明理由。【展开】 | |||
| 办理步骤 | 办理时限 | 办理人员 | 办理结果 |
|---|---|---|---|
| 决定 | 5个工作日 | 区级医疗救助主管 | 完成审批 |
审查标准 区医保部门应当自收到乡镇人民政府(街道办事处)上报材料后5个工作日内完成审批工作。对于不符合救助条件的,区医保部门应当在做出不予审批决定后2个工作日内,由社保所送达《事后医疗救助待遇不予批准决定书,书面告知申请人并说明理由。【展开】 | |||
| 办理步骤 | 办理时限 | 办理人员 | 结果名称 |
|---|---|---|---|
| 发证 | 0个工作日 | 综窗人员 | 1、事后医疗救助不予批准决定书 |
| 送达方式 | |||
|---|---|---|---|
网站下载:朝阳区医疗救助信息系统 | |||
无
| 事后医疗救助不予批准决定书 | |
| 结果名称 | 事后医疗救助不予批准决定书 |
|---|---|
| 结果文书类型 | 其他 |
| 结果样本 | 事后医疗救助不予批准决定书.jpg |
| 有效时间 | 做出不予审批决定后2个工作日内 |
无
| 【行政法规】社会救助暂行办法 | |
| 制定机关 | 中华人民共和国国务院 |
|---|---|
| 依据名称 | 社会救助暂行办法 |
| 发布号令(文号) | 中华人民共和国国务院令第649号 |
| 法条(具体规定)内容 | 第二十八条 下列人员可以申请相关医疗救助: (一)最低生活保障家庭成员; (二)特困供养人员; (三)县级以上人民政府规定的其他特殊困难人员。 第二十九条 医疗救助采取下列方式: (一)对救助对象参加城镇居民基本医疗保险或者新型农村合作医疗的个人缴费部分,给予补贴; (二)对救助对象经基本医疗保险、大病保险和其他补充医疗保险支付后,个人及其家庭难以承担的符合规定的基本医疗自负费用,给予补助。 医疗救助标准,由县级以上人民政府按照经济社会发展水平和医疗救助资金情况确定、公布。【展开】 |
| 【地方政府规章】北京市社会救助实施办法 | |
| 制定机关 | 北京市人民政府 |
|---|---|
| 依据名称 | 北京市社会救助实施办法 |
| 发布号令(文号) | 北京市人民政府令 第282号 |
| 法条(具体规定)内容 | 第十九条 本市对符合条件的最低生活保障家庭成员、特困人员、低收入家庭成员,以及市、区人民政府规定的其他特殊困难人员,给予医疗救助。 第二十条 医疗救助采取下列方式: (一)对最低生活保障家庭成员、特困人员、低收入家庭成员参加城乡居民基本医疗保险的个人缴费部分,给予全额资助; (二)对救助对象经基本医疗保险、生育保险、工伤保险、大病保险和商业补充医疗保险等支付后,由个人负担的符合本市规定的医疗费用,按照门诊、住院、生育、重大疾病等不同情形,分别给予救助。【展开】 |
| 【规范性文件】关于调整完善我市城乡医疗救助制度的意见 | |
| 制定机关 | 北京市民政局 北京市人力资源和社会保障局 北京市卫生和计划生育委员会 北京市财政局 |
|---|---|
| 依据名称 | 关于调整完善我市城乡医疗救助制度的意见 |
| 发布号令(文号) | 京民社救发〔2014〕219号 |
| 法条(具体规定)内容 | (一)资助参保参合。资助社会救助对象参加城镇居民基本医疗保险或新型农村合作医疗,其个人缴费部分由所在区县财政全额负担。 (三)门诊救助和住院救助。取消医疗救助起付线。社会救助对象就诊时发生的医疗费用,在经过城镇职工基本医疗保险、城镇居民基本医疗保险或新型农村合作医疗等基本医疗保险和商业保险报销后,可按下列政策享受救助。 (四)重大疾病救助。社会救助对象因罹患重大疾病(具体病种见附件)发生的门诊或住院医疗费用,在经过城镇职工基本医疗保险、城镇居民基本医疗保险或新型农村合作医疗等基本医疗保险和商业保险报销后,可按下列政策享受重大疾病救助。 (五)生育救助。根据《关于加强北京市农村孕产妇住院分娩工作的实施意见》,享受社会救助的农村贫困孕产妇,在享受住院分娩财政补贴和新农合补偿的基础上,符合条件的还可享受生育救助。 (六)住院押金减免。社会救助对象需住院救治的,凭民政部门出具的证明,可在承担住院押金减免和出院即时结算的定点医疗机构享受押金减免服务。【展开】 |
| 【规范性文件】北京市民政局 北京市人力资源和社会保障局 北京市卫生和计划生育委员会 北京市财政局关于开展因病致贫家庭医疗救助有关问题的通知(试行) | |
| 制定机关 | [北京市民政局] |
|---|---|
| 依据名称 | 北京市民政局 北京市人力资源和社会保障局 北京市卫生和计划生育委员会 北京市财政局关于开展因病致贫家庭医疗救助有关问题的通知(试行) |
| 发布号令(文号) | 京民社救发〔2015〕403号 |
| 法条(具体规定)内容 | (一)按病种救助。具有本市户籍,未享受城乡居民最低生活保障或低收入等社会救助的城乡居民及其共同生活的家庭成员,因罹患重大疾病(具体病种见附件1),在本市医疗保险或新型农村合作医疗定点医疗机构就医,一个自然年度内家庭支出医疗费用较高,在经过城镇职工基本医疗保险或城镇居民基本医疗保险、新型农村合作医疗和城乡居民大病保险,以及商业保险报销赔付和各种救助后,家庭负担的合规医疗费用超过承受能力,基本生活出现严重困难的,由区县民政部门给予医疗救助。 合规医疗费用按照城镇职工基本医疗保险、城镇居民基本医疗保险、新型农村合作医疗等基本医疗保险和城乡居民大病保险有关规定确定。 (二)按费用救助。具有本市户籍,未享受城乡居民最低生活保障或低收入等社会救助的城乡居民及其共同生活的家庭成员,因罹患上述病种以外的重大疾病,在本市医疗保险定点医疗机构就医,发生高额医疗费用、超过家庭承受能力、基本生活出现严重困难,由区县民政部门按照《关于调整完善我市城乡医疗救助制度的意见》(京民社救发〔2014〕219号)有关规定给予医疗救助。具体认定条件、救助标准由区县民政部门会同财政部门共同研究制定。【展开】 |
| 【规范性文件】关于调整规范城乡社会救助对象医疗救助申请审批程序有关问题的通知 | |
| 制定机关 | 北京市民政局 |
|---|---|
| 依据名称 | 关于调整规范城乡社会救助对象医疗救助申请审批程序有关问题的通知 |
| 发布号令(文号) | 京民社救发〔2015〕346号 |
| 法条(具体规定)内容 | 对于社会救助对象在医保或新农合定点医疗机构发生的门诊费用,或自行选择事后医疗救助发生的住院费用,由申请人持相关证明材料按以下程序办理:(一)申请。社会救助对象申请事后医疗救助待遇,应当按照属地管理的原则,由共同生活的家庭成员向户籍所在地乡镇人民政府(街道办事处)社会保障事务所提出书面申请,同时提交以下证明材料: 1.北京市医疗门诊收费票据或北京市医疗住院收费票据,以及北京市城镇职工基本医疗保险或城镇居民基本医疗保险、新农合等主管部门出具的费用结算分割单。 2.本市医保或新农合定点医疗机构出具的诊断证明。 3.罹患重大疾病的,需提供本市二级及以上医保或新农合定点医疗机构出具的诊断证明。 4.怀孕分娩的,需提供生育服务证复印件。【展开】 |
是否收费:否
| 1、需要携带身份证吗? |
|---|
| 需要携带本人身份证原件 |
指南分享
主办:北京市人民政府办公厅
承办:北京市政务服务和数据管理局
版权所有:北京市人民政府网站 京ICP备05060933号
政府网站标识码:1100000088 京公网安备 11010502039640 京ICP备05060933号
运行管理:首都之窗运行管理中心