政务服务> 办事指南
北京市
切换简洁版
基本信息
| 实施主体 | 北京市丰台区农业农村局 | 服务对象 | |
| 事项类型 | 行政许可 | 办理形式 | |
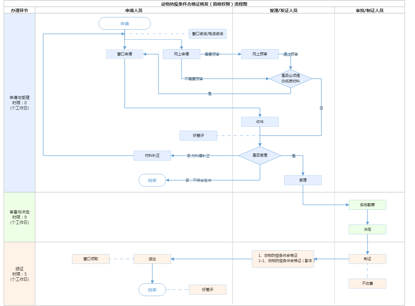
| 受理条件 | 一、《动物防疫条件审查办法》第6条:动物饲养场、动物隔离场所、动物屠宰加工场所以及动物和动物产品无害化处理场所应当符合下列条件:各场所之间,各场所与动物诊疗场所、居民生活区、生活饮用水水源地、学校、医院等公共场所之间保持必要的距离;场区周围建有围墙等隔离设施;场区出入口处设置运输车辆消毒通道或者消毒池,并单独设置人员消毒通道;生产经营区与生活办公区分开,并有隔离设施;生产经营区入口处设置人员更衣消毒室;配备与其生产经营规模相适应的执业兽医或者动物防疫技术人员;配备与其生产经营规模相适应的污水、污物处理设施,清洗消毒设施设备,以及必要的防鼠、防鸟、防虫设施设备;建立隔离消毒、购销台账、日常巡查等动物防疫制度。 第7条:动物饲养场除符合第6规定外,还应当符合下列条件:设置配备疫苗冷藏冷冻设备、消毒和诊疗等防疫设备的兽医室;生产区清洁道、污染道分设;具有相对独立的动物隔离舍;配备符合国家规定的病死动物和病害动物产品无害化处理设施设备或者冷藏冷冻等暂存设施设备;建立免疫、用药、检疫申报、疫情报告、无害化处理、畜禽标识及养殖档案管理等动物防疫制度。禽类饲养场内的孵化间与养殖区之间应当设置隔离设施,并配备种蛋熏蒸消毒设施,孵化间的流程应当单向,不得交叉或者回流。种畜禽场还应当有国家规定的动物疫病的净化制度;有动物精液、卵、胚胎采集等生产需要的,应当设置独立的区域。 第8条:动物隔离场所除符合第6规定外,还应当符合下列条件:饲养区内设置配备疫苗冷藏冷冻设备、消毒和诊疗等防疫设备的兽医室;饲养区内清洁道、污染道分设;配备符合国家规定的病死动物和病害动物产品无害化处理设施设备或者冷藏冷冻等暂存设施设备; 建立动物进出登记、免疫、用药、疫情报告、无害化处理等动物防疫制度。 第9条:动物屠宰加工场所除符合第6规定外,还应当符合下列条件:入场动物卸载区域有固定的车辆消毒场地,并配备车辆清洗消毒设备;有与其屠宰规模相适应的独立检疫室和休息室;有待宰圈、急宰间,加工原毛、生皮、绒、骨、角的,还应当设置封闭式熏蒸消毒间;屠宰间配备检疫操作台;有符合国家规定的病死动物和病害动物产品无害化处理设施设备或者冷藏冷冻等暂存设施设备;建立动物进场查验登记、动物产品出场登记、检疫申报、疫情报告、无害化处理等动物防疫制度。 第10条:动物和动物产品无害化处理场所除符合第6规定外,还应当符合下列条件:无害化处理区内设置无害化处理间、冷库;配备与其处理规模相适应的病死动物和病害动物产品的无害化处理设施设备,符合农业农村部规定条件的专用运输车辆,以及相关病原检测设备,或者委托有资质的单位开展检测;建立病死动物和病害动物产品入场登记、无害化处理记录、病原检测、处理产物流向登记、人员防护等动物防疫制度。^申请材料要求:1.申请二、(1)材料齐全,纸质材料采用A4纸打印; (2)信息填写完整真实、与相关印证材料保持一致; (3)申请表有申请企业公章。 | ||
| 办理时间 | 丰台区政务服务中心:法定工作日: 上午: 08:30 - 12:00; 下午: 12:00 - 17:30; (延时服务时间: 工作日上午08:30 - 09:00; 下午17:00 - 17:30; 周六上午08:30 - 12:30; ) 查看详情 | ||
| 办理地点 | 丰台区政务服务中心:北京市丰台区南苑路7号丰台政务服务中心一层综合窗口 查看详情 | ||
| 咨询方式 |
咨询电话: (010)63397070【展开】 咨询窗口地址: 丰台区政务服务中心:北京市丰台区南苑路7号(南三环木樨园桥西南角)一层综合咨询台【展开】 |
||
| 投诉监督方式 | |||
| 基本编码 | 000120339000 | 事项编码 | TEFT110106000100063000120339000 |
| 业务办理项编码 | TEFT11010600010006300012033900001 | 进驻大厅类型 | |
| 权力来源 | 上级授权 | 网上支付 | 否 |
| 所属机构 | 北京市丰台区农业农村局 | 委托部门 | 无 |
| 联办机构 | 无 | 实施主体性质 | 法定机关 |
| 办理进程查询途径 | |||
| 行使层级 | 区级 | 运行系统 | 区级统建系统 |
| 物流快递 | 否 | 办理方式 | 初审件 |
| 预约办理 | 数量限制 | 无 | |
| 中介服务 | 无 | 权限划分 | |
| 通办范围 | 全区 | 特殊程序 | 无 |
| 行使内容 | 1.动物饲养场、动物隔离场所、动物屠宰加工场所以及动物和动物产品无害化处理场所,应当符合本办法规定的动物防疫条件,并取得动物防疫条件合格证。 2.本申请需要在选址评估完毕并在场所竣工后提交。 | ||

指南分享