政务服务> 办事指南
北京市
切换简洁版
承诺件
办件类型
2
到现场次数
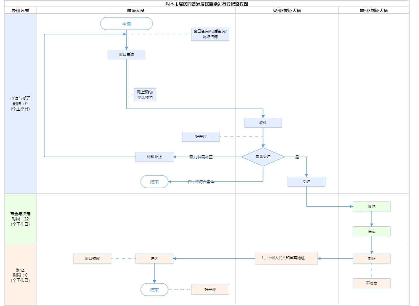
22工作日
法定办结时限
22工作日
承诺办结时限
办件承诺办结时限说明:《中华人民共和国民法典》第一千零七十七条规定,自婚姻登记机关收到离婚登记申请之日起三十日内,任何一方不愿意离婚的,可以向婚姻登记机关撤回离婚登记申请。前款规定期限届满后三十日内,双方应当亲自到婚姻登记(承诺时限为办理流程中“审查与决定”环节的计时时限)
办件承诺办结时限说明:
《中华人民共和国民法典》第一千零七十七条规定,自婚姻登记机关收到离婚登记申请之日起三十日内,任何一方不愿意离婚的,可以向婚姻登记机关撤回离婚登记申请。前款规定期限届满后三十日内,双方应当亲自到婚姻登记(承诺时限为办理流程中“审查与决定”环节的计时时限)
基本信息
| 实施主体 | 北京市丰台区民政局 | 服务对象 | |
| 事项类型 | 行政确认 | 办理形式 | |
| 受理条件 | 1.受理离婚登记申请的条件是: (一)婚姻登记处具有管辖权; (二)要求离婚的夫妻双方共同到婚姻登记处提出申请; (三)双方均具有完全民事行为能力; (四)当事人持有离婚协议书,协议书中载明双方自愿离婚的意思表示以及对子女抚养、财产及债务处理等事项协商一致的意见; (五)当事人持有内地婚姻登记机关或者中国驻外使(领)馆颁发的结婚证; (六)当事人各提交2张2寸单人近期半身免冠同版证件照; (七)当事人持有本规范第二十九条至第三十五条规定的有效身份证件。 (来源:民政部关于印发《婚姻登记工作规范》的通知(民发〔2025〕23号)第四十七条 ) 2.材料齐全,填写完整。 | ||
| 办理时间 | 丰台区政务服务中心婚姻登记专区:法定工作日: 上午: 08:30 - 12:00; 下午: 12:00 - 17:30; (延时服务时间: 工作日上午08:30 - 09:00; 下午17:00 - 17:30; 周六上午08:30 - 12:30; ) 查看详情 | ||
| 办理地点 | 丰台区政务服务中心婚姻登记专区:北京市丰台区南苑路7号丰台政务服务中心三层3-10窗口 查看详情 | ||
| 咨询方式 |
咨询电话: (010)63892457【展开】 咨询窗口地址: 丰台区政务服务中心:北京市丰台区南苑路7号(南三环木樨园桥西南角)三层咨询台【展开】 |
||
| 投诉监督方式 | |||
| 基本编码 | 000711001000 | 事项编码 | 11110106000062885L3000711001000 |
| 业务办理项编码 | 11110106000062885L300071100100005 | 进驻大厅类型 | |
| 权力来源 | 上级授权 | 网上支付 | 否 |
| 所属机构 | 北京市丰台区民政局婚姻登记事务中心 | 委托部门 | 无 |
| 联办机构 | 无 | 实施主体性质 | 法定机关 |
| 办理进程查询途径 | |||
| 行使层级 | 区级 | 运行系统 | 市级自建(垂管) |
| 物流快递 | 否 | 办理方式 | 自办件 |
| 预约办理 | 数量限制 | 无 | |
| 中介服务 | 无 | 权限划分 | |
| 通办范围 | 全市 | 特殊程序 | 无 |
| 行使内容 | 无 | ||
| 必须现场办理原因说明 | 中华人民共和国民法典 第一千零七十六条 夫妻双方自愿离婚的,应当签订书面离婚协议,并亲自到婚姻登记机关申请离婚登记。离婚协议应当载明双方自愿离婚的意思表示和对子女抚养、财产以及债务处理等事项协商一致的意见。 | ||

指南分享