政务服务> 办事指南
北京市
切换简洁版
基本信息
| 实施主体 | 南苑街道机场社区 | 服务对象 | |
| 事项类型 | 公共服务 | 办理形式 | |
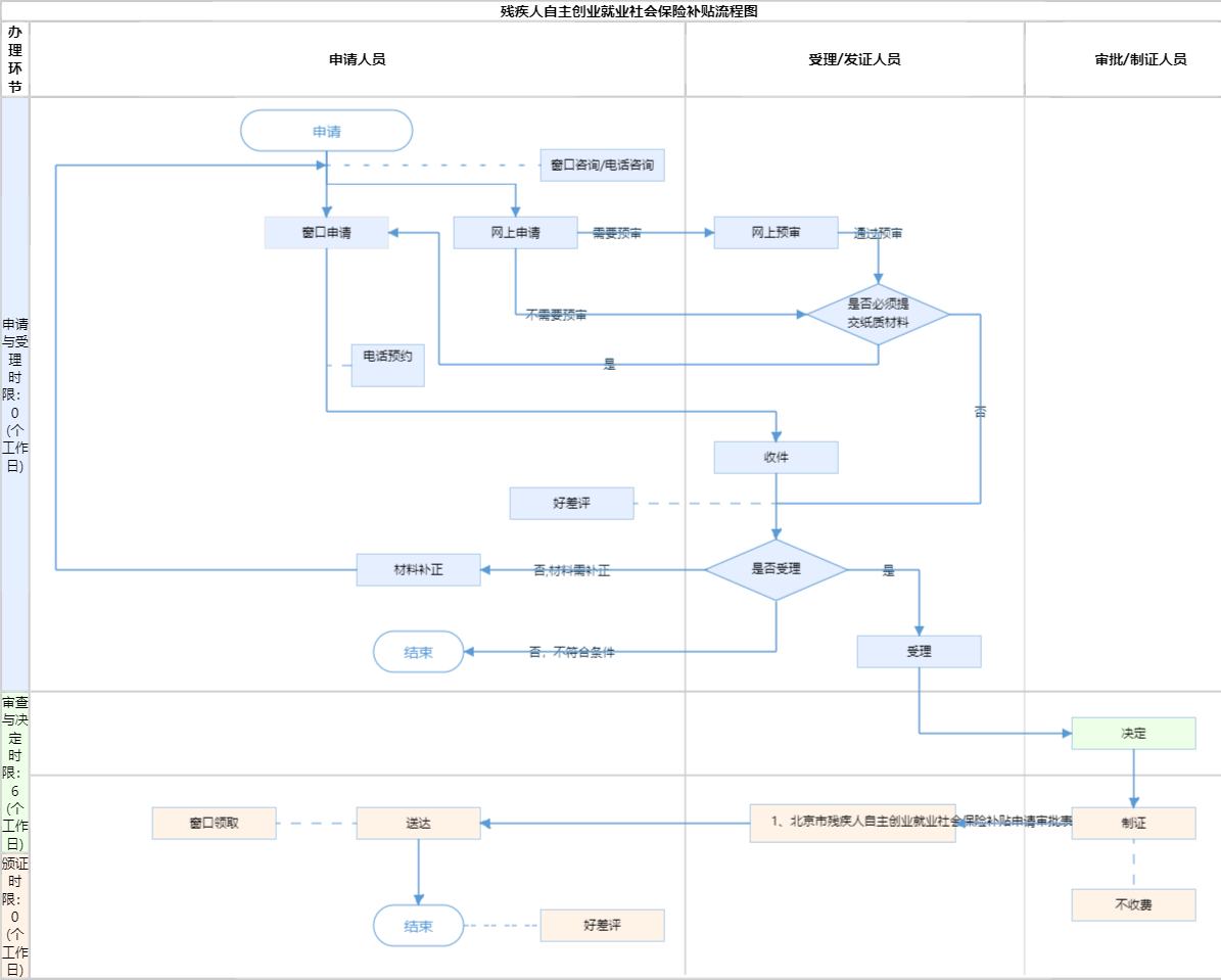
| 受理条件 | 一、依据《关于进一步促进本市残疾人就业工作的若干措施》(京残发〔2018〕26号)附件4.《北京市残疾人自主创业就业社会保险补贴实施细则》第二条,具有本市户籍,持有《中华人民共和国残疾人证》(智能卡)的残疾人,实现自主创业就业,符合下列条件的,可申请享受社会保险补贴: (一)劳动年龄内(男年满16周岁、不满60周岁,女年满16周岁、不满50周岁),按个体灵活就业人员标准缴纳社会保险费的,可享受社会保险补贴。 (二)残疾人达到法定退休年龄,基本养老保险累计缴费不足15年并按规定继续缴费的,可继续享受社会保险补贴。 二、材料要求:(1)材料齐全,填写完整;(2)核对提交的证照证件齐全完整、合法有效,如提交复印件,应完整清晰并与原件一致。 | ||
| 办理时间 | 丰台区南苑街道政务服务中心:法定工作日: 上午: 08:30 - 12:00; 下午: 12:00 - 17:30; (延时服务时间: 工作日上午08:30 - 09:00; 下午17:00 - 17:30; 周六上午08:30 - 12:30; ) 查看详情 | ||
| 办理地点 | 北京市丰台区机场社区服务站:北京市丰台区警备东路6号三区综合受理窗口 查看详情 | ||
| 咨询方式 |
咨询电话: (010)67990290【展开】 咨询窗口地址: 北京市丰台区南苑街道政务服务中心:北京市丰台区槐房路66号一层综合窗口【展开】 |
||
| 投诉监督方式 | |||
| 基本编码 | 112073031009 | 事项编码 | 11110106000063386J511207303100911110106000063386J04 |
| 业务办理项编码 | 11110106000063386J51120730310090111110106000063386J04 | 进驻大厅类型 | |
| 权力来源 | 上级授权 | 网上支付 | 否 |
| 所属机构 | 南苑街道机场社区 | 委托部门 | 无 |
| 联办机构 | 无 | 实施主体性质 | 授权组织 |
| 办理进程查询途径 | |||
| 行使层级 | 村(社区)级 | 运行系统 | 市级自建(垂管) |
| 物流快递 | 否 | 办理方式 | 自办件 |
| 预约办理 | 数量限制 | 无数量限制 | |
| 中介服务 | 无 | 权限划分 | |
| 通办范围 | 全区 | 特殊程序 | 无 |
| 行使内容 | 《关于进一步促进本市残疾人就业工作的若干措施》(京残发〔2018〕26号)附件4.《北京市残疾人自主创业就业社会保险补贴实施细则》第六条 街道(乡镇)残联受理申请后进行初审,对符合条件的,报区残疾人就业服务机构。区残疾人就业服务机构对街道(乡镇)残联提交材料进行审查核实后,报区残联审批。区残联审批批准后,由区残疾人就业服务机构将补贴资金通过《中华人民共和国残疾人证》(智能卡)发放给申请人。 | ||

指南分享