政务服务> 办事指南
北京市
切换简洁版
基本信息
| 实施主体 | 东铁营街道横七条路第一社区 | 服务对象 | |
| 事项类型 | 公共服务 | 办理形式 | |
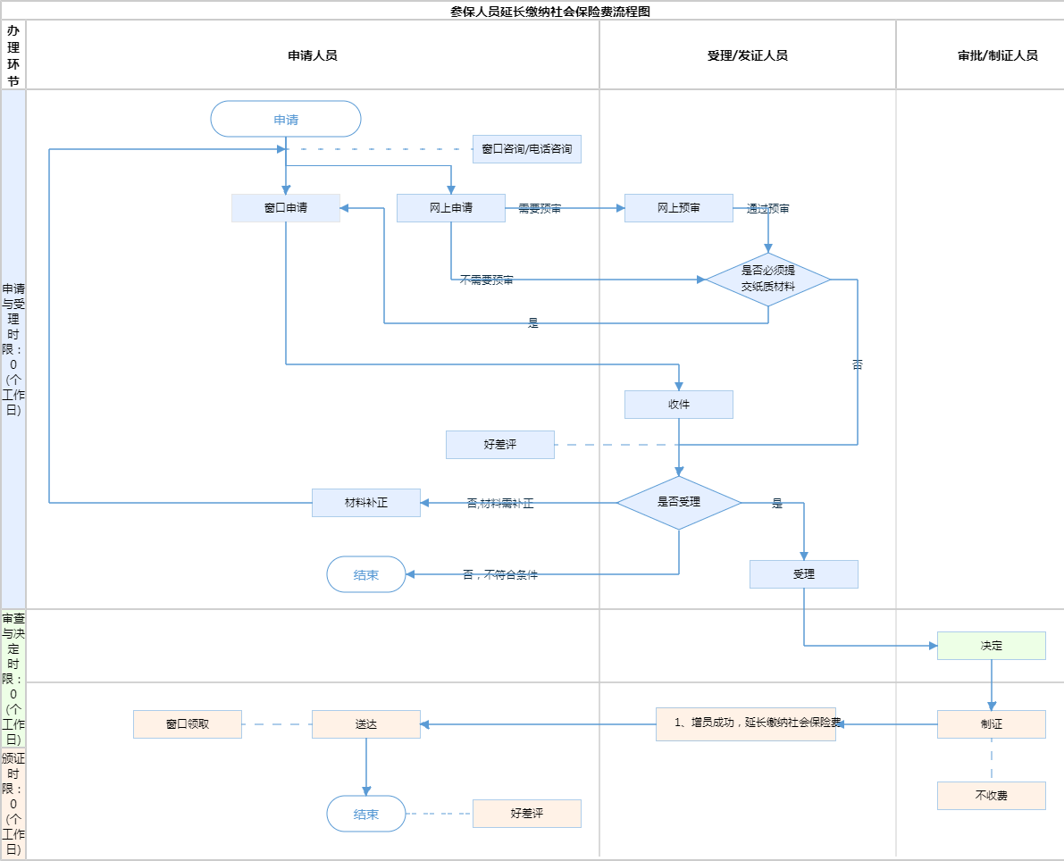
| 受理条件 | (1)符合要求并自愿延长缴纳社会保险费的申请人:①本市户籍人员到达法定退休年龄时,参保单位先到参保地医(社)保经办机构办理医疗保险减员手续。②本市城镇户籍人员到户口所在区人力资源公共服务中心办理存档手续,并由区人力资源公共服务中心持参保人身份证、户口簿原件及复印件到区社保经办机构办理增员手续(本市农业户籍人员、本市无档案人员到户口所在社保所,持以上材料按流程办理),同时完成延长缴纳社会保险费扣款手续。 (2)外埠参保人员人员符合在京领取养老待遇及延期缴费条件的达法定退休年龄时:①参保单位到参保地医(社)保经办机构办理医疗保险减员手续。②外埠户籍人员持参保人身份证、户口簿原件及复印件、《外埠户籍参保人员延长缴纳社会保险费申请表》等材料到用人单位注册地的社保所办理延期手续。社保所审核无误后到持以上材料前往医(社)保经办机构办理增员手续并完成延长缴纳社会保险费扣款手续。 | ||
| 办理时间 | 丰台区东铁匠营街道政务服务中心:法定工作日: 上午: 09:00 - 12:00; 下午: 12:00 - 17:00; {延时服务时间: 工作日上午08:30 - 09:00; 下午17:00 - 17:30; 周六上午09:00 - 13:00; } 查看详情 | ||
| 办理地点 | 北京市丰台区东铁匠营街道横七条第一社区服务站:北京市丰台区横七条11号院3-3-103一层综合受理窗口 查看详情 | ||
| 咨询方式 |
咨询电话: (010)67649134【展开】 咨询窗口地址: 北京市丰台区东铁匠营政务服务中心:北京市丰台区定安东里甲11号东铁匠营街道政务服务中心大厅1层9窗口【展开】 |
||
| 投诉监督方式 | |||
| 基本编码 | 112041046001 | 事项编码 | 111101060000634741511204104600111110106000063474107 |
| 业务办理项编码 | 11110106000063474151120410460011111010600006347410701 | 进驻大厅类型 | |
| 权力来源 | 法定本级行使 | 网上支付 | 否 |
| 所属机构 | 东铁营街道横七条路第一社区 | 委托部门 | 丰台区人力资源和社会保障局 |
| 联办机构 | 无 | 实施主体性质 | 受委托组织 |
| 办理进程查询途径 | |||
| 行使层级 | 村(社区)级 | 运行系统 | 区级统建系统 |
| 物流快递 | 否 | 办理方式 | 自办件 |
| 预约办理 | 数量限制 | 无 | |
| 中介服务 | 无 | 权限划分 | 分条件办理(区街) |
| 通办范围 | 全镇(街) | 特别程序 | 无 |
| 行使内容 | 无 | ||
| 必须现场办理原因说明 | 现场核查办事所需材料 | ||

无
| 序号 | 材料名称 | 材料来源 | 材料 必要性 |
数量要求 | 介质要求 | 表格及样例 下载 |
受理标准 | 提供材料 依据 |
其他要求 | 申请材料总要求 | 参保单位办理延长缴费的: (1)《北京市社会保险个人信息变更登记表》加盖单位公章,一式2份; (2)《达到法定退休年龄的职工因工作需要继续留用备案核准表》(需养老行政部门盖章审核)或人社系统审核完成的系统截图。 公服、街镇办理延长缴费的: 参保人身份证、户口簿原件及复印件。外埠户籍还需提供《外埠户籍参保人员延长缴纳社会保险费申请表》1份。 |
|---|
| 序号 | 材料名称 | 材料来源 | 材料 必要性 |
数量要求 | 介质要求 | 表格及样例 下载 |
受理标准 | 提供材料 依据 |
其他要求 | 申请材料总要求 | 参保单位办理延长缴费的: (1)《北京市社会保险个人信息变更登记表》加盖单位公章,一式2份; (2)《达到法定退休年龄的职工因工作需要继续留用备案核准表》(需养老行政部门盖章审核)或人社系统审核完成的系统截图。 公服、街镇办理延长缴费的: 参保人身份证、户口簿原件及复印件。外埠户籍还需提供《外埠户籍参保人员延长缴纳社会保险费申请表》1份。 |
|---|

无
无
指南分享