政务服务> 办事指南
北京市
切换简洁版
基本信息
| 实施主体 | 北京市丰台区成寿寺街道分中寺村村民委员会 | 服务对象 | |
| 事项类型 | 公共服务 | 办理形式 | |
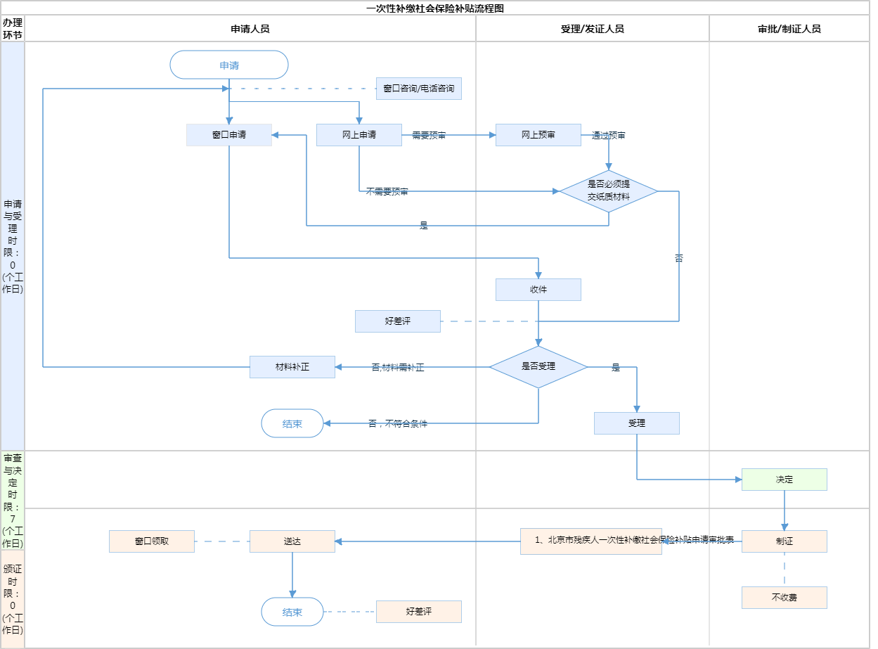
| 受理条件 | 一、依据《关于印发<关于进一步促进本市残疾人就业工作的若干措施>的通知》(京残发〔2018〕26号)附件4.《北京市残疾人自主创业就业社会保险补贴实施细则》第二条规定,具有本市户籍,持有《中华人民共和国残疾人证》(智能卡)的残疾人,实现自主创业就业,符合下列条件的,可申请享受社会保险补贴和一次性补缴社会保险补贴:(三)2010年12月31日前男年满50周岁、女年满40周岁,且在2011年3月31日前参加了城镇职工社会保险并完成缴费,达到法定退休年龄,基本养老保险累计缴费满15年,或继续缴费后基本养老保险累计缴费满15年,并按规定一次性补缴职工医疗保险差额年限费用享受职工医疗保险退休人员待遇的,可享受一次性补缴社会保险补贴。(四)2010年12月31日前男年满50周岁、女年满40周岁,且在2011年3月31日前参加了城镇职工社会保险并完成缴费,达到国家规定退休年龄后,继续缴费至男年满65周岁、女年满55周岁,缴纳基本养老保险费年限未达到规定的按月享受待遇的缴费年限,缴纳基本医疗保险费年限未达到享受退休人员基本医疗保险待遇的缴费年限,按规定一次性补缴差额年限社会保险费的,可申请享受一次性补缴社会保险补贴。 二、材料要求:(1)材料齐全,填写完整;(2)核对提交的证照证件齐全完整、合法有效,如提交复印件,应完整清晰并与原件一致。 | ||
| 办理时间 | 丰台区成寿寺街道政务服务中心:法定工作日: 上午: 09:00 - 12:00; 下午: 12:00 - 17:00; (延时服务时间: 工作日上午08:30 - 09:00; 下午17:00 - 17:30; 周六上午09:00 - 13:00; ) 查看详情 | ||
| 办理地点 | 北京市丰台区分中寺275号分中寺村村委会 查看详情 | ||
| 咨询方式 |
咨询电话: (010)67677343【展开】 咨询窗口地址: 北京市丰台区成寿寺政务服务中心:北京市丰台区南方庄乙56号(综合受理窗口)【展开】 |
||
| 投诉监督方式 | |||
| 基本编码 | 112073031009 | 事项编码 | 11110106MB1K739718511207303100911110106000063386J29 |
| 业务办理项编码 | 11110106MB1K73971851120730310090111110106000063386J29 | 进驻大厅类型 | |
| 权力来源 | 上级委托 | 网上支付 | 否 |
| 所属机构 | 北京市丰台区成寿寺街道分中寺村村民委员会 | 委托部门 | 丰台区残疾人联合会 |
| 联办机构 | 无 | 实施主体性质 | 授权组织 |
| 办理进程查询途径 | |||
| 行使层级 | 村(社区)级 | 运行系统 | 区级统建系统 |
| 物流快递 | 否 | 办理方式 | 自办件 |
| 预约办理 | 数量限制 | 1 | |
| 中介服务 | 无 | 权限划分 | |
| 通办范围 | 全镇(街) | 特殊程序 | 无 |
| 行使内容 | 《关于进一步促进本市残疾人就业工作的若干措施》(京残发〔2018〕26号)附件4.《北京市残疾人自主创业就业社会保险补贴实施细则》第六条 街道(乡镇)残联受理申请后进行初审,对符合条件的,报区残疾人就业服务机构。区残疾人就业服务机构对街道(乡镇)残联提交材料进行审查核实后,报区残联审批。区残联审批批准后,由区残疾人就业服务机构将补贴资金通过《中华人民共和国残疾人证》(智能卡)发放给申请人。 | ||
| 必须现场办理原因说明 | 1.办理材料“北京市社会保险个人权益记录(参保人员信息)”为个人隐私数据,无法共享获得;2.办理材料“一次性补缴社会保险费的凭证”为专用票据,需提供原件。 | ||

指南分享