政务服务> 办事指南
北京市
切换简洁版
基本信息
| 实施主体 | 北京市海淀区水务局 | 服务对象 | |
| 事项类型 | 行政许可 | 办理形式 | |
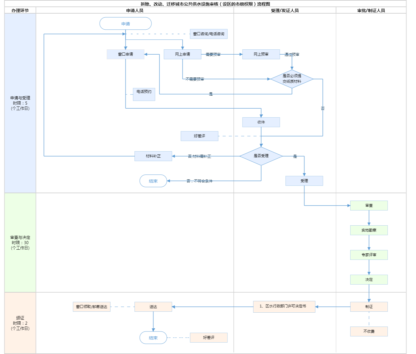
| 受理条件 | 《城市供水条例》(1994年7月19日中华人民共和国国务院令第158号发布 根据2020年3月27日《国务院关于修改和废止部分行政法规的决定》第二次修订)第三十条 因工程建设确需改装、拆除或者迁移城市公共供水设施的,建设单位应当报经县级以上人民政府城市规划行政主管部门和城市供水行政主管部门批准,并采取相应的补救措施。 申请人申请的事项属于本行政机关的法定职责和权限范围(详见“行使内容”) 申请人提交的申请材料齐全,符合材料受理标准(详见“申请材料”) | ||
| 办理时间 | 海淀区政务服务中心(上地办公区):法定工作日: 上午: 09:00 - 12:00; 下午: 13:30 - 17:00; (延时服务时间: 工作日上午08:30 - 09:00; 中午12:00 - 13:30; 下午17:00 - 17:30; 周六上午08:30 - 12:30; ) 查看详情 | ||
| 办理地点 | 海淀区政务服务中心(上地办公区):北京市海淀区东北旺南路甲29号二楼综窗 查看详情 | ||
| 咨询方式 |
咨询电话: (010)52807940【展开】 咨询窗口地址: 北京市海淀区政务服务中心:北京市海淀区东北旺南路29号2层综窗【展开】 |
||
| 投诉监督方式 | |||
| 基本编码 | 000117124002 | 事项编码 | 1111010800005827XC3000117124002 |
| 业务办理项编码 | 1111010800005827XC300011712400201 | 进驻大厅类型 | |
| 权力来源 | 法定本级行使 | 网上支付 | 否 |
| 所属机构 | 北京市海淀区水务局 | 委托部门 | 无 |
| 联办机构 | 无 | 实施主体性质 | 法定机关 |
| 办理进程查询途径 | |||
| 行使层级 | 区级 | 运行系统 | 市级自建(垂管) |
| 物流快递 | 是 | 办理方式 | 自办件 |
| 预约办理 | 数量限制 | 无 | |
| 中介服务 | 无 | 权限划分 | |
| 通办范围 | 无 | 特殊程序 | 现场勘验;专家评审 |
| 行使内容 | 拆除、改动、迁移城市公共供水管径大于等于DN600或者影响居民3000户以上的,建设单位应当将拆除、改动、迁移城市公共供水设施方案报供水行政主管部门批准。市水务局负责市级固定资产投资供水范围在东城、西城、朝阳、海淀、丰台、石景山共6个城区的审批(跨区情况需报市水务局审批);海淀区水务局、丰台区水务局负责区管水厂供水范围内的审批;昌平区水务局,大兴区水务局,房山区水务局,怀柔区水务局,门头沟区水务局,密云区水务局,平谷区水务局,顺义区水务局,通州区水务局,延庆区水务局,北京城市副中心管理委员会,北京大兴国际机场临空经济区(大兴)管理委员会分别受理本区域内的拆除、改动、迁移城市公共供水设施审核。 | ||

无
| 序号 | 材料名称 | 材料来源 | 材料 必要性 |
数量要求 | 介质要求 | 表格及样例 下载 |
受理标准 | 提供材料 依据 |
其他要求 | 申请材料总要求 | 1.需用首都之窗提供的制式材料;2.申报材料内容填写无遗漏,无文字错误;3.申报材料均需加盖申请单位公章,公章单位需与申请单位名称保持一致;4.除设计图外,申请材料均需A4纸打印;5.扫描件应完整、清晰,确保与原件保持一致。 |
|---|
| 序号 | 材料名称 | 材料来源 | 材料 必要性 |
数量要求 | 介质要求 | 表格及样例 下载 |
受理标准 | 提供材料 依据 |
其他要求 | 申请材料总要求 | 1.需用首都之窗提供的制式材料;2.申报材料内容填写无遗漏,无文字错误;3.申报材料均需加盖申请单位公章,公章单位需与申请单位名称保持一致;4.除设计图外,申请材料均需A4纸打印;5.扫描件应完整、清晰,确保与原件保持一致。 |
|---|

无
无
指南分享