3
20
11110000000028935M
北京市公安局海淀分局
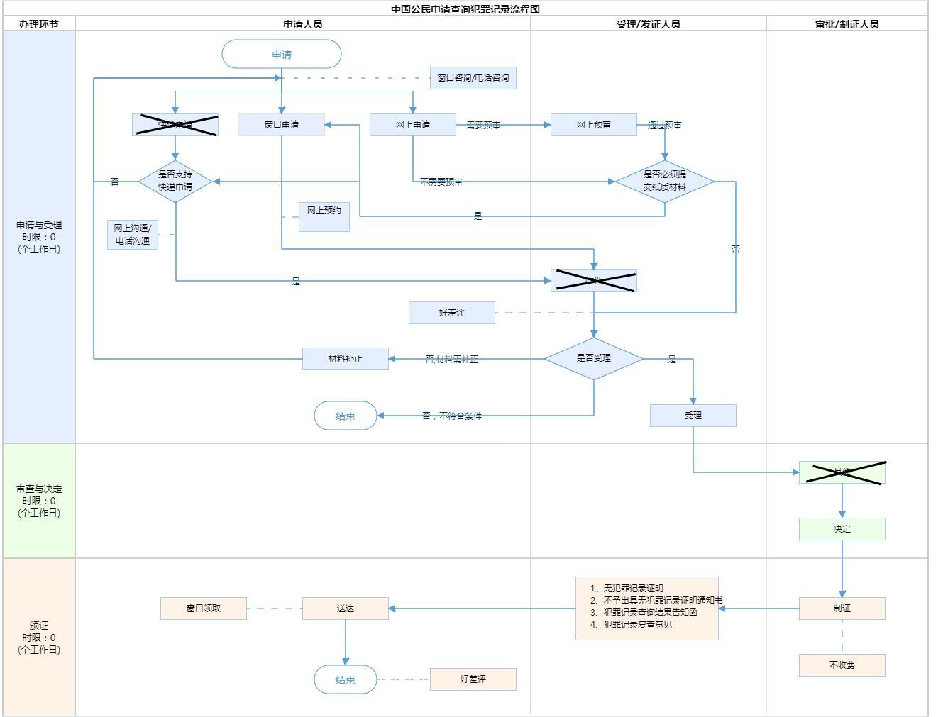
中国公民申请查询犯罪记录
11110000000028935M3112007038000
0
42832b65-ffc3-4742-bf30-c1b0431f0e33
ec274899-9947-4bb2-b472-8f4681e06f5b
3
20
市公安局海淀分局
110108000000
北京市公安局海淀分局
北京市公安局海淀分局香山派出所:全天: 上午9:00-12:00,下午14:00-17:30周一至周日办公(包括法定节假日);北京市公安局海淀分局永定路派出所:法定工作日: 上午: 09:00 - 12:00; 下午: 14:00 - 17:30;
北京市公安局海淀分局香山派出所:北京市海淀区门头村京香广场E6楼闵庄路87号 北京市公安局海淀分局永定路派出所:北京市海淀区西四环中路43号
(1)个人可以查询本人犯罪记录,也可以委托他人代为申请查询,受托人应当具有完全民事行为能力;(2)单位可以查询本单位在职人员或者拟招录人员的犯罪记录,但应当符合法律、行政法规关于从业禁止性规定。(3)行政机关实施行政许可、授予职业资格,公证机构办理犯罪记录公证时,可以依法查询相关人员的犯罪记录。有关查询程序参照单位查询的相关规定。(4) 本市户籍居民申请查询,由户籍地公安派出所受理;外省市在京居民申请查询,由居住地公安派出所受理;港澳台居民申请查询,由居住地公安派出所受理;委托他人查询的,由委托人户籍地或者居住地公安派出所受理。(5)单位申请查询,由单位住所地公安派出所受理。查询对象为外国人的,由单位住所地公安分局出入境管理部门受理。(来源:《公安机关办理犯罪记录查询工作规定》公通字〔2021〕19号)
{"IS_GUIDE":"1","ONLINE_DECLARE_SYSTEM_MODE":"99","SERVICE_OBJCT":"","IS_CONSTRUCTION":"0","CL_SERVICE_TYPE":"","APP_CODE_ID":"","YESNO_CITY_UNICOM":"99","CROSS_AREA":"","ISSHOHCENTER":"","WECHAT_CODE_ID":"","FINANCIAL":"","LITTLEPROGRAM_CODE_NAME":"","CROSS_AREA_ALL":"","CROSS_PROVINCE":"","ALIAS_NAME":"[\"无犯罪记录证明\"]","EAR_DISABILITY_GRAD":"","LIB_DISABILITY_GRAD":"","SPEAK_DISABILITY_GRAD":"","REGISTER":"3","ONLINE_HANDLING_DEPTH_STANDARD":"05","APPROVAL_TYPE":"1","MIND_DISABILITY_GRAD":"","ACCEPTSERVICE":"03","YWBLX_ID":"ec274899-9947-4bb2-b472-8f4681e06f5b","ONLINE_DECLARE_SYSTEM_DEPT":"","CONSTRUCTION_EXPANSION":"0","EMPOWER":"0","EXEMPT_MATERIALS":"","LITTLEPROGRAM_CODE_ID":"","EYE_DISABILITY_GRAD":"","ISMONVEINCENTER":"","BUSINESS_APPROVAL_DEPT":"中华人民共和国公安部","ITEM_ATTRIBUTE":"01^04^05^11","CROSS_AREA_ATEXT":"","AGE":"","BGSYSTEM_APPROVAL_OTHER":"","WIT_DISABILITY_GRAD":"","WECHAT_CODE_NAME":"","DISABILITY_TYPE":"","IS_ENABLE_CERTIFICATE_SHARE":"0","ONLY_ID":"9e4d20ff-f754-493b-b8b5-3ead91ca6011","YES_NO_OPEN":"1","BGSYSTEM_APPROVAL_NAME":"中华人民共和国公安部","APP_CODE_NAME":"","HOLDER":"0","VERSION":"20241125"}
[{"ID":8380138,"TASKGUID":"42832b65-ffc3-4742-bf30-c1b0431f0e33","T_ID":"ba57f201-8efd-4496-9013-2c5fa0617b4d","P_ID":"","NAME":"属于以下哪种情况","NODE_LEVEL":1,"NODE_PATH":"/ba57f201-8efd-4496-9013-2c5fa0617b4d","CHILD_COUNT":4,"ORDER_NUM":1,"SERIAL_NUMBER":"1","CONDITION_ATTR":"01","IS_RADIO":"1","IS_SUPPORT":"1","SUMMARY":"1 属于以下哪种情况\n\t1.1 有法律、法规、规章规定,用于资质、资格注册或执业需要\n\t1.2 行政机关、组织文件规定要求出具\n\t1.3 公民因办理出国(境)事务\n\t1.4 从事涉及国家秘密、公共安全、重大公众利益等特定工作或活动","CD_TIME":"Mar 30, 2026 4:54:27 PM","CD_BATCH":"2026033000027","DISTRIBUTETAG":"all-data^non-investment^11110000000028935M^110108000000^non-construction^1111000000002888XF^non-construction_expansion","DATAJSONTEXT":"{\"VERSION\":\"20220810\",\"TREE_TYPE\":\"\",\"CONSULTATION_QA\":\"\"}","parOrder":"","proOrder":"1","newOrderNum":"001","itemGuideConditionRelatedList":[]},{"ID":8380134,"TASKGUID":"42832b65-ffc3-4742-bf30-c1b0431f0e33","T_ID":"468421b6-bb5b-4e6f-ba2f-e1f3d869742d","P_ID":"ba57f201-8efd-4496-9013-2c5fa0617b4d","NAME":"有法律、法规、规章规定,用于资质、资格注册或执业需要","NODE_LEVEL":2,"NODE_PATH":"/ba57f201-8efd-4496-9013-2c5fa0617b4d/468421b6-bb5b-4e6f-ba2f-e1f3d869742d","CHILD_COUNT":0,"ORDER_NUM":1,"SERIAL_NUMBER":"1.1","CONDITION_ATTR":"02","IS_RADIO":"","IS_SUPPORT":"","CD_TIME":"Mar 30, 2026 4:54:27 PM","CD_BATCH":"2026033000027","DISTRIBUTETAG":"all-data^non-investment^11110000000028935M^110108000000^non-construction^1111000000002888XF^non-construction_expansion","DATAJSONTEXT":"{\"VERSION\":\"20220810\",\"TREE_TYPE\":\"\",\"CONSULTATION_QA\":\"\"}","parOrder":"","proOrder":"","newOrderNum":"001.001","itemGuideConditionRelatedList":[{"ID":26883767,"TASKGUID":"42832b65-ffc3-4742-bf30-c1b0431f0e33","T_ID":"468421b6-bb5b-4e6f-ba2f-e1f3d869742d","G_ID":"3797771b-78ed-4ba4-bd18-4a00424b50b5","M_CODE":"210284","MATERIAL_ID":"84d5fd54-e536-4077-aaf9-968a6cad8087","CD_TIME":"Mar 30, 2026 4:54:27 PM","CD_BATCH":"2026033000027","DISTRIBUTETAG":"all-data^non-investment^11110000000028935M^110108000000^non-construction^1111000000002888XF^non-construction_expansion","DATAJSONTEXT":"{\"VERSION\":\"20210903\"}"},{"ID":26883775,"TASKGUID":"42832b65-ffc3-4742-bf30-c1b0431f0e33","T_ID":"468421b6-bb5b-4e6f-ba2f-e1f3d869742d","G_ID":"dd571ccd-e7c3-48f0-81bf-34148ebdcb84","M_CODE":"346614","MATERIAL_ID":"fdc946e4-1beb-4406-8476-eab42b22abc6","CD_TIME":"Mar 30, 2026 4:54:27 PM","CD_BATCH":"2026033000027","DISTRIBUTETAG":"all-data^non-investment^11110000000028935M^110108000000^non-construction^1111000000002888XF^non-construction_expansion","DATAJSONTEXT":"{\"VERSION\":\"20210903\"}"},{"ID":26883776,"TASKGUID":"42832b65-ffc3-4742-bf30-c1b0431f0e33","T_ID":"468421b6-bb5b-4e6f-ba2f-e1f3d869742d","G_ID":"cbf3b922-0e21-4766-a554-2d2acb6af096","M_CODE":"103002","MATERIAL_ID":"d5016148-b6a0-4f77-9f46-fa95db9953ae","CD_TIME":"Mar 30, 2026 4:54:27 PM","CD_BATCH":"2026033000027","DISTRIBUTETAG":"all-data^non-investment^11110000000028935M^110108000000^non-construction^1111000000002888XF^non-construction_expansion","DATAJSONTEXT":"{\"VERSION\":\"20210903\"}"},{"ID":26883779,"TASKGUID":"42832b65-ffc3-4742-bf30-c1b0431f0e33","T_ID":"468421b6-bb5b-4e6f-ba2f-e1f3d869742d","G_ID":"28c55af6-991f-49a7-b404-1b6ac928b057","M_CODE":"320006","MATERIAL_ID":"3a8cf47d-9e5b-43be-a73f-5112979c8448","CD_TIME":"Mar 30, 2026 4:54:27 PM","CD_BATCH":"2026033000027","DISTRIBUTETAG":"all-data^non-investment^11110000000028935M^110108000000^non-construction^1111000000002888XF^non-construction_expansion","DATAJSONTEXT":"{\"VERSION\":\"20210903\"}"},{"ID":26883781,"TASKGUID":"42832b65-ffc3-4742-bf30-c1b0431f0e33","T_ID":"468421b6-bb5b-4e6f-ba2f-e1f3d869742d","G_ID":"016df838-5ede-4a84-bfc2-f8ad52e0b272","M_CODE":"345500","MATERIAL_ID":"b1307509-1398-4c48-be93-9de7ed6f85aa","CD_TIME":"Mar 30, 2026 4:54:27 PM","CD_BATCH":"2026033000027","DISTRIBUTETAG":"all-data^non-investment^11110000000028935M^110108000000^non-construction^1111000000002888XF^non-construction_expansion","DATAJSONTEXT":"{\"VERSION\":\"20210903\"}"},{"ID":26883787,"TASKGUID":"42832b65-ffc3-4742-bf30-c1b0431f0e33","T_ID":"468421b6-bb5b-4e6f-ba2f-e1f3d869742d","G_ID":"0642f1e1-cce6-4a8e-b033-7ed16429f550","M_CODE":"340593","MATERIAL_ID":"c4d36668-02f2-4f75-8956-f416be124b05","CD_TIME":"Mar 30, 2026 4:54:27 PM","CD_BATCH":"2026033000027","DISTRIBUTETAG":"all-data^non-investment^11110000000028935M^110108000000^non-construction^1111000000002888XF^non-construction_expansion","DATAJSONTEXT":"{\"VERSION\":\"20210903\"}"},{"ID":26883812,"TASKGUID":"42832b65-ffc3-4742-bf30-c1b0431f0e33","T_ID":"468421b6-bb5b-4e6f-ba2f-e1f3d869742d","G_ID":"c034f680-dab1-4244-bd49-f7b267207c7c","M_CODE":"201637","MATERIAL_ID":"923a9ac2-b693-42b4-a653-db77aaa70ce2","CD_TIME":"Mar 30, 2026 4:54:27 PM","CD_BATCH":"2026033000027","DISTRIBUTETAG":"all-data^non-investment^11110000000028935M^110108000000^non-construction^1111000000002888XF^non-construction_expansion","DATAJSONTEXT":"{\"VERSION\":\"20210903\"}"},{"ID":26883824,"TASKGUID":"42832b65-ffc3-4742-bf30-c1b0431f0e33","T_ID":"468421b6-bb5b-4e6f-ba2f-e1f3d869742d","G_ID":"ce69806e-d8db-4ba8-8263-288819de7690","M_CODE":"346614","MATERIAL_ID":"f442d5d3-12b6-4f82-a789-4343ee3988a5","CD_TIME":"Mar 30, 2026 4:54:27 PM","CD_BATCH":"2026033000027","DISTRIBUTETAG":"all-data^non-investment^11110000000028935M^110108000000^non-construction^1111000000002888XF^non-construction_expansion","DATAJSONTEXT":"{\"VERSION\":\"20210903\"}"},{"ID":26883835,"TASKGUID":"42832b65-ffc3-4742-bf30-c1b0431f0e33","T_ID":"468421b6-bb5b-4e6f-ba2f-e1f3d869742d","G_ID":"eefb5f40-e176-44cf-af53-58f6a00dd1cd","M_CODE":"210283","MATERIAL_ID":"c061e445-96bd-4d37-a5b8-3af72a02b7ab","CD_TIME":"Mar 30, 2026 4:54:27 PM","CD_BATCH":"2026033000027","DISTRIBUTETAG":"all-data^non-investment^11110000000028935M^110108000000^non-construction^1111000000002888XF^non-construction_expansion","DATAJSONTEXT":"{\"VERSION\":\"20210903\"}"},{"ID":26883837,"TASKGUID":"42832b65-ffc3-4742-bf30-c1b0431f0e33","T_ID":"468421b6-bb5b-4e6f-ba2f-e1f3d869742d","G_ID":"0013f3d1-b08b-47f8-8be2-1b2b6f0d7218","M_CODE":"345573","MATERIAL_ID":"5758742f-58cb-494d-b798-e6b1d2625372","CD_TIME":"Mar 30, 2026 4:54:27 PM","CD_BATCH":"2026033000027","DISTRIBUTETAG":"all-data^non-investment^11110000000028935M^110108000000^non-construction^1111000000002888XF^non-construction_expansion","DATAJSONTEXT":"{\"VERSION\":\"20210903\"}"},{"ID":26883843,"TASKGUID":"42832b65-ffc3-4742-bf30-c1b0431f0e33","T_ID":"468421b6-bb5b-4e6f-ba2f-e1f3d869742d","G_ID":"f1f9443e-8e7b-4800-bea7-063c493fb8bd","M_CODE":"209635","MATERIAL_ID":"f900ffa0-1189-4370-99a7-079b72cb0d82","CD_TIME":"Mar 30, 2026 4:54:27 PM","CD_BATCH":"2026033000027","DISTRIBUTETAG":"all-data^non-investment^11110000000028935M^110108000000^non-construction^1111000000002888XF^non-construction_expansion","DATAJSONTEXT":"{\"VERSION\":\"20210903\"}"},{"ID":26883844,"TASKGUID":"42832b65-ffc3-4742-bf30-c1b0431f0e33","T_ID":"468421b6-bb5b-4e6f-ba2f-e1f3d869742d","G_ID":"5d1c5f44-3024-4c70-8d2b-9dec43631194","M_CODE":"320006","MATERIAL_ID":"a4643a49-9e88-49e1-8a9a-bfc955c2cc5a","CD_TIME":"Mar 30, 2026 4:54:27 PM","CD_BATCH":"2026033000027","DISTRIBUTETAG":"all-data^non-investment^11110000000028935M^110108000000^non-construction^1111000000002888XF^non-construction_expansion","DATAJSONTEXT":"{\"VERSION\":\"20210903\"}"},{"ID":26883845,"TASKGUID":"42832b65-ffc3-4742-bf30-c1b0431f0e33","T_ID":"468421b6-bb5b-4e6f-ba2f-e1f3d869742d","G_ID":"99dfb2b2-24e3-404c-8651-02fc6fe305a4","M_CODE":"103004","MATERIAL_ID":"fff274d8-5ddf-4c10-9bc1-6f79ab50d0ee","CD_TIME":"Mar 30, 2026 4:54:27 PM","CD_BATCH":"2026033000027","DISTRIBUTETAG":"all-data^non-investment^11110000000028935M^110108000000^non-construction^1111000000002888XF^non-construction_expansion","DATAJSONTEXT":"{\"VERSION\":\"20210903\"}"},{"ID":26883851,"TASKGUID":"42832b65-ffc3-4742-bf30-c1b0431f0e33","T_ID":"468421b6-bb5b-4e6f-ba2f-e1f3d869742d","G_ID":"2b3fda8c-1fed-454b-b899-dc1808bbb89e","M_CODE":"340580","MATERIAL_ID":"c8999da0-eb7a-4b0e-9820-6ba746c54278","CD_TIME":"Mar 30, 2026 4:54:27 PM","CD_BATCH":"2026033000027","DISTRIBUTETAG":"all-data^non-investment^11110000000028935M^110108000000^non-construction^1111000000002888XF^non-construction_expansion","DATAJSONTEXT":"{\"VERSION\":\"20210903\"}"},{"ID":26883856,"TASKGUID":"42832b65-ffc3-4742-bf30-c1b0431f0e33","T_ID":"468421b6-bb5b-4e6f-ba2f-e1f3d869742d","G_ID":"cb41cb98-364a-4f8f-ba7a-11f778e248a0","M_CODE":"340593","MATERIAL_ID":"eb8265a7-e675-4fc4-beb0-b69f10da8a05","CD_TIME":"Mar 30, 2026 4:54:27 PM","CD_BATCH":"2026033000027","DISTRIBUTETAG":"all-data^non-investment^11110000000028935M^110108000000^non-construction^1111000000002888XF^non-construction_expansion","DATAJSONTEXT":"{\"VERSION\":\"20210903\"}"},{"ID":26883859,"TASKGUID":"42832b65-ffc3-4742-bf30-c1b0431f0e33","T_ID":"468421b6-bb5b-4e6f-ba2f-e1f3d869742d","G_ID":"9290cff7-5bfa-4f2e-b0ce-961252ac7d54","M_CODE":"209661","MATERIAL_ID":"62fe9765-3bea-41ea-b928-544e11f0e058","CD_TIME":"Mar 30, 2026 4:54:27 PM","CD_BATCH":"2026033000027","DISTRIBUTETAG":"all-data^non-investment^11110000000028935M^110108000000^non-construction^1111000000002888XF^non-construction_expansion","DATAJSONTEXT":"{\"VERSION\":\"20210903\"}"},{"ID":26883860,"TASKGUID":"42832b65-ffc3-4742-bf30-c1b0431f0e33","T_ID":"468421b6-bb5b-4e6f-ba2f-e1f3d869742d","G_ID":"7670bed3-a053-4106-9ea3-471f3be368b8","M_CODE":"344794","MATERIAL_ID":"a47cde33-8767-4324-83e0-1a8e6e0dd8bb","CD_TIME":"Mar 30, 2026 4:54:27 PM","CD_BATCH":"2026033000027","DISTRIBUTETAG":"all-data^non-investment^11110000000028935M^110108000000^non-construction^1111000000002888XF^non-construction_expansion","DATAJSONTEXT":"{\"VERSION\":\"20210903\"}"},{"ID":26883870,"TASKGUID":"42832b65-ffc3-4742-bf30-c1b0431f0e33","T_ID":"468421b6-bb5b-4e6f-ba2f-e1f3d869742d","G_ID":"bf907788-ece5-4c5f-887c-68a2ee2ae4ea","M_CODE":"340581","MATERIAL_ID":"2b9c7d8a-d2c5-42a9-afd7-66cc04ce14f6","CD_TIME":"Mar 30, 2026 4:54:27 PM","CD_BATCH":"2026033000027","DISTRIBUTETAG":"all-data^non-investment^11110000000028935M^110108000000^non-construction^1111000000002888XF^non-construction_expansion","DATAJSONTEXT":"{\"VERSION\":\"20210903\"}"},{"ID":26883871,"TASKGUID":"42832b65-ffc3-4742-bf30-c1b0431f0e33","T_ID":"468421b6-bb5b-4e6f-ba2f-e1f3d869742d","G_ID":"96578ad2-972b-42af-9703-babb7c8dcdd5","M_CODE":"103003","MATERIAL_ID":"b575b9e2-9f6d-4b48-b598-b1d608c72815","CD_TIME":"Mar 30, 2026 4:54:27 PM","CD_BATCH":"2026033000027","DISTRIBUTETAG":"all-data^non-investment^11110000000028935M^110108000000^non-construction^1111000000002888XF^non-construction_expansion","DATAJSONTEXT":"{\"VERSION\":\"20210903\"}"},{"ID":26883876,"TASKGUID":"42832b65-ffc3-4742-bf30-c1b0431f0e33","T_ID":"468421b6-bb5b-4e6f-ba2f-e1f3d869742d","G_ID":"6fb7f095-7964-4149-97d1-ac0ba7535554","M_CODE":"202281","MATERIAL_ID":"8f48f86e-7936-4c45-912f-a1f296cf3c85","CD_TIME":"Mar 30, 2026 4:54:27 PM","CD_BATCH":"2026033000027","DISTRIBUTETAG":"all-data^non-investment^11110000000028935M^110108000000^non-construction^1111000000002888XF^non-construction_expansion","DATAJSONTEXT":"{\"VERSION\":\"20210903\"}"}]},{"ID":8380135,"TASKGUID":"42832b65-ffc3-4742-bf30-c1b0431f0e33","T_ID":"8312f5e5-671d-4a0d-929c-f139154cddf6","P_ID":"ba57f201-8efd-4496-9013-2c5fa0617b4d","NAME":"行政机关、组织文件规定要求出具","NODE_LEVEL":2,"NODE_PATH":"/ba57f201-8efd-4496-9013-2c5fa0617b4d/8312f5e5-671d-4a0d-929c-f139154cddf6","CHILD_COUNT":0,"ORDER_NUM":2,"SERIAL_NUMBER":"1.2","CONDITION_ATTR":"02","IS_RADIO":"","IS_SUPPORT":"","CD_TIME":"Mar 30, 2026 4:54:27 PM","CD_BATCH":"2026033000027","DISTRIBUTETAG":"all-data^non-investment^11110000000028935M^110108000000^non-construction^1111000000002888XF^non-construction_expansion","DATAJSONTEXT":"{\"VERSION\":\"20220810\",\"TREE_TYPE\":\"\",\"CONSULTATION_QA\":\"\"}","parOrder":"","proOrder":"","newOrderNum":"001.002","itemGuideConditionRelatedList":[{"ID":26883768,"TASKGUID":"42832b65-ffc3-4742-bf30-c1b0431f0e33","T_ID":"8312f5e5-671d-4a0d-929c-f139154cddf6","G_ID":"bf907788-ece5-4c5f-887c-68a2ee2ae4ea","M_CODE":"340581","MATERIAL_ID":"2b9c7d8a-d2c5-42a9-afd7-66cc04ce14f6","CD_TIME":"Mar 30, 2026 4:54:27 PM","CD_BATCH":"2026033000027","DISTRIBUTETAG":"all-data^non-investment^11110000000028935M^110108000000^non-construction^1111000000002888XF^non-construction_expansion","DATAJSONTEXT":"{\"VERSION\":\"20210903\"}"},{"ID":26883769,"TASKGUID":"42832b65-ffc3-4742-bf30-c1b0431f0e33","T_ID":"8312f5e5-671d-4a0d-929c-f139154cddf6","G_ID":"96578ad2-972b-42af-9703-babb7c8dcdd5","M_CODE":"103003","MATERIAL_ID":"b575b9e2-9f6d-4b48-b598-b1d608c72815","CD_TIME":"Mar 30, 2026 4:54:27 PM","CD_BATCH":"2026033000027","DISTRIBUTETAG":"all-data^non-investment^11110000000028935M^110108000000^non-construction^1111000000002888XF^non-construction_expansion","DATAJSONTEXT":"{\"VERSION\":\"20210903\"}"},{"ID":26883771,"TASKGUID":"42832b65-ffc3-4742-bf30-c1b0431f0e33","T_ID":"8312f5e5-671d-4a0d-929c-f139154cddf6","G_ID":"99dfb2b2-24e3-404c-8651-02fc6fe305a4","M_CODE":"103004","MATERIAL_ID":"fff274d8-5ddf-4c10-9bc1-6f79ab50d0ee","CD_TIME":"Mar 30, 2026 4:54:27 PM","CD_BATCH":"2026033000027","DISTRIBUTETAG":"all-data^non-investment^11110000000028935M^110108000000^non-construction^1111000000002888XF^non-construction_expansion","DATAJSONTEXT":"{\"VERSION\":\"20210903\"}"},{"ID":26883774,"TASKGUID":"42832b65-ffc3-4742-bf30-c1b0431f0e33","T_ID":"8312f5e5-671d-4a0d-929c-f139154cddf6","G_ID":"0642f1e1-cce6-4a8e-b033-7ed16429f550","M_CODE":"340593","MATERIAL_ID":"c4d36668-02f2-4f75-8956-f416be124b05","CD_TIME":"Mar 30, 2026 4:54:27 PM","CD_BATCH":"2026033000027","DISTRIBUTETAG":"all-data^non-investment^11110000000028935M^110108000000^non-construction^1111000000002888XF^non-construction_expansion","DATAJSONTEXT":"{\"VERSION\":\"20210903\"}"},{"ID":26883780,"TASKGUID":"42832b65-ffc3-4742-bf30-c1b0431f0e33","T_ID":"8312f5e5-671d-4a0d-929c-f139154cddf6","G_ID":"cb41cb98-364a-4f8f-ba7a-11f778e248a0","M_CODE":"340593","MATERIAL_ID":"eb8265a7-e675-4fc4-beb0-b69f10da8a05","CD_TIME":"Mar 30, 2026 4:54:27 PM","CD_BATCH":"2026033000027","DISTRIBUTETAG":"all-data^non-investment^11110000000028935M^110108000000^non-construction^1111000000002888XF^non-construction_expansion","DATAJSONTEXT":"{\"VERSION\":\"20210903\"}"},{"ID":26883791,"TASKGUID":"42832b65-ffc3-4742-bf30-c1b0431f0e33","T_ID":"8312f5e5-671d-4a0d-929c-f139154cddf6","G_ID":"ce69806e-d8db-4ba8-8263-288819de7690","M_CODE":"346614","MATERIAL_ID":"f442d5d3-12b6-4f82-a789-4343ee3988a5","CD_TIME":"Mar 30, 2026 4:54:27 PM","CD_BATCH":"2026033000027","DISTRIBUTETAG":"all-data^non-investment^11110000000028935M^110108000000^non-construction^1111000000002888XF^non-construction_expansion","DATAJSONTEXT":"{\"VERSION\":\"20210903\"}"},{"ID":26883795,"TASKGUID":"42832b65-ffc3-4742-bf30-c1b0431f0e33","T_ID":"8312f5e5-671d-4a0d-929c-f139154cddf6","G_ID":"0013f3d1-b08b-47f8-8be2-1b2b6f0d7218","M_CODE":"345573","MATERIAL_ID":"5758742f-58cb-494d-b798-e6b1d2625372","CD_TIME":"Mar 30, 2026 4:54:27 PM","CD_BATCH":"2026033000027","DISTRIBUTETAG":"all-data^non-investment^11110000000028935M^110108000000^non-construction^1111000000002888XF^non-construction_expansion","DATAJSONTEXT":"{\"VERSION\":\"20210903\"}"},{"ID":26883808,"TASKGUID":"42832b65-ffc3-4742-bf30-c1b0431f0e33","T_ID":"8312f5e5-671d-4a0d-929c-f139154cddf6","G_ID":"3797771b-78ed-4ba4-bd18-4a00424b50b5","M_CODE":"210284","MATERIAL_ID":"84d5fd54-e536-4077-aaf9-968a6cad8087","CD_TIME":"Mar 30, 2026 4:54:27 PM","CD_BATCH":"2026033000027","DISTRIBUTETAG":"all-data^non-investment^11110000000028935M^110108000000^non-construction^1111000000002888XF^non-construction_expansion","DATAJSONTEXT":"{\"VERSION\":\"20210903\"}"},{"ID":26883813,"TASKGUID":"42832b65-ffc3-4742-bf30-c1b0431f0e33","T_ID":"8312f5e5-671d-4a0d-929c-f139154cddf6","G_ID":"f1f9443e-8e7b-4800-bea7-063c493fb8bd","M_CODE":"209635","MATERIAL_ID":"f900ffa0-1189-4370-99a7-079b72cb0d82","CD_TIME":"Mar 30, 2026 4:54:27 PM","CD_BATCH":"2026033000027","DISTRIBUTETAG":"all-data^non-investment^11110000000028935M^110108000000^non-construction^1111000000002888XF^non-construction_expansion","DATAJSONTEXT":"{\"VERSION\":\"20210903\"}"},{"ID":26883822,"TASKGUID":"42832b65-ffc3-4742-bf30-c1b0431f0e33","T_ID":"8312f5e5-671d-4a0d-929c-f139154cddf6","G_ID":"6fb7f095-7964-4149-97d1-ac0ba7535554","M_CODE":"202281","MATERIAL_ID":"8f48f86e-7936-4c45-912f-a1f296cf3c85","CD_TIME":"Mar 30, 2026 4:54:27 PM","CD_BATCH":"2026033000027","DISTRIBUTETAG":"all-data^non-investment^11110000000028935M^110108000000^non-construction^1111000000002888XF^non-construction_expansion","DATAJSONTEXT":"{\"VERSION\":\"20210903\"}"},{"ID":26883825,"TASKGUID":"42832b65-ffc3-4742-bf30-c1b0431f0e33","T_ID":"8312f5e5-671d-4a0d-929c-f139154cddf6","G_ID":"9290cff7-5bfa-4f2e-b0ce-961252ac7d54","M_CODE":"209661","MATERIAL_ID":"62fe9765-3bea-41ea-b928-544e11f0e058","CD_TIME":"Mar 30, 2026 4:54:27 PM","CD_BATCH":"2026033000027","DISTRIBUTETAG":"all-data^non-investment^11110000000028935M^110108000000^non-construction^1111000000002888XF^non-construction_expansion","DATAJSONTEXT":"{\"VERSION\":\"20210903\"}"},{"ID":26883828,"TASKGUID":"42832b65-ffc3-4742-bf30-c1b0431f0e33","T_ID":"8312f5e5-671d-4a0d-929c-f139154cddf6","G_ID":"dd571ccd-e7c3-48f0-81bf-34148ebdcb84","M_CODE":"346614","MATERIAL_ID":"fdc946e4-1beb-4406-8476-eab42b22abc6","CD_TIME":"Mar 30, 2026 4:54:27 PM","CD_BATCH":"2026033000027","DISTRIBUTETAG":"all-data^non-investment^11110000000028935M^110108000000^non-construction^1111000000002888XF^non-construction_expansion","DATAJSONTEXT":"{\"VERSION\":\"20210903\"}"},{"ID":26883830,"TASKGUID":"42832b65-ffc3-4742-bf30-c1b0431f0e33","T_ID":"8312f5e5-671d-4a0d-929c-f139154cddf6","G_ID":"016df838-5ede-4a84-bfc2-f8ad52e0b272","M_CODE":"345500","MATERIAL_ID":"b1307509-1398-4c48-be93-9de7ed6f85aa","CD_TIME":"Mar 30, 2026 4:54:27 PM","CD_BATCH":"2026033000027","DISTRIBUTETAG":"all-data^non-investment^11110000000028935M^110108000000^non-construction^1111000000002888XF^non-construction_expansion","DATAJSONTEXT":"{\"VERSION\":\"20210903\"}"},{"ID":26883836,"TASKGUID":"42832b65-ffc3-4742-bf30-c1b0431f0e33","T_ID":"8312f5e5-671d-4a0d-929c-f139154cddf6","G_ID":"eefb5f40-e176-44cf-af53-58f6a00dd1cd","M_CODE":"210283","MATERIAL_ID":"c061e445-96bd-4d37-a5b8-3af72a02b7ab","CD_TIME":"Mar 30, 2026 4:54:27 PM","CD_BATCH":"2026033000027","DISTRIBUTETAG":"all-data^non-investment^11110000000028935M^110108000000^non-construction^1111000000002888XF^non-construction_expansion","DATAJSONTEXT":"{\"VERSION\":\"20210903\"}"},{"ID":26883841,"TASKGUID":"42832b65-ffc3-4742-bf30-c1b0431f0e33","T_ID":"8312f5e5-671d-4a0d-929c-f139154cddf6","G_ID":"c034f680-dab1-4244-bd49-f7b267207c7c","M_CODE":"201637","MATERIAL_ID":"923a9ac2-b693-42b4-a653-db77aaa70ce2","CD_TIME":"Mar 30, 2026 4:54:27 PM","CD_BATCH":"2026033000027","DISTRIBUTETAG":"all-data^non-investment^11110000000028935M^110108000000^non-construction^1111000000002888XF^non-construction_expansion","DATAJSONTEXT":"{\"VERSION\":\"20210903\"}"},{"ID":26883866,"TASKGUID":"42832b65-ffc3-4742-bf30-c1b0431f0e33","T_ID":"8312f5e5-671d-4a0d-929c-f139154cddf6","G_ID":"2b3fda8c-1fed-454b-b899-dc1808bbb89e","M_CODE":"340580","MATERIAL_ID":"c8999da0-eb7a-4b0e-9820-6ba746c54278","CD_TIME":"Mar 30, 2026 4:54:27 PM","CD_BATCH":"2026033000027","DISTRIBUTETAG":"all-data^non-investment^11110000000028935M^110108000000^non-construction^1111000000002888XF^non-construction_expansion","DATAJSONTEXT":"{\"VERSION\":\"20210903\"}"},{"ID":26883867,"TASKGUID":"42832b65-ffc3-4742-bf30-c1b0431f0e33","T_ID":"8312f5e5-671d-4a0d-929c-f139154cddf6","G_ID":"7670bed3-a053-4106-9ea3-471f3be368b8","M_CODE":"344794","MATERIAL_ID":"a47cde33-8767-4324-83e0-1a8e6e0dd8bb","CD_TIME":"Mar 30, 2026 4:54:27 PM","CD_BATCH":"2026033000027","DISTRIBUTETAG":"all-data^non-investment^11110000000028935M^110108000000^non-construction^1111000000002888XF^non-construction_expansion","DATAJSONTEXT":"{\"VERSION\":\"20210903\"}"},{"ID":26883868,"TASKGUID":"42832b65-ffc3-4742-bf30-c1b0431f0e33","T_ID":"8312f5e5-671d-4a0d-929c-f139154cddf6","G_ID":"28c55af6-991f-49a7-b404-1b6ac928b057","M_CODE":"320006","MATERIAL_ID":"3a8cf47d-9e5b-43be-a73f-5112979c8448","CD_TIME":"Mar 30, 2026 4:54:27 PM","CD_BATCH":"2026033000027","DISTRIBUTETAG":"all-data^non-investment^11110000000028935M^110108000000^non-construction^1111000000002888XF^non-construction_expansion","DATAJSONTEXT":"{\"VERSION\":\"20210903\"}"},{"ID":26883872,"TASKGUID":"42832b65-ffc3-4742-bf30-c1b0431f0e33","T_ID":"8312f5e5-671d-4a0d-929c-f139154cddf6","G_ID":"cbf3b922-0e21-4766-a554-2d2acb6af096","M_CODE":"103002","MATERIAL_ID":"d5016148-b6a0-4f77-9f46-fa95db9953ae","CD_TIME":"Mar 30, 2026 4:54:27 PM","CD_BATCH":"2026033000027","DISTRIBUTETAG":"all-data^non-investment^11110000000028935M^110108000000^non-construction^1111000000002888XF^non-construction_expansion","DATAJSONTEXT":"{\"VERSION\":\"20210903\"}"},{"ID":26883878,"TASKGUID":"42832b65-ffc3-4742-bf30-c1b0431f0e33","T_ID":"8312f5e5-671d-4a0d-929c-f139154cddf6","G_ID":"5d1c5f44-3024-4c70-8d2b-9dec43631194","M_CODE":"320006","MATERIAL_ID":"a4643a49-9e88-49e1-8a9a-bfc955c2cc5a","CD_TIME":"Mar 30, 2026 4:54:27 PM","CD_BATCH":"2026033000027","DISTRIBUTETAG":"all-data^non-investment^11110000000028935M^110108000000^non-construction^1111000000002888XF^non-construction_expansion","DATAJSONTEXT":"{\"VERSION\":\"20210903\"}"}]},{"ID":8380136,"TASKGUID":"42832b65-ffc3-4742-bf30-c1b0431f0e33","T_ID":"8b9be3de-26de-44f5-8302-8a4a64c21346","P_ID":"ba57f201-8efd-4496-9013-2c5fa0617b4d","NAME":"公民因办理出国(境)事务","NODE_LEVEL":2,"NODE_PATH":"/ba57f201-8efd-4496-9013-2c5fa0617b4d/8b9be3de-26de-44f5-8302-8a4a64c21346","CHILD_COUNT":0,"ORDER_NUM":3,"SERIAL_NUMBER":"1.3","CONDITION_ATTR":"02","IS_RADIO":"","IS_SUPPORT":"","CD_TIME":"Mar 30, 2026 4:54:27 PM","CD_BATCH":"2026033000027","DISTRIBUTETAG":"all-data^non-investment^11110000000028935M^110108000000^non-construction^1111000000002888XF^non-construction_expansion","DATAJSONTEXT":"{\"VERSION\":\"20220810\",\"TREE_TYPE\":\"\",\"CONSULTATION_QA\":\"\"}","parOrder":"","proOrder":"","newOrderNum":"001.003","itemGuideConditionRelatedList":[{"ID":26883764,"TASKGUID":"42832b65-ffc3-4742-bf30-c1b0431f0e33","T_ID":"8b9be3de-26de-44f5-8302-8a4a64c21346","G_ID":"0013f3d1-b08b-47f8-8be2-1b2b6f0d7218","M_CODE":"345573","MATERIAL_ID":"5758742f-58cb-494d-b798-e6b1d2625372","CD_TIME":"Mar 30, 2026 4:54:27 PM","CD_BATCH":"2026033000027","DISTRIBUTETAG":"all-data^non-investment^11110000000028935M^110108000000^non-construction^1111000000002888XF^non-construction_expansion","DATAJSONTEXT":"{\"VERSION\":\"20210903\"}"},{"ID":26883766,"TASKGUID":"42832b65-ffc3-4742-bf30-c1b0431f0e33","T_ID":"8b9be3de-26de-44f5-8302-8a4a64c21346","G_ID":"5d1c5f44-3024-4c70-8d2b-9dec43631194","M_CODE":"320006","MATERIAL_ID":"a4643a49-9e88-49e1-8a9a-bfc955c2cc5a","CD_TIME":"Mar 30, 2026 4:54:27 PM","CD_BATCH":"2026033000027","DISTRIBUTETAG":"all-data^non-investment^11110000000028935M^110108000000^non-construction^1111000000002888XF^non-construction_expansion","DATAJSONTEXT":"{\"VERSION\":\"20210903\"}"},{"ID":26883772,"TASKGUID":"42832b65-ffc3-4742-bf30-c1b0431f0e33","T_ID":"8b9be3de-26de-44f5-8302-8a4a64c21346","G_ID":"3797771b-78ed-4ba4-bd18-4a00424b50b5","M_CODE":"210284","MATERIAL_ID":"84d5fd54-e536-4077-aaf9-968a6cad8087","CD_TIME":"Mar 30, 2026 4:54:27 PM","CD_BATCH":"2026033000027","DISTRIBUTETAG":"all-data^non-investment^11110000000028935M^110108000000^non-construction^1111000000002888XF^non-construction_expansion","DATAJSONTEXT":"{\"VERSION\":\"20210903\"}"},{"ID":26883777,"TASKGUID":"42832b65-ffc3-4742-bf30-c1b0431f0e33","T_ID":"8b9be3de-26de-44f5-8302-8a4a64c21346","G_ID":"99dfb2b2-24e3-404c-8651-02fc6fe305a4","M_CODE":"103004","MATERIAL_ID":"fff274d8-5ddf-4c10-9bc1-6f79ab50d0ee","CD_TIME":"Mar 30, 2026 4:54:27 PM","CD_BATCH":"2026033000027","DISTRIBUTETAG":"all-data^non-investment^11110000000028935M^110108000000^non-construction^1111000000002888XF^non-construction_expansion","DATAJSONTEXT":"{\"VERSION\":\"20210903\"}"},{"ID":26883783,"TASKGUID":"42832b65-ffc3-4742-bf30-c1b0431f0e33","T_ID":"8b9be3de-26de-44f5-8302-8a4a64c21346","G_ID":"f1f9443e-8e7b-4800-bea7-063c493fb8bd","M_CODE":"209635","MATERIAL_ID":"f900ffa0-1189-4370-99a7-079b72cb0d82","CD_TIME":"Mar 30, 2026 4:54:27 PM","CD_BATCH":"2026033000027","DISTRIBUTETAG":"all-data^non-investment^11110000000028935M^110108000000^non-construction^1111000000002888XF^non-construction_expansion","DATAJSONTEXT":"{\"VERSION\":\"20210903\"}"},{"ID":26883804,"TASKGUID":"42832b65-ffc3-4742-bf30-c1b0431f0e33","T_ID":"8b9be3de-26de-44f5-8302-8a4a64c21346","G_ID":"cb41cb98-364a-4f8f-ba7a-11f778e248a0","M_CODE":"340593","MATERIAL_ID":"eb8265a7-e675-4fc4-beb0-b69f10da8a05","CD_TIME":"Mar 30, 2026 4:54:27 PM","CD_BATCH":"2026033000027","DISTRIBUTETAG":"all-data^non-investment^11110000000028935M^110108000000^non-construction^1111000000002888XF^non-construction_expansion","DATAJSONTEXT":"{\"VERSION\":\"20210903\"}"},{"ID":26883805,"TASKGUID":"42832b65-ffc3-4742-bf30-c1b0431f0e33","T_ID":"8b9be3de-26de-44f5-8302-8a4a64c21346","G_ID":"2b3fda8c-1fed-454b-b899-dc1808bbb89e","M_CODE":"340580","MATERIAL_ID":"c8999da0-eb7a-4b0e-9820-6ba746c54278","CD_TIME":"Mar 30, 2026 4:54:27 PM","CD_BATCH":"2026033000027","DISTRIBUTETAG":"all-data^non-investment^11110000000028935M^110108000000^non-construction^1111000000002888XF^non-construction_expansion","DATAJSONTEXT":"{\"VERSION\":\"20210903\"}"},{"ID":26883807,"TASKGUID":"42832b65-ffc3-4742-bf30-c1b0431f0e33","T_ID":"8b9be3de-26de-44f5-8302-8a4a64c21346","G_ID":"9290cff7-5bfa-4f2e-b0ce-961252ac7d54","M_CODE":"209661","MATERIAL_ID":"62fe9765-3bea-41ea-b928-544e11f0e058","CD_TIME":"Mar 30, 2026 4:54:27 PM","CD_BATCH":"2026033000027","DISTRIBUTETAG":"all-data^non-investment^11110000000028935M^110108000000^non-construction^1111000000002888XF^non-construction_expansion","DATAJSONTEXT":"{\"VERSION\":\"20210903\"}"},{"ID":26883811,"TASKGUID":"42832b65-ffc3-4742-bf30-c1b0431f0e33","T_ID":"8b9be3de-26de-44f5-8302-8a4a64c21346","G_ID":"c034f680-dab1-4244-bd49-f7b267207c7c","M_CODE":"201637","MATERIAL_ID":"923a9ac2-b693-42b4-a653-db77aaa70ce2","CD_TIME":"Mar 30, 2026 4:54:27 PM","CD_BATCH":"2026033000027","DISTRIBUTETAG":"all-data^non-investment^11110000000028935M^110108000000^non-construction^1111000000002888XF^non-construction_expansion","DATAJSONTEXT":"{\"VERSION\":\"20210903\"}"},{"ID":26883817,"TASKGUID":"42832b65-ffc3-4742-bf30-c1b0431f0e33","T_ID":"8b9be3de-26de-44f5-8302-8a4a64c21346","G_ID":"96578ad2-972b-42af-9703-babb7c8dcdd5","M_CODE":"103003","MATERIAL_ID":"b575b9e2-9f6d-4b48-b598-b1d608c72815","CD_TIME":"Mar 30, 2026 4:54:27 PM","CD_BATCH":"2026033000027","DISTRIBUTETAG":"all-data^non-investment^11110000000028935M^110108000000^non-construction^1111000000002888XF^non-construction_expansion","DATAJSONTEXT":"{\"VERSION\":\"20210903\"}"},{"ID":26883823,"TASKGUID":"42832b65-ffc3-4742-bf30-c1b0431f0e33","T_ID":"8b9be3de-26de-44f5-8302-8a4a64c21346","G_ID":"cbf3b922-0e21-4766-a554-2d2acb6af096","M_CODE":"103002","MATERIAL_ID":"d5016148-b6a0-4f77-9f46-fa95db9953ae","CD_TIME":"Mar 30, 2026 4:54:27 PM","CD_BATCH":"2026033000027","DISTRIBUTETAG":"all-data^non-investment^11110000000028935M^110108000000^non-construction^1111000000002888XF^non-construction_expansion","DATAJSONTEXT":"{\"VERSION\":\"20210903\"}"},{"ID":26883826,"TASKGUID":"42832b65-ffc3-4742-bf30-c1b0431f0e33","T_ID":"8b9be3de-26de-44f5-8302-8a4a64c21346","G_ID":"ce69806e-d8db-4ba8-8263-288819de7690","M_CODE":"346614","MATERIAL_ID":"f442d5d3-12b6-4f82-a789-4343ee3988a5","CD_TIME":"Mar 30, 2026 4:54:27 PM","CD_BATCH":"2026033000027","DISTRIBUTETAG":"all-data^non-investment^11110000000028935M^110108000000^non-construction^1111000000002888XF^non-construction_expansion","DATAJSONTEXT":"{\"VERSION\":\"20210903\"}"},{"ID":26883829,"TASKGUID":"42832b65-ffc3-4742-bf30-c1b0431f0e33","T_ID":"8b9be3de-26de-44f5-8302-8a4a64c21346","G_ID":"eefb5f40-e176-44cf-af53-58f6a00dd1cd","M_CODE":"210283","MATERIAL_ID":"c061e445-96bd-4d37-a5b8-3af72a02b7ab","CD_TIME":"Mar 30, 2026 4:54:27 PM","CD_BATCH":"2026033000027","DISTRIBUTETAG":"all-data^non-investment^11110000000028935M^110108000000^non-construction^1111000000002888XF^non-construction_expansion","DATAJSONTEXT":"{\"VERSION\":\"20210903\"}"},{"ID":26883831,"TASKGUID":"42832b65-ffc3-4742-bf30-c1b0431f0e33","T_ID":"8b9be3de-26de-44f5-8302-8a4a64c21346","G_ID":"0642f1e1-cce6-4a8e-b033-7ed16429f550","M_CODE":"340593","MATERIAL_ID":"c4d36668-02f2-4f75-8956-f416be124b05","CD_TIME":"Mar 30, 2026 4:54:27 PM","CD_BATCH":"2026033000027","DISTRIBUTETAG":"all-data^non-investment^11110000000028935M^110108000000^non-construction^1111000000002888XF^non-construction_expansion","DATAJSONTEXT":"{\"VERSION\":\"20210903\"}"},{"ID":26883849,"TASKGUID":"42832b65-ffc3-4742-bf30-c1b0431f0e33","T_ID":"8b9be3de-26de-44f5-8302-8a4a64c21346","G_ID":"dd571ccd-e7c3-48f0-81bf-34148ebdcb84","M_CODE":"346614","MATERIAL_ID":"fdc946e4-1beb-4406-8476-eab42b22abc6","CD_TIME":"Mar 30, 2026 4:54:27 PM","CD_BATCH":"2026033000027","DISTRIBUTETAG":"all-data^non-investment^11110000000028935M^110108000000^non-construction^1111000000002888XF^non-construction_expansion","DATAJSONTEXT":"{\"VERSION\":\"20210903\"}"},{"ID":26883850,"TASKGUID":"42832b65-ffc3-4742-bf30-c1b0431f0e33","T_ID":"8b9be3de-26de-44f5-8302-8a4a64c21346","G_ID":"6fb7f095-7964-4149-97d1-ac0ba7535554","M_CODE":"202281","MATERIAL_ID":"8f48f86e-7936-4c45-912f-a1f296cf3c85","CD_TIME":"Mar 30, 2026 4:54:27 PM","CD_BATCH":"2026033000027","DISTRIBUTETAG":"all-data^non-investment^11110000000028935M^110108000000^non-construction^1111000000002888XF^non-construction_expansion","DATAJSONTEXT":"{\"VERSION\":\"20210903\"}"},{"ID":26883853,"TASKGUID":"42832b65-ffc3-4742-bf30-c1b0431f0e33","T_ID":"8b9be3de-26de-44f5-8302-8a4a64c21346","G_ID":"bf907788-ece5-4c5f-887c-68a2ee2ae4ea","M_CODE":"340581","MATERIAL_ID":"2b9c7d8a-d2c5-42a9-afd7-66cc04ce14f6","CD_TIME":"Mar 30, 2026 4:54:27 PM","CD_BATCH":"2026033000027","DISTRIBUTETAG":"all-data^non-investment^11110000000028935M^110108000000^non-construction^1111000000002888XF^non-construction_expansion","DATAJSONTEXT":"{\"VERSION\":\"20210903\"}"},{"ID":26883861,"TASKGUID":"42832b65-ffc3-4742-bf30-c1b0431f0e33","T_ID":"8b9be3de-26de-44f5-8302-8a4a64c21346","G_ID":"016df838-5ede-4a84-bfc2-f8ad52e0b272","M_CODE":"345500","MATERIAL_ID":"b1307509-1398-4c48-be93-9de7ed6f85aa","CD_TIME":"Mar 30, 2026 4:54:27 PM","CD_BATCH":"2026033000027","DISTRIBUTETAG":"all-data^non-investment^11110000000028935M^110108000000^non-construction^1111000000002888XF^non-construction_expansion","DATAJSONTEXT":"{\"VERSION\":\"20210903\"}"},{"ID":26883864,"TASKGUID":"42832b65-ffc3-4742-bf30-c1b0431f0e33","T_ID":"8b9be3de-26de-44f5-8302-8a4a64c21346","G_ID":"7670bed3-a053-4106-9ea3-471f3be368b8","M_CODE":"344794","MATERIAL_ID":"a47cde33-8767-4324-83e0-1a8e6e0dd8bb","CD_TIME":"Mar 30, 2026 4:54:27 PM","CD_BATCH":"2026033000027","DISTRIBUTETAG":"all-data^non-investment^11110000000028935M^110108000000^non-construction^1111000000002888XF^non-construction_expansion","DATAJSONTEXT":"{\"VERSION\":\"20210903\"}"},{"ID":26883865,"TASKGUID":"42832b65-ffc3-4742-bf30-c1b0431f0e33","T_ID":"8b9be3de-26de-44f5-8302-8a4a64c21346","G_ID":"28c55af6-991f-49a7-b404-1b6ac928b057","M_CODE":"320006","MATERIAL_ID":"3a8cf47d-9e5b-43be-a73f-5112979c8448","CD_TIME":"Mar 30, 2026 4:54:27 PM","CD_BATCH":"2026033000027","DISTRIBUTETAG":"all-data^non-investment^11110000000028935M^110108000000^non-construction^1111000000002888XF^non-construction_expansion","DATAJSONTEXT":"{\"VERSION\":\"20210903\"}"}]},{"ID":8380137,"TASKGUID":"42832b65-ffc3-4742-bf30-c1b0431f0e33","T_ID":"9e20eabe-5709-4857-b98e-ccc5f66cc051","P_ID":"ba57f201-8efd-4496-9013-2c5fa0617b4d","NAME":"从事涉及国家秘密、公共安全、重大公众利益等特定工作或活动","NODE_LEVEL":2,"NODE_PATH":"/ba57f201-8efd-4496-9013-2c5fa0617b4d/9e20eabe-5709-4857-b98e-ccc5f66cc051","CHILD_COUNT":0,"ORDER_NUM":4,"SERIAL_NUMBER":"1.4","CONDITION_ATTR":"02","IS_RADIO":"","IS_SUPPORT":"","CD_TIME":"Mar 30, 2026 4:54:27 PM","CD_BATCH":"2026033000027","DISTRIBUTETAG":"all-data^non-investment^11110000000028935M^110108000000^non-construction^1111000000002888XF^non-construction_expansion","DATAJSONTEXT":"{\"VERSION\":\"20220810\",\"TREE_TYPE\":\"\",\"CONSULTATION_QA\":\"\"}","parOrder":"","proOrder":"","newOrderNum":"001.004","itemGuideConditionRelatedList":[{"ID":26883785,"TASKGUID":"42832b65-ffc3-4742-bf30-c1b0431f0e33","T_ID":"9e20eabe-5709-4857-b98e-ccc5f66cc051","G_ID":"c034f680-dab1-4244-bd49-f7b267207c7c","M_CODE":"201637","MATERIAL_ID":"923a9ac2-b693-42b4-a653-db77aaa70ce2","CD_TIME":"Mar 30, 2026 4:54:27 PM","CD_BATCH":"2026033000027","DISTRIBUTETAG":"all-data^non-investment^11110000000028935M^110108000000^non-construction^1111000000002888XF^non-construction_expansion","DATAJSONTEXT":"{\"VERSION\":\"20210903\"}"},{"ID":26883793,"TASKGUID":"42832b65-ffc3-4742-bf30-c1b0431f0e33","T_ID":"9e20eabe-5709-4857-b98e-ccc5f66cc051","G_ID":"cbf3b922-0e21-4766-a554-2d2acb6af096","M_CODE":"103002","MATERIAL_ID":"d5016148-b6a0-4f77-9f46-fa95db9953ae","CD_TIME":"Mar 30, 2026 4:54:27 PM","CD_BATCH":"2026033000027","DISTRIBUTETAG":"all-data^non-investment^11110000000028935M^110108000000^non-construction^1111000000002888XF^non-construction_expansion","DATAJSONTEXT":"{\"VERSION\":\"20210903\"}"},{"ID":26883796,"TASKGUID":"42832b65-ffc3-4742-bf30-c1b0431f0e33","T_ID":"9e20eabe-5709-4857-b98e-ccc5f66cc051","G_ID":"cb41cb98-364a-4f8f-ba7a-11f778e248a0","M_CODE":"340593","MATERIAL_ID":"eb8265a7-e675-4fc4-beb0-b69f10da8a05","CD_TIME":"Mar 30, 2026 4:54:27 PM","CD_BATCH":"2026033000027","DISTRIBUTETAG":"all-data^non-investment^11110000000028935M^110108000000^non-construction^1111000000002888XF^non-construction_expansion","DATAJSONTEXT":"{\"VERSION\":\"20210903\"}"},{"ID":26883798,"TASKGUID":"42832b65-ffc3-4742-bf30-c1b0431f0e33","T_ID":"9e20eabe-5709-4857-b98e-ccc5f66cc051","G_ID":"7670bed3-a053-4106-9ea3-471f3be368b8","M_CODE":"344794","MATERIAL_ID":"a47cde33-8767-4324-83e0-1a8e6e0dd8bb","CD_TIME":"Mar 30, 2026 4:54:27 PM","CD_BATCH":"2026033000027","DISTRIBUTETAG":"all-data^non-investment^11110000000028935M^110108000000^non-construction^1111000000002888XF^non-construction_expansion","DATAJSONTEXT":"{\"VERSION\":\"20210903\"}"},{"ID":26883799,"TASKGUID":"42832b65-ffc3-4742-bf30-c1b0431f0e33","T_ID":"9e20eabe-5709-4857-b98e-ccc5f66cc051","G_ID":"28c55af6-991f-49a7-b404-1b6ac928b057","M_CODE":"320006","MATERIAL_ID":"3a8cf47d-9e5b-43be-a73f-5112979c8448","CD_TIME":"Mar 30, 2026 4:54:27 PM","CD_BATCH":"2026033000027","DISTRIBUTETAG":"all-data^non-investment^11110000000028935M^110108000000^non-construction^1111000000002888XF^non-construction_expansion","DATAJSONTEXT":"{\"VERSION\":\"20210903\"}"},{"ID":26883800,"TASKGUID":"42832b65-ffc3-4742-bf30-c1b0431f0e33","T_ID":"9e20eabe-5709-4857-b98e-ccc5f66cc051","G_ID":"9290cff7-5bfa-4f2e-b0ce-961252ac7d54","M_CODE":"209661","MATERIAL_ID":"62fe9765-3bea-41ea-b928-544e11f0e058","CD_TIME":"Mar 30, 2026 4:54:27 PM","CD_BATCH":"2026033000027","DISTRIBUTETAG":"all-data^non-investment^11110000000028935M^110108000000^non-construction^1111000000002888XF^non-construction_expansion","DATAJSONTEXT":"{\"VERSION\":\"20210903\"}"},{"ID":26883801,"TASKGUID":"42832b65-ffc3-4742-bf30-c1b0431f0e33","T_ID":"9e20eabe-5709-4857-b98e-ccc5f66cc051","G_ID":"6fb7f095-7964-4149-97d1-ac0ba7535554","M_CODE":"202281","MATERIAL_ID":"8f48f86e-7936-4c45-912f-a1f296cf3c85","CD_TIME":"Mar 30, 2026 4:54:27 PM","CD_BATCH":"2026033000027","DISTRIBUTETAG":"all-data^non-investment^11110000000028935M^110108000000^non-construction^1111000000002888XF^non-construction_expansion","DATAJSONTEXT":"{\"VERSION\":\"20210903\"}"},{"ID":26883806,"TASKGUID":"42832b65-ffc3-4742-bf30-c1b0431f0e33","T_ID":"9e20eabe-5709-4857-b98e-ccc5f66cc051","G_ID":"96578ad2-972b-42af-9703-babb7c8dcdd5","M_CODE":"103003","MATERIAL_ID":"b575b9e2-9f6d-4b48-b598-b1d608c72815","CD_TIME":"Mar 30, 2026 4:54:27 PM","CD_BATCH":"2026033000027","DISTRIBUTETAG":"all-data^non-investment^11110000000028935M^110108000000^non-construction^1111000000002888XF^non-construction_expansion","DATAJSONTEXT":"{\"VERSION\":\"20210903\"}"},{"ID":26883809,"TASKGUID":"42832b65-ffc3-4742-bf30-c1b0431f0e33","T_ID":"9e20eabe-5709-4857-b98e-ccc5f66cc051","G_ID":"bf907788-ece5-4c5f-887c-68a2ee2ae4ea","M_CODE":"340581","MATERIAL_ID":"2b9c7d8a-d2c5-42a9-afd7-66cc04ce14f6","CD_TIME":"Mar 30, 2026 4:54:27 PM","CD_BATCH":"2026033000027","DISTRIBUTETAG":"all-data^non-investment^11110000000028935M^110108000000^non-construction^1111000000002888XF^non-construction_expansion","DATAJSONTEXT":"{\"VERSION\":\"20210903\"}"},{"ID":26883815,"TASKGUID":"42832b65-ffc3-4742-bf30-c1b0431f0e33","T_ID":"9e20eabe-5709-4857-b98e-ccc5f66cc051","G_ID":"016df838-5ede-4a84-bfc2-f8ad52e0b272","M_CODE":"345500","MATERIAL_ID":"b1307509-1398-4c48-be93-9de7ed6f85aa","CD_TIME":"Mar 30, 2026 4:54:27 PM","CD_BATCH":"2026033000027","DISTRIBUTETAG":"all-data^non-investment^11110000000028935M^110108000000^non-construction^1111000000002888XF^non-construction_expansion","DATAJSONTEXT":"{\"VERSION\":\"20210903\"}"},{"ID":26883816,"TASKGUID":"42832b65-ffc3-4742-bf30-c1b0431f0e33","T_ID":"9e20eabe-5709-4857-b98e-ccc5f66cc051","G_ID":"5d1c5f44-3024-4c70-8d2b-9dec43631194","M_CODE":"320006","MATERIAL_ID":"a4643a49-9e88-49e1-8a9a-bfc955c2cc5a","CD_TIME":"Mar 30, 2026 4:54:27 PM","CD_BATCH":"2026033000027","DISTRIBUTETAG":"all-data^non-investment^11110000000028935M^110108000000^non-construction^1111000000002888XF^non-construction_expansion","DATAJSONTEXT":"{\"VERSION\":\"20210903\"}"},{"ID":26883827,"TASKGUID":"42832b65-ffc3-4742-bf30-c1b0431f0e33","T_ID":"9e20eabe-5709-4857-b98e-ccc5f66cc051","G_ID":"3797771b-78ed-4ba4-bd18-4a00424b50b5","M_CODE":"210284","MATERIAL_ID":"84d5fd54-e536-4077-aaf9-968a6cad8087","CD_TIME":"Mar 30, 2026 4:54:27 PM","CD_BATCH":"2026033000027","DISTRIBUTETAG":"all-data^non-investment^11110000000028935M^110108000000^non-construction^1111000000002888XF^non-construction_expansion","DATAJSONTEXT":"{\"VERSION\":\"20210903\"}"},{"ID":26883833,"TASKGUID":"42832b65-ffc3-4742-bf30-c1b0431f0e33","T_ID":"9e20eabe-5709-4857-b98e-ccc5f66cc051","G_ID":"99dfb2b2-24e3-404c-8651-02fc6fe305a4","M_CODE":"103004","MATERIAL_ID":"fff274d8-5ddf-4c10-9bc1-6f79ab50d0ee","CD_TIME":"Mar 30, 2026 4:54:27 PM","CD_BATCH":"2026033000027","DISTRIBUTETAG":"all-data^non-investment^11110000000028935M^110108000000^non-construction^1111000000002888XF^non-construction_expansion","DATAJSONTEXT":"{\"VERSION\":\"20210903\"}"},{"ID":26883846,"TASKGUID":"42832b65-ffc3-4742-bf30-c1b0431f0e33","T_ID":"9e20eabe-5709-4857-b98e-ccc5f66cc051","G_ID":"f1f9443e-8e7b-4800-bea7-063c493fb8bd","M_CODE":"209635","MATERIAL_ID":"f900ffa0-1189-4370-99a7-079b72cb0d82","CD_TIME":"Mar 30, 2026 4:54:27 PM","CD_BATCH":"2026033000027","DISTRIBUTETAG":"all-data^non-investment^11110000000028935M^110108000000^non-construction^1111000000002888XF^non-construction_expansion","DATAJSONTEXT":"{\"VERSION\":\"20210903\"}"},{"ID":26883847,"TASKGUID":"42832b65-ffc3-4742-bf30-c1b0431f0e33","T_ID":"9e20eabe-5709-4857-b98e-ccc5f66cc051","G_ID":"2b3fda8c-1fed-454b-b899-dc1808bbb89e","M_CODE":"340580","MATERIAL_ID":"c8999da0-eb7a-4b0e-9820-6ba746c54278","CD_TIME":"Mar 30, 2026 4:54:27 PM","CD_BATCH":"2026033000027","DISTRIBUTETAG":"all-data^non-investment^11110000000028935M^110108000000^non-construction^1111000000002888XF^non-construction_expansion","DATAJSONTEXT":"{\"VERSION\":\"20210903\"}"},{"ID":26883857,"TASKGUID":"42832b65-ffc3-4742-bf30-c1b0431f0e33","T_ID":"9e20eabe-5709-4857-b98e-ccc5f66cc051","G_ID":"dd571ccd-e7c3-48f0-81bf-34148ebdcb84","M_CODE":"346614","MATERIAL_ID":"fdc946e4-1beb-4406-8476-eab42b22abc6","CD_TIME":"Mar 30, 2026 4:54:27 PM","CD_BATCH":"2026033000027","DISTRIBUTETAG":"all-data^non-investment^11110000000028935M^110108000000^non-construction^1111000000002888XF^non-construction_expansion","DATAJSONTEXT":"{\"VERSION\":\"20210903\"}"},{"ID":26883862,"TASKGUID":"42832b65-ffc3-4742-bf30-c1b0431f0e33","T_ID":"9e20eabe-5709-4857-b98e-ccc5f66cc051","G_ID":"0013f3d1-b08b-47f8-8be2-1b2b6f0d7218","M_CODE":"345573","MATERIAL_ID":"5758742f-58cb-494d-b798-e6b1d2625372","CD_TIME":"Mar 30, 2026 4:54:27 PM","CD_BATCH":"2026033000027","DISTRIBUTETAG":"all-data^non-investment^11110000000028935M^110108000000^non-construction^1111000000002888XF^non-construction_expansion","DATAJSONTEXT":"{\"VERSION\":\"20210903\"}"},{"ID":26883863,"TASKGUID":"42832b65-ffc3-4742-bf30-c1b0431f0e33","T_ID":"9e20eabe-5709-4857-b98e-ccc5f66cc051","G_ID":"ce69806e-d8db-4ba8-8263-288819de7690","M_CODE":"346614","MATERIAL_ID":"f442d5d3-12b6-4f82-a789-4343ee3988a5","CD_TIME":"Mar 30, 2026 4:54:27 PM","CD_BATCH":"2026033000027","DISTRIBUTETAG":"all-data^non-investment^11110000000028935M^110108000000^non-construction^1111000000002888XF^non-construction_expansion","DATAJSONTEXT":"{\"VERSION\":\"20210903\"}"},{"ID":26883874,"TASKGUID":"42832b65-ffc3-4742-bf30-c1b0431f0e33","T_ID":"9e20eabe-5709-4857-b98e-ccc5f66cc051","G_ID":"0642f1e1-cce6-4a8e-b033-7ed16429f550","M_CODE":"340593","MATERIAL_ID":"c4d36668-02f2-4f75-8956-f416be124b05","CD_TIME":"Mar 30, 2026 4:54:27 PM","CD_BATCH":"2026033000027","DISTRIBUTETAG":"all-data^non-investment^11110000000028935M^110108000000^non-construction^1111000000002888XF^non-construction_expansion","DATAJSONTEXT":"{\"VERSION\":\"20210903\"}"},{"ID":26883877,"TASKGUID":"42832b65-ffc3-4742-bf30-c1b0431f0e33","T_ID":"9e20eabe-5709-4857-b98e-ccc5f66cc051","G_ID":"eefb5f40-e176-44cf-af53-58f6a00dd1cd","M_CODE":"210283","MATERIAL_ID":"c061e445-96bd-4d37-a5b8-3af72a02b7ab","CD_TIME":"Mar 30, 2026 4:54:27 PM","CD_BATCH":"2026033000027","DISTRIBUTETAG":"all-data^non-investment^11110000000028935M^110108000000^non-construction^1111000000002888XF^non-construction_expansion","DATAJSONTEXT":"{\"VERSION\":\"20210903\"}"}]}]
2
1^2^3^4^6
https://zwfw.gaj.beijing.gov.cn/rkgl/#10

政务服务> 办事指南

中国公民申请查询犯罪记录

北京市

切换简洁版

  • 即办件

    办件类型

  • 0

    到现场次数

  • 0工作日

    法定办结时限

  • 0工作日

    承诺办结时限

好差评

5.0

办件承诺办结时限说明:(承诺时限为办理流程中“审查与决定”环节的计时时限)

办件承诺办结时限说明:

(承诺时限为办理流程中“审查与决定”环节的计时时限)

基本信息

实施主体 北京市公安局海淀分局 服务对象
事项类型 公共服务 办理形式
受理条件 (1)个人可以查询本人犯罪记录,也可以委托他人代为申请查询,受托人应当具有完全民事行为能力;(2)单位可以查询本单位在职人员或者拟招录人员的犯罪记录,但应当符合法律、行政法规关于从业禁止性规定。(3)行政机关实施行政许可、授予职业资格,公证机构办理犯罪记录公证时,可以依法查询相关人员的犯罪记录。有关查询程序参照单位查询的相关规定。(4) 本市户籍居民申请查询,由户籍地公安派出所受理;外省市在京居民申请查询,由居住地公安派出所受理;港澳台居民申请查询,由居住地公安派出所受理;委托他人查询的,由委托人户籍地或者居住地公安派出所受理。(5)单位申请查询,由单位住所地公安派出所受理。查询对象为外国人的,由单位住所地公安分局出入境管理部门受理。(来源:《公安机关办理犯罪记录查询工作规定》公通字〔2021〕19号)
办理时间 北京市公安局海淀分局香山派出所:全天: 上午9:00-12:00,下午14:00-17:30周一至周日办公(包括法定节假日);北京市公安局海淀分局永定路派出所:法定工作日: 上午: 09:00 - 12:00; 下午: 14:00 - 17:30; 查看详情
办理地点 北京市公安局海淀分局香山派出所:北京市海淀区门头村京香广场E6楼闵庄路87号 北京市公安局海淀分局永定路派出所:北京市海淀区西四环中路43号 查看详情
咨询方式

咨询电话:

海淀派出所:(010)82588218;双泉堡派出所:(010)86435588;永定路派出所:(010)82588496;中关村派出所:(010)82615877;中关村西区派出所:(010)82588745;香山派出所:(010)82588737;西山派出所:(010)82588313;西三旗派出所:(010)82588427;西北旺派出所:(010)82588695;万寿寺派出所:(010)82588517;万寿路派出所:(010)82588397;田村派出所:(010)68213997;四季青派出所:(010)82588935;双榆树派出所:(010)82588667;曙光派出所:(010)88872043;上地派出所:(010)62987737;清河派出所:(010)82588560;青龙桥派出所:(010)82588581;马连洼派出所:(010)82782843;花园路派出所:(010)82084317;恩济庄派出所:(010)82588154;甘家口派出所:(010)68313373;东升派出所:(010)82588187;北太平庄派出所:(010)62210011;大钟寺派出所:(010)82588372;苏家坨派出所:(010)62485860;温泉派出所:(010)62463573;永丰派出所:(010)82470832;上庄派出所:(010)82588874;羊坊店派出所:(010)68515644;燕园派出所:(010)62752494;红山口派出所:(010)82588268;遗光寺派出所:(010)66774900【展开】

咨询窗口地址:

北京市海淀区各户籍派出所户籍大厅【展开】

投诉监督方式
基本编码 112007038000 事项编码 11110000000028935M3112007038000
业务办理项编码 11110000000028935M311200703800001 进驻大厅类型
权力来源 法定本级行使 网上支付
所属机构 北京市公安局海淀分局 委托部门
联办机构 实施主体性质 法定机关
办理进程查询途径
行使层级 区级 运行系统 国家级垂管系统
物流快递 办理方式 自办件
预约办理 数量限制 无数量限制
中介服务 权限划分
通办范围 特殊程序
行使内容
显示更多

请选择情形:

提示:通过情形选择可引导出您办理该事项所需的材料,若要查看全部材料,请点击"查看全部材料"

查看全部材料 情形引导

收起
我选好了重选条件

序号 材料名称 材料来源 材料
必要性
数量要求 介质要求 表格及样例
下载
受理标准 提供材料
依据
其他要求
申请材料总要求材料齐全,真实有效
序号 材料名称 材料来源 材料
必要性
数量要求 介质要求 表格及样例
下载
受理标准 提供材料
依据
其他要求
申请材料总要求材料齐全,真实有效
显示更多

指南分享