政务服务> 办事指南
北京市
切换简洁版
基本信息
| 实施主体 | 北京市房山区农业农村局 | 服务对象 | |
| 事项类型 | 行政许可 | 办理形式 | |
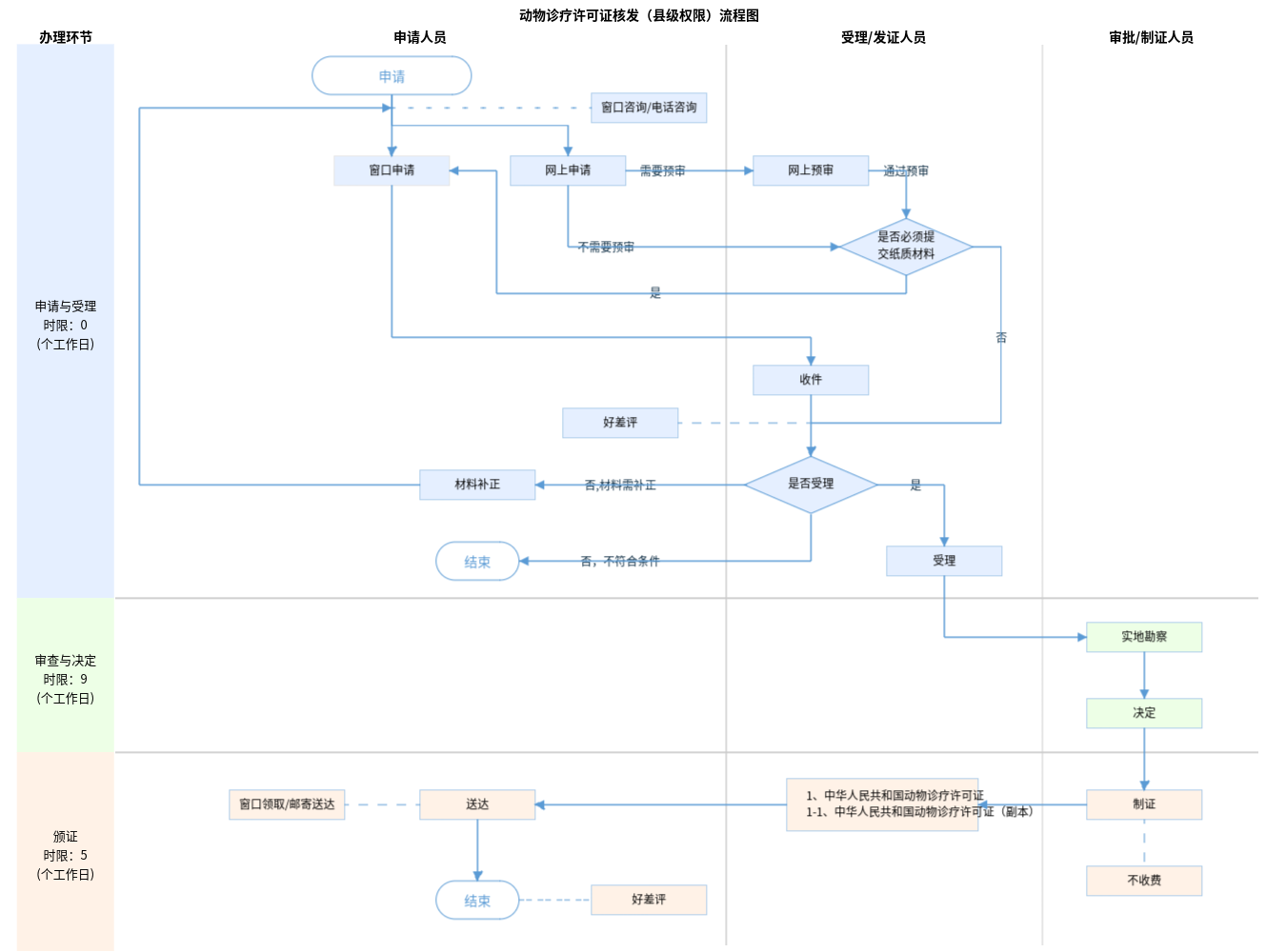
| 受理条件 | 《中华人民共和国动物防疫法》第六十一条:从事动物诊疗活动的机构,应当具备下列条件: (一)有与动物诊疗活动相适应并符合动物防疫条件的场所; (二)有与动物诊疗活动相适应的执业兽医; (三)有与动物诊疗活动相适应的兽医器械和设备; (四)有完善的管理制度。 动物诊疗机构包括动物医院、动物诊所以及其他提供动物诊疗服务的机构。 《动物诊疗机构管理办法》第六条 从事动物诊疗活动的机构,应当具备下列条件: (一)有固定的动物诊疗场所,且动物诊疗场所使用面积符合省、自治区、直辖市人民政府农业农村主管部门的规定;(备注:动物诊所使用面积(不包含兼营区域)应当不少于60平方米,动物医院使用面积(不包含兼营区域)应当不少于120平方米。) (二)动物诊疗场所选址距离动物饲养场、动物屠宰加工场所、经营动物的集贸市场不少于二百米; (三)动物诊疗场所设有独立的出入口,出入口不得设在居民住宅楼内或者院内,不得与同一建筑物的其他用户共用通道; (四)具有布局合理的诊疗室、隔离室、药房等功能区; (五)具有诊断、消毒、冷藏、常规化验、污水处理等器械设备; (六)具有诊疗废弃物暂存处理设施,并委托专业处理机构处理; (七)具有染疫或者疑似染疫动物的隔离控制措施及设施设备; (八)具有与动物诊疗活动相适应的执业兽医; (九)具有完善的诊疗服务、疫情报告、卫生安全防护、消毒、隔离、诊疗废弃物暂存、兽医器械、兽医处方、药物和无害化处理等管理制度。 第七条 动物诊所除具备本办法第六条规定的条件外,还应当具备下列条件: (一)具有一名以上执业兽医师; (二)具有布局合理的手术室和手术设备。 第八条 动物医院除具备本办法第六条规定的条件外,还应当具备下列条件: (一)具有三名以上执业兽医师; (二)具有X光机或者B超等器械设备; (三)具有布局合理的手术室和手术设备。 除前款规定的动物医院外,其他动物诊疗机构不得从事动物颅腔、胸腔和腹腔手术。 材料要求: 1.申请材料齐全,如为纸质材料采用A4纸打印; 2.信息填写完整真实、与相关印证材料保持一致; 3.申请表有申请企业公章。 | ||
| 办理时间 | 房山区政务服务中心:法定工作日: 上午: 08:30 - 12:00; 下午: 12:00 - 17:30; (延时服务时间: 工作日上午08:30 - 09:00; 下午17:00 - 17:30; 周六上午08:30 - 12:30延时服务需预约; ); 查看详情 | ||
| 办理地点 | 房山区政务服务中心:北京市房山区长阳镇昊天北大街38号市场监管厅综合窗口; 查看详情 | ||
| 咨询方式 |
咨询电话: (010)81312875【展开】 咨询窗口地址: 北京市房山区政务服务中心:北京市房山区长阳镇昊天北大街38号2层3号厅市场监管服务区17-24窗口【展开】 |
||
| 投诉监督方式 | |||
| 基本编码 | 000120341002 | 事项编码 | 11110111000077788B3000120341002 |
| 业务办理项编码 | 11110111000077788B300012034100201 | 进驻大厅类型 | |
| 权力来源 | 法定本级行使 | 网上支付 | 否 |
| 所属机构 | 北京市房山区农业农村局 | 委托部门 | 无 |
| 联办机构 | 无 | 实施主体性质 | 法定机关 |
| 办理进程查询途径 | |||
| 行使层级 | 区级 | 运行系统 | 国家级垂管系统 |
| 物流快递 | 是 | 办理方式 | 自办件 |
| 预约办理 | 数量限制 | 无 | |
| 中介服务 | 无 | 权限划分 | |
| 通办范围 | 全区 | 特殊程序 | 有 |
| 行使内容 | |||

指南分享