5
20
11110111798545228K
北京市房山区人民政府拱辰街道办事处
就业困难人员精细化援助服务
11110111798545228K511201124600002
11110111798545228K5112011246000
0
dc5105d9-4b9d-469b-a4fd-29203c351000
e53490ac-1345-43b2-a9e3-38f1e04b3e41
5
20
房山区拱辰街道
110111011000
北京市房山区人民政府拱辰街道办事处
房山区拱辰街道政务服务中心:法定工作日: 上午: 08:30 - 12:00; 下午: 12:00 - 17:30; (延时服务时间: 工作日上午08:30 - 09:00; 下午17:00 - 17:30; 周六上午08:30 - 12:30延时服务需预约; )
房山区拱辰街道政务服务中心:北京市房山区拱辰街道紫汇家园1号楼底商1-5
1.新增登记失业人员、农村转移就业劳动力中的困难人员且办理了求职登记。(来源:《北京市精细化公共就业服务实施细则》第二十一条);2.材料齐全,真实有效。
{"IS_GUIDE":"0","ONLINE_DECLARE_SYSTEM_MODE":"02","SERVICE_OBJCT":"","IS_CONSTRUCTION":"0","CL_SERVICE_TYPE":"","APP_CODE_ID":"","YESNO_CITY_UNICOM":"","CROSS_AREA":"","ISSHOHCENTER":"0","WECHAT_CODE_ID":"","FINANCIAL":"","LITTLEPROGRAM_CODE_NAME":"","CROSS_AREA_ALL":"","CROSS_PROVINCE":"","ALIAS_NAME":"[\"就业困难人员\", \"援助服务\"]","EAR_DISABILITY_GRAD":"","LIB_DISABILITY_GRAD":"","SPEAK_DISABILITY_GRAD":"","REGISTER":"","ONLINE_HANDLING_DEPTH_STANDARD":"02","APPROVAL_TYPE":"0","MIND_DISABILITY_GRAD":"","ACCEPTSERVICE":"","YWBLX_ID":"3ca0c298-03a4-488c-8bdb-b494c7efd5c3","ONLINE_DECLARE_SYSTEM_DEPT":"北京市人力资源和社会保障局","CONSTRUCTION_EXPANSION":"0","EMPOWER":"0","EXEMPT_MATERIALS":"","LITTLEPROGRAM_CODE_ID":"","EYE_DISABILITY_GRAD":"","ISMONVEINCENTER":"0","BUSINESS_APPROVAL_DEPT":"","ITEM_ATTRIBUTE":"01^03^04^11","CROSS_AREA_ATEXT":"","AGE":"","BGSYSTEM_APPROVAL_OTHER":"","WIT_DISABILITY_GRAD":"","WECHAT_CODE_NAME":"","DISABILITY_TYPE":"","IS_ENABLE_CERTIFICATE_SHARE":"0","ONLY_ID":"23791b0b-81ed-11ea-8de7-fa163e4f9ad9","YES_NO_OPEN":"1","BGSYSTEM_APPROVAL_NAME":"","APP_CODE_NAME":"","HOLDER":"","VERSION":"20241125"}
[]
2
1
https://fuwu.rsj.beijing.gov.cn/zhrs/jycy/jyzbjpc/personnel-Center?aaaId=111¤tGccrc=%E6%B1%82%E8%81%8C%E7%99%BB%E8%AE%B0&loadDataType=jobHunt

政务服务> 办事指南

就业困难人员精细化援助服务

北京市

切换简洁版

  • 即办件

    办件类型

  • 1

    到现场次数

  • 20工作日

    法定办结时限

  • 0工作日

    承诺办结时限

好差评

5.0

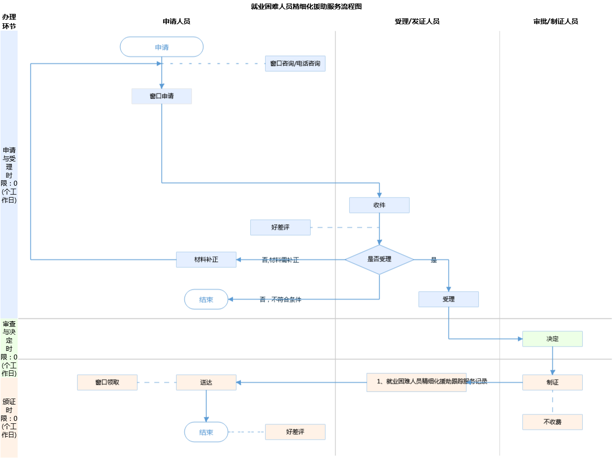
办件承诺办结时限说明:文件无法定办结时限(承诺时限为办理流程中“审查与决定”环节的计时时限)

办件承诺办结时限说明:

文件无法定办结时限(承诺时限为办理流程中“审查与决定”环节的计时时限)

基本信息

实施主体 北京市房山区人民政府拱辰街道办事处 服务对象
事项类型 公共服务 办理形式
受理条件 1.新增登记失业人员、农村转移就业劳动力中的困难人员且办理了求职登记。(来源:《北京市精细化公共就业服务实施细则》第二十一条);2.材料齐全,真实有效。
办理时间 房山区拱辰街道政务服务中心:法定工作日: 上午: 08:30 - 12:00; 下午: 12:00 - 17:30; (延时服务时间: 工作日上午08:30 - 09:00; 下午17:00 - 17:30; 周六上午08:30 - 12:30延时服务需预约; ) 查看详情
办理地点 房山区拱辰街道政务服务中心:北京市房山区拱辰街道紫汇家园1号楼底商1-5 查看详情
咨询方式

咨询电话:

(010)69384778【展开】

咨询窗口地址:

北京市房山拱辰街道紫汇家园1号楼底商1-5号综合窗口【展开】

投诉监督方式
基本编码 112011246000 事项编码 11110111798545228K5112011246000
业务办理项编码 11110111798545228K511201124600002 进驻大厅类型
权力来源 上级授权 网上支付
所属机构 北京市房山区人民政府拱辰街道办事处 委托部门
联办机构 实施主体性质 法定机关
办理进程查询途径
行使层级 镇(乡、街道)级 运行系统
物流快递 办理方式 自办件
预约办理 数量限制 无数量限制
中介服务 权限划分
通办范围 全镇(街) 特殊程序
行使内容 就业困难人员精细化援助服务
必须现场办理原因说明 需核查确认本人信息、求职意愿等
显示更多

请选择情形:

提示:通过情形选择可引导出您办理该事项所需的材料,若要查看全部材料,请点击"查看全部材料"

查看全部材料 情形引导

收起
我选好了重选条件

序号 材料名称 材料来源 材料
必要性
数量要求 介质要求 表格及样例
下载
受理标准 提供材料
依据
其他要求
申请材料总要求
序号 材料名称 材料来源 材料
必要性
数量要求 介质要求 表格及样例
下载
受理标准 提供材料
依据
其他要求
申请材料总要求
显示更多

指南分享