3
10
11110000000029022F
北京市公安局通州区公安分局
管制刀具生产企业备案
11110000000029022F3111007020000
0
25828cd0-9565-11e9-8300-507b9d3e4710
f5c45b12-bff9-4414-a09f-ef7b76c941ff
3
10
市公安局通州分局
110112000000
北京市公安局通州区公安分局
北京城市副中心政务服务中心:工作日8:30-17:30(延时服务时间:工作日8:30-9:00;17:00-17:30需预约;周六8:30-12:30法定节假日除外,需预约)
北京城市副中心政务服务中心:北京市通州区新华东街48号二区(东南角)综合窗口
1、制造上述管制范围内刀具的工厂、作坊,必须经县、市以上主管部门审查同意和所在地县、市公安局批准,发给《特种刀具生产许可证》,方准生产。刀具样品及其说明(名称、规格、型号、用途、产量)须送所在地县、市公安局备案。产品须铸刻商标和号码(顺序号或批号)。(来源《公安部对部分刀具实行管制的暂行规定》第五条) 2、建立健全管理制度,依法加强对管制刀具生产、销售环节的管理 对生产、销售管制刀具的企业要建立完善生产环节备案、经销环节登记等各项管理制度。 (来源《关于切实加强管制刀具管理工作的通知(公通字〔2008〕23号)》第三条) 3、申请材料应完整、清晰,要求签字的须签字,逐份加盖企业公章。使用A4纸打印或复印。 4、凡申请材料需提交复印件的,申请人须在复印件上加盖企业公章。
{"IS_GUIDE":"0","ONLINE_DECLARE_SYSTEM_MODE":"99","ITEM_REALITY_USELEVEL":"","SERVICE_OBJCT":"","IS_CONSTRUCTION":"0","CL_SERVICE_TYPE":"","APP_CODE_ID":"","YESNO_CITY_UNICOM":"99","CROSS_AREA":"","ISSHOHCENTER":"0","WECHAT_CODE_ID":"","FINANCIAL":"","LITTLEPROGRAM_CODE_NAME":"","CROSS_AREA_ALL":"","CROSS_PROVINCE":"","ALIAS_NAME":"[\"管制刀具生产企业备案\"]","EAR_DISABILITY_GRAD":"","LIB_DISABILITY_GRAD":"","SPEAK_DISABILITY_GRAD":"","REGISTER":"","ONLINE_HANDLING_DEPTH_STANDARD":"05","APPROVAL_TYPE":"1","MIND_DISABILITY_GRAD":"","ACCEPTSERVICE":"99","YWBLX_ID":"f5c45b12-bff9-4414-a09f-ef7b76c941ff","ONLINE_DECLARE_SYSTEM_DEPT":"","CONSTRUCTION_EXPANSION":"0","EMPOWER":"0","EXEMPT_MATERIALS":"","LITTLEPROGRAM_CODE_ID":"","EYE_DISABILITY_GRAD":"","ISMONVEINCENTER":"0","DATA_FLAG":"","BUSINESS_APPROVAL_DEPT":"北京市公安局","POWER_NAME":"管制刀具生产企业备案","ITEM_ATTRIBUTE":"01^04^05^11","CROSS_AREA_ATEXT":"","AGE":"","BGSYSTEM_APPROVAL_OTHER":"网上北京市公安局","WIT_DISABILITY_GRAD":"","WECHAT_CODE_NAME":"","POWER_CODE":"L0701200","DISABILITY_TYPE":"","IS_ENABLE_CERTIFICATE_SHARE":"0","POWER_ATTRIBUTE":"1","ONLY_ID":"0f343747-81ed-11ea-8de7-fa163e4f9ad9","YES_NO_OPEN":"1","BGSYSTEM_APPROVAL_NAME":"其他","APP_CODE_NAME":"","HOLDER":"","VERSION":"20241125"}
[]
2
2^3^4^9
https://zwfw.gaj.beijing.gov.cn/zagl/

政务服务> 办事指南

管制刀具生产企业备案

北京市

切换简洁版

  • 即办件

    办件类型

  • 0

    到现场次数

  • 3工作日

    法定办结时限

  • 0工作日

    承诺办结时限

好差评

5.0

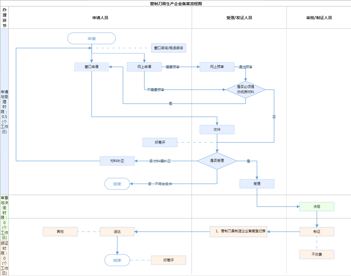
办件承诺办结时限说明:实际0.5小时(承诺时限为办理流程中“审查与决定”环节的计时时限)

办件承诺办结时限说明:

实际0.5小时(承诺时限为办理流程中“审查与决定”环节的计时时限)

基本信息

实施主体 北京市公安局通州区公安分局 服务对象
事项类型 其他行政权力 办理形式
受理条件 1、制造上述管制范围内刀具的工厂、作坊,必须经县、市以上主管部门审查同意和所在地县、市公安局批准,发给《特种刀具生产许可证》,方准生产。刀具样品及其说明(名称、规格、型号、用途、产量)须送所在地县、市公安局备案。产品须铸刻商标和号码(顺序号或批号)。(来源《公安部对部分刀具实行管制的暂行规定》第五条) 2、建立健全管理制度,依法加强对管制刀具生产、销售环节的管理 对生产、销售管制刀具的企业要建立完善生产环节备案、经销环节登记等各项管理制度。 (来源《关于切实加强管制刀具管理工作的通知(公通字〔2008〕23号)》第三条) 3、申请材料应完整、清晰,要求签字的须签字,逐份加盖企业公章。使用A4纸打印或复印。 4、凡申请材料需提交复印件的,申请人须在复印件上加盖企业公章。
办理时间 北京城市副中心政务服务中心:工作日8:30-17:30(延时服务时间:工作日8:30-9:00;17:00-17:30需预约;周六8:30-12:30法定节假日除外,需预约) 查看详情
办理地点 北京城市副中心政务服务中心:北京市通州区新华东街48号二区(东南角)综合窗口 查看详情
咨询方式

咨询电话:

(010)81596167【展开】

咨询窗口地址:

北京城市副中心政务服务中心:北京市通州区新华东街48号二区(东南角)综合窗口【展开】

投诉监督方式
基本编码 111007020000 事项编码 11110000000029022F3111007020000
业务办理项编码 11110000000029022F311100702000001 进驻大厅类型
权力来源 法定本级行使 网上支付
所属机构 北京市公安局通州区公安分局 委托部门
联办机构 实施主体性质 法定机关
办理进程查询途径
行使层级 区级 运行系统 市级自建(垂管)
物流快递 办理方式 自办件
预约办理 数量限制
中介服务 权限划分
通办范围 特殊程序
行使内容 区级受理、区级审批
显示更多

请选择情形:

提示:通过情形选择可引导出您办理该事项所需的材料,若要查看全部材料,请点击"查看全部材料"

查看全部材料 情形引导

收起
我选好了重选条件

序号 材料名称 材料来源 材料
必要性
数量要求 介质要求 表格及样例
下载
受理标准 提供材料
依据
其他要求
申请材料总要求
序号 材料名称 材料来源 材料
必要性
数量要求 介质要求 表格及样例
下载
受理标准 提供材料
依据
其他要求
申请材料总要求
显示更多

指南分享