政务服务> 办事指南
北京市
切换简洁版
基本信息
| 实施主体 | 北京市通州区人力资源和社会保障局 | 服务对象 | |
| 事项类型 | 公共服务 | 办理形式 | |
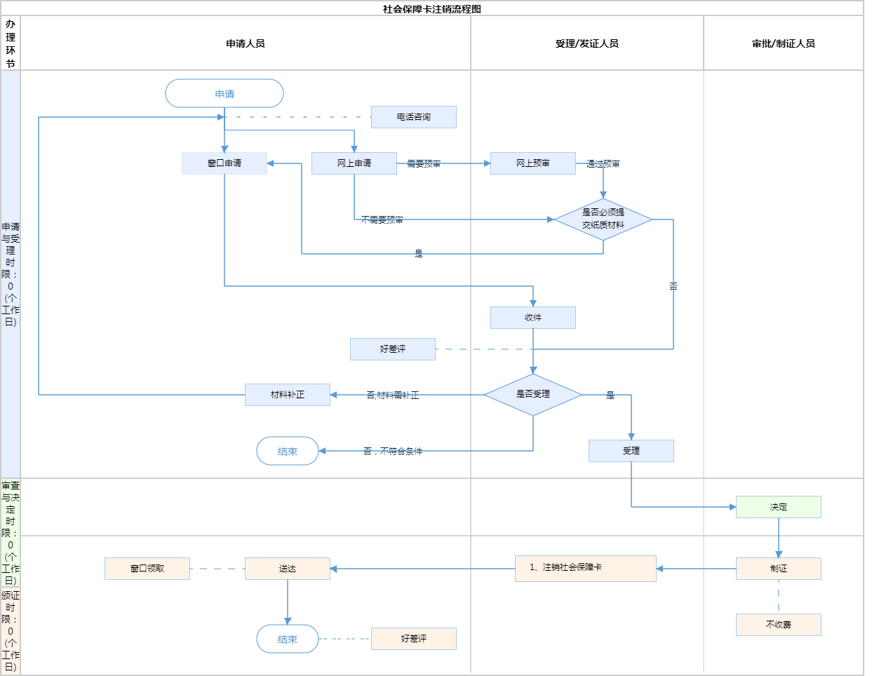
| 受理条件 | 1.社会保障卡因损坏、遗失、到期等原因不再使用的,应列入失效名单。失效名单实行分级管理,人力资源社会保障部、省级、地市级人力资源社会保障部门分别管理全国、全省、全市范围内的社会保障卡失效名单,并提供查询服务。(中华人民共和国人力资源和社会保障部《关于印发“中华人民共和国社会保障卡”管理办法的通知》(人社部发〔2011〕47号)第十九条)2.办理终止参保。3.信息齐全、真实有效。 | ||
| 办理时间 | 工作日上午09:00-12:00,下午13:30-17:00 查看详情 | ||
| 办理地点 | 北京市通州区潞城镇武兴路7号便民中心1层综合窗口 查看详情 | ||
| 咨询方式 |
咨询电话: (010)81537046【展开】 |
||
| 投诉监督方式 | |||
| 基本编码 | 002014010009 | 事项编码 | 11110112000082974B3002014010009 |
| 业务办理项编码 | 11110112000082974B300201401000901 | 进驻大厅类型 | |
| 权力来源 | 上级授权 | 网上支付 | 否 |
| 所属机构 | 北京市通州区人力资源和社会保障局 | 委托部门 | 无 |
| 联办机构 | 无 | 实施主体性质 | 法定机关 |
| 办理进程查询途径 | |||
| 行使层级 | 镇(乡、街道)级 | 运行系统 | 市级自建(垂管) |
| 物流快递 | 否 | 办理方式 | 自办件 |
| 预约办理 | 数量限制 | 无 | |
| 中介服务 | 无 | 权限划分 | 无 |
| 通办范围 | 全区 | 特殊程序 | 无 |
| 行使内容 | 无 | ||

指南分享