3
20
111101100000928300
北京市顺义区人力资源和社会保障局
机关事业单位基本养老保险与城镇企业职工基本养老保险互转申请
1111011000009283003002014006015
0
5336925e-471e-4498-bd65-1faf89b3daf5
c786f24b-a458-44b7-9971-02a269dc8818
3
20
顺义区人力资源社会保障局
110113000000
北京市顺义区人力资源和社会保障局
顺义区政务服务中心:法定工作日: 上午: 09:00 - 12:00; 下午: 12:00 - 17:00; (延时服务时间: 工作日上午08:30 - 09:00; 下午17:00 - 17:30; )
顺义区政务服务中心:北京市顺义区复兴东街3号三层A区社保综合窗口
一、转入本市企业: 1.职工需在本市正常参保,并至少有一个月的实际缴费账户信息 根据《城镇企业职工基本养老保险关系转移接续暂行办法》(国办发〔2009〕66号)中第一条“为切实保障参加城镇企业职工基本养老保险人员的合法权益,促进人力资源合理配置和有序流动,保证参保人员跨省、自治区、直辖市流动并在城镇就业时基本养老保险关系的顺畅转移接续,制定本办法。” 2.2010.1.1日后首次在京参保缴费的外埠职工,首次在京参保缴费时男不满50周岁,女不满40周岁3.临近退休年龄的职工除条件1、2,另需要满足在北京累计缴费满十年或户籍为北京的条件。退休年龄:男60岁,女工人50岁、女干部55岁。 根据《关于贯彻落实国务院办公厅转发城镇企业职工基本养老保险关系转移接续暂行办法的通知》(人社部发〔2009〕187号)中的附件2《城镇企业职工基本养老保险关系转移接续业务经办规程(试行)》中第五条“跨省流动就业人员符合以下条件之一的,可以申请办理基本养老保险关系转移接续手续:1.男性不满50周岁、女性不满40周岁的” 和根据《城镇企业职工基本养老保险关系转移接续暂行办法》(国办发〔2009〕66号)中第六条“跨省流动就业的参保人员达到待遇领取条件时,按下列规定确定其待遇领取地:(一)基本养老保险关系在户籍所在地的,由户籍所在地负责办理待遇领取手续,享受基本养老保险待遇。(二)基本养老保险关系不在户籍所在地,而在其基本养老保险关系所在地累计缴费年限满10年的,在该地办理待遇领取手续,享受当地基本养老保险待遇。”  二、转入本市机关:职工需在本市正常参保,并至少有一个月的实际缴费账户信息。 根据《人力资源社会保障部办公厅关于印发<机关事业单位基本养老保险关系和职业年金转移接续经办规程(暂行)>的通知》(人社厅发[2017]7号)中第二条“本规程适用于参加基本养老保险在职人员(以下简称参保人员)在机关事业单位之间、机关事业单位与企业之间流动就业时,其基本养老保险关系和职业年金、企业年金转移接续的业务经办。” 三、转出本市机关:符合职业年金补记情形的,职业年金补记操作办结的次月申请转出。 根据《关于机关事业单位基本养老保险关系和职业年金转移接续有关问题的通知》(人社部规[2017]1号)中第二条 “关于机关事业单位参保人员养老保险关系转移接续后的职业年金补记(一)参保人员办理了正式调动或辞职、辞退手续离开机关事业单位的,根据改革前本人在机关事业单位工作的年限长短补记职业年金,以实账方式划转至本人职业年金个人账户,所需资金由其原所在单位按现行经费保障渠道解决。(二)参保人员从企业再次流动到机关事业单位的,本人退休时,按照机关事业单位养老保险办法计发待遇,同时补记职业年金的本金及投资收益划转到待遇领取地机关事业单位基本养老保险统筹基金。若参保人员在退休前从机关事业单位又流动到企业的,不再重复补记职业年金,原补记的职业年金转移和管理运营按照国办发〔2015〕18号文件规定执行。” 四、材料齐全,真实有效
{"IS_GUIDE":"1","ONLINE_DECLARE_SYSTEM_MODE":"01","SERVICE_OBJCT":"","IS_CONSTRUCTION":"0","CL_SERVICE_TYPE":"","APP_CODE_ID":"","YESNO_CITY_UNICOM":"99","CROSS_AREA":"","ISSHOHCENTER":"0","WECHAT_CODE_ID":"","FINANCIAL":"","LITTLEPROGRAM_CODE_NAME":"","CROSS_AREA_ALL":"","CROSS_PROVINCE":"","ALIAS_NAME":"[\"养老保险\", \"机关事业单位基本养老保险与城镇企业职工基本养老保险互转\", \"养老保险关系转移接续\"]","EAR_DISABILITY_GRAD":"","LIB_DISABILITY_GRAD":"","SPEAK_DISABILITY_GRAD":"","REGISTER":"","ONLINE_HANDLING_DEPTH_STANDARD":"05","APPROVAL_TYPE":"0","MIND_DISABILITY_GRAD":"","ACCEPTSERVICE":"99","YWBLX_ID":"c786f24b-a458-44b7-9971-02a269dc8818","ONLINE_DECLARE_SYSTEM_DEPT":"中华人民共和国人力资源和社会保障部","CONSTRUCTION_EXPANSION":"0","EMPOWER":"0","EXEMPT_MATERIALS":"","LITTLEPROGRAM_CODE_ID":"","EYE_DISABILITY_GRAD":"","ISMONVEINCENTER":"0","BUSINESS_APPROVAL_DEPT":"中华人民共和国人力资源和社会保障部","ITEM_ATTRIBUTE":"04^05^11","CROSS_AREA_ATEXT":"","AGE":"","BGSYSTEM_APPROVAL_OTHER":"国家社会保险公共服务平台","WIT_DISABILITY_GRAD":"","WECHAT_CODE_NAME":"","DISABILITY_TYPE":"","IS_ENABLE_CERTIFICATE_SHARE":"0","ONLY_ID":"01a1f933-8fba-41bb-9a39-7773b7c173b9","YES_NO_OPEN":"1","BGSYSTEM_APPROVAL_NAME":"其他","APP_CODE_NAME":"","HOLDER":"","VERSION":"20241125"}
[{"ID":7967244,"TASKGUID":"5336925e-471e-4498-bd65-1faf89b3daf5","T_ID":"9ef02897-1a01-4ab2-813c-2190c8f224af","P_ID":"","NAME":"请选择下列符合的情形","NODE_LEVEL":1,"NODE_PATH":"/9ef02897-1a01-4ab2-813c-2190c8f224af","CHILD_COUNT":2,"ORDER_NUM":1,"SERIAL_NUMBER":"1","CONDITION_ATTR":"01","IS_RADIO":"1","IS_SUPPORT":"0","SUMMARY":"1 请选择下列符合的情形\n\t1.1 本人办理\n\t1.2 他人代办","CD_TIME":"Dec 24, 2025 10:49:50 AM","CD_BATCH":"2025122400011","DISTRIBUTETAG":"all-data^non-investment^111101100000928300^110113000000^non-construction^111100006883506060^non-construction_expansion","DATAJSONTEXT":"{\"VERSION\":\"20220810\",\"TREE_TYPE\":\"\",\"CONSULTATION_QA\":\"\"}","parOrder":"","proOrder":"1","newOrderNum":"001","itemGuideConditionRelatedList":[]},{"ID":7967243,"TASKGUID":"5336925e-471e-4498-bd65-1faf89b3daf5","T_ID":"7b4384cc-acb0-4a03-bb6a-12be1b02701a","P_ID":"9ef02897-1a01-4ab2-813c-2190c8f224af","NAME":"本人办理","NODE_LEVEL":2,"NODE_PATH":"/9ef02897-1a01-4ab2-813c-2190c8f224af/7b4384cc-acb0-4a03-bb6a-12be1b02701a","CHILD_COUNT":0,"ORDER_NUM":1,"SERIAL_NUMBER":"1.1","CONDITION_ATTR":"02","IS_RADIO":"","IS_SUPPORT":"","CD_TIME":"Dec 24, 2025 10:49:50 AM","CD_BATCH":"2025122400011","DISTRIBUTETAG":"all-data^non-investment^111101100000928300^110113000000^non-construction^111100006883506060^non-construction_expansion","DATAJSONTEXT":"{\"VERSION\":\"20220810\",\"TREE_TYPE\":\"\",\"CONSULTATION_QA\":\"\"}","parOrder":"","proOrder":"","newOrderNum":"001.001","itemGuideConditionRelatedList":[{"ID":26572376,"TASKGUID":"5336925e-471e-4498-bd65-1faf89b3daf5","T_ID":"7b4384cc-acb0-4a03-bb6a-12be1b02701a","G_ID":"a53bf27e-4b94-4a5e-a1fb-640196b47455","M_CODE":"320006","MATERIAL_ID":"","CD_TIME":"Dec 24, 2025 10:49:50 AM","CD_BATCH":"2025122400011","DISTRIBUTETAG":"all-data^non-investment^111101100000928300^110113000000^non-construction^111100006883506060^non-construction_expansion","DATAJSONTEXT":"{\"VERSION\":\"20210903\"}"}]},{"ID":7967242,"TASKGUID":"5336925e-471e-4498-bd65-1faf89b3daf5","T_ID":"0f68e929-ac22-48f9-af73-c192ef7c027f","P_ID":"9ef02897-1a01-4ab2-813c-2190c8f224af","NAME":"他人代办","NODE_LEVEL":2,"NODE_PATH":"/9ef02897-1a01-4ab2-813c-2190c8f224af/0f68e929-ac22-48f9-af73-c192ef7c027f","CHILD_COUNT":0,"ORDER_NUM":2,"SERIAL_NUMBER":"1.2","CONDITION_ATTR":"02","IS_RADIO":"","IS_SUPPORT":"","CD_TIME":"Dec 24, 2025 10:49:50 AM","CD_BATCH":"2025122400011","DISTRIBUTETAG":"all-data^non-investment^111101100000928300^110113000000^non-construction^111100006883506060^non-construction_expansion","DATAJSONTEXT":"{\"VERSION\":\"20220810\",\"TREE_TYPE\":\"\",\"CONSULTATION_QA\":\"\"}","parOrder":"","proOrder":"","newOrderNum":"001.002","itemGuideConditionRelatedList":[{"ID":26572375,"TASKGUID":"5336925e-471e-4498-bd65-1faf89b3daf5","T_ID":"0f68e929-ac22-48f9-af73-c192ef7c027f","G_ID":"d28a17ed-d87d-4c41-9231-a93a336dc9e0","M_CODE":"320006","MATERIAL_ID":"","CD_TIME":"Dec 24, 2025 10:49:50 AM","CD_BATCH":"2025122400011","DISTRIBUTETAG":"all-data^non-investment^111101100000928300^110113000000^non-construction^111100006883506060^non-construction_expansion","DATAJSONTEXT":"{\"VERSION\":\"20210903\"}"},{"ID":26572377,"TASKGUID":"5336925e-471e-4498-bd65-1faf89b3daf5","T_ID":"0f68e929-ac22-48f9-af73-c192ef7c027f","G_ID":"2afaccae-e641-47c3-85b3-9148e6dea447","M_CODE":"320006","MATERIAL_ID":"","CD_TIME":"Dec 24, 2025 10:49:50 AM","CD_BATCH":"2025122400011","DISTRIBUTETAG":"all-data^non-investment^111101100000928300^110113000000^non-construction^111100006883506060^non-construction_expansion","DATAJSONTEXT":"{\"VERSION\":\"20210903\"}"}]}]
2
1^2^6
https://si.12333.gov.cn/

政务服务> 办事指南

机关事业单位基本养老保险与城镇企业职工基本养老保险互转申请

北京市

切换简洁版

  • 承诺件

    办件类型

  • 0

    到现场次数

  • 45工作日

    法定办结时限

  • 45工作日

    承诺办结时限

好差评

5.0

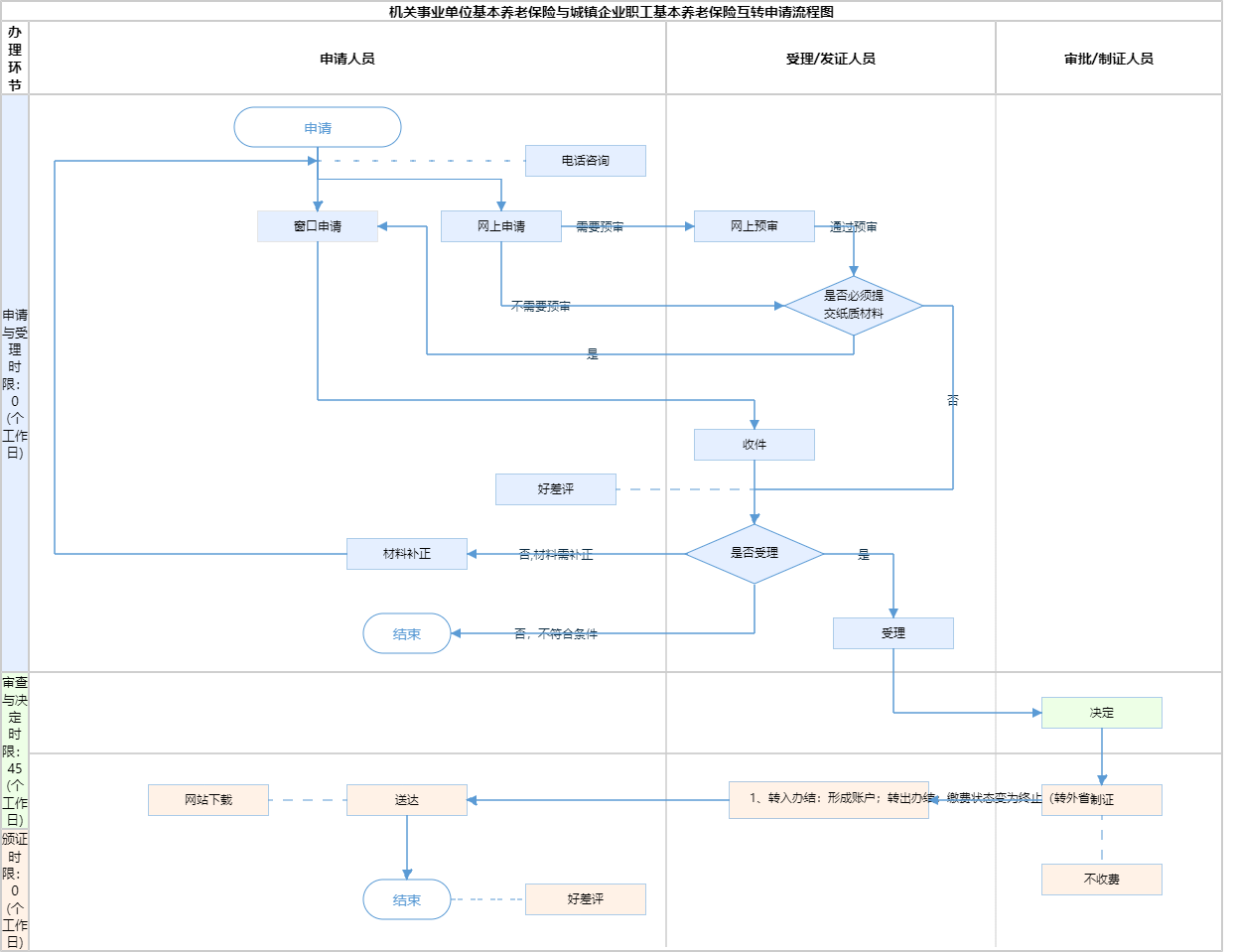
办件承诺办结时限说明:法定:线上业务15个工作日办结,线下业务:机关养老保险关系转入45个工作日,职业年金转入75个工作日。(承诺时限为办理流程中“审查与决定”环节的计时时限)

办件承诺办结时限说明:

法定:线上业务15个工作日办结,线下业务:机关养老保险关系转入45个工作日,职业年金转入75个工作日。(承诺时限为办理流程中“审查与决定”环节的计时时限)

基本信息

实施主体 北京市顺义区人力资源和社会保障局 服务对象
事项类型 公共服务 办理形式
受理条件 一、转入本市企业: 1.职工需在本市正常参保,并至少有一个月的实际缴费账户信息 根据《城镇企业职工基本养老保险关系转移接续暂行办法》(国办发〔2009〕66号)中第一条“为切实保障参加城镇企业职工基本养老保险人员的合法权益,促进人力资源合理配置和有序流动,保证参保人员跨省、自治区、直辖市流动并在城镇就业时基本养老保险关系的顺畅转移接续,制定本办法。” 2.2010.1.1日后首次在京参保缴费的外埠职工,首次在京参保缴费时男不满50周岁,女不满40周岁3.临近退休年龄的职工除条件1、2,另需要满足在北京累计缴费满十年或户籍为北京的条件。退休年龄:男60岁,女工人50岁、女干部55岁。 根据《关于贯彻落实国务院办公厅转发城镇企业职工基本养老保险关系转移接续暂行办法的通知》(人社部发〔2009〕187号)中的附件2《城镇企业职工基本养老保险关系转移接续业务经办规程(试行)》中第五条“跨省流动就业人员符合以下条件之一的,可以申请办理基本养老保险关系转移接续手续:1.男性不满50周岁、女性不满40周岁的” 和根据《城镇企业职工基本养老保险关系转移接续暂行办法》(国办发〔2009〕66号)中第六条“跨省流动就业的参保人员达到待遇领取条件时,按下列规定确定其待遇领取地:(一)基本养老保险关系在户籍所在地的,由户籍所在地负责办理待遇领取手续,享受基本养老保险待遇。(二)基本养老保险关系不在户籍所在地,而在其基本养老保险关系所在地累计缴费年限满10年的,在该地办理待遇领取手续,享受当地基本养老保险待遇。”  二、转入本市机关:职工需在本市正常参保,并至少有一个月的实际缴费账户信息。 根据《人力资源社会保障部办公厅关于印发<机关事业单位基本养老保险关系和职业年金转移接续经办规程(暂行)>的通知》(人社厅发[2017]7号)中第二条“本规程适用于参加基本养老保险在职人员(以下简称参保人员)在机关事业单位之间、机关事业单位与企业之间流动就业时,其基本养老保险关系和职业年金、企业年金转移接续的业务经办。” 三、转出本市机关:符合职业年金补记情形的,职业年金补记操作办结的次月申请转出。 根据《关于机关事业单位基本养老保险关系和职业年金转移接续有关问题的通知》(人社部规[2017]1号)中第二条 “关于机关事业单位参保人员养老保险关系转移接续后的职业年金补记(一)参保人员办理了正式调动或辞职、辞退手续离开机关事业单位的,根据改革前本人在机关事业单位工作的年限长短补记职业年金,以实账方式划转至本人职业年金个人账户,所需资金由其原所在单位按现行经费保障渠道解决。(二)参保人员从企业再次流动到机关事业单位的,本人退休时,按照机关事业单位养老保险办法计发待遇,同时补记职业年金的本金及投资收益划转到待遇领取地机关事业单位基本养老保险统筹基金。若参保人员在退休前从机关事业单位又流动到企业的,不再重复补记职业年金,原补记的职业年金转移和管理运营按照国办发〔2015〕18号文件规定执行。” 四、材料齐全,真实有效
办理时间 顺义区政务服务中心:法定工作日: 上午: 09:00 - 12:00; 下午: 12:00 - 17:00; (延时服务时间: 工作日上午08:30 - 09:00; 下午17:00 - 17:30; ) 查看详情
办理地点 顺义区政务服务中心:北京市顺义区复兴东街3号三层A区社保综合窗口 查看详情
咨询方式

咨询电话:

(010)89445738【展开】

投诉监督方式
基本编码 002014006015 事项编码 1111011000009283003002014006015
业务办理项编码 111101100000928300300201400601501 进驻大厅类型
权力来源 上级授权 网上支付
所属机构 北京市顺义区人力资源和社会保障局 委托部门
联办机构 实施主体性质 授权组织
办理进程查询途径
行使层级 区级 运行系统 国家级垂管系统
物流快递 办理方式 自办件
预约办理 数量限制 无数量限制
中介服务 权限划分
通办范围 全国 特殊程序
行使内容
显示更多

请选择情形:

提示:通过情形选择可引导出您办理该事项所需的材料,若要查看全部材料,请点击"查看全部材料"

查看全部材料 情形引导

收起
我选好了重选条件

序号 材料名称 材料来源 材料
必要性
数量要求 介质要求 表格及样例
下载
受理标准 提供材料
依据
其他要求
申请材料总要求
序号 材料名称 材料来源 材料
必要性
数量要求 介质要求 表格及样例
下载
受理标准 提供材料
依据
其他要求
申请材料总要求
显示更多

指南分享