3
01
11110110000092937B
北京市顺义区水务局
城镇污水排入排水管网许可(设区的市级权限)首次申请
11110110000092937B300011712300201
11110110000092937B3000117123002
0
847e9db8-d609-4c3c-88ff-6d4bc34d75bc
5186584c-bb59-4746-beb6-92dc3b9458d5
3
01
顺义区水务局
110113000000
北京市顺义区水务局
顺义区政务服务中心:工作日: 上午: 09:00 - 12:00; 下午: 12:00 - 17:00; {延时服务时间: 工作日上午08:30 - 09:00; 下午17:00 - 17:30; 周六上午09:00 - 13:00; (法定节假日除外)}
顺义区政务服务中心:北京市顺义区复兴东街3号一层综合窗口
《城镇污水排入排水管网许可管理办法》(2015年1月22日中华人民共和国住房和城乡建设部令第21号发布,根据2022年12月1日中华人民共和国住房和城乡建设部令第56号《住房和城乡建设部关于修改<城镇污水排入排水管网许可管理办法>的决定》修正)第四条 城镇排水设施覆盖范围内的排水户应当按照国家有关规定,将污水排入城镇排水设施。排水户向城镇排水设施排放污水,应当按照本办法的规定,申请领取排水许可证。未取得排水许可证,排水户不得向城镇排水设施排放污水。城镇居民排放生活污水不需要申请领取排水许可证。 申请人申请的事项属于本行政机关的法定职责和权限范围(详见“行使内容”) 申请人提交的申请材料齐全,符合材料受理标准(详见“申请材料”)
{"IS_GUIDE":"1","ONLINE_DECLARE_SYSTEM_MODE":"02","ITEM_REALITY_USELEVEL":"","SERVICE_OBJCT":"","IS_CONSTRUCTION":"0","CL_SERVICE_TYPE":"","APP_CODE_ID":"","YESNO_CITY_UNICOM":"0^1","CROSS_AREA":"","ISSHOHCENTER":"0","WECHAT_CODE_ID":"","FINANCIAL":"","LITTLEPROGRAM_CODE_NAME":"","CROSS_AREA_ALL":"","CROSS_PROVINCE":"","ALIAS_NAME":"[\"污水排水管网\"]","EAR_DISABILITY_GRAD":"","LIB_DISABILITY_GRAD":"","SPEAK_DISABILITY_GRAD":"","REGISTER":"","ONLINE_HANDLING_DEPTH_STANDARD":"05","APPROVAL_TYPE":"1","MIND_DISABILITY_GRAD":"","ACCEPTSERVICE":"99","YWBLX_ID":"20bfa90f-972b-4e8c-a129-1eb76b549461","ONLINE_DECLARE_SYSTEM_DEPT":"北京市政务服务和数据管理局","CONSTRUCTION_EXPANSION":"1","EMPOWER":"0","EXEMPT_MATERIALS":"","LITTLEPROGRAM_CODE_ID":"","EYE_DISABILITY_GRAD":"","ISMONVEINCENTER":"","DATA_FLAG":"XZXK_NEW","BUSINESS_APPROVAL_DEPT":"北京市水务局","POWER_NAME":"城镇污水排入排水管网许可","ITEM_ATTRIBUTE":"04^05^09^11^12","CROSS_AREA_ATEXT":"","AGE":"","BGSYSTEM_APPROVAL_OTHER":"","WIT_DISABILITY_GRAD":"","WECHAT_CODE_NAME":"","POWER_CODE":"B1704202","DISABILITY_TYPE":"","IS_ENABLE_CERTIFICATE_SHARE":"0","POWER_ATTRIBUTE":"1","ONLY_ID":"ef224b88-1f63-4191-be98-9f610eaa90b0","YES_NO_OPEN":"1","BGSYSTEM_APPROVAL_NAME":"北京市水行政审批系统","APP_CODE_NAME":"","HOLDER":"","VERSION":"20241125"}
[{"ID":7314503,"TASKGUID":"847e9db8-d609-4c3c-88ff-6d4bc34d75bc","T_ID":"e872a4b8-a0aa-4f3a-8595-cc98b6e94360","P_ID":"","NAME":"本事项仅针对未取得该项许可的排水户","NODE_LEVEL":1,"NODE_PATH":"/e872a4b8-a0aa-4f3a-8595-cc98b6e94360","CHILD_COUNT":2,"ORDER_NUM":1,"SERIAL_NUMBER":"1","CONDITION_ATTR":"01","IS_RADIO":"1","IS_SUPPORT":"1","SUMMARY":"1 本事项仅针对未取得该项许可的排水户\n\t1.1 日均用水量大于(含)10立方米的排水户\n\t\t1.1.1 申请前1年内被执法部门立案调查或立案查处涉排水方面的排水户或因设施或水质不合格不予许可的排水户\n\t\t1.1.2 不涉及被执法和水质问题\n\t1.2 日均用水量小于(不含)10立方米的排水户\n\t\t1.2.1 申请前1年内被执法部门立案调查或立案查处涉排水方面的排水户或因设施或水质不合格不予许可的排水户\n\t\t1.2.2 不涉及被执法和水质问题","CD_TIME":"Sep 29, 2025 9:42:34 AM","CD_BATCH":"2025092900010","DISTRIBUTETAG":"all-data^non-investment^11110110000092937B^110113000000^non-construction^11110000765000432H^construction_expansion","DATAJSONTEXT":"{\"VERSION\":\"20220810\",\"TREE_TYPE\":\"0\",\"CONSULTATION_QA\":\"\"}","parOrder":"","proOrder":"1","newOrderNum":"001","itemGuideConditionRelatedList":[]},{"ID":7314501,"TASKGUID":"847e9db8-d609-4c3c-88ff-6d4bc34d75bc","T_ID":"8d235a76-5057-405e-8776-ed4376cfade3","P_ID":"e872a4b8-a0aa-4f3a-8595-cc98b6e94360","NAME":"日均用水量大于(含)10立方米的排水户","NODE_LEVEL":2,"NODE_PATH":"/e872a4b8-a0aa-4f3a-8595-cc98b6e94360/8d235a76-5057-405e-8776-ed4376cfade3","CHILD_COUNT":2,"ORDER_NUM":1,"SERIAL_NUMBER":"1.1","CONDITION_ATTR":"01","IS_RADIO":"1","IS_SUPPORT":"1","CD_TIME":"Sep 29, 2025 9:42:34 AM","CD_BATCH":"2025092900010","DISTRIBUTETAG":"all-data^non-investment^11110110000092937B^110113000000^non-construction^11110000765000432H^construction_expansion","DATAJSONTEXT":"{\"VERSION\":\"20220810\",\"TREE_TYPE\":\"0\",\"CONSULTATION_QA\":\"\"}","parOrder":"1","proOrder":"1","newOrderNum":"001.001","itemGuideConditionRelatedList":[]},{"ID":7314497,"TASKGUID":"847e9db8-d609-4c3c-88ff-6d4bc34d75bc","T_ID":"021ce4ce-3b07-4074-8cf5-6b052ddd8a31","P_ID":"8d235a76-5057-405e-8776-ed4376cfade3","NAME":"申请前1年内被执法部门立案调查或立案查处涉排水方面的排水户或因设施或水质不合格不予许可的排水户","NODE_LEVEL":3,"NODE_PATH":"/e872a4b8-a0aa-4f3a-8595-cc98b6e94360/8d235a76-5057-405e-8776-ed4376cfade3/021ce4ce-3b07-4074-8cf5-6b052ddd8a31","CHILD_COUNT":0,"ORDER_NUM":1,"SERIAL_NUMBER":"1.1.1","CONDITION_ATTR":"02","IS_RADIO":"","IS_SUPPORT":"","CD_TIME":"Sep 29, 2025 9:42:34 AM","CD_BATCH":"2025092900010","DISTRIBUTETAG":"all-data^non-investment^11110110000092937B^110113000000^non-construction^11110000765000432H^construction_expansion","DATAJSONTEXT":"{\"VERSION\":\"20220810\",\"TREE_TYPE\":\"0\",\"CONSULTATION_QA\":\"\"}","parOrder":"","proOrder":"","newOrderNum":"001.001.001","itemGuideConditionRelatedList":[{"ID":26097170,"TASKGUID":"847e9db8-d609-4c3c-88ff-6d4bc34d75bc","T_ID":"021ce4ce-3b07-4074-8cf5-6b052ddd8a31","G_ID":"b16e841a-1236-4d70-b538-407f37e0213d","M_CODE":"401154","MATERIAL_ID":"8a598168-c558-4a59-b6de-06f627fcd0a9","CD_TIME":"Sep 29, 2025 9:42:34 AM","CD_BATCH":"2025092900010","DISTRIBUTETAG":"all-data^non-investment^11110110000092937B^110113000000^non-construction^11110000765000432H^construction_expansion","DATAJSONTEXT":"{\"VERSION\":\"20210903\"}"},{"ID":26097171,"TASKGUID":"847e9db8-d609-4c3c-88ff-6d4bc34d75bc","T_ID":"021ce4ce-3b07-4074-8cf5-6b052ddd8a31","G_ID":"4f4bef90-d750-4fc1-9504-39fd65b5386d","M_CODE":"204560","MATERIAL_ID":"d6f1cacd-8b42-4149-9a6c-a79db8968c43","CD_TIME":"Sep 29, 2025 9:42:34 AM","CD_BATCH":"2025092900010","DISTRIBUTETAG":"all-data^non-investment^11110110000092937B^110113000000^non-construction^11110000765000432H^construction_expansion","DATAJSONTEXT":"{\"VERSION\":\"20210903\"}"},{"ID":26097172,"TASKGUID":"847e9db8-d609-4c3c-88ff-6d4bc34d75bc","T_ID":"021ce4ce-3b07-4074-8cf5-6b052ddd8a31","G_ID":"b860ced7-8130-4a10-b1cf-2e663215c570","M_CODE":"103255","MATERIAL_ID":"5e70c8f9-d86f-4fb1-aaaa-fae90ee7caa5","CD_TIME":"Sep 29, 2025 9:42:34 AM","CD_BATCH":"2025092900010","DISTRIBUTETAG":"all-data^non-investment^11110110000092937B^110113000000^non-construction^11110000765000432H^construction_expansion","DATAJSONTEXT":"{\"VERSION\":\"20210903\"}"},{"ID":26097173,"TASKGUID":"847e9db8-d609-4c3c-88ff-6d4bc34d75bc","T_ID":"021ce4ce-3b07-4074-8cf5-6b052ddd8a31","G_ID":"9db36393-1753-4c73-be6f-510cee336d7c","M_CODE":"210873","MATERIAL_ID":"930e7a7b-72b7-4915-86a3-0f303e6d41f6","CD_TIME":"Sep 29, 2025 9:42:34 AM","CD_BATCH":"2025092900010","DISTRIBUTETAG":"all-data^non-investment^11110110000092937B^110113000000^non-construction^11110000765000432H^construction_expansion","DATAJSONTEXT":"{\"VERSION\":\"20210903\"}"}]},{"ID":7314498,"TASKGUID":"847e9db8-d609-4c3c-88ff-6d4bc34d75bc","T_ID":"0e268345-e0c4-48a5-a205-ff93ba9ea7d2","P_ID":"8d235a76-5057-405e-8776-ed4376cfade3","NAME":"不涉及被执法和水质问题","NODE_LEVEL":3,"NODE_PATH":"/e872a4b8-a0aa-4f3a-8595-cc98b6e94360/8d235a76-5057-405e-8776-ed4376cfade3/0e268345-e0c4-48a5-a205-ff93ba9ea7d2","CHILD_COUNT":0,"ORDER_NUM":2,"SERIAL_NUMBER":"1.1.2","CONDITION_ATTR":"02","IS_RADIO":"","IS_SUPPORT":"","CD_TIME":"Sep 29, 2025 9:42:34 AM","CD_BATCH":"2025092900010","DISTRIBUTETAG":"all-data^non-investment^11110110000092937B^110113000000^non-construction^11110000765000432H^construction_expansion","DATAJSONTEXT":"{\"VERSION\":\"20220810\",\"TREE_TYPE\":\"0\",\"CONSULTATION_QA\":\"\"}","parOrder":"","proOrder":"","newOrderNum":"001.001.002","itemGuideConditionRelatedList":[{"ID":26097174,"TASKGUID":"847e9db8-d609-4c3c-88ff-6d4bc34d75bc","T_ID":"0e268345-e0c4-48a5-a205-ff93ba9ea7d2","G_ID":"b16e841a-1236-4d70-b538-407f37e0213d","M_CODE":"401154","MATERIAL_ID":"8a598168-c558-4a59-b6de-06f627fcd0a9","CD_TIME":"Sep 29, 2025 9:42:34 AM","CD_BATCH":"2025092900010","DISTRIBUTETAG":"all-data^non-investment^11110110000092937B^110113000000^non-construction^11110000765000432H^construction_expansion","DATAJSONTEXT":"{\"VERSION\":\"20210903\"}"},{"ID":26097175,"TASKGUID":"847e9db8-d609-4c3c-88ff-6d4bc34d75bc","T_ID":"0e268345-e0c4-48a5-a205-ff93ba9ea7d2","G_ID":"b860ced7-8130-4a10-b1cf-2e663215c570","M_CODE":"103255","MATERIAL_ID":"5e70c8f9-d86f-4fb1-aaaa-fae90ee7caa5","CD_TIME":"Sep 29, 2025 9:42:34 AM","CD_BATCH":"2025092900010","DISTRIBUTETAG":"all-data^non-investment^11110110000092937B^110113000000^non-construction^11110000765000432H^construction_expansion","DATAJSONTEXT":"{\"VERSION\":\"20210903\"}"},{"ID":26097176,"TASKGUID":"847e9db8-d609-4c3c-88ff-6d4bc34d75bc","T_ID":"0e268345-e0c4-48a5-a205-ff93ba9ea7d2","G_ID":"9db36393-1753-4c73-be6f-510cee336d7c","M_CODE":"210873","MATERIAL_ID":"930e7a7b-72b7-4915-86a3-0f303e6d41f6","CD_TIME":"Sep 29, 2025 9:42:34 AM","CD_BATCH":"2025092900010","DISTRIBUTETAG":"all-data^non-investment^11110110000092937B^110113000000^non-construction^11110000765000432H^construction_expansion","DATAJSONTEXT":"{\"VERSION\":\"20210903\"}"}]},{"ID":7314502,"TASKGUID":"847e9db8-d609-4c3c-88ff-6d4bc34d75bc","T_ID":"b09952d8-bc9d-43fd-9105-10e01db20547","P_ID":"e872a4b8-a0aa-4f3a-8595-cc98b6e94360","NAME":"日均用水量小于(不含)10立方米的排水户","NODE_LEVEL":2,"NODE_PATH":"/e872a4b8-a0aa-4f3a-8595-cc98b6e94360/b09952d8-bc9d-43fd-9105-10e01db20547","CHILD_COUNT":2,"ORDER_NUM":2,"SERIAL_NUMBER":"1.2","CONDITION_ATTR":"01","IS_RADIO":"1","IS_SUPPORT":"1","CD_TIME":"Sep 29, 2025 9:42:34 AM","CD_BATCH":"2025092900010","DISTRIBUTETAG":"all-data^non-investment^11110110000092937B^110113000000^non-construction^11110000765000432H^construction_expansion","DATAJSONTEXT":"{\"VERSION\":\"20220810\",\"TREE_TYPE\":\"0\",\"CONSULTATION_QA\":\"\"}","parOrder":"1","proOrder":"2","newOrderNum":"001.002","itemGuideConditionRelatedList":[]},{"ID":7314499,"TASKGUID":"847e9db8-d609-4c3c-88ff-6d4bc34d75bc","T_ID":"12036692-c8da-4491-83fd-1ba8d69bef4e","P_ID":"b09952d8-bc9d-43fd-9105-10e01db20547","NAME":"申请前1年内被执法部门立案调查或立案查处涉排水方面的排水户或因设施或水质不合格不予许可的排水户","NODE_LEVEL":3,"NODE_PATH":"/e872a4b8-a0aa-4f3a-8595-cc98b6e94360/b09952d8-bc9d-43fd-9105-10e01db20547/12036692-c8da-4491-83fd-1ba8d69bef4e","CHILD_COUNT":0,"ORDER_NUM":1,"SERIAL_NUMBER":"1.2.1","CONDITION_ATTR":"02","IS_RADIO":"","IS_SUPPORT":"","CD_TIME":"Sep 29, 2025 9:42:34 AM","CD_BATCH":"2025092900010","DISTRIBUTETAG":"all-data^non-investment^11110110000092937B^110113000000^non-construction^11110000765000432H^construction_expansion","DATAJSONTEXT":"{\"VERSION\":\"20220810\",\"TREE_TYPE\":\"0\",\"CONSULTATION_QA\":\"\"}","parOrder":"","proOrder":"","newOrderNum":"001.002.001","itemGuideConditionRelatedList":[{"ID":26097177,"TASKGUID":"847e9db8-d609-4c3c-88ff-6d4bc34d75bc","T_ID":"12036692-c8da-4491-83fd-1ba8d69bef4e","G_ID":"4f4bef90-d750-4fc1-9504-39fd65b5386d","M_CODE":"204560","MATERIAL_ID":"d6f1cacd-8b42-4149-9a6c-a79db8968c43","CD_TIME":"Sep 29, 2025 9:42:34 AM","CD_BATCH":"2025092900010","DISTRIBUTETAG":"all-data^non-investment^11110110000092937B^110113000000^non-construction^11110000765000432H^construction_expansion","DATAJSONTEXT":"{\"VERSION\":\"20210903\"}"},{"ID":26097178,"TASKGUID":"847e9db8-d609-4c3c-88ff-6d4bc34d75bc","T_ID":"12036692-c8da-4491-83fd-1ba8d69bef4e","G_ID":"b860ced7-8130-4a10-b1cf-2e663215c570","M_CODE":"103255","MATERIAL_ID":"5e70c8f9-d86f-4fb1-aaaa-fae90ee7caa5","CD_TIME":"Sep 29, 2025 9:42:34 AM","CD_BATCH":"2025092900010","DISTRIBUTETAG":"all-data^non-investment^11110110000092937B^110113000000^non-construction^11110000765000432H^construction_expansion","DATAJSONTEXT":"{\"VERSION\":\"20210903\"}"},{"ID":26097179,"TASKGUID":"847e9db8-d609-4c3c-88ff-6d4bc34d75bc","T_ID":"12036692-c8da-4491-83fd-1ba8d69bef4e","G_ID":"9db36393-1753-4c73-be6f-510cee336d7c","M_CODE":"210873","MATERIAL_ID":"930e7a7b-72b7-4915-86a3-0f303e6d41f6","CD_TIME":"Sep 29, 2025 9:42:34 AM","CD_BATCH":"2025092900010","DISTRIBUTETAG":"all-data^non-investment^11110110000092937B^110113000000^non-construction^11110000765000432H^construction_expansion","DATAJSONTEXT":"{\"VERSION\":\"20210903\"}"}]},{"ID":7314500,"TASKGUID":"847e9db8-d609-4c3c-88ff-6d4bc34d75bc","T_ID":"57417966-ca62-48bc-bde3-c097dcd7d6e6","P_ID":"b09952d8-bc9d-43fd-9105-10e01db20547","NAME":"不涉及被执法和水质问题","NODE_LEVEL":3,"NODE_PATH":"/e872a4b8-a0aa-4f3a-8595-cc98b6e94360/b09952d8-bc9d-43fd-9105-10e01db20547/57417966-ca62-48bc-bde3-c097dcd7d6e6","CHILD_COUNT":0,"ORDER_NUM":2,"SERIAL_NUMBER":"1.2.2","CONDITION_ATTR":"02","IS_RADIO":"","IS_SUPPORT":"","CD_TIME":"Sep 29, 2025 9:42:34 AM","CD_BATCH":"2025092900010","DISTRIBUTETAG":"all-data^non-investment^11110110000092937B^110113000000^non-construction^11110000765000432H^construction_expansion","DATAJSONTEXT":"{\"VERSION\":\"20220810\",\"TREE_TYPE\":\"0\",\"CONSULTATION_QA\":\"\"}","parOrder":"","proOrder":"","newOrderNum":"001.002.002","itemGuideConditionRelatedList":[{"ID":26097180,"TASKGUID":"847e9db8-d609-4c3c-88ff-6d4bc34d75bc","T_ID":"57417966-ca62-48bc-bde3-c097dcd7d6e6","G_ID":"b860ced7-8130-4a10-b1cf-2e663215c570","M_CODE":"103255","MATERIAL_ID":"5e70c8f9-d86f-4fb1-aaaa-fae90ee7caa5","CD_TIME":"Sep 29, 2025 9:42:34 AM","CD_BATCH":"2025092900010","DISTRIBUTETAG":"all-data^non-investment^11110110000092937B^110113000000^non-construction^11110000765000432H^construction_expansion","DATAJSONTEXT":"{\"VERSION\":\"20210903\"}"},{"ID":26097181,"TASKGUID":"847e9db8-d609-4c3c-88ff-6d4bc34d75bc","T_ID":"57417966-ca62-48bc-bde3-c097dcd7d6e6","G_ID":"9db36393-1753-4c73-be6f-510cee336d7c","M_CODE":"210873","MATERIAL_ID":"930e7a7b-72b7-4915-86a3-0f303e6d41f6","CD_TIME":"Sep 29, 2025 9:42:34 AM","CD_BATCH":"2025092900010","DISTRIBUTETAG":"all-data^non-investment^11110110000092937B^110113000000^non-construction^11110000765000432H^construction_expansion","DATAJSONTEXT":"{\"VERSION\":\"20210903\"}"}]}]
2
1^2^3^4^5^6^9
https://recept.banshi.beijing.gov.cn/online/accept#/accept/entry?matterType=single&matterId=11103772009789&bizMode=normal&openRouteEnvFlag=prod;https://recept.banshi.beijing.gov.cn/online/accept#/accept/entry?matterType=single&matterId=11103772009789&bizMode=normal&userType=legal&openRouteEnvFlag=prod

政务服务> 办事指南

城镇污水排入排水管网许可(设区的市级权限)首次申请

北京市

切换简洁版

  • 承诺件

    办件类型

  • 0

    到现场次数

  • 15工作日

    法定办结时限

  • 12工作日

    承诺办结时限

好差评

5.0

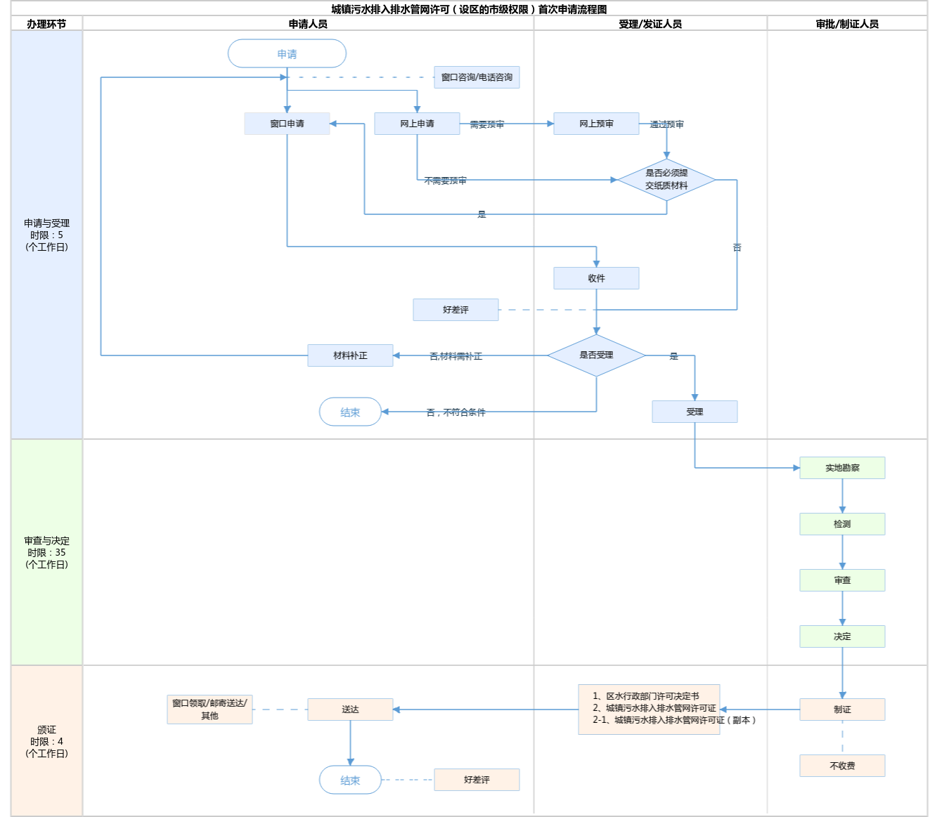
办件承诺办结时限说明:实地勘察及检测不计入承诺办结时限。(承诺时限为办理流程中“审查与决定”环节的计时时限)

办件承诺办结时限说明:

实地勘察及检测不计入承诺办结时限。(承诺时限为办理流程中“审查与决定”环节的计时时限)

基本信息

实施主体 北京市顺义区水务局 服务对象
事项类型 行政许可 办理形式
受理条件 《城镇污水排入排水管网许可管理办法》(2015年1月22日中华人民共和国住房和城乡建设部令第21号发布,根据2022年12月1日中华人民共和国住房和城乡建设部令第56号《住房和城乡建设部关于修改<城镇污水排入排水管网许可管理办法>的决定》修正)第四条 城镇排水设施覆盖范围内的排水户应当按照国家有关规定,将污水排入城镇排水设施。排水户向城镇排水设施排放污水,应当按照本办法的规定,申请领取排水许可证。未取得排水许可证,排水户不得向城镇排水设施排放污水。城镇居民排放生活污水不需要申请领取排水许可证。 申请人申请的事项属于本行政机关的法定职责和权限范围(详见“行使内容”) 申请人提交的申请材料齐全,符合材料受理标准(详见“申请材料”)
办理时间 顺义区政务服务中心:工作日: 上午: 09:00 - 12:00; 下午: 12:00 - 17:00; {延时服务时间: 工作日上午08:30 - 09:00; 下午17:00 - 17:30; 周六上午09:00 - 13:00; (法定节假日除外)} 查看详情
办理地点 顺义区政务服务中心:北京市顺义区复兴东街3号一层综合窗口 查看详情
咨询方式

咨询电话:

工作日上午09:00-12:00,下午13:30-17:30:(010)69444876【展开】

咨询窗口地址:

北京市顺义区政务服务中心:北京市顺义区复兴东街3号一层综合窗口【展开】

投诉监督方式
基本编码 000117123002 事项编码 11110110000092937B3000117123002
业务办理项编码 11110110000092937B300011712300201 进驻大厅类型
权力来源 法定本级行使 网上支付
所属机构 北京市顺义区水务局 委托部门
联办机构 实施主体性质 法定机关
办理进程查询途径
行使层级 区级 运行系统 市级自建(垂管)
物流快递 办理方式 自办件
预约办理 数量限制
中介服务 权限划分
通办范围 特殊程序
行使内容 市级:市水务局负责东城、西城、朝阳、海淀、丰台、石景山等六城区以及昌平区回天地区范围内的排水许可审批。 区级:昌平区水务局、大兴区水务局、房山区水务局、怀柔区水务局、门头沟区水务局、密云区水务局、平谷区水务局、顺义区水务局、通州区水务局、延庆区水务局,以及北京经济技术开发区行政审批局、北京大兴国际机场临空经济区(大兴)管理委员会分别受理本区域的排水许可审批。
显示更多

请选择情形:

提示:通过情形选择可引导出您办理该事项所需的材料,若要查看全部材料,请点击"查看全部材料"

查看全部材料 情形引导

收起
我选好了重选条件

序号 材料名称 材料来源 材料
必要性
数量要求 介质要求 表格及样例
下载
受理标准 提供材料
依据
其他要求
申请材料总要求1.需用首都之窗提供的制式材料;2.申报材料内容无文字错误;3.申报材料封面位置均需加盖申请单位公章,公章名称需与申请单位名称保持一致。
序号 材料名称 材料来源 材料
必要性
数量要求 介质要求 表格及样例
下载
受理标准 提供材料
依据
其他要求
申请材料总要求1.需用首都之窗提供的制式材料;2.申报材料内容无文字错误;3.申报材料封面位置均需加盖申请单位公章,公章名称需与申请单位名称保持一致。
显示更多

指南分享