3
07
11110000000029030A
北京市公安局昌平区公安分局
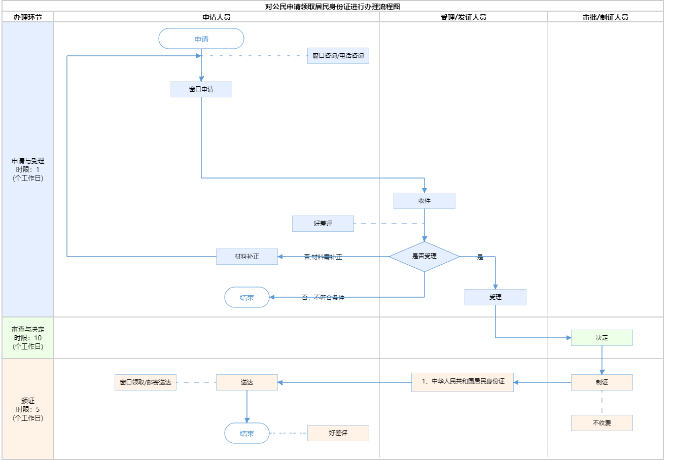
对公民申请领取居民身份证进行办理
11110000000029030A300070911000101
11110000000029030A3000709110001
0
3915c404-0e23-440a-aa2b-c868d18395d8
788d686c-82ab-40c5-aad8-1ed1e1a43f2d
3
07
市公安局昌平分局
110114000000
北京市公安局昌平区公安分局
北京市公安局昌平公安分局七里渠派出所:上午09:00-12:00,下午14:00-17:30(周一至周日);北京市公安局昌平公安分局平西府派出所:上午09:00-12:00,下午14:00-17:30(周一至周日)
北京市公安局昌平公安分局七里渠派出所:北京市昌平区展思门路3号综合窗口 北京市公安局昌平公安分局平西府派出所:北京市昌平区七北路39号综合窗口
第二条:居住在中华人民共和国境内的年满十六周岁的中国公民,应当依照本法的规定申请领取居民身份证;未满十六周岁的中国公民,可以依照本法的规定申请领取居民身份证。 第七条:公民应当自年满十六周岁之日起三个月内,向常住户口所在地的公安机关申请领取居民身份证。未满十六周岁的公民,由监护人代为申请领取居民身份证。(来源:《中华人民共和国居民身份证法》)
{"IS_GUIDE":"1","ONLINE_DECLARE_SYSTEM_MODE":"99","ITEM_REALITY_USELEVEL":"","SERVICE_OBJCT":"","IS_CONSTRUCTION":"0","CL_SERVICE_TYPE":"","APP_CODE_ID":"","YESNO_CITY_UNICOM":"1","CROSS_AREA":"","ISSHOHCENTER":"","WECHAT_CODE_ID":"","FINANCIAL":"","LITTLEPROGRAM_CODE_NAME":"","CROSS_AREA_ALL":"","CROSS_PROVINCE":"","ALIAS_NAME":"[\"领身份证\", \"取身份证\", \"首次办身份证\"]","EAR_DISABILITY_GRAD":"","LIB_DISABILITY_GRAD":"","SPEAK_DISABILITY_GRAD":"","REGISTER":"","ONLINE_HANDLING_DEPTH_STANDARD":"01","APPROVAL_TYPE":"2","MIND_DISABILITY_GRAD":"","ACCEPTSERVICE":"99","YWBLX_ID":"9d43b1c7-ef96-4604-8d10-e837aacab901","ONLINE_DECLARE_SYSTEM_DEPT":"","CONSTRUCTION_EXPANSION":"0","EMPOWER":"0","EXEMPT_MATERIALS":"","LITTLEPROGRAM_CODE_ID":"","EYE_DISABILITY_GRAD":"","ISMONVEINCENTER":"","DATA_FLAG":"","BUSINESS_APPROVAL_DEPT":"北京市公安局","POWER_NAME":"居民身份证(含临时居民身份证)业务","ITEM_ATTRIBUTE":"03^11","CROSS_AREA_ATEXT":"","AGE":"","BGSYSTEM_APPROVAL_OTHER":"","WIT_DISABILITY_GRAD":"","WECHAT_CODE_NAME":"","POWER_CODE":"H0703301","DISABILITY_TYPE":"","IS_ENABLE_CERTIFICATE_SHARE":"0","POWER_ATTRIBUTE":"1","ONLY_ID":"9e79f6d7-1808-4b8c-81f3-b5faa282bbf2","YES_NO_OPEN":"1","BGSYSTEM_APPROVAL_NAME":"北京市公安局派出所工作综合信息系统","APP_CODE_NAME":"","HOLDER":"","VERSION":"20241125"}
[{"ID":8411141,"TASKGUID":"3915c404-0e23-440a-aa2b-c868d18395d8","T_ID":"e9cd24c0-1d76-4dba-b068-4d36bc765a1c","P_ID":"","NAME":"是否为未满十六周岁的公民,自愿申请换领居民身份证","NODE_LEVEL":1,"NODE_PATH":"/e9cd24c0-1d76-4dba-b068-4d36bc765a1c","CHILD_COUNT":2,"ORDER_NUM":1,"SERIAL_NUMBER":"1","CONDITION_ATTR":"01","IS_RADIO":"1","IS_SUPPORT":"1","SUMMARY":"1 是否为未满十六周岁的公民,自愿申请换领居民身份证\n\t1.1 是\n\t1.2 否","CD_TIME":"Apr 2, 2026 6:00:25 PM","CD_BATCH":"2026040200026","DISTRIBUTETAG":"all-data^non-investment^11110000000029030A^110114000000^non-construction^1111000000002888XF^non-construction_expansion","DATAJSONTEXT":"{\"VERSION\":\"20220810\",\"TREE_TYPE\":\"\",\"CONSULTATION_QA\":\"\"}","parOrder":"","proOrder":"1","newOrderNum":"001","itemGuideConditionRelatedList":[]},{"ID":8411140,"TASKGUID":"3915c404-0e23-440a-aa2b-c868d18395d8","T_ID":"d18f10c1-2e11-4ff3-a0e8-cc51a5b82df3","P_ID":"e9cd24c0-1d76-4dba-b068-4d36bc765a1c","NAME":"是","NODE_LEVEL":2,"NODE_PATH":"/e9cd24c0-1d76-4dba-b068-4d36bc765a1c/d18f10c1-2e11-4ff3-a0e8-cc51a5b82df3","CHILD_COUNT":0,"ORDER_NUM":1,"SERIAL_NUMBER":"1.1","CONDITION_ATTR":"02","IS_RADIO":"","IS_SUPPORT":"","CD_TIME":"Apr 2, 2026 6:00:25 PM","CD_BATCH":"2026040200026","DISTRIBUTETAG":"all-data^non-investment^11110000000029030A^110114000000^non-construction^1111000000002888XF^non-construction_expansion","DATAJSONTEXT":"{\"VERSION\":\"20220810\",\"TREE_TYPE\":\"\",\"CONSULTATION_QA\":\"\"}","parOrder":"","proOrder":"","newOrderNum":"001.001","itemGuideConditionRelatedList":[]},{"ID":8411139,"TASKGUID":"3915c404-0e23-440a-aa2b-c868d18395d8","T_ID":"01e72b71-fd04-4ba8-a7fa-6e93f18bebaf","P_ID":"e9cd24c0-1d76-4dba-b068-4d36bc765a1c","NAME":"否","NODE_LEVEL":2,"NODE_PATH":"/e9cd24c0-1d76-4dba-b068-4d36bc765a1c/01e72b71-fd04-4ba8-a7fa-6e93f18bebaf","CHILD_COUNT":0,"ORDER_NUM":2,"SERIAL_NUMBER":"1.2","CONDITION_ATTR":"02","IS_RADIO":"","IS_SUPPORT":"","CD_TIME":"Apr 2, 2026 6:00:25 PM","CD_BATCH":"2026040200026","DISTRIBUTETAG":"all-data^non-investment^11110000000029030A^110114000000^non-construction^1111000000002888XF^non-construction_expansion","DATAJSONTEXT":"{\"VERSION\":\"20220810\",\"TREE_TYPE\":\"\",\"CONSULTATION_QA\":\"\"}","parOrder":"","proOrder":"","newOrderNum":"001.002","itemGuideConditionRelatedList":[]}]
0
1

政务服务> 办事指南

对公民申请领取居民身份证进行办理

北京市

切换简洁版

  • 承诺件

    办件类型

  • 1

    到现场次数

  • 43工作日

    法定办结时限

  • 10工作日

    承诺办结时限

好差评

5.0

办件承诺办结时限说明:自受理之日起10个工作日发放证件。(承诺时限为办理流程中“审查与决定”环节的计时时限)(承诺时限为办理流程中“审查与决定”环节的计时时限)

办件承诺办结时限说明:

自受理之日起10个工作日发放证件。(承诺时限为办理流程中“审查与决定”环节的计时时限)(承诺时限为办理流程中“审查与决定”环节的计时时限)

基本信息

实施主体 北京市公安局昌平区公安分局 服务对象
事项类型 行政确认 办理形式
受理条件 第二条:居住在中华人民共和国境内的年满十六周岁的中国公民,应当依照本法的规定申请领取居民身份证;未满十六周岁的中国公民,可以依照本法的规定申请领取居民身份证。 第七条:公民应当自年满十六周岁之日起三个月内,向常住户口所在地的公安机关申请领取居民身份证。未满十六周岁的公民,由监护人代为申请领取居民身份证。(来源:《中华人民共和国居民身份证法》)
办理时间 北京市公安局昌平公安分局七里渠派出所:上午09:00-12:00,下午14:00-17:30(周一至周日);北京市公安局昌平公安分局平西府派出所:上午09:00-12:00,下午14:00-17:30(周一至周日) 查看详情
办理地点 北京市公安局昌平公安分局七里渠派出所:北京市昌平区展思门路3号综合窗口 北京市公安局昌平公安分局平西府派出所:北京市昌平区七北路39号综合窗口 查看详情
咨询方式

咨询电话:

(010)89701234【展开】

咨询窗口地址:

北京市昌平区政府街西路4号昌平派出所综合窗口;北京市昌平区南店路88号回龙观派出所综合窗口;北京市昌平区东小口镇中滩村387号东小口派出所综合窗口;北京市昌平区顺沙路小汤山段78号小汤山派出所综合窗口;北京市昌平区兴寿镇兴寿村2号兴寿派出所综合窗口;北京市昌平区景荣街99号南邵派出所综合窗口;北京市昌平区百善村986号百善派出所综合窗口;北京市昌平区泰胡路27号十三陵派出所综合窗口;北京市昌平区神牛路69号马池口派出所综合窗口;北京市昌平区阳坊中心南街29号阳坊派出所综合窗口;北京市昌平区海军路16号北流村派出所综合窗口;北京市昌平区亢山路6号松园派出所综合窗口;北京市昌平区东半壁店村270号史各庄派出所综合窗口;北京市昌平区七北路39号平西府派出所综合窗口;北京市昌平区黄平路99号霍营派出所综合窗口;北京市昌平区燕丹村262号北七家派出所综合窗口;北京市昌平区昌崔路77号崔村派出所综合窗口;北京市昌平区回龙观东大街183号龙园派出所综合窗口;北京市昌平区展思门路3号七里渠派出所综合窗口;北京市昌平区太平庄东路116号天通苑南派出所综合窗口;北京市昌平区立水桥北路天通苑北段6号天通苑北派出所综合窗口;北京市昌平区南口镇南大街20号南口派出所综合窗口;北京市昌平区百沙路60号沙河派出所综合窗口。【展开】

投诉监督方式
基本编码 000709110001 事项编码 11110000000029030A3000709110001
业务办理项编码 11110000000029030A300070911000101 进驻大厅类型
权力来源 法定本级行使 网上支付
所属机构 北京市公安局昌平区公安分局 委托部门
联办机构 实施主体性质 法定机关
办理进程查询途径
行使层级 区级 运行系统 市级自建(垂管)
物流快递 办理方式 自办件
预约办理 数量限制
中介服务 权限划分
通办范围 全市 特殊程序
行使内容
必须现场办理原因说明 现场采集人像照片及指纹信息。
显示更多

请选择情形:

提示:通过情形选择可引导出您办理该事项所需的材料,若要查看全部材料,请点击"查看全部材料"

查看全部材料 情形引导

收起
我选好了重选条件

序号 材料名称 材料来源 材料
必要性
数量要求 介质要求 表格及样例
下载
受理标准 提供材料
依据
其他要求
申请材料总要求告知:派出所承办人将《居民身份证领取凭证》交申领人,告知其居民身份证领取证件时间。申领人领取证件时,需持《居民身份证领取凭证》到派出所领取。申领人因特殊原因本人不能前往领取证件的,可委托亲属代为领取。被委托人须持本人居民身份证原件、申领人《居民户口簿》、《居民身份证领取凭证》、《委托书》(需说明申领人不能领取证件原因、被委托人基本情况并签名)。
序号 材料名称 材料来源 材料
必要性
数量要求 介质要求 表格及样例
下载
受理标准 提供材料
依据
其他要求
申请材料总要求告知:派出所承办人将《居民身份证领取凭证》交申领人,告知其居民身份证领取证件时间。申领人领取证件时,需持《居民身份证领取凭证》到派出所领取。申领人因特殊原因本人不能前往领取证件的,可委托亲属代为领取。被委托人须持本人居民身份证原件、申领人《居民户口簿》、《居民身份证领取凭证》、《委托书》(需说明申领人不能领取证件原因、被委托人基本情况并签名)。
显示更多

指南分享