政务服务> 办事指南
北京市
切换简洁版
基本信息
| 实施主体 | 北京经济技术开发区行政审批局 | 服务对象 | |
| 事项类型 | 行政许可 | 办理形式 | |
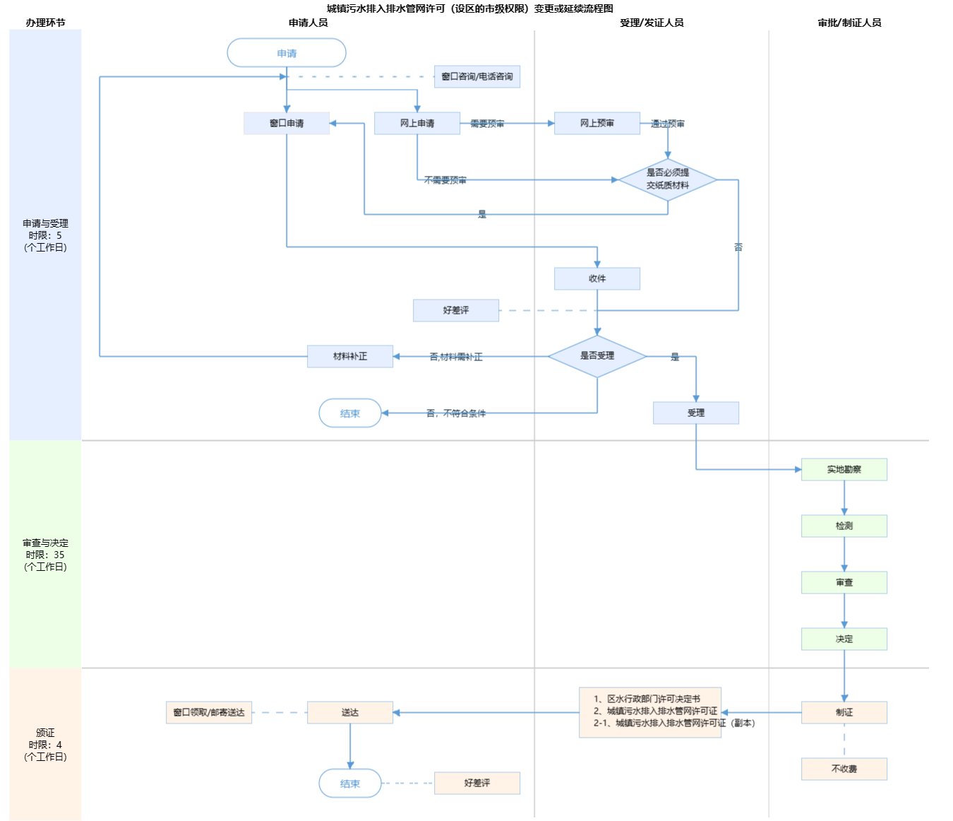
| 受理条件 | 《城镇污水排入排水管网许可管理办法》(2015年1月22日中华人民共和国住房和城乡建设部令第21号发布,根据2022年12月1日中华人民共和国住房和城乡建设部令第56号《住房和城乡建设部关于修改<城镇污水排入排水管网许可管理办法>的决定》修正)第十一条 排水许可证有效期满需要继续排放污水的,排水户应当在有效期届满30日前,向城镇排水主管部门提出申请。排水户在排水许可证有效期内,严格按照许可内容排放污水,且未发生违反本办法规定行为的,有效期届满30日前,排水户可提出延期申请,经原许可机关同意,不再进行审查,排水许可证有效期延期5年。第十二条 排水户名称、法定代表人等其他事项变更的,排水户应当在变更之日起30日内向城镇排水主管部门申请办理变更。 申请人申请的事项属于本行政机关的法定职责和权限范围(详见“行使内容”) 申请人提交的申请材料齐全,符合材料受理标准(详见“申请材料”) | ||
| 办理时间 | 北京经济技术开发区政务服务中心:法定工作日: 上午: 09:00 - 12:00; 下午: 13:30 - 17:00; (延时服务时间: 工作日上午08:30 - 09:00; 中午12:00 - 13:30; 下午17:00 - 17:30; 周六上午09:00 - 13:00; ) 查看详情 | ||
| 办理地点 | 北京经济技术开发区政务服务中心:北京经济技术开发区万源街4号2层工程建设服务区综合窗口 查看详情 | ||
| 咨询方式 |
咨询电话: (010)67857878【展开】 咨询窗口地址: 北京经济技术开发区政务服务中心:北京经济技术开发区万源街4号2层工程建设服务区综合窗口【展开】 |
||
| 投诉监督方式 | |||
| 基本编码 | 000117123002 | 事项编码 | TEKFQ13579246800983000117123002 |
| 业务办理项编码 | TEKFQ1357924680098300011712300202 | 进驻大厅类型 | |
| 权力来源 | 法定本级行使 | 网上支付 | 否 |
| 所属机构 | 北京经济技术开发区行政审批局 | 委托部门 | 无 |
| 联办机构 | 无 | 实施主体性质 | 法定机关 |
| 办理进程查询途径 | |||
| 行使层级 | 区级 | 运行系统 | 区级统建系统 |
| 物流快递 | 是 | 办理方式 | 自办件 |
| 预约办理 | 数量限制 | 无 | |
| 中介服务 | 无 | 权限划分 | 无 |
| 通办范围 | 无 | 特别程序 | 无 |
| 行使内容 | 市级:市水务局负责东城、西城、朝阳、海淀、丰台、石景山等六城区以及昌平区回天地区范围内的排水许可审批。 区级:昌平区水务局、大兴区水务局、房山区水务局、怀柔区水务局、门头沟区水务局、密云区水务局、平谷区水务局、顺义区水务局、通州区水务局、延庆区水务局,以及北京经济技术开发区行政审批局、北京大兴国际机场临空经济区(大兴)管理委员会分别受理本区域的排水许可审批。 | ||

指南分享