
市级
区级
乡镇
(街道)
村(社区)
市级
部门
显示更多
政务服务> 办事指南

切换简洁版
基本信息
| 实施主体 | 北京经济技术开发区生态环境建设局 | 服务对象 | 自然人、企业法人、事业法人、社会组织法人、其他组织 |
| 事项类型 | 行政裁决 | 办理形式 | 窗口办理、网上办理、快递申请 |
| 受理条件 | 1、申请人与纠纷事项有直接利害关系(来源《北京市行政调解办法》第十条第一款);2、有明确具体的调解请求、事实和理由(来源《北京市行政调解办法》第十条第二款);3、纠纷尚未被人民法院、仲裁机构、人民调解组织或者其他行政机关受理或者处理(来源《北京市行政调解办法》第十条第三款);4、证据真实、齐备;5、签章有效。 | ||
| 办理时间 | 北京经济技术开发区政务服务中心:法定工作日: 上午: 09:00 - 12:00; 下午: 13:30 - 17:00; (延时服务时间: 工作日上午08:30 - 09:00; 中午12:00 - 13:30; 下午17:00 - 17:30; 周六上午09:00 - 13:00; ) 查看详情 | ||
| 办理地点 | 北京经济技术开发区政务服务中心:北京经济技术开发区万源街4号2层工程建设服务区综合窗口 查看详情 | ||
| 咨询方式 |
咨询电话: (010)67857878【展开】 咨询窗口地址: 北京经济技术开发区政务服务中心:北京经济技术开发区万源街4号2层工程建设服务区综合窗口【展开】 |
||
| 投诉监督方式 | 投诉监督电话: (010)12345【展开】 投诉窗口地址: 北京经济技术开发区政务服务中心总咨询服务台【展开】 |
||
| 基本编码 | 110917001000 | 事项编码 | TEKFQ11122234567893110917001000 |
| 业务办理项编码 | TEKFQ1112223456789311091700100001 | 进驻大厅类型 | 政务服务中心 |
| 权力来源 | 法定本级行使 | 网上支付 | 否 |
| 所属机构 | 北京经济技术开发区生态环境建设局 | 委托部门 | 无 |
| 联办机构 | 无 | 实施主体性质 | 法定机关 |
| 办理进程查询途径 | 现场查询:北京经济技术开发区政务服务中心:北京经济技术开发区万源街4号2层工程建设服务区综合窗口 电话查询:(010)67857878 |
||
| 行使层级 | 区级 | 运行系统 | 市级自建(垂管) |
| 物流快递 | 是 | 办理方式 | 自办件 |
| 预约办理 | 电话预约:(010)67857878 | 数量限制 | 无 |
| 中介服务 | 无 | 权限划分 | 分条件办理(市区) |
| 通办范围 | 全区 | 特殊程序 | 无 |
| 行使内容 | 按权属地划分 | ||

无
| 序号 | 材料名称 | 材料来源 | 材料 必要性 |
数量要求 | 介质要求 | 表格及样例 下载 |
受理标准 | 提供材料 依据 |
其他要求 |
|---|---|---|---|---|---|---|---|---|---|
| 一、申请人身份证明材料 | |||||||||
| (一)、自然人 | |||||||||
| 1 | 中华人民共和国居民身份证 | 政府部门核发来源说明> | 容缺后补 | 原件1份(原件仅供查验) | 结果文书类;纸质、电子 | 样例下载 | 1、身份证正反面复印,在有效期内; 2、原件与复印件一致; 3、身份证人名、身份证号与其他申请材料保持一致。【展开】 | 《北京市行政调解办法》第十条【展开】 | 【展开】 |
| (二)、企业法人 | |||||||||
| 1 | 营业执照 | 政府部门核发来源说明> | 必要 | 正本复印件1份 | 结果文书类;纸质、电子 | 样例下载 | 1、单位名称及其他信息与其他申请材料名称一致; 2、在有效期内; 3、加盖单位公章。【展开】 | 《北京市行政调解办法》第十条【展开】 | A4纸,加盖单位公章【展开】 |
| 或统一社会信用代码证书 | 政府部门核发来源说明> | 必要 | 正本复印件1份 | 结果文书类;纸质、电子 | 样例下载 | 1、在有效期之内;2、提交的复印件与原件是否一致;3、单位名称等相关信息与其他申请材料一致。【展开】 | 《北京市行政调解办法》第十条【展开】 | 加盖单位公章【展开】 | |
| 2 | 法定代表人身份说明文件 | 申请人自备 | 必要 | 复印件1份 | 文本类;纸质或电子 | 样例下载 | 1、法人姓名、行政裁决书面申请单位名称及其他材料名称一致; 2、加盖单位公章。【展开】 | 《北京市行政调解办法》第十条【展开】 | 【展开】 |
| 法定代表人中华人民共和国居民身份证 | 政府部门核发来源说明> | 必要 | 原件1份(原件仅供查验) | 结果文书类;纸质、电子 | 样例下载 | 1、身份证正反面复印,在有效期内; 2、原件与复印件一致; 3、身份证人名、身份证号与其他申请材料保持一致。【展开】 | 《北京市行政调解办法》第十条【展开】 | 【展开】 | |
| (三)、非企业法人 | |||||||||
| 1 | 统一社会信用代码证书 | 政府部门核发来源说明> | 必要 | 正本复印件1份 | 结果文书类;纸质、电子 | 样例下载 | 1、在有效期之内;2、提交的复印件与原件是否一致;3、单位名称等相关信息与其他申请材料一致。【展开】 | 《北京市行政调解办法》第十条【展开】 | A4纸,加盖单位公章【展开】 |
| (四)、委托办理的还需提交: | |||||||||
| 1 | 办理水务事项法定代表人授权委托书 | 申请人自备 | 必要 | 原件1份 | 文本类;纸质、电子 | 样例下载 | 1、授权委托书内信息与其他材料一致; 2、盖章、签名齐全。【展开】 | 《北京市行政调解办法》第十条【展开】 | A4纸,加盖单位公章【展开】 |
| 2 | 被委托人中华人民共和国居民身份证 | 政府部门核发来源说明> | 必要 | 原件1份(原件仅供查验) | 结果文书类;纸质、电子 | 样例下载 | 1、身份证正反面复印,在有效期内; 2、原件与复印件一致; 3、身份证人名、身份证号与其他申请材料保持一致。【展开】 | 《北京市行政调解办法》第十条【展开】 | 【展开】 |
| 二 | 行政裁决书面申请 | 申请人自备 | 必要 | 原件1份 | 文本类;纸质、电子 | 样例下载 | 1、自然人申请的应有手写签名; 2、企业或非企业法人申请的应加盖单位公章; 3、申请中涉及单位名称、人名应与提交的纸质材料一致; 4、申请内容完整。【展开】 | 《北京市行政调解办法》第十条【展开】 | 内容包括:(1)纠纷发生的时间、地点、事实(2)具体明确的裁决请求; (3) 支持裁决请求的相关理由; A4纸,公民需要手写签名,其他情形要加盖单位公章【展开】 |
| 三 | 证据材料 | 申请人自备 | 必要 | 原件1份 | 其他;纸质、电子 | 样例下载 | 1、书面证据材料要求加盖单位公章,如为自然人申请,则需签名,加盖手印; 2、证据中涉及单位名称、人名应与其他材料材料一致;【展开】 | 《北京市行政调解办法》第十条【展开】 | 符合行政证据要求的具有关联性的书证、物证、证人证言【展开】 |
| 申请材料总要求 | 申请材料总要求:签字应使用钢笔或签字笔。 | ||||||||

无
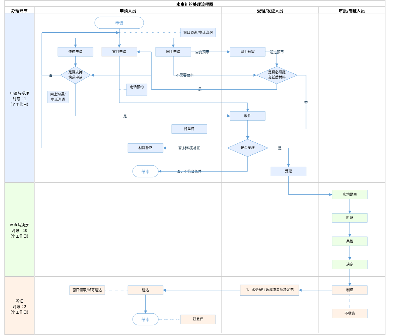
| 办理步骤 | 办理时限 | 办理人员 | 办理结果 |
|---|---|---|---|
| 受理 | 1个工作日 | 综窗人员 | 受理或不予受理 |
审查标准 (1)材料齐全,填写完整;(2)核对提交的证照证件是否齐全完整、合法有效,如提交复印件,应完整清晰并与原件一致; 核对申请材料所载基本信息是否与提交的证照证件所载内容一致【展开】 | |||
| 办理步骤 | 办理时限 | 办理人员 | 办理结果 |
|---|---|---|---|
| 现场勘验 (不计时限环节) | 进驻部门人员 | 实地勘察报告书 | |
审查标准 现场调查,实地勘察现场情况与申请裁决的各方所陈述的情况及提供的证据材料是否相符,并组织纠纷各方协商【展开】 | |||
| 办理步骤 | 办理时限 | 办理人员 | 办理结果 |
|---|---|---|---|
| 听证 (不计时限环节) | 进驻部门人员 | 听证结果 | |
审查标准 必要时组织听证会【展开】 | |||
| 办理步骤 | 办理时限 | 办理人员 | 办理结果 |
|---|---|---|---|
| 其他 (不计时限环节) | 进驻部门人员 | 协商办理意见 | |
审查标准 组织协商不成,提出对纠纷协商的裁决意见和建议,并征求纠纷各方对裁决的意见【展开】 | |||
| 办理步骤 | 办理时限 | 办理人员 | 办理结果 |
|---|---|---|---|
| 决定 | 7个工作日 | 首席代表或部门负责人 | xxx水务局行政裁决事项决定书 |
审查标准 1、支持裁决请求的相关事实清楚,理由充分 。2、证据材料(符合行政证据要求的具有关联性的书证、物证、证人证言等)真实有效。 3、裁决请求不得损害国家的、集体的、公民和其他组织的合法权益。【展开】 | |||
| 办理步骤 | 办理时限 | 办理人员 | 结果名称 |
|---|---|---|---|
| 制证 | 1个工作日 | 制证人员 | 1、水务局行政裁决事项决定书 |
| 发证 | 1个工作日 | 综窗人员 | 1、水务局行政裁决事项决定书 |
| 送达方式 | |||
|---|---|---|---|
窗口领取 邮寄送达 | |||
无
| 水务局行政裁决事项决定书 | |
| 结果名称 | 水务局行政裁决事项决定书 |
|---|---|
| 结果文书类型 | 批文 |
| 结果样本 | 水务局行政裁决事项决定书样本.pdf |
| 有效时间 | 长期有效 |
无
| 【法律】中华人民共和国水法 | |
| 制定机关 | 中华人民共和国全国人民代表大会常务委员会 |
|---|---|
| 依据名称 | 中华人民共和国水法 |
| 发布号令(文号) | 1988年1月21日第六届全国人民代表大会常务委员会第二十四次会议通过 2002年8月29日第九届全国人民代表大会常务委员会第二十九次会议修订 根据2009年8月27日第十一届全国人民代表大会常务委员会第十次会议《关于修改部分法律的决定》第一次修正 根据2016年7月2日第十二届全国人民代表大会常务委员会第二十一次会议《关于修改〈中华人民共和国节约能源法〉等六部法律的决定》第二次修正) |
| 法条(具体规定)内容 | 第五十七条 单位之间、个人之间、单位与个人之间发生的水事纠纷,应当协商解决;当事人不愿协商或者协商不成的,可以申请县级以上地方人民政府或者其授权的部门调解,也可以直接向人民法院提起民事诉讼。县级以上地方人民政府或者其授权的部门调解不成的,当事人可以向人民法院提起民事诉讼。【展开】 |
| 【法律】中华人民共和国水土保持法 | |
| 制定机关 | 中华人民共和国全国人民代表大会常务委员会 |
|---|---|
| 依据名称 | 中华人民共和国水土保持法 |
| 发布号令(文号) | 1991年6月29日第七届全国人民代表大会常务委员会第二十次会议通过 2010年12月25日第十一届全国人民代表大会常务委员会第十八次会议修订 2010年12月25日中华人民共和国主席令第三十九号公布 自2011年3月1日起施行 |
| 法条(具体规定)内容 | 第四十六条 不同行政区域之间发生水土流失纠纷应当协商解决;协商不成的,由共同的上一级人民政府裁决。 【展开】 |
| 【行政法规】中华人民共和国防汛条例 | |
| 制定机关 | 中华人民共和国国务院 |
|---|---|
| 依据名称 | 中华人民共和国防汛条例 |
| 发布号令(文号) | 1991年7月2日中华人民共和国国务院令第86号发布 根据2005年7月15日《国务院关于修改<中华人民共和国防汛条例>的决定》修订 根据2011年1月8日《国务院关于废止和修改部分行政法规的决定》第二次修订 |
| 法条(具体规定)内容 | 第十九条 地区之间在防汛抗洪方面发生的水事纠纷,由发生纠纷地区共同的上一级人民政府或其授权的主管部门处理。 前款所指人民政府或者部门在处理防汛抗洪方面的水事纠纷时,有权采取临时紧急处置措施,有关当事各方必须服从并贯彻执行。【展开】 |
| 【行政法规】中华人民共和国抗旱条例 | |
| 制定机关 | 中华人民共和国国务院 |
|---|---|
| 依据名称 | 中华人民共和国抗旱条例 |
| 发布号令(文号) | 中华人民共和国国务院令第552号 |
| 法条(具体规定)内容 | 第五十一条 因抗旱发生的水事纠纷,依照《中华人民共和国水法》的有关规定处理。【展开】 |
| 【行政法规】中华人民共和国河道管理条例 | |
| 制定机关 | 国务院 |
|---|---|
| 依据名称 | 中华人民共和国河道管理条例 |
| 发布号令(文号) | 1988年6月10日中华人民共和国国务院令第3号发布 根据2011年01月08日中华人民共和国国务院令第588号《国务院关于废止和修改部分行政法规的决定》修正 根据2017年3月1日中华人民共和国国务院令第676号《国务院关于修改和废止部分行政法规的决定》修订 根据2017年10月7日中华人民共和国国务院令第687号《国务院关于修改部分行政法规的决定》修订 依据2018年3月19日中华人民共和国国务院令第698号《国务院关于修改和废止部分行政法规的决定》修订 |
| 法条(具体规定)内容 | 第十九条 省、自治区、直辖市以河道为边界的,在河道两岸外侧各十公里之内,以及跨省、自治区、直辖市的河道,未经有关各方达成协议或者国务院水利行政主管部门批准,禁止单方面修建排水、阻水、引水、蓄水工程以及河道整治工程。 第四十四条 违反本条例规定,有下列行为之一的,县级以上地方人民政府河道主管机关除责令其纠正违法行为、采取补救措施外,可以并处警告、罚款、没收非法所得;对有关责任人员,由其所在单位或者上级主管机关给予行政处分;构成犯罪的,依法追究刑事责任。 第四十七条 对违反本条例规定,造成国家、集体、个人经济损失的,受害方可以请求县级以上河道主管机关处理。受害方也可以直接向人民法院起诉。 当事人对河道主管机关的处理决定不服的,可以在接到通知之日起,十五日内向人民法院起诉。【展开】 |
| 【地方政府规章】北京市行政调解办法 | |
| 制定机关 | 北京市人民政府 |
|---|---|
| 依据名称 | 北京市行政调解办法 |
| 发布号令(文号) | 北京市人民政府令第264号 |
| 法条(具体规定)内容 | 本市各级行政机关可以依法对下列争议纠纷进行调解: (一)法律、法规、规章规定可以由行政机关调解的公民、法人和其他组织之间的纠纷(以下简称民事纠纷): 1.可以进行治安调解的民间纠纷; 2.交通事故损害赔偿纠纷; 3.合同纠纷; 4.医疗事故赔偿纠纷; 5.消费者权益保护纠纷、产品质量纠纷; 6.土地承包经营纠纷; 7.侵犯商标专用权、专利权等知识产权的赔偿纠纷; 8.环境污染赔偿纠纷; 9.电力纠纷、水事纠纷; 10.其他依法可以调解的民事纠纷。 (二)公民、法人或者其他组织与行政机关之间关于行政赔偿、补偿以及行政机关行使法律、法规、规章规定的自由裁量权产生的争议(以下简称行政争议)。【展开】 |
是否收费:否
| 1、如对水事纠纷调解结果不认可怎么办 |
|---|
| 单位之间、个人之间、单位与个人之间发生的水事纠纷,应当协商解决;当事人不愿协商或者协商不成的,可以申请县级以上地方人民政府或者其授权的部门调解,也可以直接向人民法院提起民事诉讼。县级以上地方人民政府或者其授权的部门调解不成的,当事人可以向人民法院提起民事诉讼。 |
指南分享
主办:北京市人民政府办公厅
承办:北京市政务服务和数据管理局
版权所有:北京市人民政府网站 京ICP备05060933号
政府网站标识码:1100000088 京公网安备 11010502039640 京ICP备05060933号
运行管理:首都之窗运行管理中心