
市级
区级
乡镇
(街道)
村(社区)
市级
部门
显示更多
政务服务> 办事指南
平谷区马坊地区
切换简洁版
基本信息
| 实施主体 | 北京市平谷区马坊镇人民政府 | 服务对象 | 自然人 |
| 事项类型 | 公共服务 | 办理形式 | 窗口办理、网上办理 |
| 受理条件 | 1、参保人在本市职工养老保险和城乡居民养老均有缴费记录的,在其办理退休待遇申领时,可以办理两种制度的衔接。职工转入城乡:指将本市城镇职工养老保险转入本市城乡居民养老保险。城乡居民保险缴费状态为正常缴费,且职工养老保险缴费状态为非终止状态即可办理。城乡转入职工:指将本市城乡居民养老保险转入城镇职工养老保险。职工养老保险缴费状态为正常缴费,且已形成一个月以上的实际缴费账户,城乡居民保险缴费状态为非终止状态即可办理。 根据《北京市人力资源和社会保障局 北京市财政局 关于贯彻落实国务院统一城乡居民基本养老保险制度暨实施城乡养老保险制度衔接有关问题的通知》(京人社居发〔2014〕177号)中第十一条:“参保人在职工基本养老保险(以下简称职工养老保险)和城乡居民基本养老保险(以下简称居民养老保险)均有缴费的人员,可以办理两种制度的衔接手续。(一)本市户籍参保人符合职工养老保险待遇领取条件时,可以申请将居民养老保险转入职工养老保险,按照职工养老保险办法计发相应待遇。居民养老保险个人账户全部储存额并入职工养老保险个人账户,其中2014年12月31日以前的居民养老保险缴费可按49号文件执行。 (二)本市户籍参保人达到职工养老保险法定退休年龄时,职工养老保险缴费不满十五年的,可以申请从职工养老保险转入居民养老保险,待其达到居民养老保险规定的领取条件时,按照居民养老保险办法计发相应待遇。职工养老保险缴费年限合并计算为居民养老保险缴费年限,职工养老保险个人账户全部储存额并入居民养老保险个人账户,其中2014年6月30日之前的缴费按照49号文件执行。” 2、材料齐全,真实有效。 | ||
| 办理时间 | 平谷区马坊镇政务服务中心:法定工作日: 上午: 09:00 - 12:00; 下午: 13:00 - 17:00; (延时服务时间: 工作日上午08:30 - 09:00; 下午17:00 - 17:30; 周六上午09:00 - 12:00; 中午12:00 - 13:00; ) 查看详情 | ||
| 办理地点 | 平谷区马坊镇政务服务中心:北京市平谷区马坊镇北区金河街1号西配楼128室3号窗口 查看详情 | ||
| 咨询方式 |
咨询电话: (010)60995446【展开】 咨询窗口地址: 北京市平谷区马坊镇北区金河街1号西配楼128室综合窗口1【展开】 |
||
| 投诉监督方式 | 投诉监督电话: (010)12345【展开】 投诉窗口地址: 平谷区马坊镇政务服务中心:北京市平谷区马坊镇北区金河街1号西配楼128室3号窗【展开】 |
||
| 基本编码 | 002014006016 | 事项编码 | 11110226000113355C5002014006016 |
| 业务办理项编码 | 11110226000113355C500201400601601 | 进驻大厅类型 | 政务服务中心 |
| 权力来源 | 上级授权 | 网上支付 | 否 |
| 所属机构 | 北京市平谷区马坊镇人民政府 | 委托部门 | 无 |
| 联办机构 | 无 | 实施主体性质 | 授权组织 |
| 办理进程查询途径 | 现场查询:北京市平谷区马坊镇北区金河街1号西配楼128室综合窗口1 |
||
| 行使层级 | 镇(乡、街道)级 | 运行系统 | 国家级垂管系统 |
| 物流快递 | 否 | 办理方式 | 自办件 |
| 预约办理 | 电话预约:(010)60995446 | 数量限制 | 0 |
| 中介服务 | 无 | 权限划分 | 无 |
| 通办范围 | 全镇(街) | 特别程序 | 无 |
| 行使内容 | 无 | ||

无
| 序号 | 材料名称 | 材料来源 | 材料 必要性 |
数量要求 | 介质要求 | 表格及样例 下载 |
受理标准 | 提供材料 依据 |
其他要求 |
|---|---|---|---|---|---|---|---|---|---|
| 一、本人办理提交: | |||||||||
| (一) | 中华人民共和国居民身份证 | 政府部门核发来源说明> | 必要 | 原件1份(原件仅供查验) | 结果文书类;纸质 | 样例下载 | 提交的居民身份证应在有效期内,证件清晰【展开】 | 《中华人民共和国社会保险法》【展开】 | 【展开】 |
| 二、他人代办提交: | |||||||||
| (一) | 代办人的中华人民共和国居民身份证 | 政府部门核发来源说明> | 必要 | 原件1份(原件仅供查验) | 结果文书类;纸质 | 样例下载 | 提交的居民身份证应在有效期内,证件清晰【展开】 | 《中华人民共和国社会保险法》【展开】 | 【展开】 |
| (二) | 本人的中华人民共和国居民身份证 | 政府部门核发来源说明> | 必要 | 复印件1份 | 结果文书类;纸质 | 样例下载 | 提交的居民身份证应在有效期内,证件清晰【展开】 | 《中华人民共和国社会保险法》【展开】 | 【展开】 |
| 申请材料总要求 | 无 | ||||||||

无
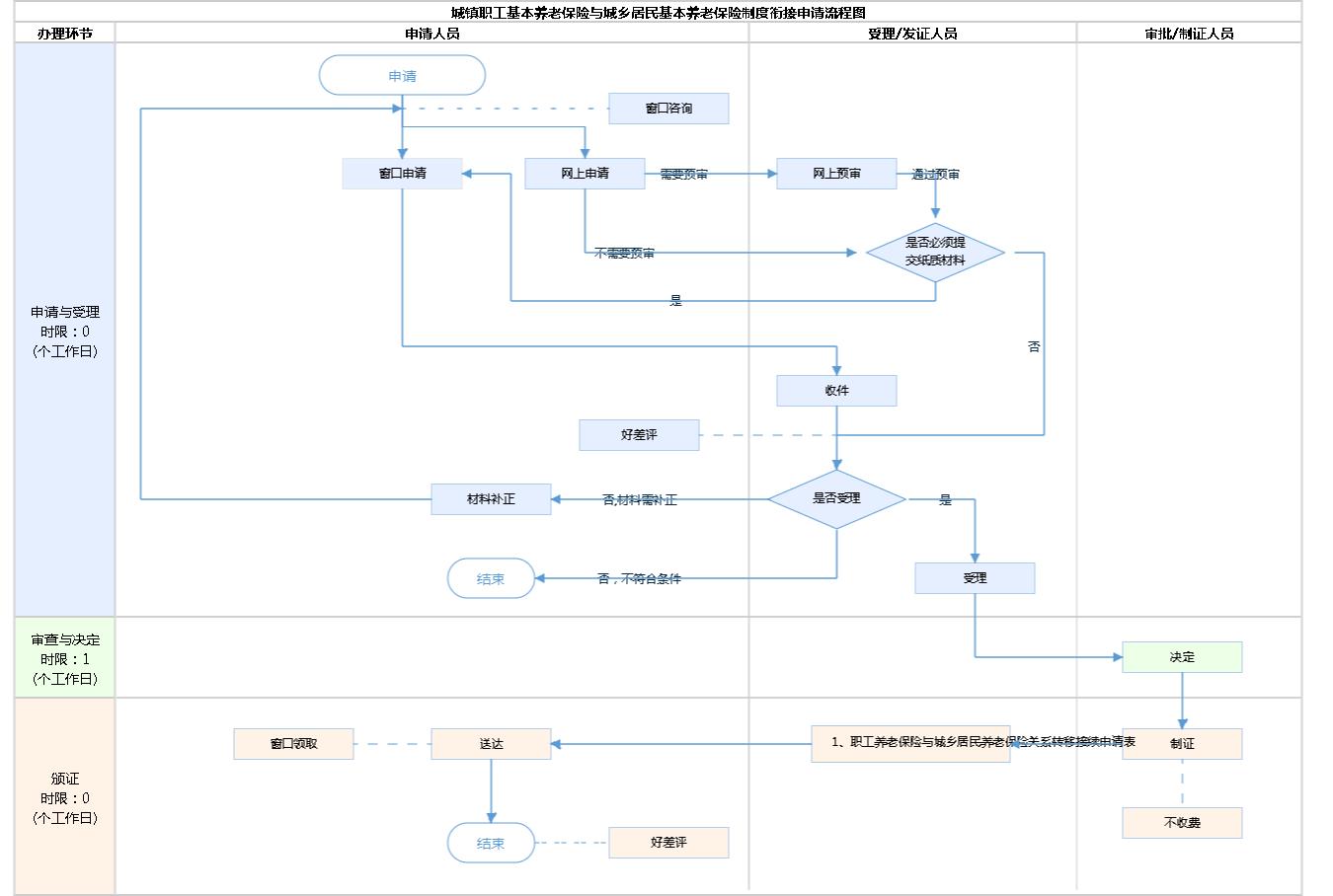
| 办理步骤 | 办理时限 | 办理人员 | 办理结果 |
|---|---|---|---|
| 申报/收件 | 0个工作日 | 申请人 | / |
审查标准 参保人在本市职工养老保险和城乡居民养老均有缴费记录的,在其办理退休待遇申领时,可以办理两种制度的衔接。职工转入城乡:指将本市城镇职工养老保险转入本市城乡居民养老保险。城乡居民保险缴费状态为正常缴费,且职工养老保险缴费状态为非终止状态即可办理。城乡转入职工:指将本市城乡居民养老保险转入城镇职工养老保险。职工养老保险缴费状态为正常缴费,且已形成一个月以上的实际缴费账户,城乡居民保险缴费状态为非终止状态即可办理。【展开】 | |||
| 办理步骤 | 办理时限 | 办理人员 | 办理结果 |
|---|---|---|---|
| 受理 | 0个工作日 | 综窗人员 | 符合条件综窗人员进行受理,不符合条件不受理 |
审查标准 参保人在本市职工养老保险和城乡居民养老均有缴费记录的,在其办理退休待遇申领时,可以办理两种制度的衔接。职工转入城乡:指将本市城镇职工养老保险转入本市城乡居民养老保险。城乡居民保险缴费状态为正常缴费,且职工养老保险缴费状态为非终止状态即可办理。城乡转入职工:指将本市城乡居民养老保险转入城镇职工养老保险。职工养老保险缴费状态为正常缴费,且已形成一个月以上的实际缴费账户,城乡居民保险缴费状态为非终止状态即可办理。【展开】 | |||
| 办理步骤 | 办理时限 | 办理人员 | 办理结果 |
|---|---|---|---|
| 决定 | 1个工作日 | 首席代表或部门负责人 | 复审通过的,告知办理结果;未通过的,将告知不通过原因。 |
审查标准 参保人在本市职工养老保险和城乡居民养老均有缴费记录的,在其办理退休待遇申领时,可以办理两种制度的衔接。职工转入城乡:指将本市城镇职工养老保险转入本市城乡居民养老保险。城乡居民保险缴费状态为正常缴费,且职工养老保险缴费状态为非终止状态即可办理。城乡转入职工:指将本市城乡居民养老保险转入城镇职工养老保险。职工养老保险缴费状态为正常缴费,且已形成一个月以上的实际缴费账户,城乡居民保险缴费状态为非终止状态即可办理。【展开】 | |||
| 办理步骤 | 办理时限 | 办理人员 | 结果名称 |
|---|---|---|---|
| 发证 | 0个工作日 | 综窗人员 | 1、职工养老保险与城乡居民养老保险关系转移接续申请表 |
| 送达方式 | |||
|---|---|---|---|
窗口领取 | |||
无
| 职工养老保险与城乡居民养老保险关系转移接续申请表 | |
| 结果名称 | 职工养老保险与城乡居民养老保险关系转移接续申请表 |
|---|---|
| 结果文书类型 | 其他 |
| 结果样本 | 职工保险关系转移申请表.xlsx |
| 有效时间 | 无时限 |
无
| 【法律】中华人民共和国社会保险法 | |
| 制定机关 | 中华人民共和国全国人民代表大会常务委员会 |
|---|---|
| 依据名称 | 中华人民共和国社会保险法 |
| 发布号令(文号) | 主席令第35号(2010年10月28日第十一届全国人民代表大会常务委员会第十七次会议通过,根据2018年12月29日第十三届全国人民代表大会常务委员会第七次会议《关于修改〈中华人民共和国社会保险法〉的决定》修正) |
| 法条(具体规定)内容 | 第十六条:参加基本养老保险的个人,达到法定退休年龄时累计缴费不足十五年的,可以缴费至满十五年,按月领取基本养老金;也可以转入新型农村社会养老保险或者城镇居民社会养老保险,按照国务院规定享受相应的养老保险待遇。 【展开】 |
| 【部门规章】关于印发〈城乡养老保险制度衔接暂行办法〉的通知 | |
| 制定机关 | 中华人民共和国人力资源和社会保障部、中华人民共和国财政部 |
|---|---|
| 依据名称 | 关于印发〈城乡养老保险制度衔接暂行办法〉的通知 |
| 发布号令(文号) | 人社部发〔2014〕17号 |
| 法条(具体规定)内容 | 第三条:参加城镇职工养老保险和城乡居民养老保险人员,达到城镇职工养老保险法定退休年龄后,城镇职工养老保险缴费年限满15年(含延长缴费至15年)的,可以申请从城乡居民养老保险转入城镇职工养老保险,按照城镇职工养老保险办法计发相应待遇;城镇职工养老保险缴费年限不足15年的,可以申请从城镇职工养老保险转入城乡居民养老保险,待达到城乡居民养老保险规定的领取条件时,按照城乡居民养老保险办法计发相应待遇。【展开】 |
| 【部门规章】关于贯彻实施〈城乡养老保险制度衔接暂行办法〉有关问题的通知 | |
| 制定机关 | 中华人民共和国人力资源和社会保障部办公厅 |
|---|---|
| 依据名称 | 关于贯彻实施〈城乡养老保险制度衔接暂行办法〉有关问题的通知 |
| 发布号令(文号) | 人社厅发〔2014〕25号 |
| 法条(具体规定)内容 | 《城乡养老保险制度衔接经办规程(试行)》第四条: 参保人员达到城镇职工养老保险法定退休年龄,如有分别参加城镇职工养老保险、城乡居民养老保险情形,在申请领取养老保险待遇前,向待遇领取地社保机构申请办理城乡养老保险制度衔接手续。【展开】 |
| 【地方政府规章】北京市人民政府关于印发北京市城乡居民养老保险办法的通知 | |
| 制定机关 | 北京市人民政府 |
|---|---|
| 依据名称 | 北京市人民政府关于印发北京市城乡居民养老保险办法的通知 |
| 发布号令(文号) | 京政发〔2008〕49号 |
| 法条(具体规定)内容 | 第二十五条 在城乡居民养老保险和基本养老保险都有缴费记录的人员,达到退休年龄时,符合基本养老保险按月领取条件的,按照基本养老保险的规定计发养老待遇,其在城乡居民养老保险缴纳的保险费,应折算为基本养老保险的缴费和年限;不符合基本养老保险按月领取条件的,可将其按照基本养老保险规定计发的待遇转入其城乡居民养老保险个人账户,按照城乡居民养老保险的规定计发养老待遇。【展开】 |
| 【规范性文件】关于贯彻落实国务院统一城乡居民基本养老保险制度暨实施城乡养老保险制度衔接有关问题的通知 | |
| 制定机关 | 北京市人力资源和社会保障局 、北京市财政局 |
|---|---|
| 依据名称 | 关于贯彻落实国务院统一城乡居民基本养老保险制度暨实施城乡养老保险制度衔接有关问题的通知 |
| 发布号令(文号) | 京人社居发〔2014〕177号 |
| 法条(具体规定)内容 | 第十一条:参保人在职工基本养老保险和城乡居民基本养老保险均有缴费的人员,可以办理两种制度的衔接手续。 【展开】 |
是否收费:否
| 1、咨询电话 |
|---|
| (010)60995446 |
| 2、需要携带什么证件 |
|---|
| 申请时提交:中华人民共和国居民身份证(政府部门核发,纸质)(原件1份仅供查验) |
指南分享
主办:北京市人民政府办公厅
承办:北京市政务服务和数据管理局
版权所有:北京市人民政府网站 京ICP备05060933号
政府网站标识码:1100000088 京公网安备 11010502039640 京ICP备05060933号
运行管理:首都之窗运行管理中心